Flux UltraRealistic LoRA V2 是一款出色的LoRA模型,专为生成极为逼真的 AI 图像而设计。结合 FLUX 基础模型,它提供了卓越的稳定性、精准的解剖结构,以及灵活的图像质量控制功能。只需按照推荐设置和提示词,即可充分释放 UltraRealistic LoRA V2 的潜力,为 AI 艺术注入前所未有的真实感。
该模型由 Danrisi 开发,如需更多信息,请访问 Danrisi 的 Civitai 页面。
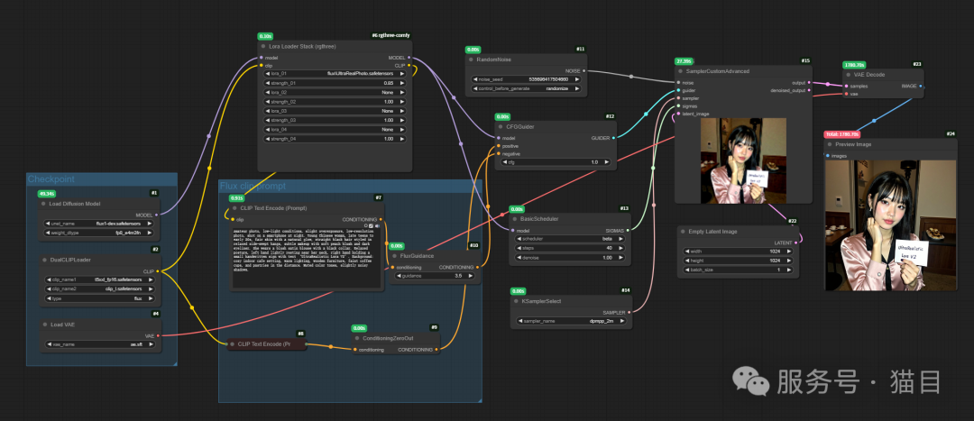
在ComfyUI中使用
首先下载模型,模型下载地址:
- civitai:https://civitai.com/models/796382/ultrarealistic-lora-project?modelVersionId=1026423
下载之后放到ComfyUI\models\loras目录下即可。
工作流截图

UltraRealistic LoRA V2 模型推荐设置
Flux 和 UltraRealistic LoRA V2 最佳表现的推荐参数:
-
CFG Scale:1
-
Guidance Strength(引导强度):2.5
-
Scheduler(调度器):Beta
-
Sampler(采样器):dpmpp_2m
-
Steps(步数):40
-
LoRA Strength(LoRA权重):0.8-1.0(若手部表现下降,可调整至约 0.87)
注意:这些参数的设置在保留提示词的同时,最大限度的利用了UltraRealistic LoRA V2模型的写实增强能力。(你也可以根据你的实际情况调整参数值)。
如何使用Flux + UltraRealistic LoRA V2工作流
第一步:先加载Flux大模型

第二步:加载 LoRA(UltraRealistic LoRA V2)
使用Lora Loader Stack (rgthree) 节点来加载LoRA模型,同时你也可以使用多个LoRA,只需要在Lora Loader Stack (rgthree)节点里面继续添加你需要的LoRA模型。

第三步:填写提示词
为了获得最佳的测试结果,建议在提示词中使用以下关键词:
-
“low lighting”(低光照)
-
“overexposed” / “underexposed” (曝光过度” / “曝光不足)
-
“GoPro lens” (GoPro 镜头)
可以测试光线和环境对生图的影响。

第四步:调整采样器参数等
选择推荐采样器(如 dpmpp_2m),并根据提示词复杂度调节采样参数,确保输出真实且细致。

以上就是主要的步骤。可以看生成的图片效果:
提示词:amateur photo, low-lit, overexposure, Low-resolution photo, shot on a mobile phone, nighttime, noticeable noise in dark areas, young American woman, late teens to early 20s, fair skin, reddish-brown hair with casual side-swept bangs, subtle makeup with dark eyeliner and soft peach tones, wearing a blush satin blouse with a black collar. She sits relaxed, left hand near her neck, right hand holding a handwritten sign reading ‘UltraRealistic Lora V2’, perfect hands. The background shows a cafe with wooden tables, warm lighting, and a faint view of coffee cups and pastries. Indoors, low lighting, muted tones.


提示词:amateur photo with bad quality, young woman in casual attire, seated on the floor with her legs crossed, resting her chin on her hand. She has long dark hair and bare feet, with visible toes and soles. A small CRT monitor is positioned to her side, and there are shoes and a globe nearby. The room features a blue wall and a patterned rug.

关于AI绘画技术储备
学好 AI绘画 不论是就业还是做副业赚钱都不错,但要学会 AI绘画 还是要有一个学习规划。最后大家分享一份全套的 AI绘画 学习资料,给那些想学习 AI绘画 的小伙伴们一点帮助!
对于0基础小白入门:
如果你是零基础小白,想快速入门AI绘画是可以考虑的。
一方面是学习时间相对较短,学习内容更全面更集中。
二方面是可以找到适合自己的学习方案
包括:stable diffusion安装包、stable diffusion0基础入门全套PDF,视频学习教程。带你从零基础系统性的学好AI绘画!

零基础AI绘画学习资源介绍
👉stable diffusion新手0基础入门PDF👈
(全套教程文末领取哈)

👉AI绘画必备工具👈

温馨提示:篇幅有限,已打包文件夹,获取方式在:文末
👉AI绘画基础+速成+进阶使用教程👈
观看零基础学习视频,看视频学习是最快捷也是最有效果的方式,跟着视频中老师的思路,从基础到深入,还是很容易入门的。

温馨提示:篇幅有限,已打包文件夹,获取方式在:文末
👉12000+AI关键词大合集👈

989

被折叠的 条评论
为什么被折叠?



