今天跟大家推荐几个近期 GitHub 上颇为实用的开源工具,主打简单易用且高效,解放你的个人生产力。
任何网页,秒变桌面应用
平时我们经常需要在浏览器上,打开多个常用的网页在线工具,辅助我们高效完成工作。
但是浏览器打开的标签页一多,很容易出现占内存卡顿情况,而且还需要来回切换不同标签页,颇为麻烦。
不妨试下,将自己常用的网页打包成轻巧的桌面应用,随用随开轻松应对不同工作场景。
这就是,我在 GitHub 上发现的一款利用 Rust 轻松构建轻量级多端桌面应用的开源神器:Pake。
它能够帮我们把任何网页轻松打包成多端桌面应用,无需再频繁切换浏览器,而且占用资源更加少,让我们高效流畅使用所需的网页工具。

GitHub:https://github.com/tw93/Pake
相比传统 Electron 打包,它更加小巧易用、速度更快、性能更好、内存更小。
同时还实现了快捷键的透传、沉浸式的窗口、拖动、样式改写、去广告等等特性。
更重要的是,它提供了命令行一键打包方式,轻松构建出适用于 Windows、macOS 以及 Linux 应用,对于技术小白颇为友好。
用它来解决浏览器占用资源的问题,帮我们提升日常使用体验以及工作效率,是一款功能强大的实用工具。
Markdown 与思维导图完美结合
作为程序员,我们接触比较多的是 Markdown 文档,它更加专注于文字内容和排版,但其可视化表达能力稍微较弱。
在可视化表达方面,思维导图倒是一个很不错的工具,它通过层级式、发散式地组织主题,帮助我们更好地记忆、学习和思考。
但通常这两个是分开不同的工具,当你写完 Markdown 文档后,想要可视化地传达重点给读者,还需将内容复制到思维导图软件中,过程相当繁琐。
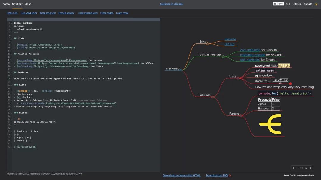
无独有偶,最近我在 GitHub 上发现一款可以轻松快速地将 Markdown 文档内容转换为直观的思维导图工具:Markmap。

GitHub:https://github.com/markmap/markmap
支持将它集成到多种编辑器中使用,如 VSCode、Vim 和 Emacs 等,左边编写 Markdown 文档,右边实时生成思维导图。
同时支持图像、链接、代码块、内联样式和数学公式等多种格式内容。
有了 Markmap 工具,我们无需在 Markdown 与思维导图工具之间来回切换,大大提升工作效率和信息传达的效果。
Python 初学者的可视化利器
如今,人工智能正在迅猛发展,相信不少开发同学都想涌入到这个领域。
在众多开发语言当中,Python 则是我们首要学习的,因为目前绝大部分 AI 项目都是基于它编写。
然而对于初学者来说,想深入理解 Python 代码的执行过程可能并不容易。
在此,跟大家分享一款专为初学者打造的代码可视化学习工具:Python Tutor。
通过输入一段 Python 代码,该工具能够在线可视化代码的执行流程,帮助你更好地学习、理解和调试代码。

学习地址:https://pythontutor.com
不仅如此,它还支持 Java、C、C++ 和 JavaScript 等多种编程语言,为你的编程之路提供全方位支持。
当然,如果你是一名编程老师,用它来为学生进行可视化教学,也是一款很不错的工具。
以上,就是本期为大家推荐的几个 GitHub 项目,希望对大家有所帮助。
2292

被折叠的 条评论
为什么被折叠?



