💡更多关于计算机网络的知识请进入我的计算机网络分栏https://blog.youkuaiyun.com/qq_42179997/category_10054241.html
交换机的vlan划分
vlan即虚拟局域网,交换机的不同接口划分到不同的vlan下,则同一个vlan下的接口连接的计算机之间才能通信,不同vlan下的接口所连接的计算机之间是无法通讯的
单交换机的vlan划分
如图,交换机连接的有四台计算机,四台计算机连接的接口的ip如下表
| 计算机 | 连接到交换机的接口 | IP地址 |
|---|---|---|
| PC5 | f0/5接口 | 192.168.0.5 |
| PC6 | f0/6接口 | 192.168.0.6 |
| PC7 | f0/7接口 | 192.168.0.7 |
| PC8 | f0/8接口 | 192.168.0.8 |

如图,将PC5和PC8划分到虚拟局域网10(vlan10)中,将PC6和PC7划分到虚拟局域网20(vlan20)中
步骤如下
- 画如图的拓扑图
- 将PC连接到交换机(每个计算机连接到交换机的接口如上表)配置四台计算机的ip地址(IP如上表)
- 进入交换机命令行,执行以下命令
Switch>en 进入特权模式
Switch#conf t 进入配置模式
//创建vlan10 和 vlan20
Switch(config)#vlan 10 创建并进入vlan10
Switch(config-vlan)#exit 退出vlan10
Switch(config)#vlan 20 创建并进入vlan20
Switch(config-vlan)#exit 退出vlan20
//将PC5、PC8连接的接口划分到vlan10中
Switch(config)#int f0/5 进入0/5接口(PC5连接到交换机的接口)
Switch(config-if)#switchport access vlan 10 将接口(0/5)划分到vlan10中
Switch(config-if)#exit 退出0/5接口
Switch(config)#int f0/8 进入0/8接口(PC8连接到交换机的接口)
Switch(config-if)#switchport access vlan 10 将接口(0/8)划分到vlan10中
Switch(config-if)#exit 退出0/8接口
//将PC6、PC7连接的接口划分到vlan20中
Switch(config)#int f0/6 进入0/6接口(PC6连接到交换机的接口)
Switch(config-if)#switchport access vlan 20 将接口(0/6)划分到vlan20中
Switch(config-if)#exit 退出0/6接口
Switch(config)#int f0/7 进入0/7接口(PC7连接到交换机的接口)
Switch(config-if)#switchport access vlan 20 将接口(0/7)划分到vlan20中
Switch(config-if)#exit 退出0/7接口
至此,单交换机下的vlan划分已经完成,我们可以进入特权模式下(Switch>en)查看vlan划分的情况

可以看到,PC5和PC8的接口0/5和0/8已经划分到自定义创建的vlan10中了,PC6和PC7的接口0/6和0/7已经划分到自定义创建的vlan20中了,其他接口默认在vlan1中,此时只有同一个vlan下的计算机之间才能通讯
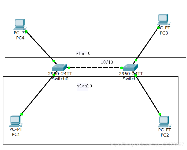
两台交换机之间的vlan划分
| 计算机 | 连接到交换机的接口 | IP地址 |
|---|---|---|
| PC1 | f0/1接口 | 192.168.0.1 |
| PC2 | f0/2接口 | 192.168.0.2 |
| PC3 | f0/3接口 | 192.168.0.3 |
| PC4 | f0/4接口 | 192.168.0.4 |
本例中,交换机之间连接的接口,是f0/10

-
画如图的拓扑图
-
将PC连接到交换机(每个计算机连接到交换机的接口如上表)配置四台计算机的ip地址(IP如上表)
-
对switch0交换机进行配置
//进入交换机命令行 Switch>en 进入特权模式 Switch#conf t 进入配置模式 //创建vlan10 和 vlan20 Switch(config)#vlan 10 创建并进入vlan10 Switch(config-vlan)#exit 退出vlan10 Switch(config)#vlan 20 创建并进入vlan20 Switch(config-vlan)#exit 退出vlan20 //将PC4连接的接口划分到vlan10中 Switch(config)#int f0/4 进入0/4接口(PC4连接到交换机的接口) Switch(config-if)#switchport access vlan 10 将接口(0/4)划分到vlan10中 Switch(config-if)#exit 退出0/4接口 //将PC1连接的接口划分到vlan20中 Switch(config)#int f0/1 进入0/1接口(PC1连接到交换机的接口) Switch(config-if)#switchport access vlan 20 将接口(0/1)划分到vlan20中 Switch(config-if)#exit 退出0/1接口 -
对switch1交换机进行配置
//创建vlan10 和 vlan20 Switch(config)#vlan 10 创建并进入vlan10 Switch(config-vlan)#exit 退出vlan10 Switch(config)#vlan 20 创建并进入vlan20 Switch(config-vlan)#exit 退出vlan20 //将PC3连接的接口划分到vlan10中 Switch(config)#int f0/3 进入0/3接口(PC3连接到交换机的接口) Switch(config-if)#switchport access vlan 10 将接口(0/3)划分到vlan10中 Switch(config-if)#exit 退出0/3接口 //将PC2连接的接口划分到vlan20中 Switch(config)#int f0/2 进入0/2接口(PC2连接到交换机的接口) Switch(config-if)#switchport access vlan 20 将接口(0/2)划分到vlan20中 Switch(config-if)#exit 退出0/2接口 -
配置两个交换机的trunk口
两个交换机之间连接的接口都是f0/10,所以下面对两个交换机的f0/10接口模式设置为trunk 分别对Switch0和Switch1执行一下命令 Switch>en 进入特权模式 Switch#conf t 进入配置模式 Switch(config)#int f0/10 进入0/10接口 Switch(config-if)#switchport mode trunk 将0/10 接口模式设置为trunk模式
什么是VALN Trunk技术?
不同vlan下的接口之间是无法通讯的,只有同一个vlan下的接口之间才能通信,本例中,PC4和PC3分别属于switch0和switch1下的vlan10,虽然是都属于vlan10,但是连接的是两个交换机,也就是说,跨交换机了;
交换机之间连接的0/10接口默认属于vlan1接口,如果PC3要和PC4通讯,要经过交换机之间的0/10接口,但是0/10接口默认是vlan1,所以是PC3(vlan10)的接口是无法和0/10接口(vlan1)通信的
要解决这个问题,就要将两台交换机之间连接的接口模式改为trunk模式,改为trunk模式后,接口就变成了trunk端口;trunk端口通常属于交换机之间的级联端口,他属于所有vlan共有,承载所有vlan在夸交换机之间的通信;所以交换机之间的连接的接口改为trunk模式后,连接在不同交换机下的计算机就可以跨交换机通信了
本文详细介绍如何在单个及多个交换机环境下进行VLAN划分,包括创建VLAN、分配接口至VLAN以及配置Trunk端口实现跨交换机通信。
5514

被折叠的 条评论
为什么被折叠?



