1,准备工作:
WCH-LinkE需要在PC上安装驱动,去官网下载WCH-LinkUtility.ZIP,安装;
2,wch-link 硬件连接,接入TOS-WLink
wch-link USB插入TOS-WLink, SWD线连接STM32开发板
无线USB助手发现wch-link🆗,自动接入PC🆗

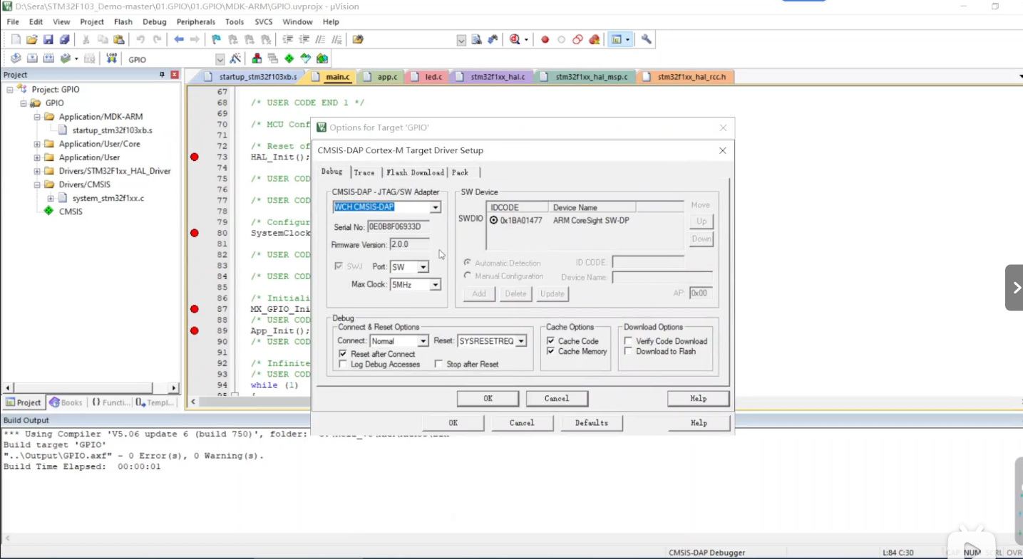
3,wch-link keil调试器options
发现STM32目标板🆗,读取名称🆗,序列号🆗,设置SWD速率5MHz 🆗

4,下载,run,断点测试
debug下载 🆗,

断点测试 🆗,run 🆗

5,实测视频
第16集 WCH-LinkE无线化的支持演示

1万+

被折叠的 条评论
为什么被折叠?



