我们都知道,在日常的生活中,头像的使用对于每个人来说都是非常必须得。
不同风格类型的头像也有着其各自的魅力,那么利用Comfyui工作流可以生成头像吗?
我的回答是当然可以,今天我就要给大家分享一个生成热门风格头像的工作流。

废话不多说,让我们来看看成品吧!
成品展示




工作流介绍



工作流描述
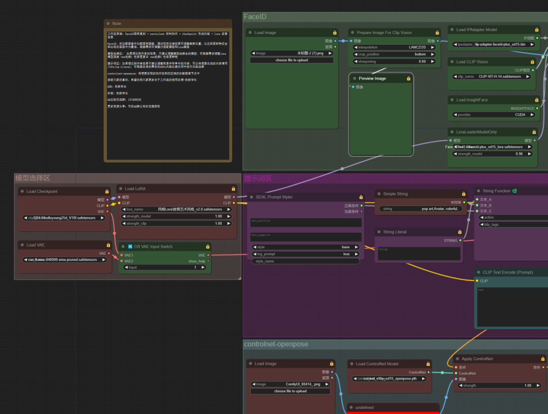
工作流原理:facelD面部复刻+controlnet 控制动作+ checkpoint形成风格+ lora 波普效果
FacelD: 在加载图像中加载面部图像,通过视觉处理效果可调整裁剪位置,以达到面部特征全部出现在画面中为最佳,根据需求可调整IP适配模型和lora模型
模型选择区:如果想达到作者的效果,不建议调整模型选择区的模型,可根据需求调整Iora模型强度.vae选择1色彩更复古vae选择2 色彩更鲜艳
提示词区:如果想达到作者效果不建议调整简易字符串中的内容,可以将想要生成的内容填写入String Literal,可根据自身的需求在SDCL风格化提示词中进行风格选择
controlnet-openpose:将想要实现的动作放到改区域的加载图像节点中
关于AI绘画技术储备
学好 AI绘画 不论是就业还是做副业赚钱都不错,但要学会 AI绘画 还是要有一个学习规划。最后大家分享一份全套的 AI绘画 学习资料,给那些想学习 AI绘画 的小伙伴们一点帮助!
为了帮助大家更好地掌握 ComfyUI,我在去年花了几个月的时间,撰写并录制了一套ComfyUI的基础教程,共六篇。这套教程详细介绍了选择ComfyUI的理由、其优缺点、下载安装方法、模型与插件的安装、工作流节点和底层逻辑详解、遮罩修改重绘/Inpenting模块以及SDXL工作流手把手搭建。
需要的可以微信扫描下方优快云官方认证二维码免费领取【保证100%免费】

一、ComfyUI配置指南
- 报错指南
- 环境配置
- 脚本更新
- 后记
- …

二、ComfyUI基础入门
- 软件安装篇
- 插件安装篇
- …

三、 ComfyUI工作流节点/底层逻辑详解
- ComfyUI 基础概念理解
- Stable diffusion 工作原理
- 工作流底层逻辑
- 必备插件补全
- …

四、ComfyUI节点技巧进阶/多模型串联
- 节点进阶详解
- 提词技巧精通
- 多模型节点串联
- …

五、ComfyUI遮罩修改重绘/Inpenting模块详解
- 图像分辨率
- 姿势
- …

六、ComfyUI超实用SDXL工作流手把手搭建
- Refined模型
- SDXL风格化提示词
- SDXL工作流搭建
- …


这份完整版的学习资料已经上传优快云,朋友们如果需要可以微信扫描下方优快云官方认证二维码免费领取【保证100%免费】


402

被折叠的 条评论
为什么被折叠?



