应用是如何绘图的
目前很多游戏类应用都是借由SurfaceView申请到画布,然后自主上帧,并不依赖Vsync信号, 所以本章通过几个helloworld示例来看下应用侧是如何绘图和上帧的。
由于java层很多接口是对C层接口的JNI封装,这里我们只看一些C层接口的用法。下面的示例代码为缩减篇幅把一些异常处理部分的代码去除了,只保留了重要的部分,如果读者需要执行示例代码,可以自行加入一些异常处理部分。
8.1. 无图形库支持下的绘图
下面的示例中演示的是如何使用C层接口向SurfaceFlinger申请一块画布,然后不使用任何图形库,直接修改画布上的像素值,最后提交给SurfaceFlinger显示。
int main()
{
sp<ProcessState> proc(ProcessState::self());
ProcessState::self()->startThreadPool();//在应用和SurfaceFlinger沟通过程中要使用到binder, 所以这里要先初始化binder线程池
sp<SurfaceComposerClient> client = new SurfaceComposerClient();//SurfaceComposerClient是SurfaceFlinger在应用侧的代表, SurfaceFlinger的接口通过它来提供
client->initCheck();
//先通过createSurface接口来申请一块画布,参数里包含对画布起的名字,大小,位深信息
sp<SurfaceControl> surfaceControl = client->createSurface(String8("Console Surface"),800, 600, PIXEL_FORMAT_RGBA_8888);
SurfaceComposerClient::Transaction t;
t.setLayer(surfaceControl, 0x40000000).apply();
//通过getSurface接口获取到Surface对象
sp<Surface> surface = surfaceControl->getSurface();
ANativeWindow_Buffer buffer;
//通过Surface的lock方法调用到dequeueBuffer,获取到一个BufferQueue可用的Slot
status_t err = surface->lock(&buffer, NULL);// &clipRegin
void* addr = buffer.bits;
ssize_t len = buffer.stride * 4 * buffer.height;
memset(addr, 255, len);//这里绘图,由于我们没有使用任何图形库,所以这里把内存填成255, 画一个纯色画面
surface->unlockAndPost();//这里会调用到queueBuffer,把我们绘制好的画面提交给SurfaceFlinger
printf("sleep...\n");
usleep(5 * 1000 * 1000);
surface.clear();
surfaceControl.clear();
printf("complete. CTRL+C to finish.\n");
IPCThreadState::self()->joinThreadPool();
return 0;
}
在上面的示例中,几个关建点是,第一步,先创建出一个SurfaceComposerClient,它是我们和Surfaceflinger沟通的桥梁,第二步,通过SurfaceComposerClient的createLayer接口创建一个SurfaceControl,这是我们控制Surface的一个工具,第三步,从SurfaceControl的getSurface接口来获取Surface对象,这是我们操作BufferQueue的接口。
有了Surface对象,我们可以通过Surface的lock方法来dequeueBuffer, 再通过unlockAndPost接口来queueBuffer, 循环执行,我们就可以对画布进行连续绘制和提交数据了,屏幕上动态的画面就出来了。
所以对于SurfaceFlinger或者说对于Display系统底层所提供的接口主要就是这三个SurfaceComposerClient, SurfaceControl和Surface. 这里我们不妨称其为Display系统接口三大件。
8.2. 有图形库支持下的绘图
在上节示例中,我们并没有去绘画复杂的图案,只是使用内存填充的方式画了一个纯色画面,在本节中我们将尝试使用图形库在给定的画布上画一些复杂的图案,比如画一张图片上去。
在上节的讨论中我们知道要画画面出来,要拿到Display的三大件(SurfaceComposerClient, SurfaceControl和Surface),接下来拿到画布后我们使用skia库来画一张图片到屏幕上。
using namespace android;
//先写一个函数把图片转成一个bitmap
static status_t initBitmap(SkBitmap* bitmap, const char* fileName) {
if (fileName == NULL) {
return NO_INIT;
}
sk_sp<SkData> data = SkData::MakeFromFileName(fileName);
sk_sp<SkImage> image = SkImage::MakeFromEncoded(data);
bool result = image->asLegacyBitmap(bitmap, SkImage::kRO_LegacyBitmapMode);
if(!result ){
printf("decode picture fail!");
return NO_INIT;
}
return NO_ERROR;
}
int main()
{
sp<ProcessState> proc(ProcessState::self());
ProcessState::self()->startThreadPool();//和上一示例一样要开启binder线程池
// create a client to surfaceflinger
sp<SurfaceComposerClient> client = new SurfaceComposerClient();//三大件第一件
client->initCheck();
sp<SurfaceControl> surfaceControl = client->createSurface(String8("Consoleplayer Surface"),800, 600, PIXEL_FORMAT_RGBA_8888);//三大件第二件
SurfaceComposerClient::Transaction t;
t.setLayer(surfaceControl, 0x40000000).apply();
sp<Surface> surface = surfaceControl->getSurface();//三大件第三件
sp<IGraphicBufferProducer> graphicBufferProducer = surface->getIGraphicBufferProducer();
ANativeWindow_Buffer buffer;
status_t err = surface->lock(&buffer, NULL);//调用dequeueBuffer把buffer拿来
SkBitmap* bitmapDevice = new SkBitmap;
SkIRect* updateRect = new SkIRect;
SkBitmap* bitmap = new SkBitmap;
initBitmap(bitmap, "/sdcard/picture.png");//从文件读一个bitmap出来
printf("decode picture done.\n");
ssize_t bpr = buffer.stride * bytesPerPixel(buffer.format);
SkColorType config = convertPixelFormat(buffer.format);
bitmapDevice->setInfo(SkImageInfo::Make(buffer.width, buffer.height, config, kPremul_SkAlphaType), bpr);
//上面我们创建了另一个SkBitmap对象bitmapDevice
if (buffer.width > 0 && buffer.height > 0) {
bitmapDevice->setPixels(buffer.bits);//这里把帧缓冲区buffer的地址设给了bitmapDevice,这时和bitmapDevice画东西就是在向帧缓冲区buffer画东西
} else {
bitmapDevice->setPixels(NULL);
}
//SkRegion region;
printf("to create canvas..\n");
SkCanvas* nativeCanvas = new SkCanvas(*bitmapDevice);
SkRect sr;
sr.set(*updateRect);
nativeCanvas->clipRect(sr);
SkPaint paint;
nativeCanvas->clear(SK_ColorBLACK);
const SkRect dst = SkRect::MakeXYWH(0,0,800, 600);
paint.setAlpha(255);
const SkIRect src1 = SkIRect::MakeXYWH(0, 0, bitmap->width(), bitmap->height());
printf("draw ....\n");
nativeCanvas->drawBitmapRect((*bitmap), src1, dst, &paint);//调用SkCanvas的drawBitmapRect把图片画到bitmapDevice,也就是画到了从Surface申请到的帧缓冲区buffer中
surface->unlockAndPost();//调用queueBuffer把buffer提交给SurfaceFlinger显示
printf("sleep...\n");
usleep(10 * 1000 * 1000);
surface.clear();
surfaceControl.clear();
printf("test complete. CTRL+C to finish.\n");
IPCThreadState::self()->joinThreadPool();
return 0;
}
在上面的示例中获取到帧缓冲区buffer的方式和上一个例子是一样的,不同点 是我们把申请到的buffer的地址空间给到了skia库,然后我们通过skia提供的操作接口把一张图片画到了帧缓冲区buffer中,由此可以看出我们想使用图形库来操作帧缓冲区的关键是要把帧缓冲区buffer的地址对接到图形库提供的接口上。
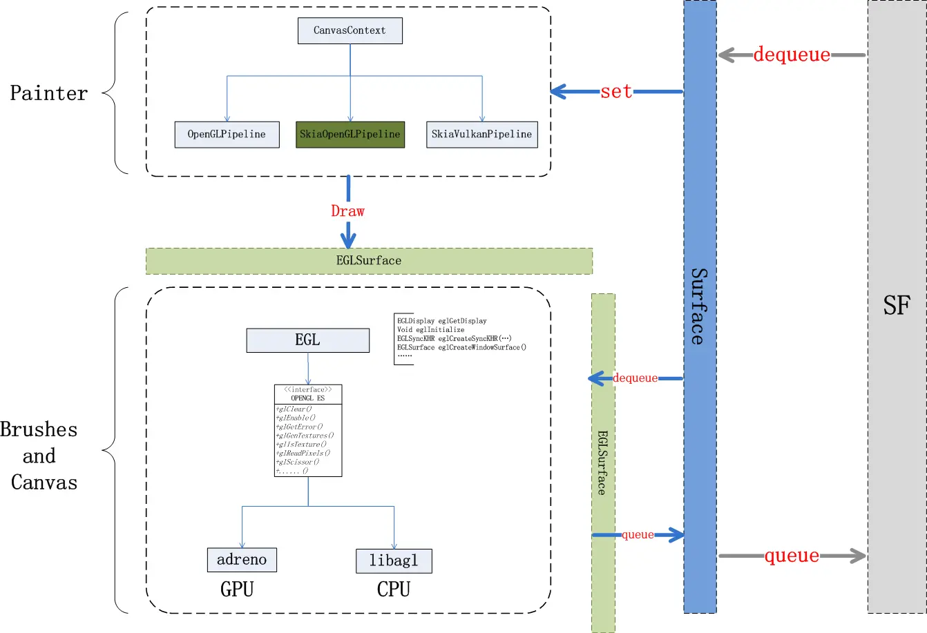
在android平台上,我们通常不会直接使用CPU去绘图,通常是调用opengl或其他图形库去指挥GPU去做这些绘图的事情,那么又是如何使用opengl库来完成绘图的呢?
8.3. 使用OpenGL&EGL的绘图
由上面第二个例子可知,要想使用一个图形库来向帧缓冲区buffer绘图的关建是要把对应的buffer给到图形库, 我们知道opengl是一套设备无关的api接口,它和平台是无关的,所以和Surface接口的任务是由EGL库来完成的,帧缓冲区buffer要和EGL库对接。
在hwui绘图中是以如下结构对接的:

首先EGL库会提供一个EGLSurface的对象,这个对象是对三大件中的Surface的一个封装,它本身与帧提交相关部分提供了两个接口:dequeue/queue,分别对应Surface的dequeueBuffer和queueBuffer.
下面我们通过一个示例来看下它在C层是如何使用和与三大件对接的:
using namespace android;
int main()
{
sp<ProcessState> proc(ProcessState::self());
ProcessState::self()->startThreadPool();//同样地开启binder线程池
// create a client to surfaceflinger
sp<SurfaceComposerClient> client = new SurfaceComposerClient();//三大件第一件
client->initCheck();
sp<SurfaceControl> surfaceControl = client->createSurface(String8("Consoleplayer Surface"),800, 600, PIXEL_FORMAT_RGBA_8888);//三大件第二件
SurfaceComposerClient::Transaction t;
t.setLayer(surfaceControl, 0x40000000).apply();
sp<Surface> surface = surfaceControl->getSurface();//三大件第三件
// initialize opengl and egl
const EGLint attribs[] = {
EGL_RED_SIZE, 8,
EGL_GREEN_SIZE, 8,
EGL_BLUE_SIZE, 8,
EGL_DEPTH_SIZE, 0,
EGL_NONE
};
//开始初始化EGL库
EGLint w, h;
EGLSurface eglSurface;
EGLint numConfigs;
EGLConfig config;
EGLContext context;
EGLDisplay display = eglGetDisplay(EGL_DEFAULT_DISPLAY);
eglInitialize(display, 0, 0);
eglChooseConfig(display, attribs, &config, 1, &numConfigs);
eglSurface = eglCreateWindowSurface(display, config, surface.get(), NULL);//创建eglSurface(对Surface的一个封装)
context = eglCreateContext(display, config, NULL, NULL);
eglQuerySurface(display, eglSurface, EGL_WIDTH, &w);
eglQuerySurface(display, eglSurface, EGL_HEIGHT, &h);
if (eglMakeCurrent(display, eglSurface, eglSurface, context) == EGL_FALSE)//会调用dequeue以获取帧缓冲区buffer
return NO_INIT;
glShadeModel(GL_FLAT);
glDisable(GL_DITHER);
glDisable(GL_SCISSOR_TEST);
//draw red
glClearColor(255,0,0,1);//这里用opengl库来一个纯红色的画面
glClear(GL_COLOR_BUFFER_BIT);
eglSwapBuffers(display, eglSurface);//这里会调用到Surface的queueBuffer方法,提交画好的帧缓冲区数据
printf("sleep...\n");
usleep(10 * 1000 * 1000);
surface.clear();
surfaceControl.clear();
printf("test complete. CTRL+C to finish.\n");
IPCThreadState::self()->joinThreadPool();
return 0;
}
在上面的例子中我们看到了opengl&egl库对帧缓冲区buffer的使用方式,首先和8.1的示例中一样从三大件中获取的帧缓冲区操作接口,只是这里我们不再直接使用该接口,而是把Surface对象给到EGL库,由EGL库去使用它,我们使用opengl 的api来间接操作帧缓冲区buffer,这些操作包括申请新的BufferQueue slot和提交绘制好的BufferQueue slot.
本章小结
本章我们通过三个示例程序了解了下display部分给应用层设计的接口,了解到了通过三大件可以拿到帧缓冲区buffer, 之后应用如何作画就是应用层的事情了,应用可以选择不使用图形库,也可以选择图形库让cpu来作画,也可以使用像opengl&egl这样的库来指挥GPU来作画。
原文参考:https://www.jianshu.com/p/dcaf1eeddeb1
更多framework实战开发干货,请关注下面“千里马学框架”
1118

被折叠的 条评论
为什么被折叠?



