1、Ida的下载
通过此网址进入ida官网

下载后把所有选项全都勾选

打开后就是这个样子
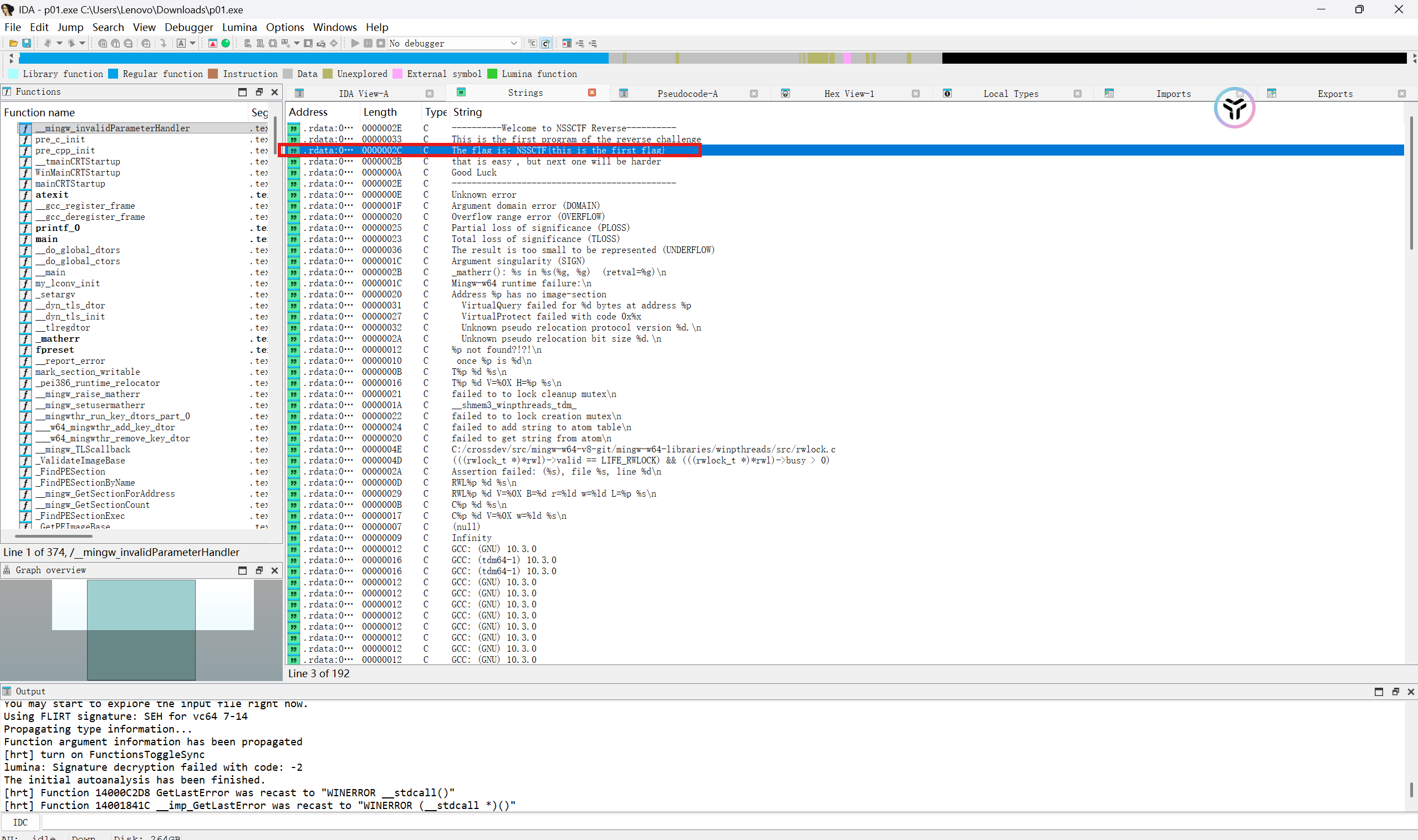
2、HNCTF 2022 Week1超级签到

进入nssctf官网,然后输入2902
使用ida注入文件。

如图 使用ctrl加F查找字符串flag。
在ida中翻找发现关键函数

空格查看。

把o换成0,得到NSSCTF{hell0_w0rld}
2、SWPUCTF 2022新生赛babyre
输入2650得到题目

下载文件并用ida打开

找到关键函数即可找到flag

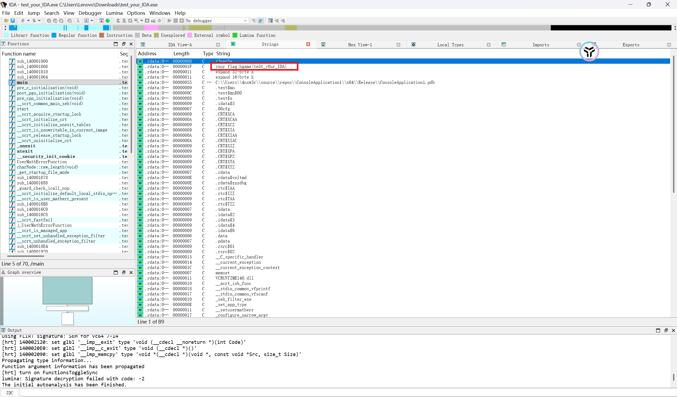
3、HGAME 2023 Week1test your IDA
同样在网址里输入3476,搜索完后下载文件。

如图找见关键函数,找见了flag。

4、X86基础汇编指令
通用数据传送指令.
MOV 传送字或字节.
MOVSX 先符号扩展,再传送.
MOVZX 先零扩展,再传送.
PUSH 把字压入堆栈.
POP 把字弹出堆栈.
PUSHA 把AX,CX,DX,BX,SP,BP,SI,DI依次压入堆栈.
POPA 把DI,SI,BP,SP,BX,DX,CX,AX依次弹出堆栈.
PUSHAD 把EAX,ECX,EDX,EBX,ESP,EBP,ESI,EDI依次压入堆栈.
POPAD 把EDI,ESI,EBP,ESP,EBX,EDX,ECX,EAX依次弹出堆栈.
BSWAP 交换32位寄存器里字节的顺序
XCHG 交换字或字节.(至少有一个操作数为寄存器,段寄存器不可作为操作数)
CMPXCHG 比较并交换操作数.(第二个操作数必须为累加器AL/AX/EAX)
XADD 先交换再累加.(结果在第一个操作数里)
XLAT 字节查表转换.----BX指向一张256字节的表的起点,AL为表的索引值(0-255,即0-FFH);返回AL为查表结果.([BX+AL]->AL)
输入输出端口传送指令.
IN I/O端口输入. ( 语法: IN 累加器, {端口号│DX} )
OUT I/O端口输出. ( 语法: OUT {端口号│DX},累加器 )输入输出端口由立即方式指定时, 其范围是 0-255; 由寄存器 DX 指定时,其范围是 0-65535.
目的地址传送指令.
LEA 装入有效地址.例: LEA DX,string ;把偏移地址存到DX.
LDS 传送目标指针,把指针内容装入DS.例: LDS SI,string ;把段地址:偏移地址存到DS:SI.
LES 传送目标指针,把指针内容装入ES.例: LES DI,string ;把段地址:偏移地址存到ES:DI.
LFS 传送目标指针,把指针内容装入FS.例: LFS DI,string ;把段地址:偏移地址存到FS:DI.
LGS 传送目标指针,把指针内容装入GS.例: LGS DI,string ;把段地址:偏移地址存到GS:DI.
LSS 传送目标指针,把指针内容装入SS.例: LSS DI,string ;把段地址:偏移地址存到SS:DI.
标志传送指令.
LAHF 标志寄存器传送,把标志装入AH.
SAHF 标志寄存器传送,把AH内容装入标志寄存器.
PUSHF 标志入栈.
POPF 标志出栈.
PUSHD 32位标志入栈.
POPD 32位标志出栈.
1万+

被折叠的 条评论
为什么被折叠?



