控制器主要功能
- 支持 NAND flash memory型号:Samsung, 128Mx8 (K9F1G08R0A, 1.8V)
- 支持如下命令:
Erase (block)
Program Page (copy internal page buffer into flash memory)
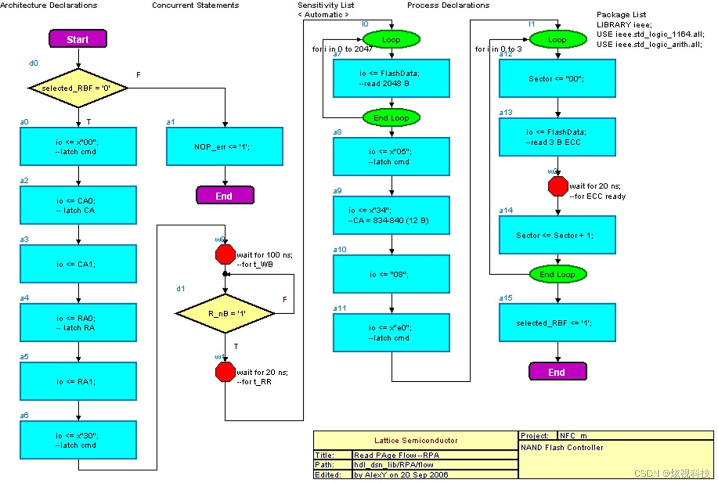
Read Page (a flash page into internal buffer).
- 为了实现高数据可靠性,将在编程期间使用 ECC(汉明码) - 在备用页面区域写入 ECC 字节,并读取操作 - 计算页面 (2048 B) 上每个扇区 (512 B) 的传入数据的 ECC,纠正单个错误 并检测双重错误)
- 提供用于在同一 FPGA 上使用的简单主机接口
- 提供两个双端口 RAM 缓冲区(位于 FPGA Block RAM 中),以便主机为将来的传输准备一个缓冲区,而控制器可以使用另一个缓冲区进行当前与闪存之间的传输
- 创建一个紧凑的实现,可以多次实例化,以便在同一 FPGA 设备上提供多个 NAND 闪存接口
擦除操作

时序图

页编程

时序图
页读取模式

时序图
顶层接口设计

模块设计图

资源消耗

本文详细介绍了如何使用FPGA实现NAND flash控制器,支持Samsung 128Mx8 K9F1G08R0A型号,包含擦除、编程和读取操作。为了保证数据可靠性,采用ECC(汉明码)并在编程和读取过程中进行错误检查和校正。设计还包括了双端口RAM缓存和紧凑的顶层接口,适于在同一FPGA上实现多个NAND闪存接口。
586





