模型安装模型:
(安装modelscope python库,在comfyUI同级目录下执行一下命令)
下载官方模型:
modelscope download --model black-forest-labs/FLUX.1-dev flux1-dev.safetensors --local_dir ComfyUI/models/diffusion_models/
modelscope download --model black-forest-labs/FLUX.1-dev ae.safetensors --local_dir ComfyUI/models/diffusion_models/
下载小红书风格lora
modelscope download --model yiwanji/FLUX_xiao_hong_shu_ji_zhi_zhen_shi_V2 --local_dir ComfyUI/models/diffusion_models/
下载comfyui text_encoders
modelscope download --model comfyanonymous/flux_text_encoders --local_dir ComfyUI/models/text_encoders/
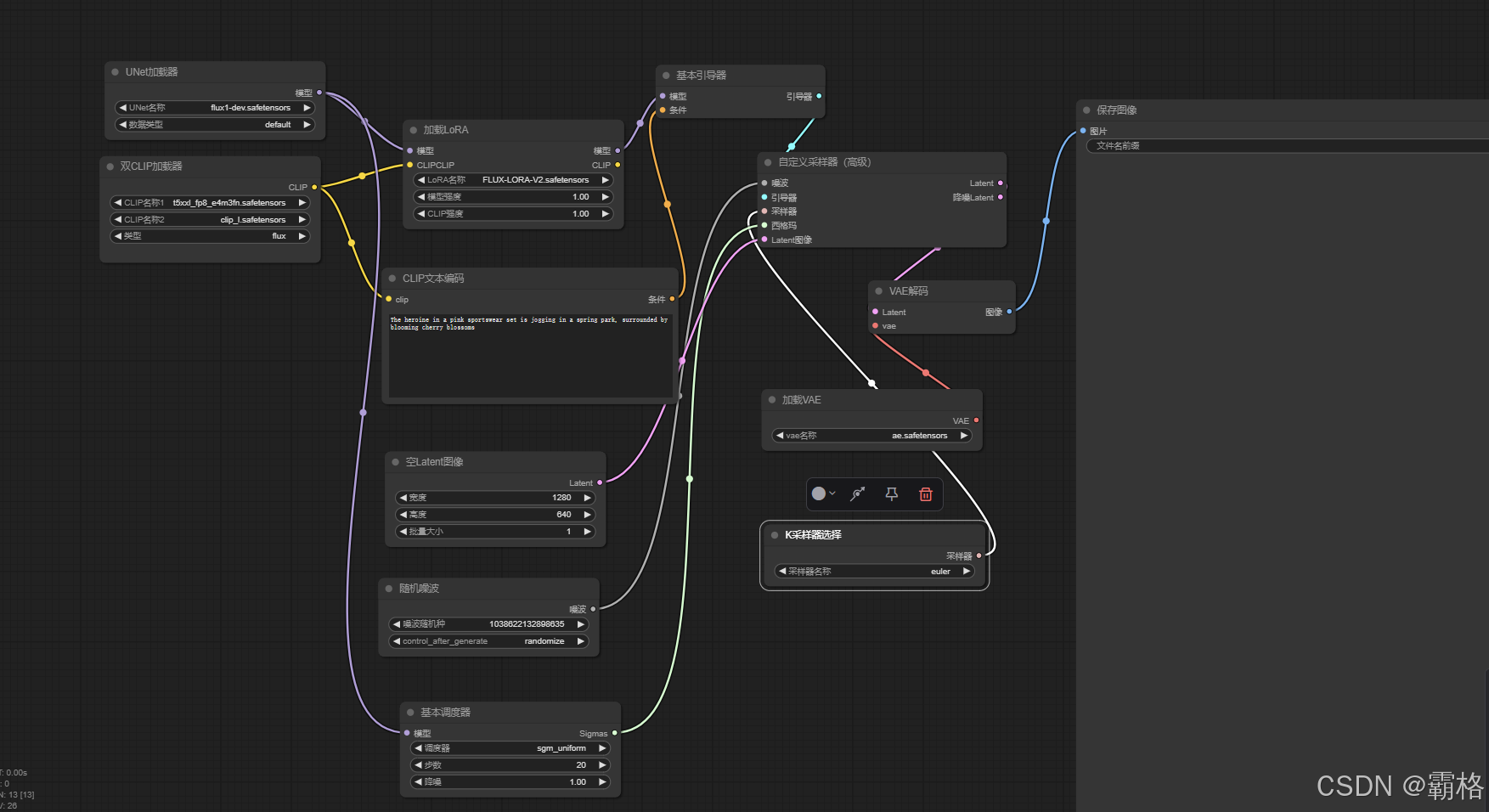
工作流下载:
参考comfyUI官方示例:Flux Examples | ComfyUI_examples
(将图片拖拽到comfyUI后会自动提示下载缺失的模型,上面已经下载全了)

2557

被折叠的 条评论
为什么被折叠?



