2025月12月31日,“汉阳造”吨级的eVTOL几分钟出色完成低空跨海峡物流配送任务,将物流时效从“小时级”压缩至“分钟级”,为火灾扑救、紧急救援、医疗救急、生鲜冷链等高效低空作业提供全新解决方案。随着全固态电池逐步量产,相信,2026年固态电池将在低空经济率先落地应用,低空经济因此插上更加强有力的“翅膀”飞速发展。然而,eVTOL和电动汽车不同,它没有路边停车的机会,其动力系统的绝对安全是首要前提,而精准的电流检测正是保障安全的核心。

什么是eVTOL
eVTOL(电动垂直起降飞行器)是一种无需跑道、靠电力驱动的新型飞行器,既能垂直起飞降落,又能高效巡航,是低空经济的核心技术。它主要通过锂电池或氢能提供动力,构型多样,包括多旋翼、复合翼和倾转旋翼等。目前主要应用是物流运输、紧急物资投放等载物,将来会应用于城市空中交通(UAM)、区域客运、紧急救援等载人。

eVTOL对电流检测的要求
eVTOL不同于路上跑的电动汽车,其安全性、可靠性、效率和性能直接依赖于精确、快速、可靠的电流监测,电流检测是保障飞行安全的核心环节,这些要求远比普通电动汽车或工业应用更为严苛,具体可归纳为以下几个核心维度:
1、核心要求:极高可靠性 & 功能安全
这是航空领域的首要前提,电流检测的任何失误都可能导致灾难性后果。
- 高功能安全等级:必须符合 DO-178C(软件)和DO-254(硬件)标准,电流检测系统通常需要达到ASIL D (ISO 26262) 或更高级别的航空专用安全等级。这意味着必须有极高的故障容错率。
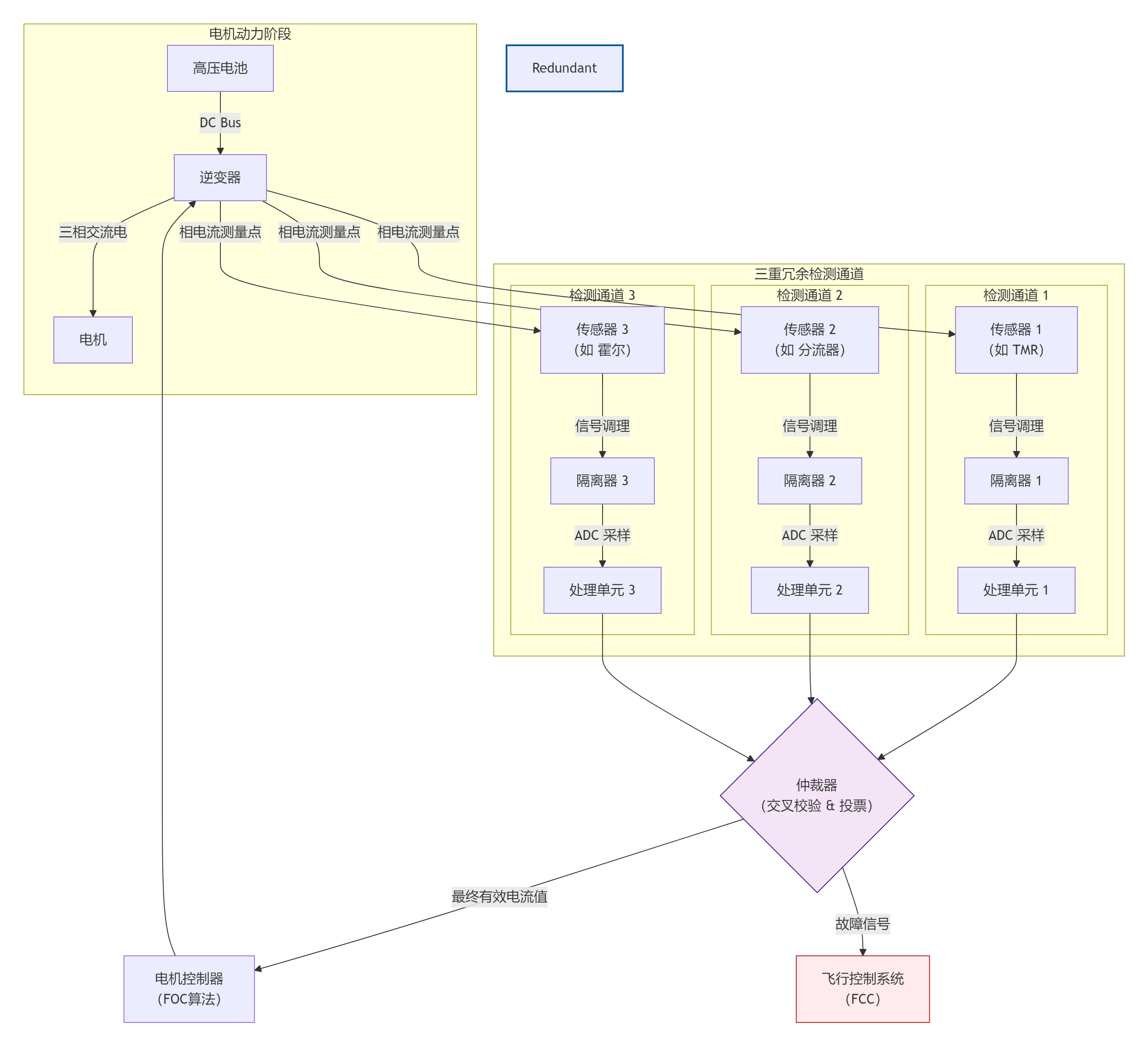
- 冗余设计:关键动力通道(如电机驱动器)的电流检测必须采用多重冗余设计(例如,双路或三路独立的电流传感器+处理通道),并进行实时交叉校验,确保单一传感器或电路故障时,系统能无缝切换或安全降级。
- 故障安全与诊断:传感器必须具备完善的自诊断功能(如断线检测、供电监测、信号合理性校验),并能实时将故障状态上报给飞行控制系统(FCC),以便采取应对措施。
2、性能要求:高精度、宽范围、快响应
eVTOL的复杂飞行剖面(垂直起飞、悬停、过渡、巡航)对电流检测的动态性能提出了全方位挑战。
- 超高精度:在整个测量范围内,精度要求通常在 ±0.5% 至 ±1%以内。高精度是保证以下方面的基础:
电机控制性能:实现FOC(磁场定向控制)的最佳扭矩输出和效率。
电池管理(BMS):精确计算SOC(荷电状态)和SOH(健康状态),避免过充过放,保障续航与安全。
- 功率与热管理:准确估算系统损耗,进行主动热管理。
极宽的动态范围:eVTOL在不同飞行阶段电流变化巨大。
悬停与起飞:需要最大扭矩,电流达到峰值(可能高达数百至数千安培)。
巡航:电流显著降低。
传感器必须能同时准确测量峰值大电流和巡航时的小电流,动态范围宽。
极快的响应速度:电机控制环路(特别是多极对电机)要求电流检测具有高带宽(通常数百kHz)和低相移,以确保控制系统的稳定性和快速动态响应(如应对阵风)。
高带宽与低延迟:从电流变化到被控制器感知的总延迟必须极小,通常要求< 1微秒,这对传感器输出类型和信号链设计是巨大考验。
3、环境与物理要求
航空严苛的工作环境带来额外挑战。
- 高功率密度与紧凑尺寸:eVTOL对重量和空间极度敏感,电流传感器必须体积小、重量轻、易于集成到电机驱动器(逆变器)中。
- 低功耗与高效率:传感器自身功耗要极低,以减少热耗散,提升整机效率。
- 强电磁干扰(EMI)免疫力:工作在高频、大电流的逆变器环境中,充斥着强烈的dv/dt和di/dt噪声。传感器必须具有极高的抗干扰能力(通常要求符合航空级EMC标准)。
- 宽温工作:需在-55°C 至 +125°C甚至更宽的温度范围内保持性能稳定,温漂要极小。
- 高隔离电压:必须能承受电机驱动总线的高压(通常800V或更高)与低压控制侧之间的电位差,提供高电气隔离(通常数kV以上),确保安全。
4、关键检测点与技术选择
eVTOL的电流检测主要分布在几个关键位置:
- 电机相电流检测:位于逆变器输出端,用于电机控制。这是要求最高的地方。
- 直流母线电流检测:位于电池和逆变器之间,用于电池功率监控和保护。
- 电池包电流检测:用于BMS,要求高精度和良好的直流性能。

根据以上要求,不同检测点的技术选择是一个权衡过程:新能源/航空级电流传感器方案对比表
|
检测点 |
核心需求排序 |
主流/潜在技术方案 |
关键取舍 |
|
电机相电流 |
1. 安全/冗余 2. 带宽/速度 3. 精度 |
1. 分流器 + 隔离运放 (当前主流) |
精度/速度 vs. 功耗/隔离 |
|
直流母线电流 |
1. 安全/诊断 2. 精度 3. 带宽 |
1. 闭环霍尔传感器 |
精度 vs. 成本/尺寸 |
|
BMS电流 |
1. 高精度(尤直流) 2. 可靠性 3. 安全隔离 |
1. 高精度分流器 + AFE |
绝对精度 vs. 成本 |
eVTOL的电流检测绝非一个独立的元件选型问题,而是一个贯穿系统安全架构、控制算法、电力电子、热管理、电磁设计、适航认证的多学科交叉核心问题。
在航空安全法规的刚性框架内,为满足飞行动力学的极致性能需求,克服严酷的机载环境约束,通过多重冗余、智能诊断、先进材料与集成设计的综合手段,实现电流信息的超高速、超精确、超可靠获取与传递。
产业机遇:国产传感器的“适航认证”突围之路
低空经济的爆发为国产传感器产业带来了前所未有的机遇,但切入eVTOL这一高端市场,绝非简单的“国产替代”。要实现突围,必须完成一场从“跟随”到“主导”的体系性升级。其路径可清晰规划为三个层次:
1. 路径一:角色升维,从“供应商”到“系统合伙人”
国产传感器企业必须摒弃单纯的零部件供应思维,向前一步,与eVTOL主机厂结成命运共同体。这意味着要早期介入、联合定义,在主机厂设计初期就深度参与,共同定义传感器的性能指标、安全架构和接口标准。目标是成为主机厂在电推进系统设计中的“系统合伙人”,而不仅仅是元器件的提供者。
2. 路径二:攻克壁垒,将“适航认证”化为核心竞争力
适航认证是eVTOL市场的准入证,也是最高的技术壁垒。国产供应链应主动将认证压力转化为核心竞争力。这需要:
- 构建完备的符合性数据包:从设计、验证到生产,建立全流程、可追溯的符合DO-160G、DO-254/178C等标准的证据体系。
- 与局方(CAAC)协同共进:主动寻求中国民航局的指导,理解审查逻辑,将适航要求“内化”到研发流程中,变被动审查为主动符合。
3. 路径三:生态重构,从“技术突破”到“标准引领”
在满足现有要求的基础上,国产传感器应谋求更长远的话语权。
- 技术换道超车:积极布局并量产隧道磁阻(TMR)等新一代传感器技术,以性能优势实现代际超越。
- 发挥本土化生态优势:利用贴近市场、响应迅速、成本控制力强的优势,提供远超国际巨头的定制化服务和快速迭代能力。
- 积极参与标准制定:将自身在复杂应用中获得的最佳实践,转化为行业乃至国家标准,从规则的“执行者”迈向“定义者”。
结语
随着中国低空空域的进一步放开,将催生一个万亿级的eVTOL及低空经济市场。国产传感器产业链应该抓住这一历史机遇,通过“适航认证”打破国外垄断,绝非简单的产品替代,而是一场从技术攻关、体系构建到生态主导的全面升级,构建一套符合中国航空产业特点的、高效率、高可靠性的研发与适航体系。

723

被折叠的 条评论
为什么被折叠?



