交换机实验-1
实验目的:
掌握交换机的基本原理
实验步骤:
1.Pc机的IP地址以及掩码的配置
2.查着交换机的MAC地址表
3.PC机相互访问后产看MAC地址表
本次实验需要掌握的命令:
display mac-address 查看交换机的MAC地址表.
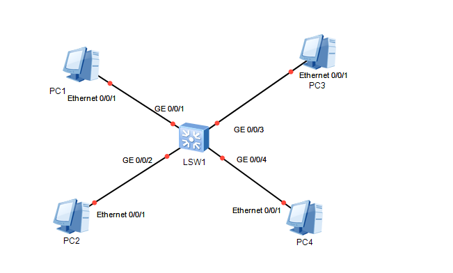
此为网络拓扑图:

配置LSW1:
进入系统视图,关闭回显信息,重命名为LSW1,查看MAC地址对应PC1MAC地址
<Huawei>system-
<Huawei>system-view
Enter system view, return user view with Ctrl+Z.
[Huawei]undo info-center en
Info: Information center is disabled.
[Huawei]sys LSW1
[LSW1]display mac-address
MAC address table of slot 0:
-------------------------------------------------------------------------------
MAC Address VLAN/ PEVLAN CEVLAN Port Type LSP/LSR-ID
VSI/SI MAC-Tunnel
-------------------------------------------------------------------------------
5489-9859-3419 1 - - GE0/0/1 dynamic 0/-
-------------------------------------------------------------------------------
Total matching items on slot 0 displayed = 1

分别操作PC1,PC2,PC3,PC4,ping同一个网段192.168.1.2.
查看LSW1的MAC地址分别对应4台PC设备.
[LSW1]display mac-address
MAC address table of slot 0:
-------------------------------------------------------------------------------
MAC Address VLAN/ PEVLAN CEVLAN Port Type LSP/LSR-ID
VSI/SI MAC-Tunnel
-------------------------------------------------------------------------------
5489-98cd-1014 1 - - GE0/0/3 dynamic 0/-
5489-98af-217b 1 - - GE0/0/2 dynamic 0/-
5489-9886-5eb0 1 - - GE0/0/4 dynamic 0/-
5489-9859-3419 1 - - GE0/0/1 dynamic 0/-
-------------------------------------------------------------------------------
Total matching items on slot 0 displayed = 4
至此,实验完毕.
关闭所有实验设备.

1万+

被折叠的 条评论
为什么被折叠?



