一:java.util.concurrent.locks包下常用的类与接口(lock是jdk 1.5后新增的)

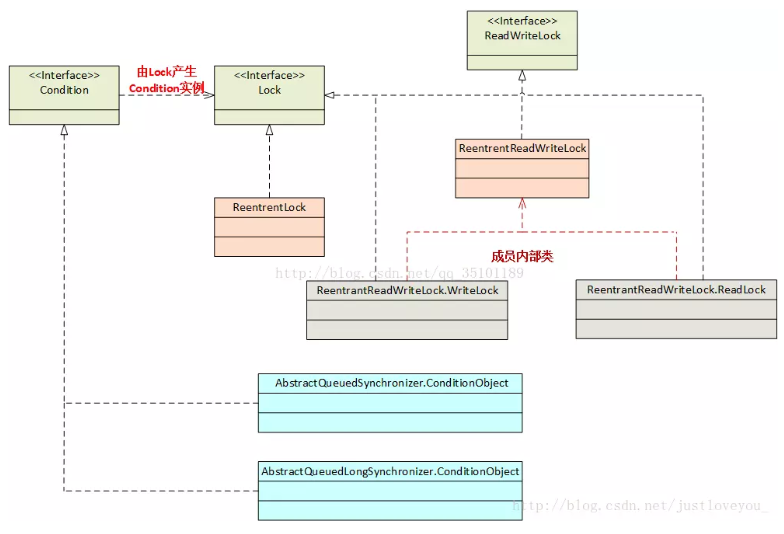
(1)Lock和ReadWriteLock是两大锁的根接口,Lock代表实现类是ReentrantLock(可重入锁),ReadWriteLock(读写锁)的代表实现类是ReentrantReadWriteLock。
Lock 接口支持那些语义不同(重入、公平等)的锁规则,可以在非阻塞式结构的上下文(包括 hand-over-hand 和锁重排算法)中使用这些规则。主要的实现是 ReentrantLock。
ReadWriteLock 接口以类似方式定义了一些读取者可以共享而写入者独占的锁。此包只提供了一个实现,即 ReentrantReadWriteLock,因为它适用于大部分的标准用法上下文。但程序员可以创建自己的、适用于非标准要求的实现。
(2)Condition 接口描述了可能会与锁有关联的条件变量。这些变量在用法上与使用 Object.wait 访问的隐式监视器类似,但提供了更强大的功能。需要特别指出的是,单个 Lock 可能与多个 Condition 对象关联。为了避免兼容性问题,Condition 方法的名称与对应的 Object 版本中的不同。
二:synchronized的缺陷
synchronized是java中的一个关键字,也就是说是Java语言内置的特性。那么为什么会出现Lock呢?
1)Lock不是Java语言内置的,synchronized是Java语言的关键字,因此是内置特性。Lock是一个类,通过这个类可以实现同步访问;
2)Lock和synchronized有一点非常大的不同,采用synchronized不需要用户去手动释放锁,当synchronized方法或者synchronized代码块执行完之后,系统会自动让线程释放对锁的占用;而Lock则必须要用户去手动释放锁,如果没有主动释放锁,就有可能导致出现死锁现象。
synchronized 的局限性 与 Lock 的优点
如果一个代码块被synchronized关键字修饰,当一个线程获取了对应的锁,并执行该代码块时,其他线程便只能一直等待直至占有锁的线程释放锁。事实上,占有锁的线程释放锁一般会是以下三种情况之一:
1:占有锁的线程执行完了该代码块,然后释放对锁的占有;
2:占有锁线程执行发生异常,此时JVM会让线程自动释放锁;
3:占有锁线程进入 WAITING 状态从而释放锁,例如在该线程中调用wait()方法等。
试考虑以下三种情况:
Case 1 :
在使用synchronized关键字的情形下,假如占有锁的线程由于要等待IO或者其他原因(比如调用sleep方法)被阻塞了,但是又没有释放锁,那么其他线程就只能一直等待,别无他法。这会极大影响程序执行效率。因此,就需要有一种机制可以不让等待的线程一直无期限地等待下去(比如只等待一定的时间 (解决方案:tryLock(long time, TimeUnit unit)) 或者 能够响应中断 (解决方案:lockInterruptibly())),这种情况可以通过 Lock 解决。
Case 2 :
我们知道,当多个线程读写文件时,读操作和写操作会发生冲突现象,写操作和写操作也会发生冲突现象,但是读操作和读操作不会发生冲突现象。但是如果采用synchronized关键字实现同步的话,就会导致一个问题,即当多个线程都只是进行读操作时,也只有一个线程在可以进行读操作,其他线程只能等待锁的释放而无法进行读操作。因此,需要一种机制来使得当多个线程都只是进行读操作时,线程之间不会发生冲突。同样地,Lock也可以解决这种情况 (解决方案:ReentrantReadWriteLock) 。
Case 3 :
我们可以通过Lock得知线程有没有成功获取到锁 (解决方案:ReentrantLock) ,但这个是synchronized无法办到的。
上面提到的三种情形,我们都可以通过Lock来解决,但 synchronized 关键字却无能为力。事实上,Lock 是 java.util.concurrent.locks包 下的接口,Lock 实现提供了比 synchronized 关键字 更广泛的锁操作,它能以更优雅的方式处理线程同步问题。也就是说,Lock提供了比synchronized更多的功能。
三:Lock接口实现类的使用
Lock接口有6个方法:
// 获取锁
void lock()
// 如果当前线程未被中断,则获取锁,可以响应中断
void lockInterruptibly()
// 返回绑定到此 Lock 实例的新 Condition 实例
Condition newCondition()
// 仅在调用时锁为空闲状态才获取该锁,可以响应中断
boolean tryLock()
// 如果锁在给定的等待时间内空闲,并且当前线程未被中断,则获取锁
boolean tryLock(long time, TimeUnit unit)
// 释放锁
void unlock()
下面来逐个分析Lock接口中每个方法。lock()、tryLock()、tryLock(long time, TimeUnit unit) 和 lockInterruptibly()都是用来获取锁的。unLock()方法是用来释放锁的。newCondition() 返回 绑定到此 Lock 的新的 Condition 实例 ,用于线程间的协作,详细内容请查找关键词:线程间通信与协作。
1). lock()
在Lock中声明了四个方法来获取锁,那么这四个方法有何区别呢?首先,lock()方法是平常使用得最多的一个方法,就是用来获取锁。如果锁已被其他线程获取,则进行等待。在前面已经讲到,如果采用Lock,必须主动去释放锁,并且在发生异常时,不会自动释放锁。因此,一般来说,使用Lock必须在try…catch…块中进行,并且将释放锁的操作放在finally块中进行,以保证锁一定被被释放,防止死锁的发生。通常使用Lock来进行同步的话,是以下面这种形式去使用的:
Lock lock = ...;
lock.lock();
try{
//处理任务
}catch(Exception ex){
}finally{
lock.unlock(); //释放锁
}
2). tryLock() & tryLock(long time, TimeUnit unit)
tryLock()方法是有返回值的,它表示用来尝试获取锁,如果获取成功,则返回true;如果获取失败(即锁已被其他线程获取),则返回false,也就是说,这个方法无论如何都会立即返回(在拿不到锁时不会一直在那等待)。
tryLock(long time, TimeUnit unit)方法和tryLock()方法是类似的,只不过区别在于这个方法在拿不到锁时会等待一定的时间,在时间期限之内如果还拿不到锁,就返回false,同时可以响应中断。如果一开始拿到锁或者在等待期间内拿到了锁,则返回true。
一般情况下,通过tryLock来获取锁时是这样使用的:
Lock lock = ...;
if(lock.tryLock()) {
try{
//处理任务
}catch(Exception ex){
}finally{
lock.unlock(); //释放锁
}
}else {
//如果不能获取锁,则直接做其他事情
}
3). lockInterruptibly()
lockInterruptibly()方法比较特殊,当通过这个方法去获取锁时,如果线程 正在等待获取锁,则这个线程能够 响应中断,即中断线程的等待状态。例如,当两个线程同时通过lock.lockInterruptibly()想获取某个锁时,假若此时线程A获取到了锁,而线程B只有在等待,那么对线程B调用threadB.interrupt()方法能够中断线程B的等待过程。
由于lockInterruptibly()的声明中抛出了异常,所以lock.lockInterruptibly()必须放在try块中或者在调用lockInterruptibly()的方法外声明抛出 InterruptedException,但推荐使用后者,原因稍后阐述。因此,lockInterruptibly()一般的使用形式如下:
public void method() throws InterruptedException {
lock.lockInterruptibly();
try {
//.....
}
finally {
lock.unlock();
}
}
注意,当一个线程获取了锁之后,是不会被interrupt()方法中断的。因为interrupt()方法只能中断阻塞过程中的线程而不能中断正在运行过程中的线程。因此,当通过lockInterruptibly()方法获取某个锁时,如果不能获取到,那么只有进行等待的情况下,才可以响应中断的。与 synchronized 相比,当一个线程处于等待某个锁的状态,是无法被中断的,只有一直等待下去。
Lock的实现类 ReentrantLock
ReentrantLock,即 可重入锁。ReentrantLock是唯一实现了Lock接口的类,并且ReentrantLock提供了更多的方法。下面通过一些实例学习如何使用 ReentrantLock。
构造方法(不带参数 和带参数 true: 公平锁; false: 非公平锁):
/**
* Creates an instance of {@code ReentrantLock}.
* This is equivalent to using {@code ReentrantLock(false)}.
*/
public ReentrantLock() {
sync = new NonfairSync();
}
/**
* Creates an instance of {@code ReentrantLock} with the
* given fairness policy.
*
* @param fair {@code true} if this lock should use a fair ordering policy
*/
public ReentrantLock(boolean fair) {
sync = fair ? new FairSync() : new NonfairSync();
}
import java.util.concurrent.locks.Lock;
import java.util.concurrent.locks.ReentrantLock;
public class LockThread {
Lock lock = new ReentrantLock();
public void lock(String name) {
// 获取锁
lock.lock();
try {
System.out.println(name + " get the lock");
// 访问此锁保护的资源
} finally {
// 释放锁
lock.unlock();
System.out.println(name + " release the lock");
}
}
public static void main(String[] args) {
LockThread lt = new LockThread();
new Thread(() -> lt.lock("A")).start();
new Thread(() -> lt.lock("B")).start();
}
}

从执行结果可以看出,A线程和B线程同时对资源加锁,A线程获取锁之后,B线程只好等待,直到A线程释放锁B线程才获得锁。
总结一下,也就是说Lock提供了比synchronized更多的功能。但是要注意以下几点:
1)synchronized是Java语言的关键字,因此是内置特性,Lock不是Java语言内置的,Lock是一个接口,通过实现类可以实现同步访问。
2)synchronized是在JVM层面上实现的,不但可以通过一些监控工具监控synchronized的锁定,而且在代码执行时出现异常,JVM会自动释放锁定,但是使用Lock则不行,lock是通过代码实现的,要保证锁定一定会被释放,就必须将unLock()放到finally{}中
3)在资源竞争不是很激烈的情况下,Synchronized的性能要优于ReetrantLock,但是在资源竞争很激烈的情况下,Synchronized的性能会下降几十倍,但是ReetrantLock的性能能维持常态。
ReadWriteLock锁
ReadWriteLock 接口只有两个方法:
//返回用于读取操作的锁
Lock readLock()
//返回用于写入操作的锁
Lock writeLock()
ReadWriteLock 维护了一对相关的锁,一个用于只读操作,另一个用于写入操作。只要没有 writer,读取锁可以由多个 reader 线程同时保持,而写入锁是独占的。
【例子】三个线程同时对一个共享数据进行读写
import java.util.Random;
import java.util.concurrent.locks.ReadWriteLock;
import java.util.concurrent.locks.ReentrantReadWriteLock;
class Queue {
//共享数据,只能有一个线程能写该数据,但可以有多个线程同时读该数据。
private Object data = null;
ReadWriteLock lock = new ReentrantReadWriteLock();
// 读数据
public void get() {
// 加读锁
lock.readLock().lock();
try {
System.out.println(Thread.currentThread().getName() + " be ready to read data!");
Thread.sleep((long) (Math.random() * 1000));
System.out.println(Thread.currentThread().getName() + " have read data :" + data);
} catch (InterruptedException e) {
e.printStackTrace();
} finally {
// 释放读锁
lock.readLock().unlock();
}
}
// 写数据
public void put(Object data) {
// 加写锁
lock.writeLock().lock();
try {
System.out.println(Thread.currentThread().getName() + " be ready to write data!");
Thread.sleep((long) (Math.random() * 1000));
this.data = data;
System.out.println(Thread.currentThread().getName() + " have write data: " + data);
} catch (InterruptedException e) {
e.printStackTrace();
} finally {
// 释放写锁
lock.writeLock().unlock();
}
}
}
public class ReadWriteLockDemo {
public static void main(String[] args) {
final Queue queue = new Queue();
//一共启动6个线程,3个读线程,3个写线程
for (int i = 0; i < 3; i++) {
//启动1个读线程
new Thread() {
public void run() {
while (true) {
queue.get();
}
}
}.start();
//启动1个写线程
new Thread() {
public void run() {
while (true) {
queue.put(new Random().nextInt(10000));
}
}
}.start();
}
}
}

四:锁的相关概念介绍
1、可重入锁
如果锁具备可重入性,则称作为 可重入锁 。像 synchronized和ReentrantLock都是可重入锁,可重入性在我看来实际上表明了 锁的分配机制:基于线程的分配,而不是基于方法调用的分配。举个简单的例子,当一个线程执行到某个synchronized方法时,比如说method1,而在method1中会调用另外一个synchronized方法method2,此时线程不必重新去申请锁,而是可以直接执行方法method2。
class MyClass {
public synchronized void method1() {
method2();
}
public synchronized void method2() {
}
}
上述代码中的两个方法method1和method2都用synchronized修饰了。假如某一时刻,线程A执行到了method1,此时线程A获取了这个对象的锁,而由于method2也是synchronized方法,假如synchronized不具备可重入性,此时线程A需要重新申请锁。但是,这就会造成死锁,因为线程A已经持有了该对象的锁,而又在申请获取该对象的锁,这样就会线程A一直等待永远不会获取到的锁。而由于synchronized和Lock都具备可重入性,所以不会发生上述现象。
2、可中断锁
顾名思义,可中断锁就是可以响应中断的锁。在Java中,synchronized就不是可中断锁,而Lock是可中断锁。
如果某一线程A正在执行锁中的代码,另一线程B正在等待获取该锁,可能由于等待时间过长,线程B不想等待了,想先处理其他事情,我们可以让它中断自己或者在别的线程中中断它,这种就是可中断锁。在前面演示tryLock(long time, TimeUnit unit)和lockInterruptibly()的用法时已经体现了Lock的可中断性。
3、公平锁
公平锁即 尽量 以请求锁的顺序来获取锁。比如,同是有多个线程在等待一个锁,当这个锁被释放时,等待时间最久的线程(最先请求的线程)会获得该所,这种就是公平锁。而非公平锁则无法保证锁的获取是按照请求锁的顺序进行的,这样就可能导致某个或者一些线程永远获取不到锁。
在Java中,synchronized就是非公平锁,它无法保证等待的线程获取锁的顺序。而对于ReentrantLock 和 ReentrantReadWriteLock,它默认情况下是非公平锁,但是可以设置为公平锁
8468

被折叠的 条评论
为什么被折叠?



