STM32下C语言与汇编语言混合编程
一、创建项目
如何创建一个keil5的项目,参考博客基于MDK创建纯汇编语言的STM32工程
添加mian.c和func.s文件



写入main.c和Func.s的代码
main.c
# include<stdio.h>
extern void Init_1(void);
int main(){
Init_1();
return 0;
}
Func.s
AREA MY_FUNCTION,CODE,READONLY
EXPORT Init_1 ; 与在c文件中定义的Init_1函数关联起来
; 高级语言中的声明和使用变量其实是对板子寄存器的使用,所以我们只需要直接使用寄存器即可
Init_1
MOV R1,#0 ; 设R1寄存器为i
MOV R2,#0 ; 设R2寄存器为j
LOOP ; 写在最左边的是程序段的段名,执行跳转程序时用到
CMP R1,#10 ; 比较R1和10的大小
BHS LOOP_END ; 如果R1大于等于10,则跳转到LOOP_END程序段,反之忽略该语句,直接执行下面的语句
ADD R2,#1 ; j++
ADD R1,#1 ; i++
B LOOP ; 循环
LOOP_END
NOP
END ; 必须空格后再写END,不然会被认为是段名,表示程序结束
二、C语言调用汇编
1.无参数调用
选择魔法棒,选择Debug,修改内容如图所示

设置断点


编译调试得到下面的结果



程序进入循环,R1和R2不断加1
最后R1和R2会从0变成10
2.有参数调用
修改main.c和Func.s的代码
main.c
# include<stdio.h>
extern int Init_1(int x);
int main(){
int xx = Init_1(10);
printf("%d", xx);
return 0;
}
Func.s
AREA MY_Function,CODE,READONLY
EXPORT Init_1 ; 与在c文件中定义的Init_1函数关联起来
; 高级语言中的声明和使用变量其实是对板子寄存器的使用,所以我们只需要直接使用寄存器即可
Init_1
ADD R0,#100 ; 将传入的值+100
MOV PC,LR ; 返回R0
LOOP ; 写在最左边的是程序段的段名,执行跳转程序时用到
CMP R1,#10 ; 比较R1和10的大小
BHS LOOP_END ; 如果R1大于等于10,则跳转到LOOP_END程序段,反之忽略该语句,直接执行下面的语句
ADD R2,#1 ; j++
ADD R1,#1 ; i++
B LOOP ; 循环
LOOP_END
NOP
END ; 必须空格后再写END,不然会被认为是段名,表示程序结束
在ARM中,子函数的参数值传递按顺序存放在R0,R1 R2 R3中,超过四个参数值传递放栈帧里。
所以Init_1(10)传入的10放进R0,由MOV PC,LR 返回110
编译调试


可以看出R0的值传递到R1
三丶汇编语言调用C函数
修改代码
Func.s
AREA MY_Function,CODE,READONLY
EXPORT Init_1 ; 与在c文件中定义的Init_1函数关联起来
IMPORT get5 ; 声明get5 为外部引用
; 高级语言中的声明和使用变量其实是对板子寄存器的使用,所以我们只需要直接使用寄存器即可
Init_1
MOV R1,#0 ; 设R1寄存器为i
MOV R2,#0 ; 设R2寄存器为j
LOOP ; 写在最左边的是程序段的段名,执行跳转程序时用到
CMP R1,#10 ; 比较R1和10的大小
BHS LOOP_END ; 如果R1大于等于10,则跳转到LOOP_END程序段,反之忽略该语句,直接执行下面的语句
ADD R2,#1 ; j++
ADD R1,#1 ; i++
BL get5 ; 调用get5,返回的值传入R0
B LOOP ; 循环
LOOP_END
NOP
END ; 必须空格后再写END,不然会被认为是段名,表示程序结束
main.c
# include<stdio.h>
extern void Init_1(void);
int get5(void);
int main(){
printf("Begin...\n");
Init_1();
return 0;
}
int get5(){
return 5;
}
断点设置


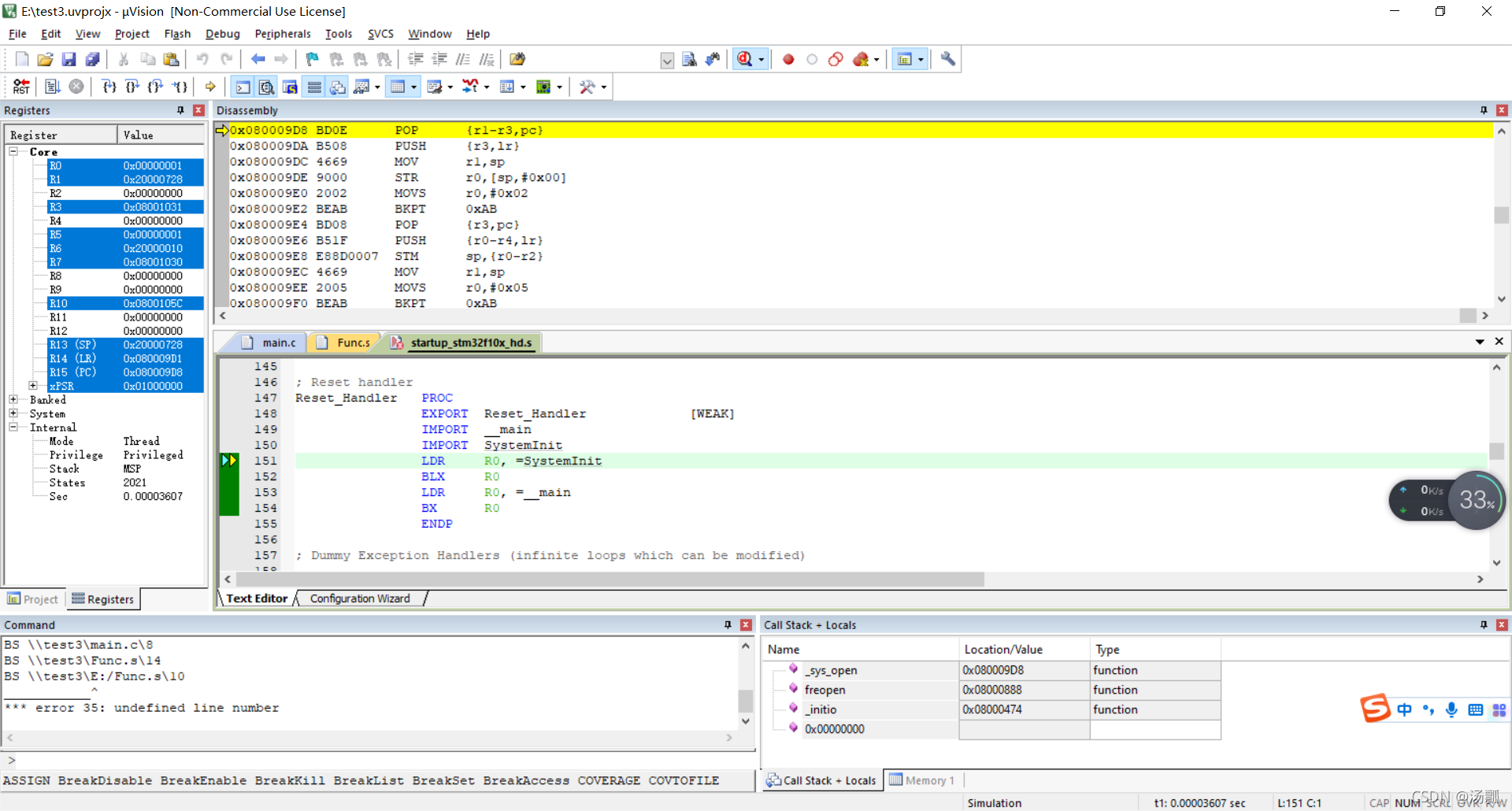
编译调试
当执行到get5的时候,R0变成5,成功调用

本文详细介绍了在STM32开发中如何混合使用C语言和汇编语言,包括创建项目、C调用汇编、汇编调用C以及实际操作示例。通过实例演示了无参和带参函数调用,以及汇编如何调用C函数,适合初学者理解两者之间的交互。
1482

被折叠的 条评论
为什么被折叠?



