方法一:直接使用sklearn.tree自带的plot_tree()方法
代码如下:
from sklearn.datasets import load_iris
from sklearn.tree import DecisionTreeClassifier
from sklearn.tree import plot_tree
from sklearn.model_selection import train_test_split
import matplotlib.pyplot as plt
iris = load_iris()
# 数据拆分
X = iris.data
y = iris.target
X_train,X_test,y_train,y_test = train_test_split(X, y, random_state=0, test_size=1/4)
# 训练模型
dt_model = DecisionTreeClassifier(max_depth=4)
dt_model.fit(X_train, y_train)
# 数据可视化
plt.figure(figsize=(15,9))
plot_tree(dt_model,filled=True,feature_names=iris.feature_names, class_names=iris.target_names)
如图所示:

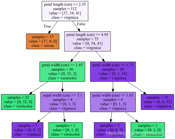
方法二:使用Graphviz
需要安装
1. graphviz程序,并将安装目录下的bin目录添加到系统path环境变量中
2. graphviz模块, pip install graphviz
代码如下:
from sklearn.datasets import load_iris
from sklearn.tree import DecisionTreeClassifier
from sklearn.tree import plot_tree
from sklearn.model_selection import train_test_split
from sklearn.tree import export_graphviz
import matplotlib.pyplot as plt
import graphviz
iris = load_iris()
# 数据拆分
X = iris.data
y = iris.target
X_train,X_test,y_train,y_test = train_test_split(X, y, random_state=0, test_size=1/4)
# 训练模型
dt_model = DecisionTreeClassifier(max_depth=4)
dt_model.fit(X_train, y_train)
# 数据可视化
tmp_dot_file = 'decision_tree_tmp.dot'
export_graphviz(dt_model, out_file=tmp_dot_file, feature_names=iris.feature_names, class_names=iris.target_names,filled=True, impurity=False)
with open(tmp_dot_file) as f:
dot_graph = f.read()
graphviz.Source(dot_graph)
如图所示:
方法三:使用pydotplus模块
pydotplus依赖Graphviz这个绘图库, 它是c开发的, 所以在安装pydotplus之前, 需要首先安装Graphviz
pydotplus是python模块, 它的安装和安装普通的模块一样, 就是使用:
conda install pydotplus
代码如下:
from sklearn.datasets import load_iris
from sklearn.tree import DecisionTreeClassifier
from sklearn.model_selection import train_test_split
from sklearn.tree import export_graphviz
from IPython.display import Image
import matplotlib.pyplot as plt
import pydotplus
iris = load_iris()
# 数据拆分
X = iris.data
y = iris.target
X_train,X_test,y_train,y_test = train_test_split(X, y, random_state=0, test_size=1/4)
# 训练模型
dt_model = DecisionTreeClassifier(max_depth=4)
dt_model.fit(X_train, y_train)
# 数据可视化
tmp_dot_file = 'decision_tree_tmp.dot'
export_graphviz(dt_model, out_file=tmp_dot_file, feature_names=iris.feature_names, class_names=iris.target_names,filled=True, impurity=False)
with open(tmp_dot_file) as f:
dot_graph = f.read()
graph = pydotplus.graph_from_dot_data(dot_graph)
graph.write_pdf('example.pdf') #保存图像为pdf格式
Image(graph.create_png()) #绘制图像为png格式
结果:

本文介绍了三种决策树可视化的技术。第一种是利用sklearn.tree的plot_tree()函数,第二种涉及安装graphviz和使用其Python接口,第三种是通过pydotplus模块进行可视化,该模块同样依赖于Graphviz。每种方法都提供了相应的代码示例。
390

被折叠的 条评论
为什么被折叠?



