目录
摘要
电脑商城系统主要是指─种基于商城网站的电子商务平台,为用户提供在线购物、支付、配送等一系列服务。随着互联网的不断发展,电子商务也越来越普及,成为了一种重要的购物方式。而在这其中,电脑及其周边产品销售一直是电子商务市场的热门领域之一。因此,研发一款高效、便捷、实用的电脑商城系统成为了当前的市场需求之一。
该系统基于Java语言和MySQL数据库开发,使用springboot框架等技术,实现了系统中登录,电脑商品的发布,订单模块管理,用户模块管理,商品模块管理等功能并最后对系统进行了全面测试,实现满足市场需求的电脑商城系统。
关键词:电脑商城系统;Java语言;SpringBoot框架;Mysql数据库
Abstract
The computer mall system mainly refers to an e-commerce platform based on the mall website, providing users with a series of services such as online shopping, payment, and delivery. With the continuous development of the Internet, e-commerce is becoming increasingly popular and has become an important way of shopping. Among them, the sales of computers and their peripheral products have always been one of the hot areas in the e-commerce market. Therefore, developing an efficient, convenient, and practical computer mall system has become one of the current market demands.
The system is developed based on Java language and MySQL database, using technologies such as the Springboot framework to achieve functions such as login, publishing of computer products, order module management, user module management, and product module management. Finally, the system was comprehensively tested to achieve a computer mall system that meets market demand.
Keywords: computer mall system; Java language; SpringBoot framework; MySQL database
1 绪论
1.1 选题背景
电脑商城系统主要是指一种基于商城网站的电子商务平台,为用户提供在线购物、支付、配送等一系列服务。随着互联网的不断发展,电子商务也越来越普及,成为了一种重要的购物方式。而在这其中,电脑及其周边产品销售一直是电子商务市场的热门领域之一。因此,研发一款高效、便捷、实用的电脑商城系统成为了当前的市场需求之一。
在现代快节奏的生活中,人们越来越趋向于在线购物,电商平台成为了购物的主要渠道之一。而电脑商城系统作为其中的一种形式,受到越来越多人的青睐。这样一款电脑商城系统的研发,不仅可以满足消费者的购物需求,同时也可以为商家提供便捷的销售渠道,拓展市场,增加销售收益。因此,电脑商城系统的研究具有重要的现实意义和市场价值。
1.2研究现状
1997年,电子商务在中国出现,随着它的日益发展,虽然网上购物成为一种新的销售渠道,也被越来越多的人接受,但是目前国内人们受消费观念以及信用安全等方而的影响,大多数的人还是选择在实体店购买电脑产品,但对于很多忙碌的人来说,没有足够的时间去实体店购买,而且在了解电脑的详细信息方面还是比较麻烦的。本设计的实现能够让传统电脑商店的功能在互联网上进行电子化高效的运作,节约更多的客户服务成本,为消费者节约了时间和金钱。
国外的网上购物相对中国来说更加成熟。美国作为世界上电子商务最发达的国家,网上购物以已经成为一种时尚,对于一个追求高效率、法治完善的国家来说,网上购物是一种乐趣;法国人网上购物成为习惯,网购总额不断增加。欧美日等发达国家的消费观含进步,因此占据着主导地位,亚洲的网上交易发展相对滞后,所以这个区域的网上销售正酝酿着巨大的商机和挑战。但国外很多的网上销售只注重自身利益,并不能完全满足消费者的需求。本系统是在调研了人们的消费需求后,根据人们的实际需求而设计的,更加方便了人们的购物过程。
1.3系统开发目标
对于网站的前台设计,要保证主界面的整洁有序,能够抓住人的眼球,不会产生视觉疲劳,更重要的是,带给人容易操作的直观感受,这样才能留住用户去进行使用,增加三分热度的延续期。在系统的后台设计上,要采取非常简洁有效的技术,开发方便的同时,便于以后的维护。我们不但要确保所有的功能都能够满足用户的需求,用户还要能自己主动通过网站去实现想要的操作,而管理者的简单通过网站对用户的需求情况进行了解和管理。为达到这一目的,提出以下目标:
(1)用户可以实时查看最新的商品信息,以及相关资讯;
(2)用户可以对比各大商品的信息,选择自己较为满意的商品;
(3)管理员可以在后台方便管理前台网页的各种信息;
2.电脑商城系统系统分析
本章内容概括了电脑商城系统的可行性分析、功能分析以及用例分析。
2.1 可行性分析
2.1.1技术可行性分析
电脑商城系统存储所使用的是Mysql数据库以及开发中所使用的是IDEA、Tomcat这些开发工具的使用,能够给我们的编写工作带来许多的便利。系统使用SpringBoot框架进行开发,使系统的可扩展性和维护性更佳。
2.1.2经济可行性分析
在开发电脑商城系统中所使用的开发软件像IDEA开发工具、Tomcat8.0服务器、Mysql5.7数据库、Photoshop图片处理软件等,这些都是开源免费的,而且系统的开发工具从网上都可以直接下载,因此在经济方面是可行的。
2.1.3操作可行性分析
此次项目设计的时候我参考了很多类似系统的成功案例,对它们的操作界面以及功能都进行了系统的分析,将众多案例结合在一起,突出以人为本简化操作,所以具有基本计算机知识的人都会操作本项目。因此操作可行性也没有问题。
2.2 系统功能分析
电脑商城系统我划分为了用户管理模块和管理员模块两大部分。
前台用户管理模块:
(1)注册登录:当用户想要对系统中所实现的功能进行查询管理的时候,就必须进行登录到系统当中,如果没有账号的话,在登录界面,点击“注册”按钮就会跳转到注册的界面,根据提示填写好注册信息,添加提交,用户的信息在数据库中就添加完成了,然后再输入填写好的账号和密码进行登录;
(2)通知公告:点击“通知公告”这个菜单,可以查看到系统中管理员发布的所有通知公告,如果想要了解某一通知公告的详细信息,点击后面的“详情”会进入详情查看界面,可以对通知公告进行详情查看、评论等操作;
(3)电脑资讯:点击“电脑资讯”这个菜单,可以查看到系统中所有添加的电脑资讯,支持通过关键词进行查询,如果想要了解某一电脑资讯的详细信息,点击后面的“详情”会进入详情查看界面,可以对电脑资讯进行查看、点赞、收藏、评论等操作;
(4)电脑商城:点击“电脑商城”这个菜单,可以查看到系统中管理员添加的所有类别的电脑详情信息,如果想要了解某一电脑的详细信息,点击后面的“详情”会进入详情查看界面,可以对电脑信息进行详情查看、收藏、加入购物车或立即购买等操作;
(5)我的账户:在前台点击“我的”下面的“我的账户”可以对个人资料+密码等信息进行管控。
(6)我的购物车:用户对喜欢的商品可以加购,在购物车里面,可以查看到所有加购的商品,支持对商品数量的更改、删除商品,可以进行选择购买。
(7)收藏:用户可以查看自己以往收藏起来的图书,同时可以移除自己的收藏夹。
(8)订单配送:用户可以查看到自己订单的配送信息,对已收到的商品订单进行签收操作。
后台管理员管理模块:
- 系统管理:管理员可以对电脑商城系统中的轮播图信息进行发布和维护。
(2)通知公告管理:管理员可以对电脑商城系统中的公告信息进行发布和维护。
(3)系统用户:管理员可以对前台上注册过的用户信息进行管控,同时可以对管理员的信息进行管理。
(4)资源管理:管理员可以对电脑商城系统中的电脑资讯、资讯分类信息进行发布和维护。
(5)商城管理:管理员可以对电脑商城系统中显示的电脑信息及分类列表进行删改查以及订单信息和配送信息进行管理。
电脑商城系统的非功能性需求比如电脑商城系统的安全性怎么样,可靠性怎么样,性能怎么样,可拓展性怎么样等。具体可以表示在如下3-1表格中:
表3-1电脑商城系统非功能需求表
| 安全性 | 主要指电脑商城系统数据库的安装,数据库的使用和密码的设定必须合乎规范。 |
| 可靠性 | 可靠性是指电脑商城系统能够安装用户的指示进行操作,经过测试,可靠性90%以上。 |
| 性能 | 性能是影响电脑商城系统占据市场的必要条件,所以性能最好要佳才好。 |
| 可扩展性 | 比如数据库预留多个属性,比如接口的使用等确保了系统的非功能性需求。 |
| 易用性 | 用户只要跟着电脑商城系统的页面展示内容进行操作,就可以了。 |
| 可维护性 | 电脑商城系统开发的可维护性是非常重要的,经过测试,可维护性没有问题 |
2.3 系统用例分析
电脑商城系统的完整UML用例图分别是图2-1和图2-2及图2-3。在参与者上包括用户和卖家以及管理员。前台上用户角色用例包括用户是注册成为我们正是的用户、用户登录、通知公告、电脑资讯、商城中心、商城管理(我的购物车、我的订单、我的地址)、我的账户、个人中心(订单配送、收藏)等功能。用户角色用例如图2-1所示。

图2-1 电脑商城系统用户角色用例图
web后台管理上的管理员是维护整个电脑商城系统中所有数据信息的,管理员可以进行登录、系统用户(管理员、普通用户)、系统管理、通知公告管理、资源管理(电脑资讯、资讯分类)、商城管理(商城中心、分类列表、订单列表、订单配送)等。管理员角色用例如图2-2所示。

2.4 业务流程分析
电脑商城系统的基本业务流程图如图2-4所示:

图2.5 业务流程图
2.5本章小结
本章主要通过对电脑商城系统的可行性分析、功能需求分析、系统用例分析,确定整个电脑商城系统要实现的功能。同时也为电脑商城系统的代码实现和测试提供了标准。
3 电脑商城系统总体设计
本章主要讨论的内容包括电脑商城系统的功能模块设计、数据库系统设计。
3.1 系统架构设计
本电脑商城系统从架构上分为三层:表现层(UI)、业务逻辑层(BLL)以及数据层(DL)。

图3-1电脑商城系统系统架构设计图
表现层(UI):又称UI层,主要完成本电脑商城系统的UI交互功能,一个良好的UI可以打打提高用户的用户体验,增强用户使用本电脑商城系统时的舒适度。UI的界面设计也要适应不同版本的电脑商城系统以及不同尺寸的分辨率,以做到良好的兼容性。UI交互功能要求合理,用户进行交互操作时必须要得到与之相符的交互结果,这就要求表现层要与业务逻辑层进行良好的对接。
业务逻辑层(BLL):主要完成本电脑商城系统的数据处理功能。用户从表现层传输过来的数据经过业务逻辑层进行处理交付给数据层,系统从数据层读取的数据经过业务逻辑层进行处理交付给表现层。
数据层(DL):由于本电脑商城系统的数据是放在服务端的mysql数据库中,因此本属于服务层的部分可以直接整合在业务逻辑层中,所以数据层中只有数据库,其主要完成本电脑商城系统的数据存储和管理功能。
3.2 系统模块设计
在上一章节中主要对系统的功能性需求和非功能性需求进行分析,并且根据需求分析了本电脑商城系统中的用例。那么接下来就要开始对本电脑商城系统的架构、主要功能和数据库开始进行设计。电脑商城系统根据前面章节的需求分析得出,其总体设计模块图如图3-2所示。

图3-2 电脑商城系统功能模块图
数据库设计一般包括需求分析、概念模型设计、数据库表建立三大过程,其中需求分析前面章节已经阐述,概念模型设计有概念模型和逻辑结构设计两部分。
3.3.1 数据库概念结构设计
下面是整个电脑商城系统中主要的数据库表总E-R实体关系图。

图3-2 电脑商城系统总E-R关系图
通过上一小节中电脑商城系统中总E-R关系图上得出一共需要创建很多个数据表。在此我主要罗列几个主要的数据库表结构设计。
| 编号 | 名称 | 数据类型 | 长度 | 小数位 | 允许空值 | 主键 | 默认值 | 说明 |
| 1 | cart_id | int | 10 | 0 | N | Y | 购物车ID: | |
| 2 | title | varchar | 64 | 0 | Y | N | 标题: | |
| 3 | img | varchar | 255 | 0 | N | N | 0 | 图片: |
| 4 | user_id | int | 10 | 0 | N | N | 0 | 用户ID: |
| 5 | create_time | timestamp | 19 | 0 | N | N | CURRENT_TIMESTAMP | 创建时间: |
| 6 | update_time | timestamp | 19 | 0 | N | N | CURRENT_TIMESTAMP | 更新时间: |
| 7 | state | int | 10 | 0 | N | N | 0 | 状态:使用中,已失效 |
| 8 | price | double | 9 | 2 | N | N | 0.00 | 单价: |
| 9 | price_ago | double | 9 | 2 | N | N | 0.00 | 原价: |
| 10 | price_count | double | 11 | 2 | N | N | 0.00 | 总价: |
| 11 | num | int | 10 | 0 | N | N | 1 | 数量: |
| 12 | goods_id | mediumint | 8 | 0 | N | N | 商品id:[0,8388607] | |
| 13 | type | varchar | 64 | 0 | N | N | 未分类 | 商品分类: |
| 14 | description | varchar | 255 | 0 | Y | N | 描述:[0,255]用于产品规格描述 |
| 编号 | 名称 | 数据类型 | 长度 | 小数位 | 允许空值 | 主键 | 默认值 | 说明 |
| 1 | collect_id | int | 10 | 0 | N | Y | 收藏ID: | |
| 2 | user_id | int | 10 | 0 | N | N | 0 | 收藏人ID: |
| 3 | source_table | varchar | 255 | 0 | Y | N | 来源表: | |
| 4 | source_field | varchar | 255 | 0 | Y | N | 来源字段: | |
| 5 | source_id | int | 10 | 0 | N | N | 0 | 来源ID: |
| 6 | title | varchar | 255 | 0 | Y | N | 标题: | |
| 7 | img | varchar | 255 | 0 | Y | N | 封面: | |
| 8 | create_time | timestamp | 19 | 0 | N | N | CURRENT_TIMESTAMP | 创建时间: |
| 9 | update_time | timestamp | 19 | 0 | N | N | CURRENT_TIMESTAMP | 更新时间: |
| 编号 | 名称 | 数据类型 | 长度 | 小数位 | 允许空值 | 主键 | 默认值 | 说明 |
| 1 | comment_id | int | 10 | 0 | N | Y | 评论ID: | |
| 2 | user_id | int | 10 | 0 | N | N | 0 | 评论人ID: |
| 3 | reply_to_id | int | 10 | 0 | N | N | 0 | 回复评论ID:空为0 |
| 4 | content | longtext | 2147483647 | 0 | Y | N | 内容: | |
| 5 | nickname | varchar | 255 | 0 | Y | N | 昵称: | |
| 6 | avatar | varchar | 255 | 0 | Y | N | 头像地址:[0,255] | |
| 7 | create_time | timestamp | 19 | 0 | N | N | CURRENT_TIMESTAMP | 创建时间: |
| 8 | update_time | timestamp | 19 | 0 | N | N | CURRENT_TIMESTAMP | 更新时间: |
| 9 | source_table | varchar | 255 | 0 | Y | N | 来源表: | |
| 10 | source_field | varchar | 255 | 0 | Y | N | 来源字段: | |
| 11 | source_id | int | 10 | 0 | N | N | 0 | 来源ID: |
| 编号 | 名称 | 数据类型 | 长度 | 小数位 | 允许空值 | 主键 | 默认值 | 说明 |
| 1 | computer_mall_id | int | 10 | 0 | N | Y | 电脑商城ID | |
| 2 | remarks | varchar | 64 | 0 | Y | N | 备注 | |
| 3 | hits | int | 10 | 0 | N | N | 0 | 点击数 |
| 4 | praise_len | int | 10 | 0 | N | N | 0 | 点赞数 |
| 5 | cart_title | varchar | 125 | 0 | Y | N | 标题:[0,125]用于产品html的标签中 | |
| 6 | cart_img | text | 65535 | 0 | Y | N | 封面图:用于显示于产品列表页 | |
| 7 | cart_description | varchar | 255 | 0 | Y | N | 描述:[0,255]用于产品规格描述 | |
| 8 | cart_price_ago | double | 8 | 2 | N | N | 0.00 | 原价:[1] |
| 9 | cart_price | double | 8 | 2 | N | N | 0.00 | 卖价:[1] |
| 10 | cart_inventory | int | 10 | 0 | N | N | 0 | 商品库存 |
| 11 | cart_type | varchar | 64 | 0 | N | N | 未分类 | 商品分类: |
| 12 | cart_content | longtext | 2147483647 | 0 | Y | N | 正文:产品的主体内容 | |
| 13 | cart_img_1 | text | 65535 | 0 | Y | N | 主图1: | |
| 14 | cart_img_2 | text | 65535 | 0 | Y | N | 主图2: | |
| 15 | cart_img_3 | text | 65535 | 0 | Y | N | 主图3: | |
| 16 | cart_img_4 | text | 65535 | 0 | Y | N | 主图4: | |
| 17 | cart_img_5 | text | 65535 | 0 | Y | N | 主图5: | |
| 18 | create_time | datetime | 19 | 0 | N | N | CURRENT_TIMESTAMP | 创建时间 |
| 19 | update_time | timestamp | 19 | 0 | N | N | CURRENT_TIMESTAMP | 更新时间 |
| 编号 | 名称 | 数据类型 | 长度 | 小数位 | 允许空值 | 主键 | 默认值 | 说明 |
| 1 | goods_id | mediumint | 8 | 0 | N | Y | 产品id:[0,8388607] | |
| 2 | title | varchar | 125 | 0 | Y | N | 标题:[0,125]用于产品和html的<title>标签中 | |
| 3 | img | text | 65535 | 0 | Y | N | 封面图:用于显示于产品列表页 | |
| 4 | description | varchar | 255 | 0 | Y | N | 描述:[0,255]用于产品规格描述 | |
| 5 | price_ago | double | 8 | 2 | N | N | 0.00 | 原价:[1] |
| 6 | price | double | 8 | 2 | N | N | 0.00 | 卖价:[1] |
| 7 | sales | int | 10 | 0 | N | N | 0 | 销量:[0,1000000000] |
| 8 | inventory | int | 10 | 0 | N | N | 0 | 商品库存 |
| 9 | type | varchar | 64 | 0 | N | N | 商品分类: | |
| 10 | hits | int | 10 | 0 | N | N | 0 | 点击量:[0,1000000000]访问这篇产品的人次 |
| 11 | content | longtext | 2147483647 | 0 | Y | N | 正文:产品的主体内容 | |
| 12 | img_1 | text | 65535 | 0 | Y | N | 主图1: | |
| 13 | img_2 | text | 65535 | 0 | Y | N | 主图2: | |
| 14 | img_3 | text | 65535 | 0 | Y | N | 主图3: | |
| 15 | img_4 | text | 65535 | 0 | Y | N | 主图4: | |
| 16 | img_5 | text | 65535 | 0 | Y | N | 主图5: | |
| 17 | create_time | timestamp | 19 | 0 | N | N | CURRENT_TIMESTAMP | 创建时间: |
| 18 | update_time | timestamp | 19 | 0 | N | N | CURRENT_TIMESTAMP | 更新时间: |
| 19 | customize_field | text | 65535 | 0 | Y | N | 自定义字段 | |
| 20 | source_table | varchar | 255 | 0 | Y | N | 来源表: | |
| 21 | source_field | varchar | 255 | 0 | Y | N | 来源字段: | |
| 22 | source_id | int | 10 | 0 | N | N | 0 | 来源ID: |
| 23 | user_id | int | 10 | 0 | Y | N | 0 | 添加人 |
| 编号 | 名称 | 数据类型 | 长度 | 小数位 | 允许空值 | 主键 | 默认值 | 说明 |
| 1 | type_id | int | 10 | 0 | N | Y | 商品分类ID: | |
| 2 | father_id | smallint | 5 | 0 | N | N | 0 | 上级分类ID:[0,32767] |
| 3 | name | varchar | 255 | 0 | Y | N | 商品名称: | |
| 4 | desc | varchar | 255 | 0 | Y | N | 描述: | |
| 5 | icon | varchar | 255 | 0 | Y | N | 图标: | |
| 6 | source_table | varchar | 255 | 0 | Y | N | 来源表: | |
| 7 | source_field | varchar | 255 | 0 | Y | N | 来源字段: | |
| 8 | create_time | timestamp | 19 | 0 | N | N | CURRENT_TIMESTAMP | 创建时间: |
| 9 | update_time | timestamp | 19 | 0 | N | N | CURRENT_TIMESTAMP | 更新时间: |
| 编号 | 名称 | 数据类型 | 长度 | 小数位 | 允许空值 | 主键 | 默认值 | 说明 |
| 1 | hits_id | int | 10 | 0 | N | Y | 点赞ID: | |
| 2 | user_id | int | 10 | 0 | N | N | 0 | 点赞人: |
| 3 | create_time | timestamp | 19 | 0 | N | N | CURRENT_TIMESTAMP | 创建时间: |
| 4 | update_time | timestamp | 19 | 0 | N | N | CURRENT_TIMESTAMP | 更新时间: |
| 5 | source_table | varchar | 255 | 0 | Y | N | 来源表: | |
| 6 | source_field | varchar | 255 | 0 | Y | N | 来源字段: | |
| 7 | source_id | int | 10 | 0 | N | N | 0 | 来源ID: |
| 编号 | 名称 | 数据类型 | 长度 | 小数位 | 允许空值 | 主键 | 默认值 | 说明 |
| 1 | logistics_delivery_id | int | 10 | 0 | N | Y | 物流配送ID | |
| 2 | order_number | varchar | 64 | 0 | Y | N | 订单号 | |
| 3 | product_name | varchar | 64 | 0 | Y | N | 商品名称 | |
| 4 | purchase_quantity | varchar | 64 | 0 | Y | N | 购买数量 | |
| 5 | total_transaction_amount | double | 11 | 2 | Y | N | 0.00 | 交易总额 |
| 6 | the_date_of_issuance | date | 10 | 0 | Y | N | 发货日期 | |
| 7 | delivery_number | varchar | 30 | 0 | Y | N | 配送订单 | |
| 8 | ordinary_users | int | 10 | 0 | Y | N | 0 | 普通用户 |
| 9 | shipping_address | varchar | 64 | 0 | Y | N | 收货地址 | |
| 10 | delivery_status | varchar | 64 | 0 | Y | N | 配送状态 | |
| 11 | signing_status | varchar | 64 | 0 | Y | N | 签收状态 | |
| 12 | recommend | int | 10 | 0 | N | N | 0 | 智能推荐 |
| 13 | contact_name | varchar | 255 | 0 | Y | N | 联系人名字 | |
| 14 | merchant_id | int | 10 | 0 | Y | N | 商家id | |
| 15 | create_time | datetime | 19 | 0 | N | N | CURRENT_TIMESTAMP | 创建时间 |
| 16 | update_time | timestamp | 19 | 0 | N | N | CURRENT_TIMESTAMP | 更新时间 |
| 编号 | 名称 | 数据类型 | 长度 | 小数位 | 允许空值 | 主键 | 默认值 | 说明 |
| 1 | notice_id | mediumint | 8 | 0 | N | Y | 公告id: | |
| 2 | title | varchar | 125 | 0 | N | N | 标题: | |
| 3 | content | longtext | 2147483647 | 0 | Y | N | 正文: | |
| 4 | create_time | timestamp | 19 | 0 | N | N | CURRENT_TIMESTAMP | 创建时间: |
| 5 | update_time | timestamp | 19 | 0 | N | N | CURRENT_TIMESTAMP | 更新时间: |
| 编号 | 名称 | 数据类型 | 长度 | 小数位 | 允许空值 | 主键 | 默认值 | 说明 |
| 1 | order_id | int | 10 | 0 | N | Y | 订单ID: | |
| 2 | order_number | varchar | 64 | 0 | Y | N | 订单号: | |
| 3 | goods_id | mediumint | 8 | 0 | N | N | 商品id:[0,8388607] | |
| 4 | title | varchar | 32 | 0 | Y | N | 商品标题: | |
| 5 | img | varchar | 255 | 0 | Y | N | 商品图片: | |
| 6 | price | double | 10 | 2 | N | N | 0.00 | 价格: |
| 7 | price_ago | double | 10 | 2 | N | N | 0.00 | 原价: |
| 8 | num | int | 10 | 0 | N | N | 1 | 数量: |
| 9 | price_count | double | 8 | 2 | N | N | 0.00 | 总价: |
| 10 | norms | varchar | 255 | 0 | Y | N | 规格: | |
| 11 | type | varchar | 64 | 0 | N | N | 未分类 | 商品分类: |
| 12 | contact_name | varchar | 32 | 0 | Y | N | 联系人姓名: | |
| 13 | contact_email | varchar | 125 | 0 | Y | N | 联系人邮箱: | |
| 14 | contact_phone | varchar | 11 | 0 | Y | N | 联系人手机: | |
| 15 | contact_address | varchar | 255 | 0 | Y | N | 收件地址: | |
| 16 | postal_code | varchar | 9 | 0 | Y | N | 邮政编码: | |
| 17 | user_id | int | 10 | 0 | N | N | 0 | 买家ID: |
| 18 | merchant_id | mediumint | 8 | 0 | N | N | 0 | 商家ID: |
| 19 | create_time | timestamp | 19 | 0 | N | N | CURRENT_TIMESTAMP | 创建时间: |
| 20 | update_time | timestamp | 19 | 0 | N | N | CURRENT_TIMESTAMP | 更新时间: |
| 21 | description | varchar | 255 | 0 | Y | N | 描述:[0,255]用于产品规格描述 | |
| 22 | state | varchar | 16 | 0 | N | N | 待付款 | 订单状态:待付款,待发货,待签收,已签收,待退款,已退款,已拒绝,已完成 |
| 23 | remark | text | 65535 | 0 | Y | N | 订单备注 | |
| 24 | delivery_state | varchar | 16 | 0 | Y | N | 未配送 | 发货状态:未配送,已配送 |
| 编号 | 名称 | 数据类型 | 长度 | 小数位 | 允许空值 | 主键 | 默认值 | 说明 |
| 1 | praise_id | int | 10 | 0 | N | Y | 点赞ID: | |
| 2 | user_id | int | 10 | 0 | N | N | 0 | 点赞人: |
| 3 | create_time | timestamp | 19 | 0 | N | N | CURRENT_TIMESTAMP | 创建时间: |
| 4 | update_time | timestamp | 19 | 0 | N | N | CURRENT_TIMESTAMP | 更新时间: |
| 5 | source_table | varchar | 255 | 0 | Y | N | 来源表: | |
| 6 | source_field | varchar | 255 | 0 | Y | N | 来源字段: | |
| 7 | source_id | int | 10 | 0 | N | N | 0 | 来源ID: |
| 8 | status | bit | 1 | 0 | N | N | 1 | 点赞状态:1为点赞,0已取消 |
| 编号 | 名称 | 数据类型 | 长度 | 小数位 | 允许空值 | 主键 | 默认值 | 说明 |
| 1 | regular_users_id | int | 10 | 0 | N | Y | 普通用户ID | |
| 2 | user_name | varchar | 64 | 0 | Y | N | 用户姓名 | |
| 3 | user_gender | varchar | 64 | 0 | Y | N | 用户性别 | |
| 4 | examine_state | varchar | 16 | 0 | N | N | 已通过 | 审核状态 |
| 5 | user_id | int | 10 | 0 | N | N | 0 | 用户ID |
| 6 | create_time | datetime | 19 | 0 | N | N | CURRENT_TIMESTAMP | 创建时间 |
| 7 | update_time | timestamp | 19 | 0 | N | N | CURRENT_TIMESTAMP | 更新时间 |
| 编号 | 名称 | 数据类型 | 长度 | 小数位 | 允许空值 | 主键 | 默认值 | 说明 |
| 1 | sensitive_vocabulary_id | int | 10 | 0 | N | Y | 敏感词汇ID | |
| 2 | sensitive_vocabulary | varchar | 64 | 0 | Y | N | 敏感词汇 | |
| 3 | create_time | datetime | 19 | 0 | N | N | CURRENT_TIMESTAMP | 创建时间 |
| 4 | update_time | timestamp | 19 | 0 | N | N | CURRENT_TIMESTAMP | 更新时间 |
| 编号 | 名称 | 数据类型 | 长度 | 小数位 | 允许空值 | 主键 | 默认值 | 说明 |
| 1 | slides_id | int | 10 | 0 | N | Y | 轮播图ID: | |
| 2 | title | varchar | 64 | 0 | Y | N | 标题: | |
| 3 | content | varchar | 255 | 0 | Y | N | 内容: | |
| 4 | url | varchar | 255 | 0 | Y | N | 链接: | |
| 5 | img | varchar | 255 | 0 | Y | N | 轮播图: | |
| 6 | hits | int | 10 | 0 | N | N | 0 | 点击量: |
| 7 | create_time | timestamp | 19 | 0 | N | N | CURRENT_TIMESTAMP | 创建时间: |
| 8 | update_time | timestamp | 19 | 0 | N | N | CURRENT_TIMESTAMP | 更新时间: |
| 编号 | 名称 | 数据类型 | 长度 | 小数位 | 允许空值 | 主键 | 默认值 | 说明 |
| 1 | upload_id | int | 10 | 0 | N | Y | 上传ID | |
| 2 | name | varchar | 64 | 0 | Y | N | 文件名 | |
| 3 | path | varchar | 255 | 0 | Y | N | 访问路径 | |
| 4 | file | varchar | 255 | 0 | Y | N | 文件路径 | |
| 5 | display | varchar | 255 | 0 | Y | N | 显示顺序 | |
| 6 | father_id | int | 10 | 0 | Y | N | 0 | 父级ID |
| 7 | dir | varchar | 255 | 0 | Y | N | 文件夹 | |
| 8 | type | varchar | 32 | 0 | Y | N | 文件类型 |
| 编号 | 名称 | 数据类型 | 长度 | 小数位 | 允许空值 | 主键 | 默认值 | 说明 |
| 1 | user_id | mediumint | 8 | 0 | N | Y | 用户ID:[0,8388607]用户获取其他与用户相关的数据 | |
| 2 | state | smallint | 5 | 0 | N | N | 1 | 账户状态:[0,10](1可用|2异常|3已冻结|4已注销) |
| 3 | user_group | varchar | 32 | 0 | Y | N | 所在用户组:[0,32767]决定用户身份和权限 | |
| 4 | login_time | timestamp | 19 | 0 | N | N | CURRENT_TIMESTAMP | 上次登录时间: |
| 5 | phone | varchar | 11 | 0 | Y | N | 手机号码:[0,11]用户的手机号码,用于找回密码时或登录时 | |
| 6 | phone_state | smallint | 5 | 0 | N | N | 0 | 手机认证:[0,1](0未认证|1审核中|2已认证) |
| 7 | username | varchar | 16 | 0 | N | N | 用户名:[0,16]用户登录时所用的账户名称 | |
| 8 | nickname | varchar | 16 | 0 | Y | N | 昵称:[0,16] | |
| 9 | password | varchar | 64 | 0 | N | N | 密码:[0,32]用户登录所需的密码,由6-16位数字或英文组成 | |
| 10 | | varchar | 64 | 0 | Y | N | 邮箱:[0,64]用户的邮箱,用于找回密码时或登录时 | |
| 11 | email_state | smallint | 5 | 0 | N | N | 0 | 邮箱认证:[0,1](0未认证|1审核中|2已认证) |
| 12 | avatar | varchar | 255 | 0 | Y | N | 头像地址:[0,255] | |
| 13 | open_id | varchar | 255 | 0 | Y | N | 针对获取用户信息字段 | |
| 14 | create_time | timestamp | 19 | 0 | N | N | CURRENT_TIMESTAMP | 创建时间: |
3.4本章小结
整个电脑商城系统的需求分析主要对系统总体架构以及功能模块的设计,通过建立E-R模型和数据库逻辑系统设计完成了数据库系统设计。
4 电脑商城系统详细设计与实现
电脑商城系统的详细设计与实现主要是根据前面的电脑商城系统的需求分析和电脑商城系统的总体设计来设计页面并实现业务逻辑。主要从电脑商城系统界面实现、业务逻辑实现这两部分进行介绍。
4.1 前台首页界面
在电脑商城系统的前台首页界面上采用了上+中+下的方式来布局界面,最右上角是登录+注册+搜索这三个链接,下面依次是导航栏+轮播图以及下面的电脑商城,下面依次是推荐的农产品信息展示,其主界面展示如下图4-1所示。

图4-1 前台首页界面图
4.2 用户注册界面
不是电脑商城系统中正式用户的是可以在线进行注册的,当填写上自己的账号+设置密码+确认密码+昵称+邮箱+手机号+身份+用户姓名+用户性别等信息后再点击“注册”按钮后将会先验证输入的有没有空数据,再次验证密码和确认密码是否是一样的,最后验证输入的账户名和数据库表中已经注册的账户名是否重复,只有都验证没问题后即可用户注册成功。其用用户注册界面展示如下图4-2所示。

图4-2 前台用户注册界面图
注册代码如下:
/**
* 注册
* @param user
* @return
*/
@PostMapping("register")
public Map<String, Object> signUp(@RequestBody User user) {
// 查询用户
Map<String, String> query = new HashMap<>();
Map<String,Object> map = JSON.parseObject(JSON.toJSONString(user));
query.put("username",user.getUsername());
List list = service.selectBaseList(service.select(query, new HashMap<>()));
if (list.size()>0){
return error(30000, "用户已存在");
}
map.put("password",service.encryption(String.valueOf(map.get("password"))));
service.insert(map);
return success(1);
}
4.3 用户登录界面
电脑商城系统中的前台上注册后的用户是可以通过自己的用户名+密码+验证码进行登录的,当用户输入完整的自己的用户名+密码+验证码信息并点击“登录”按钮后,将会首先验证输入的有没有空数据,再次验证输入的用户名+密码和数据库中当前保存的用户信息是否一致,只有在一致后将会登录成功并自动跳转到电脑商城系统的首页中;否则将会提示相应错误信息,用户登录界面如下图4-3所示。

图4-3用户登录界面图
登录代码如下:
* 登录
* @param data
* @param httpServletRequest
* @return
*/
@PostMapping("login")
public Map<String, Object> login(@RequestBody Map<String, String> data, HttpServletRequest httpServletRequest) {
log.info("[执行登录接口]");
String username = data.get("username");
String email = data.get("email");
String phone = data.get("phone");
String password = data.get("password");
List resultList = null;
Map<String, String> map = new HashMap<>();
if(username != null && "".equals(username) == false){
map.put("username", username);
resultList = service.selectBaseList(service.select(map, new HashMap<>()));
}
else if(email != null && "".equals(email) == false){
map.put("email", email);
resultList = service.selectBaseList(service.select(map, new HashMap<>()));
}
else if(phone != null && "".equals(phone) == false){
map.put("phone", phone);
resultList = service.selectBaseList(service.select(map, new HashMap<>()));
}else{
return error(30000, "账号或密码不能为空");
}
if (resultList == null || password == null) {
return error(30000, "账号或密码不能为空");
}
//判断是否有这个用户
if (resultList.size()<=0){
return error(30000,"用户不存在");
}
User byUsername = (User) resultList.get(0);
Map<String, String> groupMap = new HashMap<>();
groupMap.put("name",byUsername.getUserGroup());
List groupList = userGroupService.selectBaseList(userGroupService.select(groupMap, new HashMap<>()));
if (groupList.size()<1){
return error(30000,"用户组不存在");
}
UserGroup userGroup = (UserGroup) groupList.get(0);
//查询用户审核状态
if (!StringUtils.isEmpty(userGroup.getSourceTable())){
String res = service.selectExamineState(userGroup.getSourceTable(),byUsername.getUserId());
if (res==null){
return error(30000,"用户不存在");
}
if (!res.equals("已通过")){
return error(30000,"该用户审核未通过");
}
}
//查询用户状态
if (byUsername.getState()!=1){
return error(30000,"用户非可用状态,不能登录");
}
String md5password = service.encryption(password);
if (byUsername.getPassword().equals(md5password)) {
// 存储Token到数据库
AccessToken accessToken = new AccessToken();
accessToken.setToken(UUID.randomUUID().toString().replaceAll("-", ""));
accessToken.setUser_id(byUsername.getUserId());
Duration duration = Duration.ofSeconds(7200L);
redisTemplate.opsForValue().set(accessToken.getToken(), accessToken,duration);
// 返回用户信息
JSONObject user = JSONObject.parseObject(JSONObject.toJSONString(byUsername));
user.put("token", accessToken.getToken());
JSONObject ret = new JSONObject();
ret.put("obj",user);
return success(ret);
} else {
return error(30000, "账号或密码不正确");
}
}
4.4密码修改模块
用户使用该系统注册完成后,用户对登录密码有修改需求时,系统也可以提供用户修改密码权限。系统中所有的操作者能够变更自己的密码信息,执行该功能首先必须要登入系统,然后选择密码变更选项以后在给定的文本框中填写初始密码和新密码来完成修改密码的操作。在填写的时候,假如两次密码填写存在差异,那么此次密码变更操作失败,下面的图片展示的就是该板块对应的界面。

图4-4 密码修改界面图
密码修改代码如下:
/**
* 修改密码
* @param data
* @param request
* @return
*/
@PostMapping("change_password")
public Map<String, Object> change_password(@RequestBody Map<String, String> data, HttpServletRequest request){
// 根据Token获取UserId
String token = request.getHeader("x-auth-token");
Integer userId = tokenGetUserId(token);
// 根据UserId和旧密码获取用户
Map<String, String> query = new HashMap<>();
String o_password = data.get("o_password");
query.put("user_id" ,String.valueOf(userId));
query.put("password" ,service.encryption(o_password));
int count = service.selectBaseCount(service.count(query, service.readConfig(request)));
if(count > 0){
// 修改密码
Map<String,Object> form = new HashMap<>();
form.put("password",service.encryption(data.get("password")));
service.update(query,service.readConfig(request),form);
return success(1);
}
return error(10000,"密码修改失败!");
}
管理员可以查看某一用户详情,可以对系统用户进行查询、重置、添加和删除操作,系统用户界面如下图4-5所示:

图4-5系统用户界面图
package com.project.demo.constant;
public class FindConfig {
public static String PAGE = "page";
public static String SIZE = "size";
public static String LIKE = "like";
public static String ORDER_BY = "orderby";
public static String FIELD = "field";
public static String GROUP_BY = "groupby";
public static String MIN_ = "_min";
public static String MAX_ = "_max";
public static String SQLHWERE = "sqlwhere";
}
4.6 电脑资讯界面
当访客点击电脑商城系统中导航栏上的“电脑资讯”后将会进入到该“电脑资讯”列表的界面,然后选择想要看的电脑资讯信息,点击进入到详细界面,可进行点赞、收藏或发表评论等操作,电脑资讯界面如下图4-6所示。电脑资讯由管理员后台进行添加,添加电脑资讯如下图4-7所示。

图4-6电脑资讯界面图

4-7管理员添加电脑资讯界面图
用户可以在电脑商城页面通过筛选、排序或搜索自己需要的商品信息,并可进行收藏、加购物车或立即购买等操作。商品详情界面如下图4-8所示。电脑商城由管理员进行添加,添加商品界面如下图4-9所示。

图4-8商品详情界面图

4-9添加商品信息界面图
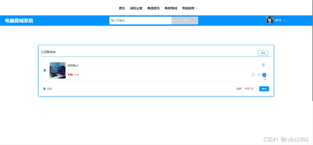
商城管理包括“我的订单”、“我的购物车”和“我的地址”这三个子菜单。用户可以查看我的订单和我的购物车信息,同时可以对购物车的商品进行购买或删除操作,可以对我的地址进行新增操作。以我的购物车为例其界面如下图4-10所示:

图4-10 商城管理界面图
用户在“我的账户”页面中可以对个人资料和密码等信息进行修改操作。个人资料界面如图4-11所示。

图4-11修改个人资料界面图
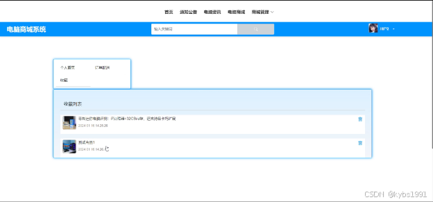
用户在“收藏”页面可以自己收藏的商品信息,对不需要的商品进行删除操作,收藏界面如下图4-12所示。

图4-12收藏界面

4-18取消订单审核回复界面图
5系统测试
系统的前台、后台、数据库完成以后,这个系统才算是完成了一半,我们在这之后要对系统进行最后的一个阶段,那就是测试了,测试对一个系统来说是非常重要的,有的时候开发完一个系统,如果测试不合格的话,这个系统是没有办法进行投入使用的,所有我们要用测试对系统的功能进行检验,把不完善的功能尽量完善,把出现的bug解决掉,然后给用户呈现出一个完美的系统。通过对系统最后一步的测试,使得开发人员对自己的系统更加有信心,更加积极的为后期的系统版本的更新提供支持。
5.1系统测试的目的
一个系统测试的目的就是检验系统在真正的工作环境、条件下是不是能够正常运行,各种功能能不能符合设计的要求,通过测试发现系统当中存在的一些潜在的错误,然后对系统进行改进,使得系统最终以完美的形式展现给用户,提高用户使用过程中的体验度,真正达到项目的实际使用目的。
5.2 系统测试用例
系统测试包括:管理员登录功能测试、电脑查看功能测试、商品添加功能测试、加入购物车购买功能测试,如表5-1、5-2、5-3、5-4所示:
管理员登录功能测试:
表5-1 管理员登录功能测试表
| 测试名称 | 测试功能 | 操作过程 | 预期结果 | 测试结果 |
| 登录模块测试 | 登录成功的情况 | 管理员可以通过浏览器进入到电脑商城系统后台登录界面,输入用户名:admin和密码admin后,点击“登录”按钮。 | 成功登录到管理员管理的界面 | 正确 |
| 登录模块测试 | 登录失败的情况 | 管理员可以通过浏览器进入到电脑商城系统后台登录界面,输入用户名:admin和密码111后,点击“登录”按钮。 | 系统提示“用户名和密码不匹配” | 正确 |
电脑资讯查看功能测试:
表5-2 电脑资讯查看功能测试表
| 测试名称 | 测试功能 | 操作过程 | 预期结果 | 测试结果 |
| 查询电脑资讯信息功能测试 | 查询成功的情况 | 用户在导航栏中点击“电脑资讯”,输入关键词搜索资讯,输入的资讯信息在系统中存在,显示查询资讯信息 | 查询成功 | 正确 |
商城管理商品添加界面测试:
表5-3 卖家添加商品界面测试表
| 测试名称 | 测试功能 | 操作过程 | 预期结果 | 测试结果 |
| 商品添加模块测试 | 商品添加成功的情况 | 在“商城管理”菜单中点击“电脑商城”会显示出所有的商品信息,点击“添加”,输入商品信息,输入正确的信息后,点击“提交”按钮。 | 提示添加成功 | 正确 |
| 商品添加模块测试 | 商品添加失败的情况 | 在“商城管理”菜单中点击“电脑商城”会显示出所有的商品信息,点击“添加”,不输入标题,其他信息正常填写后,点击“提交”按钮。 | 提示“添加失败,标题不能为空” | 正确 |
加入购物车购买功能测试:
表5-4 加入购物车购买功能测试表
| 测试名称 | 测试功能 | 操作过程 | 预期结果 | 测试结果 |
| 加入购物车购买功能测试 | 购买的情况 | 用户在电脑商城的商品详情页面,点击“加入购物车”,然后在“我的购物车”界面,点击“购买”按钮,进行付款。 | 加入购物车购买成功 | 正确 |
5.3 系统测试结果
本次开发的系统主要是电脑商城系统是帮助贫困地区农产品的销售、购买的系统,主要功能就是实现用户的在线购买,通过对管理员登录、商品查询、商品添加、加入购物车购买这几个方面的测试可以看出系统的基本可以实现用户对商品购买的功能,而且在测试的过程中也对界面的展示进行了查看,发现界面并没有出现扭曲、混乱等情况,能够满足用户的需求,系统运行良好,是可以进行投入使用的。一个系统设计好后,就会进入测试阶段,测试的目标是检验设计好的网站是否可以正常无误的运行,尽可能的发现网站的问题,已使后期网站投入使用后网站尽少出错。
结论
本系统通过对java和Mysql数据库的简介,从硬件和软件两反面说明了电脑商城系统的可行性,本文结论及研究成果如下:实现了java与Mysql相结合构建的电脑商城系统,网站可以响应式展示。通过本次电脑商城系统的研究与实现,我感到学海无涯,学习是没有终点的,而且实践出真知,只有多动手才能尽快掌握它,经验对系统的开发非常重要,经验不足,就难免会有许多考虑不周之处。比如要有美观的界面,更完善的功能,才能吸引更多的用户。
由于在此之前对于java知识没有深入了解,所以从一开始就碰到许多困难,例如一开始的页面显示不规范、数据库连接有问题已经无法实现参数的传递等等,不过通过在网上寻找有关资料以及同学的帮助下最后都得到了解决,在此过程中,我不仅学到了很多知识,也提高了自己解决问题的能力,尤其是学会如何从大量的信息中筛选出所需有用的信息,同时我更加深刻的体会到了,虽然书本上的大部分知识都是有价值,正确的,但实际上每个人编程的思路和对数据处理的方法、思想都是不同的,这就要求我们一定要通过实践才能找到解决问题的方案。在此次毕业设计活动中,我不断的提高了自己,也得到了宝贵的经验,我相信这些对我以后的发展都会有很大帮助。
通过这次电脑商城系统的开发,我参考了很多相关系统的例子,取长补短,吸取了其他系统的长处,逐步对该系统进行了完善,但是该系统还是有很多的不足之处,有待以后进一步学习。
实践证明,电脑商城系统有着非常好的发展前景,经过测试运行,系统各项功能都十分完善,界面漂亮,使用方便,操作容易,在技术理论上已经成熟。
参考文献
[1]马庆. 计算机软件开发中JAVA编程语言的应用[J]. 山西电子技术, 2023, (06): 84-86+98.
[2]Sports Work Strategy of College Counselors Based on MySQL Database Big Data Analysis[J]. International Journal of Information Technology and Web Engineering (IJITWE), 2023, 18 (1): 1-14.
[3]聂亚. 计算机编程语言的选用技巧分析[J]. 电子技术, 2023, 52 (10): 206-207.
[4]杨华, 徐扬. MySQL数据库对中文编码支持的探讨[J]. 网络安全和信息化, 2023, (10): 157-160.
[5]尹应荆. JAVA编程语言在计算机软件开发中的应用[J]. 石河子科技, 2023, (05): 45-47.
[6]陈刚. 基于SpringBoot+Thymeleaf+MySQL的动态表单功能模块设计与实现[J]. 长江信息通信, 2023, 36 (09): 100-102.
[7]赵停停. 基于MySQL数据库技术的Web动态网页设计研究[J]. 信息与电脑(理论版), 2023, 35 (17): 174-176.
[8]袁琳琳. 浅析Java语言在计算机软件开发中的应用[J]. 信息记录材料, 2023, 24 (09): 81-83.
[9]Nursing Students’ Acceptance of an Online Computer-based Simulation System Utilizing the Technology Acceptance Model[J]. Clinical Simulation in Nursing, 2023, 81
[10]李洋, 刘婷. MySQL数据库安全加固技术的研究[J]. 科技与创新, 2023, (13): 120-122.
[11]苏莹. M公司笔记本电脑线上官方商城营销策略优化研究[D]. 上海外国语大学, 2022.
[12]Implementation in Java of Algorithms for Semidefinite Optimization[J]. Műszaki Tudományos Közlemények, 2022, 17 (1): 6-10.
[13]The Study and Prediction of Corrosion Rate of Ductile Iron in Cassava Fluid Using Java Oriented Program[J]. Current Journal of Applied Science and Technology, 2022, 28-34.
[14]Nitesh KANT, Danny YUAN, Sudhir TONSE. ONLINE COMPUTER SYSTEM WITH METHODOLOGIES FOR DISTRIBUTED TRACE AGGREGATION AND FOR TARGETED DISTRIBUTED TRACING[P]. US2021119892, 2021-04-22.
[15]刘春娜. 基于B/S的个人电脑网上销售系统的开发与设计[D]. 吉林大学, 2020.
[16]张芳. 基于ASP.NET的在线电脑销售系统的分析与设计[J]. 科技风, 2020, (15): 26.
[17]王成军, 俱莹梅. 基于时间竞争的供应链库存优化问题研究——以西安市某企业联想电脑销售为例[J]. 物流技术, 2020, 32 (01): 120-121+124.
[18]杨哲慜. Java语言的程序漏洞检测与诊断技术[D]. 复旦大学, 2019.
[19]张蕾. 基于J2EE技术的网上电脑商城的设计[J]. 软件导刊, 2019, 10 (07): 127-128.
[20]章慧, 郭强. 网上电脑购物系统的设计与实现[J]. 信息通信, 2018, 22 (06): 72-74.
致 谢
通过这样设计与开发这样一个系统,首先向我们老师、同学和朋友表达真诚的感谢。没有指导老师的指导和平日子的教导,我也不能够学到如此多的专业知识。另外,也佩服老师兢兢业业的工作态度,给我们做好了表率。系统开发技术要学习的东西很多,前台框架、后台框架、业务流程、数据结构、操作系统等各种知识非常的丰富,都需要慢慢的专研。在这里,首先感谢老师细心的教导,我只想说一句:“老师,谢谢您,您辛苦了!有您在,大学生活才更加的充实。”另外,我要感谢我的室友,由于知识掌握得不够产生各种问题,正因为有了你们的帮忙,给我提出很多很好的建议,才能更好的解决系统开发问题。同时,我也应该感谢那些计算机专业的先哲们,正是由于有这么一群人,才能把这样的专业研究得如此透彻,才能助力新世界的诞生。你们的理论,是我们一生学习的内容,你们的成就,是我们一生追求的目标。
最后,也希望自己在未来的道路上能够走得更远,不辜负在大学的学习,以及老师们的细致的教导。
请关注点赞+私信博主,免费领取项目源码
915

被折叠的 条评论
为什么被折叠?



