了解LLM:
large language model 缘起数学统计,transformer 是一种深度学习模型架构,token 是最小可处理片段,字节对编码 BPE 决定了 prompt 最终被拆成哪些 token,恭喜我们进入统计学&数据标注打分,预测下一个 token 的时代。


这个网址介绍:什么是数据集,训练的数据从哪里来,以及训练数据的预处理流程,从一个URL提取到语言、内容、去重、过滤ai、去除隐私的流程。

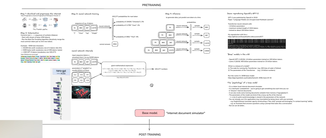
这是 Hugging Face 的 FineWeb 训练数据预处理流程图(Pretraining Data Pipeline)。
它展示了在训练大模型之前,如何 从互联网抓取、清洗、过滤并去重文本数据 的完整步骤。
🧩 图中每个步骤的意思
整个流程叫 FineWeb pipeline,用于生成高质量训练数据。
1. URL Filtering(网址过滤)
先对收集到的网页 URL 进行筛选,去掉无效、垃圾、重复或不可信的链接。
2. Text Extraction(文本提取)
从网页中提取纯文本,去掉 HTML、脚本、广告等噪声。
3. Language Filtering(语言过滤)
判断文本是什么语言,只保留需要的语言(例如英文或多语种)。
4. Gopher Filtering(内容质量过滤)
使用模型(来自 DeepMind Gopher 的过滤方法)对文本质量进行评分,去掉低质量内容。
5. MinHash Dedup(最小哈希去重)
对文本进行大规模去重,避免重复网页、多次拼接、镜像站的内容。
6. C4 Filters(C4 数据集的过滤规则)
沿用 Google C4 数据集中常用的清洗规则过滤色情、垃圾、短文本等内容。
7. Custom Filters(自定义过滤规则)
根据团队自己的需求进行额外清洗,比如:
- 去掉机械生成文本
- 去掉 AI 填充内容
- 去掉异常符号格式等
8. PII Removal(去除个人隐私信息)
删除诸如:
- 姓名
- 身份证号
- 地址
- 电话
- 邮箱 等个人可识别信息。
🔍 简单总结
这是一个 从互联网抓取→清洗→过滤→去重→隐私保护 的数据清洗流程,用于生成适合大模型训练的高质量语料。
🌟 Transformer
- 现在所有大模型的核心架构
- 能理解上下文关系(Self-Attention)
- 能并行训练,效率极高
- 让模型具备理解和生成能力
Transformer 是现在所有大语言模型(ChatGPT、Claude、Llama 等)的底层核心架构,用来让模型“理解”和“生成”文本。
Transformer 解决了两个关键问题:
⭐ 1. 能同时关注整段文本(注意力机制 Attention)
以前的模型(一句话只能读一个词往后走),看长文本会遗忘前面的信息。
Transformer 有个核心技术叫 Self-Attention(自注意力):
读句子时,它会自动找到“哪些词跟当前词最相关”。
例如: “我把苹果给了小明,因为 他 肚子饿了。” Transformer 知道 “他” 指 小明,不是“苹果”。
⭐ 2. 它能并行训练(速度快几十倍)
以前模型必须按顺序读文本,Transformers 可以并行处理整段数据 → 能训练超大模型。
🔍 理解 Transformer

可以把 Transformer 理解成一个“超强阅读器”:
📘 输入:一段话
🔍 处理:分析每个词和其它词的关系(Attention)
🧠 学习:词与词之间的模式
📝 输出:预测下一个词、翻译、总结……
所以 ChatGPT 会写文案、写代码,就是因为 Transformer 学会了文本的模式。
🌟 Tokenization
- 把文本拆成模型能处理的 token(子词)
- 每个 token 编成数字喂给模型
- 是整个模型理解文本的第一步
Tokenization 是把文字转成模型能理解的数字化小单元(token)的过程。
因为模型不能直接读“中文字符/英文单词”,必须转成 token。
⭐ 为什么要分成 token?
因为不同语言有不同结构:
- 英文:单词之间有空格 → token 可以是单词或子词
- 中文:没有空格 → 不可能按“字”全部拆(效率低)
- 训练数据很大 → 需要压缩成常见的“子词拼块”
所以现代大模型用一种叫 BPE(Byte-Pair Encoding) 的方式,把常见的字词组合成 token。











普通人如何抓住AI大模型的风口?
领取方式在文末
为什么要学习大模型?
目前AI大模型的技术岗位与能力培养随着人工智能技术的迅速发展和应用 , 大模型作为其中的重要组成部分 , 正逐渐成为推动人工智能发展的重要引擎 。大模型以其强大的数据处理和模式识别能力, 广泛应用于自然语言处理 、计算机视觉 、 智能推荐等领域 ,为各行各业带来了革命性的改变和机遇 。
目前,开源人工智能大模型已应用于医疗、政务、法律、汽车、娱乐、金融、互联网、教育、制造业、企业服务等多个场景,其中,应用于金融、企业服务、制造业和法律领域的大模型在本次调研中占比超过 30%。

随着AI大模型技术的迅速发展,相关岗位的需求也日益增加。大模型产业链催生了一批高薪新职业:

人工智能大潮已来,不加入就可能被淘汰。如果你是技术人,尤其是互联网从业者,现在就开始学习AI大模型技术,真的是给你的人生一个重要建议!
最后
只要你真心想学习AI大模型技术,这份精心整理的学习资料我愿意无偿分享给你,但是想学技术去乱搞的人别来找我!
在当前这个人工智能高速发展的时代,AI大模型正在深刻改变各行各业。我国对高水平AI人才的需求也日益增长,真正懂技术、能落地的人才依旧紧缺。我也希望通过这份资料,能够帮助更多有志于AI领域的朋友入门并深入学习。
真诚无偿分享!!!
vx扫描下方二维码即可
加上后会一个个给大家发

大模型全套学习资料展示
自我们与MoPaaS魔泊云合作以来,我们不断打磨课程体系与技术内容,在细节上精益求精,同时在技术层面也新增了许多前沿且实用的内容,力求为大家带来更系统、更实战、更落地的大模型学习体验。

希望这份系统、实用的大模型学习路径,能够帮助你从零入门,进阶到实战,真正掌握AI时代的核心技能!
01 教学内容

-
从零到精通完整闭环:【基础理论 →RAG开发 → Agent设计 → 模型微调与私有化部署调→热门技术】5大模块,内容比传统教材更贴近企业实战!
-
大量真实项目案例: 带你亲自上手搞数据清洗、模型调优这些硬核操作,把课本知识变成真本事!
02适学人群
应届毕业生: 无工作经验但想要系统学习AI大模型技术,期待通过实战项目掌握核心技术。
零基础转型: 非技术背景但关注AI应用场景,计划通过低代码工具实现“AI+行业”跨界。
业务赋能突破瓶颈: 传统开发者(Java/前端等)学习Transformer架构与LangChain框架,向AI全栈工程师转型。

vx扫描下方二维码即可

本教程比较珍贵,仅限大家自行学习,不要传播!更严禁商用!
03 入门到进阶学习路线图
大模型学习路线图,整体分为5个大的阶段:

04 视频和书籍PDF合集

从0到掌握主流大模型技术视频教程(涵盖模型训练、微调、RAG、LangChain、Agent开发等实战方向)

新手必备的大模型学习PDF书单来了!全是硬核知识,帮你少走弯路(不吹牛,真有用)

05 行业报告+白皮书合集
收集70+报告与白皮书,了解行业最新动态!

06 90+份面试题/经验
AI大模型岗位面试经验总结(谁学技术不是为了赚$呢,找个好的岗位很重要)

07 deepseek部署包+技巧大全

由于篇幅有限
只展示部分资料
并且还在持续更新中…
真诚无偿分享!!!
vx扫描下方二维码即可
加上后会一个个给大家发

3445

被折叠的 条评论
为什么被折叠?



