引言
检索增强生成(RAG)框架通过将检索机制与生成模型相结合,彻底改变了大型语言模型(LLM)的使用方式。随着人工智能解决方案需求的不断上升,GitHub 上陆续出现了多个开源的 RAG 框架,每个框架都提供了独特的功能和特性。

以下是 RAG 框架的主要特点:
• 知识检索 —— 这一核心功能使 RAG 框架能够通过从外部知识库中提取相关信息,为大型语言模型提供上下文支持。
• 生成模型增强 —— 通过利用检索到的信息来改善 LLM 的输入,从而使模型能够生成更准确、更新、更符合上下文的响应。
• 多轮交互 —— 此功能允许 RAG 系统通过与用户的多次交互不断完善查询和生成内容,从而提升用户满意度和系统的整体准确率。
• 模型优化 —— 通过各种技术手段(例如查询消歧、查询抽象以及索引优化)提升 RAG 系统的性能。
21 大著名的 RAG 框架
这些框架通过将大型语言模型与外部知识库相结合,提高了生成内容的准确性和可靠性,在医疗、金融、客户服务及教育等领域具有重要价值。

RAGFlow

• 网址:https://github.com/infiniflow/ragflow
• 特点:简化的工作流设计,内置预构建组件,并与向量数据库集成。
• 适用对象:希望快速构建 RAG 应用的开发者和组织。
• 工作流设计:直观的界面用于设计和配置 RAG 工作流。
• 预配置工作流:提供常见场景的即用型工作流。
• 向量数据库集成:与向量数据库无缝集成,实现高效检索。
• 应用场景:实时应用,如聊天机器人和即时问答系统。
• 用户体验:用户友好且高效,降低了学习曲线和开发时间。
• 社区支持:因其简单有效,RAGFlow 正逐渐受到越来越多人的青睐。
Haystack

• 网址:https://github.com/deepset-ai/haystack
• 特点:模块化设计,包含文档检索、问答和文本摘要等组件;支持 Elasticsearch、FAISS 和 SQL 等多种文档存储方案。
• 适用对象:开发者、研究人员以及构建端到端问答与搜索系统的组织。
• 文档检索:采用多种索引方法高效地检索相关文档。
• 问答生成:利用预训练模型,根据检索到的文档生成答案。
• 文本摘要:提供工具对大文档进行摘要处理。
• 应用场景:广泛应用于医疗、金融以及客户支持领域的问答系统和搜索引擎。
• 用户体验:具有简单的 API 和详尽的文档,新手和有经验的开发者都能轻松使用。
• 社区支持:拥有活跃的社区和不断更新的开发成果。

STORM

• 网址:https://github.com/stanford-oval/storm
• 特点:侧重于高效的检索机制和生成过程。
• 适用对象:需要快速、准确地完成文本检索和响应生成的开发者及组织。
• 高度可配置的检索:支持多种检索策略和嵌入模型。
• 优化的生成:灵活地与生成模型集成,以提高响应质量。
• 应用场景:特别适用于在线客户支持和智能助手。
• 性能特点:设计注重高性能和高效率,适合实时应用。
• 社区支持:在学术研究与实际应用中均有涉及。
LLM-App

• 网址:https://github.com/pathwaycom/llm-app
• 特点:提供文档解析、索引、检索及响应生成的一体化工具链。
• 适用对象:面向希望利用大型语言模型构建 RAG 应用的企业和开发者。
• 文档解析:具备文档解析和预处理工具。
• 索引功能:支持多种文档存储解决方案。
• 检索与生成:集成高效的检索模块与高质量的响应生成模块。
• 应用场景:在法律、医疗和客户服务等领域构建问答系统或搜索引擎。
• 用户体验:凭借详细的文档和丰富示例,使得系统搭建与使用更加便捷。
• 兼容性:支持多种语言模型和文档存储方案,提供均衡的 RAG 解决方案。
txtai

• 网址:https://github.com/neuml/txtai
• 特点:一个集成了语义搜索、语言模型工作流与文档处理管道的一体化平台。
• 适用对象:需要全面解决方案以应对多项 AI 任务的各类组织。
• 语义搜索:利用内嵌数据库实现高效的相似性搜索。
• 语言模型工作流:轻松整合各种语言模型及 AI 服务。
• 文档处理:支持多语言、多格式数据处理。
• 应用场景:适用于客户服务、内容推荐以及数据分析。
• 用户体验:高度集成且使用方便,适合小规模和大规模项目,同时提供详尽文档与实例帮助用户快速上手。
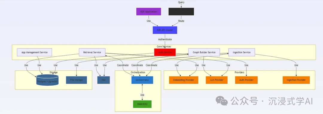
R2R

• 网址:https://github.com/SciPhi-AI/R2R
• 特点:一个轻量化框架,旨在简化从检索到响应的整个流程。
• 功能:支持多步检索与生成,优化中间步骤;灵活的检索和生成策略。
• 应用场景:适用于实时应用,如聊天机器人和即时问答系统。
• 优势:能够在不牺牲准确性的前提下大幅降低推理延迟。
Cognita

• 网址:https://github.com/truefoundry/cognita
• 特点:针对知识密集型应用设计,集成了高效的文档管理和检索机制。
• 适用对象:适用于处理复杂知识图谱和问答系统的专业人士与组织。
• 支持:多模态数据支持、可定制的索引方案以及高级生成模型。
• 应用场景:例如医疗咨询、法律咨询等。
• 优势:高度定制化和灵活,适合需要精细知识管理的大型项目。
FlashRAG

• 网址:https://github.com/RUC-NLPIR/FlashRAG
• 特点:针对推理速度进行了优化,采用了多种加速技术。
• 适用对象:适用于需要实时 RAG 应用的开发者和组织。
• 功能:支持多种检索模型、经过优化的重排序器以及高性能生成器。
• 应用场景:例如在线客户支持和智能助手等需要即时、准确响应的系统。
• 优势:在保持准确性的同时,显著降低了推理延迟。
Neurite

• 网址:https://github.com/satellitecomponent/Neurite
• 特点:将神经网络技术与检索机制相结合。
• 适用对象:适用于需要高精度和高性能的研究人员及组织。
• 支持:支持各种深度学习模型、经过优化的大规模向量检索以及灵活的生成策略。
• 应用场景:特别适合科学研究和数据驱动应用。
• 优势:高精度与高性能,能够显著提升检索和生成的准确性。
Canopy

• 网址:https://github.com/pinecone-io/canopy
• 特点:采用模块化和递归设计,允许灵活组合各组件。
• 适用对象:适用于需要高度定制的 RAG 系统的开发者和组织。
• 功能:支持多步检索与生成(通过递归调用模型)、完全可定制的组件以及广泛的模型集成。
• 应用场景:适合企业级知识管理系统,能够处理复杂和动态数据。
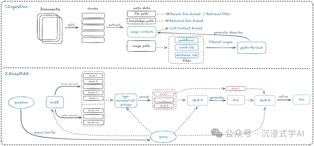
EasyRAG

• 网址:https://github.com/BUAADreamer/EasyRAG
• 特点:专为提升 RAG 系统效率而设计,尤其适用于自动化网络操作。
• 适用对象:对于希望自动化网络任务(例如自动内容生成、网页抓取、社交媒体分析等)的开发者和组织非常合适。
• 优势:简化了 RAG 系统的搭建过程,提供友好的 API 和工具;其检索和生成算法经过精心优化,可在处理海量数据时保持高效。
• 工作流程:通常包括双向稀疏检索初步排序、随后利用 LLM 进行重排序进行细调,再由 LLM 生成最终答案,从而确保响应的精准性。
• 额外优点:基于灵活的代码库,支持多种检索与生成策略,无需微调模型即可实现低内存占用、易于部署和极佳的可扩展性。
TableRAG

• 网址:https://arxiv.org/html/2410.04739v1
• 特点:专为处理大规模标签化的表格数据而设计,能够高效理解和生成与表格相关的内容。
• 适用对象:适用于进行数据分析、报告生成以及财务报表处理等场景。
• 优势:通过查询扩展、模式和单元格检索,为语言模型提供关键信息,从而提高生成响应的准确性和效率。
• 流程:包括多步检索和生成过程,显著缩短提示长度并降低重要信息丢失的风险。
Modular RAG

• 网址:https://arxiv.org/html/2407.21059v1
• 特点:将 RAG 系统转变成类似乐高积木般可重构的框架。
• 适用对象:适用于需要高度灵活和可定制的 RAG 应用,如企业知识管理系统、个性化推荐系统等。
• 优势:支持多步检索与生成,用户可以自选和配置各个组件,打造高度定制化的 RAG 系统。
Speculative RAG

• 网址:https://arxiv.org/pdf/2407.08223
• 特点:它首先生成草稿,然后在生成过程中通过检索和优化不断完善草稿,从而提高准确性和效率。
• 适用对象:特别适合要求高精度输出的场景,如内容创作、基于知识的问答、技术文档生成等。
• 优势:采用多步检索与生成流程,用户可以灵活配置组件,打造高度定制的系统。
RAGAR

• 网址:https://arxiv.org/html/2404.12065v2
• 特点:将多模态数据与 RAG 技术整合,专为政治事实核查设计。
• 适用对象:适用于新闻机构、政府部门以及政治研究机构等需要进行政治事实核查的环境。
• 优势:通过多步检索与生成,用户可自定义组件,打造高度定制化系统,以应对复杂和不断变化的数据需求。
Blended RAG

• 网址:https://arxiv.org/html/2404.07220v1
• 特点:结合语义搜索和混合查询检索技术,提升检索准确性和效率。
• 适用对象:适合处理大量长尾知识,如企业内部知识库或专业领域问答系统。
• 优势:通过多步检索和生成流程实现高效响应,用户可以灵活定制各组件以满足具体需求。
ARAGOG (Advanced Retrieval Augmented Generation Output Grading)

• 网址:https://arxiv.org/html/2404.01037v1
• 特点:评估 RAG 系统生成答案的质量。
• 适用对象:适用于教育、医疗和法律咨询等需要对生成响应进行质量控制的场景。
• 优势:采用多步骤流程进行检索与生成,并通过高级输出评分定制各组件,实现高精度控制。
RAPTOR

• 网址:https://arxiv.org/html/2401.18059v1
• 特点:通过递归方法提升数据检索的效率和准确性。
• 适用对象:适用于处理层级数据,例如法律文件、企业记录以及技术手册等。
• 优势:利用递归技术实现多步检索与生成,用户可灵活配置组件,打造专属定制化的 RAG 系统。
LightRAG

• 网址:https://arxiv.org/pdf/2410.05779
• 特点:利用图结构提升检索流程效率。
• 适用对象:适用于处理复杂查询和海量数据集,如企业知识库和学术研究。
• 优势:采用双层检索系统实现多步检索与生成,用户可以定制各组件以构建高度定制化的系统。
Invar-RAG

• 网址:https://arxiv.org/html/2411.07021v1
• 特点:利用不变对齐技术提升检索和生成过程。
• 适用对象:适用于需要高精度响应生成和检索的场景,如知识密集型任务和专业领域问答。
• 优势:通过多步流程和不变对齐方法,实现高精度定制化检索与生成。
RankRAG

• 网址:https://arxiv.org/pdf/2407.02485
• 特点:通过对大型语言模型进行微调,实现检索增强生成流程的简化。
• 适用对象:适用于要求高性能和高效率的 RAG 应用,如企业内部知识库和专业领域问答系统。
• 优势:采用微调方法实现多步检索与生成过程,允许用户灵活选取和配置组件,打造高度定制的 RAG 系统。
普通人如何抓住AI大模型的风口?
领取方式在文末
为什么要学习大模型?
目前AI大模型的技术岗位与能力培养随着人工智能技术的迅速发展和应用 , 大模型作为其中的重要组成部分 , 正逐渐成为推动人工智能发展的重要引擎 。大模型以其强大的数据处理和模式识别能力, 广泛应用于自然语言处理 、计算机视觉 、 智能推荐等领域 ,为各行各业带来了革命性的改变和机遇 。
目前,开源人工智能大模型已应用于医疗、政务、法律、汽车、娱乐、金融、互联网、教育、制造业、企业服务等多个场景,其中,应用于金融、企业服务、制造业和法律领域的大模型在本次调研中占比超过 30%。

随着AI大模型技术的迅速发展,相关岗位的需求也日益增加。大模型产业链催生了一批高薪新职业:

人工智能大潮已来,不加入就可能被淘汰。如果你是技术人,尤其是互联网从业者,现在就开始学习AI大模型技术,真的是给你的人生一个重要建议!
最后
只要你真心想学习AI大模型技术,这份精心整理的学习资料我愿意无偿分享给你,但是想学技术去乱搞的人别来找我!
在当前这个人工智能高速发展的时代,AI大模型正在深刻改变各行各业。我国对高水平AI人才的需求也日益增长,真正懂技术、能落地的人才依旧紧缺。我也希望通过这份资料,能够帮助更多有志于AI领域的朋友入门并深入学习。
真诚无偿分享!!!
vx扫描下方二维码即可
加上后会一个个给大家发

大模型全套学习资料展示
自我们与MoPaaS魔泊云合作以来,我们不断打磨课程体系与技术内容,在细节上精益求精,同时在技术层面也新增了许多前沿且实用的内容,力求为大家带来更系统、更实战、更落地的大模型学习体验。

希望这份系统、实用的大模型学习路径,能够帮助你从零入门,进阶到实战,真正掌握AI时代的核心技能!
01 教学内容

-
从零到精通完整闭环:【基础理论 →RAG开发 → Agent设计 → 模型微调与私有化部署调→热门技术】5大模块,内容比传统教材更贴近企业实战!
-
大量真实项目案例: 带你亲自上手搞数据清洗、模型调优这些硬核操作,把课本知识变成真本事!
02适学人群
应届毕业生: 无工作经验但想要系统学习AI大模型技术,期待通过实战项目掌握核心技术。
零基础转型: 非技术背景但关注AI应用场景,计划通过低代码工具实现“AI+行业”跨界。
业务赋能突破瓶颈: 传统开发者(Java/前端等)学习Transformer架构与LangChain框架,向AI全栈工程师转型。

vx扫描下方二维码即可

本教程比较珍贵,仅限大家自行学习,不要传播!更严禁商用!
03 入门到进阶学习路线图
大模型学习路线图,整体分为5个大的阶段:

04 视频和书籍PDF合集

从0到掌握主流大模型技术视频教程(涵盖模型训练、微调、RAG、LangChain、Agent开发等实战方向)

新手必备的大模型学习PDF书单来了!全是硬核知识,帮你少走弯路(不吹牛,真有用)

05 行业报告+白皮书合集
收集70+报告与白皮书,了解行业最新动态!

06 90+份面试题/经验
AI大模型岗位面试经验总结(谁学技术不是为了赚$呢,找个好的岗位很重要)

07 deepseek部署包+技巧大全

由于篇幅有限
只展示部分资料
并且还在持续更新中…
真诚无偿分享!!!
vx扫描下方二维码即可
加上后会一个个给大家发

21个RAG框架全解析
668

被折叠的 条评论
为什么被折叠?



