当前, RAG 已经成为业内公认的大模型知识库关键技术路线最佳落地范式之一。RAG 为生成式大模型与外部信息交互提供了良好的解决方案。RAG 通常包括两个阶段:检索上下文相关信息和使用检索到的知识指导生成过程,其基本流程可以分为知识文本准备、文本切分转换、向量数据存储、问题理解及检索、生成问题解答,如下图所示:

RAG概念最早由Facebook提出,但受限于当时语言模型的能力,并未引发更多的关注。在大模型性能取得巨大进展的同时,伴随而来的幻觉问题使 RAG 技术重新进入人们的视野。在 RAG 技术发展过程中,从技术范式角度,将其总结为朴素 RAG 、进阶 RAG 和模块化 RAG 3个阶段,如下图所示:

然而,传统的RAG系统主要依赖从大量非结构化文本(如维基百科条目或企业内部文档)中进行检索。尽管这种方法具有实用性,但其本质上是在海量信息中进行模糊搜索。非结构化文本通常包含冗余信息、语义歧义,且缺乏明确的关系定义。
目前,RAG技术前沿正在向一种更加精确的信息源转移:知识图谱(Knowledge Graph, KG)。知识图谱将信息表示为实体及其关系的网络结构,例如(Tupac Shakur, --starred_in→, Gridlock’d)。这种表示方式具有结构化、紧凑和明确的特点。这种结构化表示也带来了新的挑战:如何在包含数十亿连接的图谱中有效地识别回答复杂问题的正确路径?

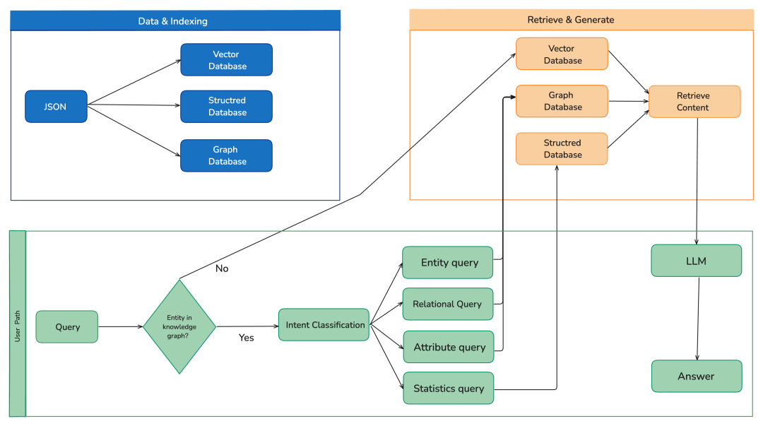
Datacapsule是一个基于知识图谱的多路召回解决方案,旨在通过多路召回技术,实现精准的知识检索。该解决方案涵盖了检索系统、实体关系抽取、实体属性抽取、实体链接、结构化数据库构建以及问答系统等多个功能模块,为信息检索和应用提供了强大的支持。
🚀 技术路线

🚀 项目概述
Datacapsule结合了图数据库、向量检索和智能推理的强大功能,提供精准的信息检索和问答能力。系统智能地通过多个检索路径(向量检索、图遍历和结构化数据库查询)路由查询,以提供全面准确的响应。
🌟 核心特性
-
🔍 多路径检索
:在向量检索、图遍历和SQL查询之间进行智能路由
-
🧠 智能问题理解
:自动将查询分类为实体、关系、属性和统计问题
-
📊 知识图谱管理
:使用NetworkX进行动态图构建和可视化
-
⚡ 轻量级向量数据库
:内置NanoVector进行高效语义检索
-
🔄 实时通信
:使用SSE(服务器发送事件)进行流式响应
-
🎯 Mini-React框架
:轻量级智能推理调度器
-
🌐 现代化前端
:React 18 + Vite + TailwindCSS界面
-
📈 性能优化
:结构化数据缓存和高效查询处理
🏗️ 系统架构

🔧 技术栈
后端
-
框架
:FastAPI
-
数据库
:SQLite + NanoVector + NetworkX
-
AI集成
:Mini-React + 标准OpenAI协议
-
通信
:SSE(服务器发送事件)
-
语言
:Python 3.8+
前端
-
框架
:React 18 + Vite
-
样式
:TailwindCSS
-
状态管理
:React Hooks
-
通信
:SSE客户端
-
语言
:TypeScript + JavaScript
🎯 查询类型与检索策略
| 查询类型 | 示例 | 检索方法 |
|---|---|---|
| 实体查询 | “什么是台湾盲鳗?” | 图结构检索 |
| 关系查询 | “物种A和物种B有什么关系?” | 图遍历 |
| 属性查询 | “物种X的生活习性是什么?” | 图属性搜索 |
| 统计查询 | “科Y有多少种?” | 结构化数据库查询 |
| 一般查询 | 不包含图谱实体的问题 | 向量相似度搜索 |
现实世界场景中的知识图谱
实际场景通常涉及更复杂、更多样化的数据集。输入数据可能采用纯文本以外的各种文件格式。那么如何扩展基于知识图谱的RAG应用程序来处理此类场景呢?
处理大型且多样化的数据集
随着输入数据的大小和复杂性的增加,知识图谱提取过程可能会变得更具挑战性。以下是一些处理大型多样化数据集的策略:
-
分布式知识图谱构建
:对于非常大的数据集,知识图谱构建过程可以并行化,并分布在多台机器或集群上。这可以通过对数据集进行分区并并行提取知识图谱来实现,然后将其合并为一个统一的知识图谱。
-
增量知识图谱更新
:无需在新数据可用时从头开始重建整个知识图谱,而是可以采用增量方法。这涉及使用新信息更新现有知识图谱,同时保留现有知识和关系。
-
特定领域的知识图谱提取
:对于跨多个领域或主题的数据集,开发特定领域的知识图谱提取流程可能大有裨益。这些流程可以根据与每个领域相关的术语、实体和关系进行定制,从而提高提取的知识图谱的准确性和完整性。
-
知识图谱融合与集成
:处理来自多个来源的数据时,可能需要将提取的知识图谱融合或集成为统一的表示形式。这可能涉及实体解析、关系对齐和冲突解决等技术,以确保一致性并避免冗余。
处理不同的文件类型
在实际场景中,数据可以采用各种文件格式,例如 PDF、Word 文档、电子表格,甚至是 JSON 或 XML 等结构化数据格式。要处理这些不同的文件类型,您可以使用以下策略:
-
文件转换:
许多库和工具可以将不同的文件格式转换为纯文本。例如,您可以使用pdfplumber或 tika 等库从 PDF 文件中提取文本,或者使用 python-docx 从 Word 文档中提取文本。
-
自定义文件加载器
: LangChain提供了一个DocumentLoader接口,允许您为特定文件类型创建自定义加载器。您可以通过继承DocumentLoader并重写 load 方法来处理所需的文件格式,从而实现您自己的加载器。
-
结构化数据处理:
对于 JSON 或 XML 等结构化数据格式,您可以使用 pandas 或lxml等库来解析和提取相关信息,然后将其传递给知识图提取管道。
-
多模态知识图谱提取
:在某些情况下,输入数据可能是多模态的,既包含文本,也包含其他模态,例如图像或视频。在这种情况下,您可以探索多模态知识图谱提取技术,该技术将基于文本的提取与计算机视觉或其他特定模态的方法相结合。
这些策略将帮助您扩展基于知识图的RAG应用程序,以处理更复杂和多样化的数据集以及更广泛的文件类型。
值得注意的是,随着输入数据的复杂性增加,知识图谱提取过程可能需要更多特定领域的定制和调整,以确保结果准确可靠。

挑战
在现实世界中为RAG应用程序设置知识图谱可能是一项复杂的任务,面临诸多挑战。
知识图谱构建
构建高质量的知识图谱是一个复杂且耗时的过程,需要大量的领域专业知识和投入。从各种数据源中提取实体、关系和事实,并将它们集成到连贯的知识图谱中可能极具挑战性,尤其是在处理庞大且多样化的数据集时。这需要理解领域、识别相关信息,并构建一个能够准确捕捉关系和语义的结构。
数据集成和互操作性
RAG 应用程序通常需要集成来自多个异构数据源的数据,每个数据源都有各自的结构、格式和语义。确保数据一致性、解决冲突以及跨不同数据源映射实体和关系并非易事。这需要仔细的数据清理、转换和映射,以确保知识图谱能够准确地呈现来自不同来源的信息。
知识图谱的维护与演化
知识图谱并非静态的。随着新信息的出现或现有信息的变化,它们需要不断更新和维护。保持知识图谱与不断发展的数据源保持一致可能是一个资源密集型的过程。它涉及监控数据源的变化、识别相关更新,并将这些更新传播到知识图谱,同时保持其完整性和一致性。
可扩展性和性能
随着知识图谱规模和复杂性的增长,确保图谱数据的高效存储、检索和查询变得越来越具有挑战性。可扩展性和性能问题可能会出现,尤其是对于查询量巨大的大规模RAG应用程序而言。优化知识图谱的存储、索引和查询处理技术对于维持可接受的性能水平至关重要。
查询复杂性和推理
虽然知识图谱擅长表示复杂关系并支持多跳推理,但构建和执行利用这些功能的复杂查询可能颇具挑战性。开发高效的查询处理和推理算法是一个活跃的研究领域。理解知识图谱系统的查询语言和推理能力对于有效发挥其全部潜力至关重要。
缺乏标准化
目前,知识图谱的表示和查询缺乏广泛采用的标准,这可能导致互操作性问题和供应商锁定。不同的知识图谱系统可能使用不同的数据模型、查询语言和 API,这使得在它们之间切换或与其他系统集成变得非常困难。采用或开发标准可以促进互操作性,并减少供应商锁定。
可解释性和透明度
虽然知识图谱可以提供可解释且透明的推理,但确保推理过程易于最终用户解读和理解可能是一项挑战,尤其是对于复杂的查询或推理路径而言。开发用户友好的界面和解释,清晰地传达推理过程及其基本假设,对于赢得用户信任和采用至关重要。
特定领域的挑战
根据领域和应用的不同,可能还存在特定于该领域的其他挑战,例如处理特定领域的术语、本体或数据格式。例如,在医学领域,处理复杂的医学术语、编码系统和隐私问题可能会给知识图谱的设置和使用增加额外的复杂性。
尽管存在这些挑战,知识图谱仍为RAG应用提供了显著优势,尤其是在表示结构化知识、支持复杂推理以及提供可解释且透明的结果方面。通过精心设计的知识图谱、制定数据集成策略并运用高效的查询处理技术来应对这些挑战,对于成功实现基于知识图谱的RAG应用至关重要。

普通人如何抓住AI大模型的风口?
领取方式在文末
为什么要学习大模型?
目前AI大模型的技术岗位与能力培养随着人工智能技术的迅速发展和应用 , 大模型作为其中的重要组成部分 , 正逐渐成为推动人工智能发展的重要引擎 。大模型以其强大的数据处理和模式识别能力, 广泛应用于自然语言处理 、计算机视觉 、 智能推荐等领域 ,为各行各业带来了革命性的改变和机遇 。
目前,开源人工智能大模型已应用于医疗、政务、法律、汽车、娱乐、金融、互联网、教育、制造业、企业服务等多个场景,其中,应用于金融、企业服务、制造业和法律领域的大模型在本次调研中占比超过 30%。

随着AI大模型技术的迅速发展,相关岗位的需求也日益增加。大模型产业链催生了一批高薪新职业:

人工智能大潮已来,不加入就可能被淘汰。如果你是技术人,尤其是互联网从业者,现在就开始学习AI大模型技术,真的是给你的人生一个重要建议!
最后
只要你真心想学习AI大模型技术,这份精心整理的学习资料我愿意无偿分享给你,但是想学技术去乱搞的人别来找我!
在当前这个人工智能高速发展的时代,AI大模型正在深刻改变各行各业。我国对高水平AI人才的需求也日益增长,真正懂技术、能落地的人才依旧紧缺。我也希望通过这份资料,能够帮助更多有志于AI领域的朋友入门并深入学习。
真诚无偿分享!!!
vx扫描下方二维码即可
加上后会一个个给大家发

大模型全套学习资料展示
自我们与MoPaaS魔泊云合作以来,我们不断打磨课程体系与技术内容,在细节上精益求精,同时在技术层面也新增了许多前沿且实用的内容,力求为大家带来更系统、更实战、更落地的大模型学习体验。

希望这份系统、实用的大模型学习路径,能够帮助你从零入门,进阶到实战,真正掌握AI时代的核心技能!
01 教学内容

-
从零到精通完整闭环:【基础理论 →RAG开发 → Agent设计 → 模型微调与私有化部署调→热门技术】5大模块,内容比传统教材更贴近企业实战!
-
大量真实项目案例: 带你亲自上手搞数据清洗、模型调优这些硬核操作,把课本知识变成真本事!
02适学人群
应届毕业生: 无工作经验但想要系统学习AI大模型技术,期待通过实战项目掌握核心技术。
零基础转型: 非技术背景但关注AI应用场景,计划通过低代码工具实现“AI+行业”跨界。
业务赋能突破瓶颈: 传统开发者(Java/前端等)学习Transformer架构与LangChain框架,向AI全栈工程师转型。

vx扫描下方二维码即可

本教程比较珍贵,仅限大家自行学习,不要传播!更严禁商用!
03 入门到进阶学习路线图
大模型学习路线图,整体分为5个大的阶段:

04 视频和书籍PDF合集

从0到掌握主流大模型技术视频教程(涵盖模型训练、微调、RAG、LangChain、Agent开发等实战方向)

新手必备的大模型学习PDF书单来了!全是硬核知识,帮你少走弯路(不吹牛,真有用)

05 行业报告+白皮书合集
收集70+报告与白皮书,了解行业最新动态!

06 90+份面试题/经验
AI大模型岗位面试经验总结(谁学技术不是为了赚$呢,找个好的岗位很重要)

07 deepseek部署包+技巧大全

由于篇幅有限
只展示部分资料
并且还在持续更新中…
真诚无偿分享!!!
vx扫描下方二维码即可
加上后会一个个给大家发

866

被折叠的 条评论
为什么被折叠?



