欢迎关注微信公众号:新网工李白
“免费获取华为认证学习资料培训机构视频、软考学习资料和求职简历模板。”
文章目录
一、GVRP
了解GVRP之前先了解一下GARP
1、GARP(Generic Attribute Registration Protocol)
通用属性注册协议
主要用于一种属性传递扩散的机制
为处于同一个交换网的交换机提供了一种分发,传播,注册的方式
2、GVRP (Generic VLAN Redistration Protocol)
GARP的一种高级应用,用于注册和注销VLAN属性
通过GVRP协议,一台设备上的VLAN信息会迅速传播到整个交换网
GVRP实现动态分发,注册和传播VLAN属性,从而达到网络管理员的手工配置量及保证VLAN配置正确的目的
3、GVRP的注册模式
Normal模式,默认是Normal模式,允许动态和静态VLAN注册,同时会发送静态vlan和动态vlan的申明信息
Fixed模式,比如某一个端口为Fixed模式,不允许动态vlan注册个注销,且只发送静态vlan的申明信息
Forbidden模式,比如某一个端口为Forbbid模式,不允许动态vlan在端口上进行注册,同时删除端口上除了vlan1以外的所有vlan,只发送vlan1的申明信息
4、配置案例

配置思路:
&全局开启GVRP
&配置链路模式并允许所有vlan通过
&端口开启GVRP
SW1
<Huawei>system-view
[Huawei]sysname sw1
[sw1]gvrp \全局开启GVRP
Info: GVRP has been enabled.
[sw1]interface GigabitEthernet 0/0/1
[sw1-GigabitEthernet0/0/1]port link-type trunk \配置链路为trunk
[sw1-GigabitEthernet0/0/1]port trunk allow-pass vlan all\允许所有vlan通过
[sw1-GigabitEthernet0/0/1]gvrp \端口开启GVRP
sw1-GigabitEthernet0/0/1]quit
- 1
- 2
- 3
- 4
- 5
- 6
- 7
- 8
- 9
SW2
<Huawei>system-view
[Huawei]sysname sw2
[sw2]gvrp
Info: GVRP has been enabled.
[sw2]interface GigabitEthernet 0/0/1
[sw2-GigabitEthernet0/0/1]port link-type trunk
[sw2-GigabitEthernet0/0/1]port trunk allow-pass vlan all
[sw2-GigabitEthernet0/0/1]gvrp
Info: GVRP has been enabled.
[sw2-GigabitEthernet0/0/1]quit
[sw2]interface GigabitEthernet 0/0/2
[sw2-GigabitEthernet0/0/2]port link-type trunk
[sw2-GigabitEthernet0/0/2]port trunk allow-pass vlan all
[sw2-GigabitEthernet0/0/2]gvrp
Info: GVRP has been enabled.
[sw2-GigabitEthernet0/0/2]quit
- 1
- 2
- 3
- 4
- 5
- 6
- 7
- 8
- 9
- 10
- 11
- 12
- 13
- 14
- 15
- 16
SW3
<Huawei>system-view
[Huawei]sysname sw3
[sw3]gvrp
Info: GVRP has been enabled.
[sw3]interface GigabitEthernet 0/0/1
[sw3-GigabitEthernet0/0/1]port link-type trunk
[sw3-GigabitEthernet0/0/1]port trunk allow-pass vlan all
[sw3-GigabitEthernet0/0/1]gvrp
Info: GVRP has been enabled.
[sw3-GigabitEthernet0/0/1]quit
- 1
- 2
- 3
- 4
- 5
- 6
- 7
- 8
- 9
- 10
创建vlan
[sw1]vlan batch 5 10 50 \创建vlan 5 10 50
- 1
验证,测试
SW1

SW2

SW3

5、实验总结
在配置过程中,一定要在全局开启GVRP,再在接口开启,否则学习不到。
转载于: 51CTO
二、VCMP
1、VCMP(VLAN Central Management Protocol)
VLAN集中管理协议VCMP
可以实现VLAN的集中维护和管理
VCMP是华为的私有协议,工作于链路层,提供了一种在二层网络中传播VLAN配置信息,从而保证整个二层网络中VLAN配置信息一致
相较于手工配置,VCMP具有维护工作量小、VLAN配置一致的优点
2、管理域
VCMP使用域来管理交换机,这个域就称为VCMP管理域
通过角色定义来确定设备的属性,称为VCMP的角色
VCMP共定义了Server、Client、Transparent和Silent四种角色。

VCMP管理域
VCMP管理域由一组域名相同的交换机通过Trunk或Hybrid链路类型的接口互连构成。同一域内的每台交换机都必须使用相同的域名,且一台交换机只能加入一个VCMP管理域,不同域的交换机间不能同步VLAN信息。
VCMP管理域确定了VCMP管理设备的范围,凡是加入域的交换机,均会受到域内管理设备的管理。域中只能有一台管理设备,但可以有多台被管理设备。
3、角色

Transparent和Silent不属于任何VCMP管理域
VCMP管理域的边缘设备如果希望受VCMP的管理,也可设置为Client角色,但为防止本域的VCMP报文传输到其他域中,需要将连接其他域的接口去使能VCMP功能
4、应用场景

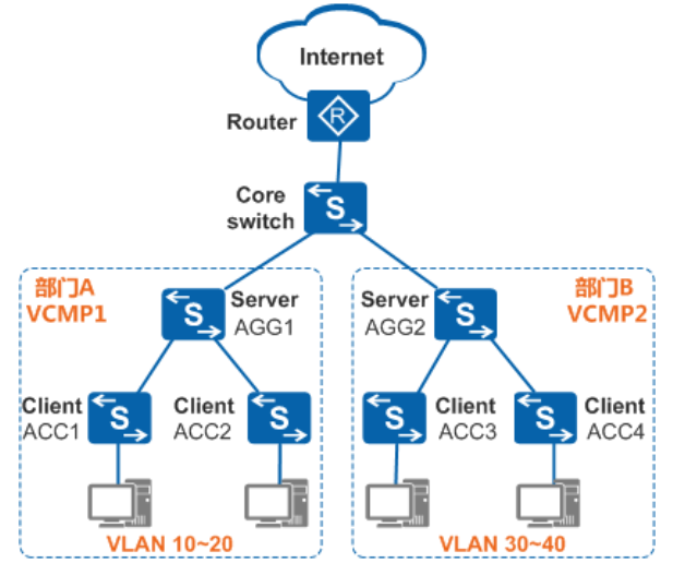
某企业有部门A和部门B两个部门,分别属于不同二层网络,各部门规模较大,需要配置和维护的VLAN信息很多。为了方便VLAN的配置和维护,可在部门A和部门B内分别部署VCMP,管理域分别为VCMP1和VCMP2,并选择汇聚交换机AGG1作为VCMP1的Sever,接入交换机ACC1~ACC2作为VCMP1的Client,汇聚交换机AGG2作为VCMP2的Server,接入交换机ACC3~ACC4作为VCMP2的Client。这样,网络管理员只需分别在AGG1和AGG2上创建、删除VLAN或修改VLAN的名称、描述,ACC1~ACC2和ACC3~ACC4会分别同步AGG1和AGG2上的VLAN信息,实现了VLAN的统一配置和管理。
同时,为免去手工设置链路类型的麻烦,配置通过LNP自动协商链路类型。
采用如下的思路配置VCMP:
配置LNP,实现链路类型自动协商,简化用户配置。
指定各设备的角色,以确定VCMP管理范围、管理与被管理对象。
在角色为Server和Client的设备上分别配置VCMP相关参数,包括认证密码、设备ID等,以保证Server和Client间能安全通信和身份识别。
使能VCMP,使VCMP功能生效。
5、VCMP协议报文
VCMP通过在各角色设备间交互VCMP报文实现VLAN的集中管理,VCMP报文只能在Trunk或Hybrid类型接口的VLAN 1上传输。为确保在各种场景下Server与Client的VLAN信息保持一致,VCMP协议定义了Summary-Advert、Subset-Advert和Advert-Request三种组播方式的报文。三种报文的作用及触发场景

其中,由Server发送的Summary-Advert和Subset-Advert报文会携带配置修订号。配置修订号用来确定Server发送的VLAN信息是否比当前的更新,Client使用它来判断是否需要同步Server的VLAN信息。它以8位十六进制数体现,高四位用来标识VCMP管理域或设备ID的变更,低四位用来标识VLAN的变更。只要Server有VLAN变更,配置修订号就会自动递增。而当VCMP管理域名或设备ID变更时,配置修订号的高四位会重新计算,低四位会清零。
6、实现机制
Server上配置变更的VLAN同步机制
当Server上的配置变更(包括创建、删除VLAN,修改VLAN的名称、描述,VCMP管理域名、设备ID修改,以及Server重启等情况)时,Server会发送携带变更信息的Summary-Advert和Subset-Advert报文,以通告VCMP管理域内的Client进行同步。
新增Client的VLAN同步机制
为确保Server与Client上的VLAN信息的同步,Server每5分钟发送一次Summary-Advert报文,向全域通告VCMP管理域名、设备ID和配置修订号,Server还会发送Subset-Advert报文来通告发生变更的VLAN名称和VLAN描述。当新加入一台Client或Client重启时,为了及时获取Server上的VLAN配置信息,新Client和重启的Client会发送Advert-Request组播报文,请求Server的VLAN配置信息。
多Server告警机制
VCMP管理域内只能有一台Server。为防止用户假冒Server攻击网络,Server在收到Summary-Advert报文后,会将报文中的VCMP管理域名、设备ID、源MAC地址与本地的进行匹配。如果VCMP管理域名和设备ID匹配,但报文中的源MAC地址与本地的系统MAC地址不同,则会向网管发送“多Server”事件告警。
为了防止告警太多影响Server性能,VCMP抑制告警的发送次数,每30分钟向网管发送一次告警。
VCMP认证机制
未知交换机加入VCMP管理域,可能会将其设备上的VLAN信息同步到域内,进而影响域内网络的稳定。为防止未知交换机加入,使VCMP管理域更安全,可以为域中的Server和Client配置域认证密码。
如果Server或Client配置了域认证密码,则用该密码字符串(默认使用空字符串)作为Key值,对报文中的VCMP管理域名、设备ID等字段进行SHA-256摘要计算,并把得到的摘要信息随Summary-Advert报文、Subset-Advert报文或Advert-Request报文发送。域内每台Client在收到的Server的Summary-Advert或Subset-Advert报文时,则用本地配置的认证密码对报文中的VCMP管理域名、设备ID和配置修订号等字段进行SHA-256摘要计算,并把得到的摘要信息与报文中携带的摘要信息进行比较。如果匹配,则认证通过,进行后续VCMP处理;否则,丢弃该Summary-Advert或Subset-Advert报文。Server收到Client的Advert-Request报文时进行同样的认证处理。
如果未配置域密码,则直接认证通过。
转载于: 华为
三、VTP
1、VTP(Vlan Trunk Protocol)
VLAN 中继协议 (VTP) 允许网络管理员在配置为 VTP 服务器的交换机上管理 VLAN
VTP 服务器会分配中继链路中的 VLAN 信息,并将其与整个交换网络中启用 VTP 的交换机同步
这可以最大程度地减少因配置错误和配置不一致而导致的问题
2、VTP组件

3、VTP模式

4、配置案例

交换机 S1 为 VTP 服务器,而 S2 和 S3 为客户端
VTP 的配置步骤:
第 1 步:配置 VTP 服务器

第 2 步:配置 VTP 域名和密码

第 3 步:配置 VTP 客户端

9619

被折叠的 条评论
为什么被折叠?



