欲知原因为何,且看崩溃日志

【win】+【r】 启动运行,输入 sysdm.cpl ,点击 【确定】 打开 高级系设置

如图,点击 【设置】

勾选 【将事件写入系统日志】 选项,点击【确定】

等待系统蓝屏… 是的你没看错,等ta蓝屏(不蓝屏怎么看日志)
顺利的话,ta没蓝屏,好了不用往下看了
终于!又双叒蓝屏了!!!
首先,打开电脑的 C:\Windows\Minidump 目录
在这里可以找到 .dmp 格式的文件
工欲善其事必先利其器
下载分析工具:WinDbg
双击下载好的安装包,等待安装完成

安装完启动

打开你最新的 .dmp 文件:
点击 【文件】 - 【Open dump file】- 【Browse...】 ,选择你的 .dmp 文件
(右键 .dmp 文件选择打开方式也行的)


一般来说,你的 .dmp 文件会在C:\Windows\Minidump文件夹中

选择文件后,点击 【Open】 打开

然后看见最下面的进度条了没,耐心等他copying或者download完成(挺慢的…)

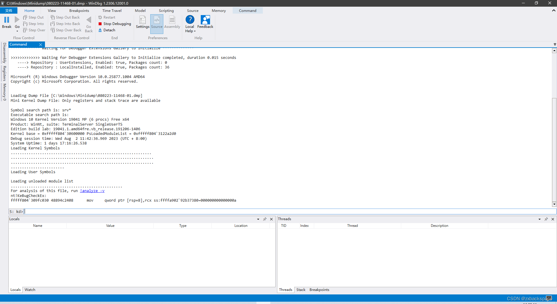
加载完成了,此时人家跟你说了,run !analyze -v ,那咱就直接点击它

开始分析,等待分析完成

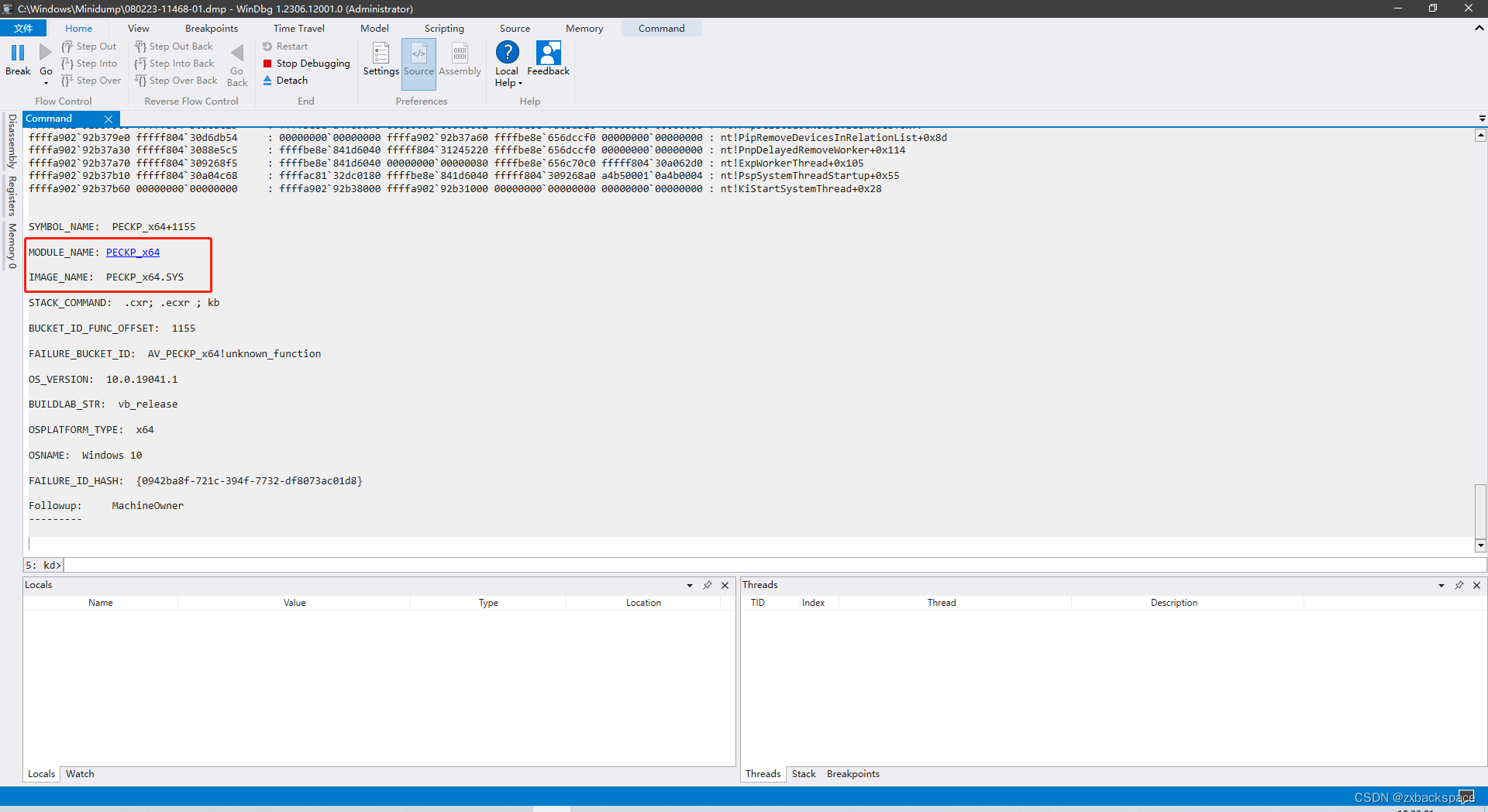
分析完成,查看分析结果

找到问题
根据实际具体情况删除该文件/卸载某软件/修复某插件即可
1万+

被折叠的 条评论
为什么被折叠?



