工厂模式分为简单工厂模式,工厂方法模式和抽象工厂模式,它们都属于设计模式中的创建型模式。
其主要功能都是帮助我们把对象的实例化部分抽取了出来,目的是降低系统中代码耦合度,并且增强了系统的扩展性。
1、简单工厂模式
这个模式本身很简单而且使用在业务较简单的情况下。一般用于小项目或者具体产品很少扩展的情况(这样工厂类才不用经常更改)。 它由三种角色组成:
工厂类角色:这是本模式的核心,含有一定的商业逻辑和判断逻辑,根据逻辑不同,产生具体的工厂产品。如例子中的Factory类。
抽象产品角色:它一般是具体产品继承的父类或者实现的接口。由接口或者抽象类来实现。如例中的Phone接口。
具体产品角色:工厂类所创建的对象就是此角色的实例。在java中由一个具体类实现,如例子中的MiPhone、IPhone类。
该模式对对象创建管理方式最为简单,因为其仅仅简单的对不同类对象的创建进行了一层薄薄的封装。该模式通过向工厂传递类型来指定要创建的对象,其UML类图如下:

下面使用手机生产来讲解该模式:
Phone类:手机标准规范类(AbstractProduct)
public interface Phone {
void make();
}
MiPhone类:制造小米手机(Product1)
public class MiPhone implements Phone {
public MiPhone() {
this.make();
}
@Override
public void make() {
// TODO Auto-generated method stub
System.out.println("make xiaomi phone!");
}
}
IPhone类:制造苹果手机(Product2)
public class IPhone implements Phone {
public IPhone() {
this.make();
}
@Override
public void make() {
// TODO Auto-generated method stub
System.out.println("make iphone!");
}
}
PhoneFactory类:手机代工厂(Factory)
public class PhoneFactory {
public Phone makePhone(String phoneType) {
if(phoneType.equalsIgnoreCase("MiPhone")){
return new MiPhone();
}
else if(phoneType.equalsIgnoreCase("iPhone")) {
return new IPhone();
}
return null;
}
}
演示:
public class Demo1 {
public static void main(String[] arg) {
PhoneFactory factory = new PhoneFactory();
Phone miPhone = factory.makePhone("MiPhone"); // make xiaomi phone!
IPhone iPhone = (IPhone)factory.makePhone("iPhone"); // make iphone!
}
}
2、工厂方法模式
和简单工厂模式中工厂负责生产所有产品相比,工厂方法模式将生成具体产品的任务分发给具体的产品工厂,其UML类图如下:

也就是定义一个抽象工厂,其定义了产品的生产接口,但不负责具体的产品,将生产任务交给不同的派生类工厂。这样不用通过指定类型来创建对象了。
接下来继续使用生产手机的例子来讲解该模式。
其中和产品相关的Phone类、MiPhone类和IPhone类的定义不变。
AbstractFactory类:生产不同产品的工厂的抽象类
public interface AbstractFactory {
Phone makePhone();
}
XiaoMiFactory类:生产小米手机的工厂(ConcreteFactory1)
public class XiaoMiFactory implements AbstractFactory{
@Override
public Phone makePhone() {
return new MiPhone();
}
}
AppleFactory类:生产苹果手机的工厂(ConcreteFactory2)
public class AppleFactory implements AbstractFactory {
@Override
public Phone makePhone() {
return new IPhone();
}
}
运行演示:
public class Demo2 {
public static void main(String[] arg) {
AbstractFactory miFactory = new XiaoMiFactory();
AbstractFactory appleFactory = new AppleFactory();
miFactory.makePhone(); // make xiaomi phone!
appleFactory.makePhone(); // make iphone!
}
}
此模式中,通过定义一个抽象的核心工厂类,并定义创建产品对象的接口,创建具体产品实例的工作延迟到其工厂子类去完成。这样做的好处是核心类只关注工厂类的接口定义,而具体的产品实例交给具体的工厂子类去创建。当系统需要新增一个产品是,无需修改现有系统代码,只需要添加一个具体产品类和其对应的工厂子类,使系统的扩展性变得很好,符合面向对象编程的开闭原则。
工厂方法模式是简单工厂模式的进一步抽象和推广。由于使用了面向对象的多态性,工厂方法模式保持了简单工厂模式的优点,而且克服了它的缺点。在工厂方法模式中,核心的工厂类不再负责所有产品的创建,而是将具体创建工作交给子类去做。这个核心类仅仅负责给出具体工厂必须实现的接口,而不负责产品类被实例化这种细节,这使得工厂方法模式可以允许系统在不修改工厂角色的情况下引进新产品。
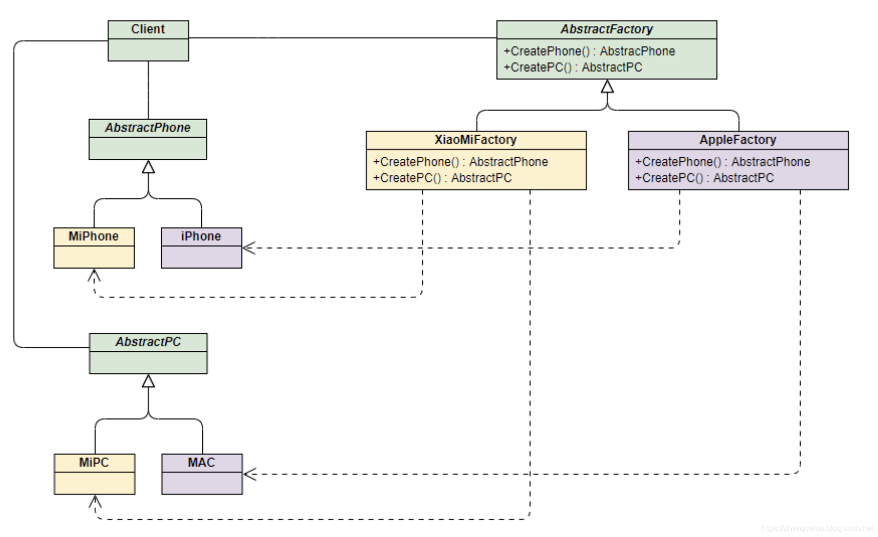
3、抽象工厂模式
上面两种模式不管工厂怎么拆分抽象,都只是针对一类产品Phone(AbstractProduct),如果要生成另一种产品PC,应该怎么表示呢?
最简单的方式是把2中介绍的工厂方法模式完全复制一份,不过这次生产的是PC。但同时也就意味着我们要完全复制和修改Phone生产管理的所有代码,显然这是一个笨办法,并不利于扩展和维护。
抽象工厂模式通过在AbstarctFactory中增加创建产品的接口,并在具体子工厂中实现新加产品的创建,当然前提是子工厂支持生产该产品。否则继承的这个接口可以什么也不干。
其UML类图如下:
从上面类图结构中可以清楚的看到如何在工厂方法模式中通过增加新产品接口来实现产品的增加的。
接下来我们继续通过小米和苹果产品生产的例子来解释该模式。
为了弄清楚上面的结构,我们使用具体的产品和工厂来表示上面的UML类图,能更加清晰的看出模式是如何演变的:

PC类:定义PC产品的接口(AbstractPC)
public interface PC {
void make();
}
MiPC类:定义小米电脑产品(MIPC)
public class MiPC implements PC {
public MiPC() {
this.make();
}
@Override
public void make() {
// TODO Auto-generated method stub
System.out.println("make xiaomi PC!");
}
}
MAC类:定义苹果电脑产品(MAC)
public class MAC implements PC {
public MAC() {
this.make();
}
@Override
public void make() {
// TODO Auto-generated method stub
System.out.println("make MAC!");
}
}
下面需要修改工厂相关的类的定义:
AbstractFactory类:增加PC产品制造接口
public interface AbstractFactory {
Phone makePhone();
PC makePC();
}
XiaoMiFactory类:增加小米PC的制造(ConcreteFactory1)
public class XiaoMiFactory implements AbstractFactory{
@Override
public Phone makePhone() {
return new MiPhone();
}
@Override
public PC makePC() {
return new MiPC();
}
}
AppleFactory类:增加苹果PC的制造(ConcreteFactory2)
public class AppleFactory implements AbstractFactory {
@Override
public Phone makePhone() {
return new IPhone();
}
@Override
public PC makePC() {
return new MAC();
}
}
代码演示:
public class Demo3 {
public static void main(String[] arg) {
AbstractFactory miFactory = new XiaoMiFactory();
AbstractFactory appleFactory = new AppleFactory();
miFactory.makePhone(); // make xiaomi phone!
miFactory.makePC(); // make xiaomi PC!
appleFactory.makePhone(); // make iphone!
appleFactory.makePC(); // make MAC!
}
}
总结:
上面介绍的三种工厂模式有各自的应用场景,实际应用时能解决问题满足需求即可,可灵活变通,无所谓高级与低级。
在工厂方法模式中,一个具体的工厂负责生产一类具体的产品,即一对一的关系,但是,如果需要一个具体的工厂生产多种产品对象,那么就需要用到抽象工厂模式了。
与工厂方法模式不同的是,工厂方法模式中的工厂只生产单一的产品,而抽象工厂模式中的工厂生产多个产品
此外无论哪种模式,由于可能封装了大量对象和工厂创建,新加产品需要修改已定义好的工厂相关的类,因此对于产品和工厂的扩展不太友好,利弊需要权衡一下。
代码见github:
https://github.com/zhangvalue/DesignPattern
本文深入解析了工厂模式的三种形态:简单工厂模式、工厂方法模式和抽象工厂模式,详细阐述了每种模式的角色、应用场景及优缺点,通过实例代码展示了模式的具体实现。



被折叠的 条评论
为什么被折叠?



