文章探讨了大型语言模型(LLM)的三大局限性:无法获取实时数据、仅能处理文本无法执行任务、生成结构化指令不可靠。Function Calling机制通过让LLM生成结构化JSON对象而非直接文本,成功连接了语言能力与外部世界功能,使模型从"信息处理器"转变为"任务执行者"。文章详细解析了其技术原理、工作流程、实现范式、错误处理与安全策略,并与RAG、Agent框架等进行了比较,强调Function Calling标志着LLM向"基于意图的计算"范式演进。
突破语言模型的边界
大型语言模型(LLM)的内在局限性
前面我们用了几篇文章的篇幅来阐述了 RAG,在 RAG 中我也从多个角度剖析了 大型语言模型(LLM)的内在局限性问题 ;虽然检索增强生成(RAG)可以通过从外部知识库中提取信息来缓解知识过时的问题,但它主要处理的是相对静态的文档数据。 针对主动查询一个实时变化的 API 来获取诸如当前天气、当前日期等即时数据时,LLM 本身还是受限的,这种局限性意味着模型无法与世界的动态信息流同步,只能被动地处理提供给它的文本信息。
从另一个角度来讲,标准的 LLMs 是纯粹的 “信息处理器”,而非 “任务执行者”。它们与外部世界的操作是完全隔离的 ,模型的输出仅限于文本(tokens),整个过程不产生任何外部的 side effects 。这意味着模型本身无法执行任何实际操作,比如在数据库中创建一条新记录 。这种无法 “行动” 的特性,是其从一个智能问答工具转变为一个能够解决实际问题的智能代理(Agent)的最大障碍。
还有一点,LLMs 在生成供机器执行的结构化指令方面存在根本性的不可靠性。特别是在需要精确、格式严格的输出(如JSON 格式的 API 请求体)时,单纯依赖提示工程(Prompt Engineering)来约束其输出,效果往往不稳定且极易出错 。这就会使得我们不得不编写复杂的、容错性强的解析器来处理模型可能返回的各种不规范格式,来给 LLM 兜底 。这种方式不仅效率低下,更重要的是,它缺乏将模型意图可靠地转化为可执行操作的确定性,这是构建健壮、可信赖的自动化系统的关键瓶颈。
Function Calling 的提出:从文本生成到任务执行
为了解决上述问题,业界提出了 Function Calling(函数调用)机制。这一技术创新旨在构建一座桥梁,连接 LLMs 的语言能力与外部世界的实际功能。Function Calling 使 LLMs 能够与外部工具、API 和系统进行可靠的交互,从而将它们从一个被动的文本生成器,转变为一个能够主动参与并执行任务的智能代理。它赋予了模型从“说”(say)到“做”(do)的能力。
Function Calling 的核心思想在于,通过对模型进行特定的微调(fine-tuning),使其能够识别出用户意图中需要借助外部工具才能完成的部分。一旦识别出这种需求,模型不再直接生成自然语言答案,而是生成一个结构化的 JSON 对象。这个 JSON 对象精确地指定了需要调用的函数名称以及执行该函数所需的所有参数。这种机器可读的、确定性的输出,使得应用程序能够以编程方式可靠地解析并执行相应的操作,从而将模型的 “意图” 转化为现实世界的 “行动” 。
与传统 Prompt Engineering 的演进关系
Function Calling 并非要取代传统的提示工程,而是其在特定应用方向上的一种高度专业化和结构化的演进。传统的提示工程,如思维链(Chain-of-Thought)或少样本提示(Few-shot Prompting),主要通过精心设计的自然语言指令来引导模型的文本生成过程,以期获得更准确、更具逻辑性的回答。
Function Calling 则将这种引导过程形式化和标准化。我们不再需要通过复杂的提示词来 “诱导” 模型生成特定格式的 JSON 字符串,而是利用模型原生支持的 API 机制和经过微调的能力,来确保获得一个结构上完全可靠的输出。这标志着工程实践重心的转移:一部分工作从“提示词设计”(prompt design)转向了“工具模式设计”(tool schema design)。一个定义清晰、描述准确的函数 JSON Schema,其重要性不亚于一个高质量的用户提示词。
这种演进体现了一种从 “指令式”(Instructional) 交互到 “声明式”(Declarative) 交互的范式转变。在传统提示工程中,我们通常以指令式的方式告诉模型如何一步步行动,例如 。这种方式需要我们精确控制模型的行为和输出格式。
相比之下,Function Calling 是一种声明式的交互模式。我们不再告诉模型如何格式化输出,而是向其“声明”一组可用的工具(函数)及其能力(通过 Schema 定义),然后让模型根据对用户意图的理解,自主“决定”使用哪个工具以及如何填充其参数。这代表了更高层次的抽象。开发者的角色从微观管理模型的输出格式,转变为宏观定义一个清晰的“能力边界”(capability surface),并信任模型的推理能力来在此边界内进行导航。这种范式不仅显著降低了提示的复杂度和 token 消耗,还使得系统对用户输入的多样性更具鲁棒性,因为模型是基于对语义意图的理解来做出决策,而不仅仅是遵循刻板的格式化指令。
技术机理深度解析
核心概念与工作流
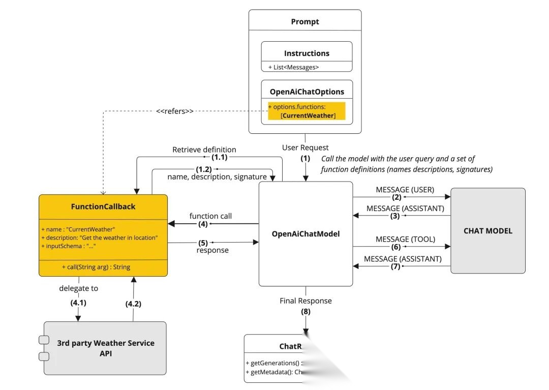
理解 Function Calling 的首要关键点在于澄清一个误解: **LLM 本身并不直接“执行”任何函数,它所做的是生成一个调用函数的“请求” ** 。实际的代码执行、API 调用等操作完全由客户端应用程序(calling application)负责。这种设计是一种至关重要的架构原则,即 “关注点分离”(Separation of Concerns),它确保了系统的安全性、可控性和可维护性。LLM 负责“决策”,而应用程序负责执行。

Function Calling 的标准工作流是一个闭环的多步交互过程,具体如下:
- • 步骤一:定义工具与提交提示(
Prompt & Tool Definition),应用程序将用户的自然语言提示,连同一个或多个以结构化格式(通常是JSON Schema)定义的可用工具(函数)列表,一同发送给LLM。 - • 步骤二:模型决策与生成
JSON(Model Decision & JSON Generation),LLM分析用户提示,结合其对可用工具的理解,判断是否需要调用外部函数来回答问题或完成任务。如果需要,模型会选择最合适的函数,并生成一个结构化的JSON输出。该输出明确包含了要调用的函数名称及其所需参数。 - • 步骤三:应用程序执行函数(
Application Execution),客户端应用程序接收并解析LLM返回的JSON对象。根据其中的函数名和参数,应用程序在自身的运行环境中执行相应的本地代码或调用外部API。 - • 步骤四:返回执行结果(
Result Submission),函数执行完毕后,应用程序将函数的返回值(无论是成功的结果还是错误信息)封装成一条新的消息,并将其发送回LLM。这条消息会与第一步中模型生成的函数调用请求相关联,形成上下文。 - • 步骤五:整合信息并生成最终响应(
Final Response Generation),LLM接收到函数执行的结果后,会将其作为新的信息源。模型会整合原始的用户问题、自身的推理过程以及函数的返回数据,最终生成一个通顺、连贯且内容丰富的自然语言回复,呈现给用户。
这个循环可以根据任务的复杂性重复多次,从而实现更复杂的、需要多步推理和工具协作的工作流。
意图识别与函数选择(模型决策过程)
LLM 如何在众多可用工具中做出准确的选择,并非基于简单的关键词匹配,而是一个复杂的语义理解和推理过程。像 GPT-4 这样支持 Function Calling 的模型,都经过了大规模的特定微调。训练数据包含了海量的 “自然语言指令” 到 “API 调用” 的配对样本,这使得模型学会了在用户的模糊表述和工具的精确定义之间建立语义映射。
模型的决策严重依赖于我们在函数 Schema 中提供的元数据,尤其是以下三个关键字段:
| 参数 | 参数解释 |
|---|---|
| name | 函数的名称 |
| description | 对函数功能的详细描述 |
| parameters | 对每个参数用途和格式的描述 |
一个编写良好、清晰无歧义的 description 对于模型能否正确选择非常关键。例如,对于一个名为 get_current_weather 的函数,其描述 “获取指定地点的当前天气状况,包括温度和天气现象” 能够帮助模型准确地将其与用户查询 “合肥外面现在怎么样?” 关联起来。模型通过理解描述中的语义,来推断该函数是否能满足用户的潜在意图。
执行流程:解析→匹配→调用→返回→整合
为了更深入地理解其工作机制,我们可以从开发者视角审视在一次完整的函数调用交互:

JSON Schema 的核心作用
JSON Schema 在 Function Calling 机制中扮演着核心角色,它不仅是一种数据格式约定,更是实现可靠、结构化通信的底层技术基石。目前,包括 OpenAI、Google、Anthropic 和 Mistral 在内的主流 LLM 提供商,都已采用或兼容 JSON Schema 作为定义函数签名的标准。这种标准化的做法为工具的跨平台兼容性提供了可能。JSON Schema 的核心作用体现在以下几个方面:
- • 提供严格的输出契约: 它为
LLM的输出提供了一个明确的、机器可验证的契约。通过定义参数的名称、数据类型(如string,integer,boolean)、格式约束(如enum枚举)以及哪些参数是必需的(required),它精确地告知了模型应该生成什么样的数据结构 。 - • 实现约束化生成 (Constrained Generation): 这是确保输出可靠性的关键。当
LLM进行函数调用生成时,它并非在进行无约束的自由文本创作。其底层的token选择过程会受到所提供Schema的严格限制。通过动态token掩码(dynamic token masking)等技术,模型在生成每一步的输出时,只能从那些能够保持最终结果符合Schema规范的token中进行选择。这从根本上保证了模型生成的arguments字符串始终是语法有效且结构正确的JSON。
进一步分析,函数 Schema 的作用远不止于一个简单的数据结构定义。它实际上充当了模型的“认知脚手架”(Cognitive Scaffold),深刻地塑造了模型在该特定任务领域的推理路径。Schema 向模型展示了 “什么是可能的” 以及 “应该如何思考这个问题” 。一个设计精巧的 Schema 能够引导模型进行更有效的问题分解和逻辑推理。例如,将一个复杂的任务拆分成多个原子化的、定义清晰的小函数,其效果类似于在工具层面实现了 “思维链” 提示,引导模型逐步解决问题。
然而,这也引入了一个新的、更为隐蔽的攻击面。由于模型的决策高度依赖于 Schema 中的自然语言描述,攻击者可能通过精心构造的用户输入,利用描述中的歧义或漏洞,来诱导模型调用非预期的函数或传入恶意参数。一个描述过于宽泛或定义不严谨的 Schema,更容易被操纵。因此,现代 LLM 应用的安全审计,必须将对所有工具 Schema 的严格审查纳入其中,这与审查传统的提示处理逻辑同样重要。
实现范式
函数与工具的定义:基于 JSON Schema 的规范
在实践中,定义一个可供 LLM 使用的工具,就是按照特定规范构建一个 JSON Schema 对象。该对象通常包含 type: "function" 和一个 function 描述对象,后者内部包含 name、description 和 parameters 三个核心字段。
parameters 字段本身也是一个遵循 JSON Schema 规范的对象,其结构通常为:
- •
type: "object": 表明参数集合是一个对象。 - •
properties: 一个对象,其键为参数名,值为该参数的详细定义(包括type、description等)。 - •
required: 一个字符串数组,列出所有必须提供的参数名。
以下是一个定义 “获取天气” 函数的典型 JSON Schema 示例:
{ "type": "function", "function": { "name": "get_current_weather", "description": "获取指定地点的当前天气信息", "parameters": { "type": "object", "properties": { "location": { "type": "string", "description": "城市和州/省,例如:合肥, 安徽" }, "unit": { "type": "string", "enum": ["celsius", "fahrenheit"], "description": "温度单位" } }, "required": ["location"] } }}
为了提高开发效率并减少手动编写
JSON的错误,可以利用代码库从原生编程语言的函数或类中自动生成Schema。
设计高效的函数签名
将函数 Schema 的设计提升到工程化的高度,是确保 Function Calling 系统稳定可靠的关键。以下总结了如何设计一个好的函数签名的一些建议:
| 类别 | 最佳实践 | 原理与示例 |
|---|---|---|
| 函数命名 (Function Naming) | 使用清晰、具体的“动词-名词”结构。 | 模型通过名称进行初步筛选。get_weather_forecast 优于 weather。 |
| 函数描述 (Function Description) | 明确、详尽。描述函数的功能(做什么)和适用场景(何时使用)。 | 这是模型进行语义推理的主要依据。“返回指定地点的天气。当用户询问温度、降水或天气状况时使用此函数。” |
| 参数命名 (Parameter Naming) | 使用具有自解释性的描述性名称。 | destination_city 比 dest 更清晰。 |
| 参数描述 (Parameter Description) | 解释参数的用途、格式,并提供示例。 | 对于日期参数 date:“YYYY-MM-DD 格式的日期,例如:2025-09-02”。这能有效减少歧义。 |
| 类型明确 (Type Specificity) | 使用最精确的数据类型,如 integer, boolean, string。 | 确保模型提供的数据格式能被应用程序正确处理。 |
使用 enum | 当参数值来自一个固定的、有限的集合时,务必使用 enum。 | 通过将模型的输出约束在已知的有效值集合内,极大地提升了可靠性。例如:"enum": ["celsius", "fahrenheit"]。 |
required 字段 | 明确定义所有必需的参数。 | 告知模型在成功调用函数前,必须从用户处获取哪些信息,这有助于模型主动发起澄清式提问。 |
复杂调用场景处理
真实世界的应用往往需要处理比单次函数调用更复杂的逻辑流。
- • 并行调用 (Parallel Calling): 现代
LLMs具备在一个交互回合中识别并请求调用多个相互独立的函数的能力 。例如,对于用户查询**“合肥和黄山的天气怎么样?”**,模型可以返回一个包含两个tool_call对象的数组,分别对应两个城市的查询请求。这种能力对于需要同时收集多方面信息的任务非常高效,可以显著减少交互的轮次和延迟。 - • 链式/依赖调用 (Chained/Dependent Calling): 这种场景涉及一系列顺序执行的函数调用,其中一个函数的输出是下一个函数的输入。例如,处理用户请求 **“帮我预订一张去安徽省会的机票” **。这个任务需要一个两步的链式调用:
-
- 首先调用
get_capital_city(country="安徽"),该函数返回结果 “合肥”(PS: 不知道大模型会不会返回南京)。
- 首先调用
-
- 然后,应用程序将 “合肥” 作为参数,调用
search_flights(destination=“合肥”)。实现链式调用要求应用程序具备状态管理能力,以编排整个多步对话流程。此时,应用程序的逻辑表现为一个由LLM响应驱动的状态机。
- 然后,应用程序将 “合肥” 作为参数,调用
错误处理与容错机制
生产环境中的系统必须具备健壮的错误处理能力,我们在实际的落地中主要从以下几个方向去考虑容错问题:
- • 应用层错误捕获: 应用程序代码必须能够优雅地处理各种潜在的运行时错误,例如外部
API调用失败、网络超时、或返回了无效数据 。 - • 向模型反馈错误: 当错误发生时,应用程序不应直接中断流程,而应将一个有意义的错误信息通过
role: "tool"的消息格式返回给LLM。例如,**“错误:城市‘XYZ’未找到,请提供一个有效的城市名。” **LLM接收到这个错误反馈后,可以理解失败的原因,并据此向用户请求更正信息,或者尝试使用不同的参数重试操作。 - • 输入验证: 永远不要盲目信任
LLM的输出,做好针对你实际场景的兜底逻辑。即使模型生成的参数符合Schema的类型和格式,应用程序在执行函数之前,也必须对所有输入进行严格的业务逻辑验证和安全检查。
防范提示注入与非授权执行
将 LLM 与能够执行实际操作的外部系统相连,引入了严峻的安全挑战,其中提示注入(Prompt Injection)是最主要的威胁;我们在实际场景中,类似和 MCP 一样,对于访问的 API 权限会做严格的限制,这些请求会统一在网关上做好标记,对于核心业务场景,我们一般情况下不会通过 function calling 来处理数据。
-
• 策略 1:限制行动空间 (
Restrict the Action Space)最根本且最有效的防御措施是,绝不使用
eval()这类能够动态执行代码的危险函数来处理LLM的输出。相反,应采用明确的、硬编码的条件逻辑(如if/else或switch语句)来将LLM返回的函数名映射到应用程序中预先定义好的、安全的方法调用上。这确保了LLM只能触发开发者明确允许的操作,而无法执行任意代码。 -
• 策略 2:输入净化与验证 (
Input Sanitization and Validation)对所有用户输入进行严格的净化处理。可以结合使用传统方法(如正则表达式、拒绝列表)过滤已知的恶意模式,或者部署一个独立的、专门用于安全审查的
LLM作为验证层,对用户输入进行意图分析和风险评估。 -
• 策略 3:蜜罐函数 (
Honeypot Functions)我们可以预先定义一些针对常见攻击行为的“蜜罐”函数,例如
reveal_system_prompt或execute_arbitrary_code。这些函数在应用程序中没有任何实际的破坏性操作,仅用于记录和告警。当LLM在恶意提示的引导下,决定调用这些蜜罐函数时,应用程序可以立即识别出攻击行为,并中断当前会话,而不会执行任何有害操作。 -
• 策略 4:遵循最小权限原则 (
Principle of Least Privilege)在每次与
LLM的交互中,只向其提供当前任务所需的最少工具集。避免暴露任何具有高权限或破坏性的函数(如 delete_database),除非绝对必要,并且这些函数在应用层受到了严格的身份验证和授权机制的保护。
技术生态位比较分析
关于技术比较,相信很多人都会将 Function Calling 和 MCP 来对比,但是这个经过一段时间的辩论,已经非常明确了,所以我在这里就不再赘述。
Function Calling vs. Agent 框架(LangChain / LlamaIndex)
在当前的 LLM 技术生态中,理解原生Function Calling 与 LangChain 等 Agent 框架之间的关系至关重要。比如 LangChain 提供的 bind_tools() 等高级 API,就是将 OpenAI 等模型的原生 Function Calling 能力无缝集成到其 Agent 执行器中的一个例子,极大地简化了开发者的工作。简而言之,Agent 框架是在 Function Calling 这一坚实地基之上,构建起了状态管理、任务规划和逻辑推理的上层建筑。为了更清晰地定位这些技术,下表对它们进行了多维度比较:
| 维度 | 原生 Function Calling | 检索增强生成 (RAG) | Agent 框架 (如 LangChain) |
|---|---|---|---|
| 核心目的 | 执行动作,获取结构化数据。 | 基于外部知识库回答问题。 | 自主地完成复杂目标。 |
| 主要操作 | 将用户意图翻译为单轮 API 调用请求。 | 检索相关文本片段并注入到 LLM 的上下文中。 | 编排一个多步的“规划-行动-观察”推理循环。 |
| 交互模型 | 请求-响应模式(无状态)。 | 检索后生成模式。 | 迭代式与状态化(维护记忆)。 |
| 架构层级 | 基础能力层(模型原生)。 | 应用模式层(系统级)。 | 编排框架层(框架级)。 |
| 典型用例 | “天气如何?” → 调用 get_weather()。 | “公司最新的报销政策是什么?” → 搜索内部文档。 | “帮我规划一次黄山之旅。” → 搜索航班、酒店,并制定行程。 |
Function Calling vs. 传统 API 集成
Function Calling 也代表了一种与传统软件开发中 API 集成方式截然不同的新范式。
- • 传统 API 集成:这是一种确定性的、由开发者硬编码逻辑驱动的模式。通常,一个图形用户界面(如网页表单)负责收集结构化的用户输入,然后后端代码根据预设的逻辑将这些数据传递给一个特定的 API 端点。这种方式流程固定,缺乏灵活性,无法直接处理非结构化的自然语言输入。
- • 基于 Function Calling 的集成:在这种新模式下,LLM 充当了一个通用的、智能的自然语言接口层。它能够动态地将用户非结构化的、多样化的自然语言意图,实时翻译成精确的、结构化的 API 调用请求。
两者的核心区别在于:
- • 灵活性: Function Calling 模式具有极高的灵活性。它能够理解和处理各种不同的用户表述方式,甚至可以在没有明确编码的情况下,根据任务需求创新性地组合使用多个工具。
- • 开发成本与维护: 对于简单的任务,使用 Function Calling 可以快速搭建起一个自然语言接口,无需开发复杂的前端界面。在维护方面,增加一项新功能可能只需要定义一个新的工具 Schema,而不是重构整个后端逻辑和用户界面。然而,确保其在各种边缘情况下的可靠性和安全性,需要大量的“Schema 工程”、测试和持续监控,这可能会增加调试的复杂性。
总结
Function Calling 是近年来 LLM 领域最具影响力的技术突破之一。它的核心价值在于,它成功地将 LLM从一个封闭的、仅限于文本处理的 “缸中之脑”,转变为一个能够与现实世界互动的、具备实际行动能力的智能代理。
它通过提供一个标准化的、可靠的结构化数据交换机制,解决了长期以来阻碍 LLM 应用落地的一个核心瓶颈:如何让模型的“思考”转化为系统的“行动” 。Function Calling 的出现,标志着人机交互正在向一种全新的 “基于意图的计算” (Intent-based Computing)范式演进。在这种范式下,用户只需用自然语言表达他们的目标,系统便能自主地进行推理、规划,并执行一系列必要的操作来达成这一目标。
AI时代,未来的就业机会在哪里?
答案就藏在大模型的浪潮里。从ChatGPT、DeepSeek等日常工具,到自然语言处理、计算机视觉、多模态等核心领域,技术普惠化、应用垂直化与生态开源化正催生Prompt工程师、自然语言处理、计算机视觉工程师、大模型算法工程师、AI应用产品经理等AI岗位。

掌握大模型技能,就是把握高薪未来。
那么,普通人如何抓住大模型风口?
AI技术的普及对个人能力提出了新的要求,在AI时代,持续学习和适应新技术变得尤为重要。无论是企业还是个人,都需要不断更新知识体系,提升与AI协作的能力,以适应不断变化的工作环境。
因此,这里给大家整理了一份《2025最新大模型全套学习资源》,包括2025最新大模型学习路线、大模型书籍、视频教程、项目实战、最新行业报告、面试题等,带你从零基础入门到精通,快速掌握大模型技术!
由于篇幅有限,有需要的小伙伴可以扫码获取!

1. 成长路线图&学习规划
要学习一门新的技术,作为新手一定要先学习成长路线图,方向不对,努力白费。这里,我们为新手和想要进一步提升的专业人士准备了一份详细的学习成长路线图和规划。

2. 大模型经典PDF书籍
书籍和学习文档资料是学习大模型过程中必不可少的,我们精选了一系列深入探讨大模型技术的书籍和学习文档,它们由领域内的顶尖专家撰写,内容全面、深入、详尽,为你学习大模型提供坚实的理论基础。(书籍含电子版PDF)

3. 大模型视频教程
对于很多自学或者没有基础的同学来说,书籍这些纯文字类的学习教材会觉得比较晦涩难以理解,因此,我们提供了丰富的大模型视频教程,以动态、形象的方式展示技术概念,帮助你更快、更轻松地掌握核心知识。

4. 大模型项目实战
学以致用 ,当你的理论知识积累到一定程度,就需要通过项目实战,在实际操作中检验和巩固你所学到的知识,同时为你找工作和职业发展打下坚实的基础。

5. 大模型行业报告
行业分析主要包括对不同行业的现状、趋势、问题、机会等进行系统地调研和评估,以了解哪些行业更适合引入大模型的技术和应用,以及在哪些方面可以发挥大模型的优势。

6. 大模型面试题
面试不仅是技术的较量,更需要充分的准备。
在你已经掌握了大模型技术之后,就需要开始准备面试,我们将提供精心整理的大模型面试题库,涵盖当前面试中可能遇到的各种技术问题,让你在面试中游刃有余。

为什么大家都在学AI大模型?
随着AI技术的发展,企业对人才的需求从“单一技术”转向 “AI+行业”双背景。企业对人才的需求从“单一技术”转向 “AI+行业”双背景。金融+AI、制造+AI、医疗+AI等跨界岗位薪资涨幅达30%-50%。
同时很多人面临优化裁员,近期科技巨头英特尔裁员2万人,传统岗位不断缩减,因此转行AI势在必行!

这些资料有用吗?
这份资料由我们和鲁为民博士(北京清华大学学士和美国加州理工学院博士)共同整理,现任上海殷泊信息科技CEO,其创立的MoPaaS云平台获Forrester全球’强劲表现者’认证,服务航天科工、国家电网等1000+企业,以第一作者在IEEE Transactions发表论文50+篇,获NASA JPL火星探测系统强化学习专利等35项中美专利。本套AI大模型课程由清华大学-加州理工双料博士、吴文俊人工智能奖得主鲁为民教授领衔研发。
资料内容涵盖了从入门到进阶的各类视频教程和实战项目,无论你是小白还是有些技术基础的技术人员,这份资料都绝对能帮助你提升薪资待遇,转行大模型岗位。


大模型全套学习资料已整理打包,有需要的小伙伴可以
微信扫描下方优快云官方认证二维码,免费领取【保证100%免费】

191

被折叠的 条评论
为什么被折叠?



