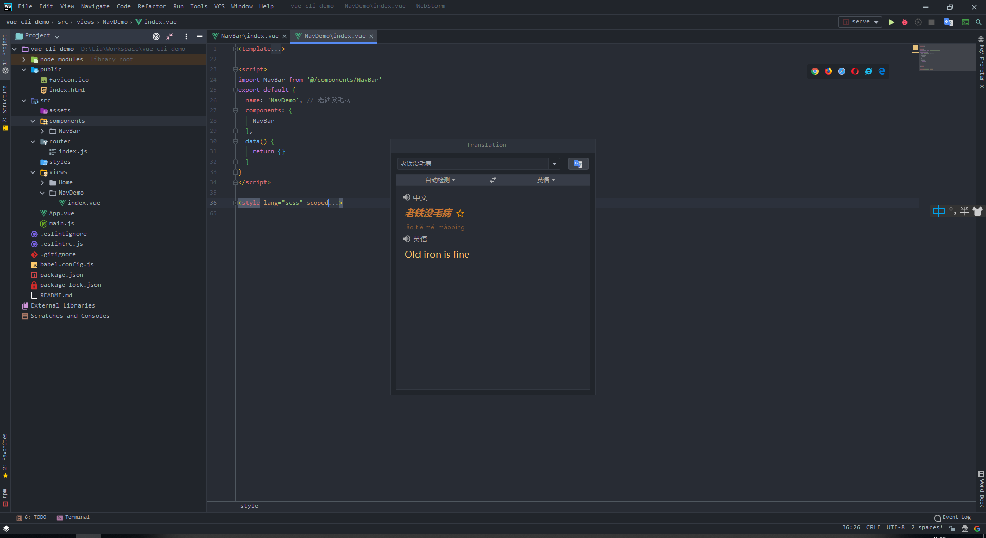
1、 Translation
非常好用的翻译插件,平时可以用作翻译变量或者函数名时使用,ctrl+shift+O快捷弹出,阅读源码的时候也可以选中右击快捷的翻译英文注释

2、One Dark them
Atom的看家主题,从vscode一直用到webstrom,逢人推荐,个人很喜欢的深色主题

3、Key Promoter X
想学习IDE的快捷键,但每次都习惯下意识的鼠标点击怎么办?安利一波Key Promoter X,每次点击IDE的某些带有快键键的按钮都会提示你,如何使用快键键操作

4、Atom Material Icons
Atom的自定义图标,有点类似于vscode的vscode-icons插件,替换了文件与IDE的各种图片,挺有意思的,安利了同事,同事们都说花里胡哨.....

5、Rainbow Bracket
彩虹花括号插件,个人觉得也很好看,可以很清晰的看出括号的匹配

6、CodeGlance
类似于vscode或者是sublime的代码右侧缩略图插件,尤其在代码特别长的文件中,特别能看出代码结构

6、Nyan Progress Bar
小猫进度条插件,老夫的少女心......(插件商店同样有马里奥、宝可梦、伊布、吃豆子等进度条)

本文介绍了Atom编辑器中的实用插件如Translation用于翻译、OneDarkthem作为主题、KeyPromoterX学习快捷键、AtomMaterialIcons个性化图标、RainbowBracket美观括号、CodeGlance缩略图插件,以及NyanProgressBar萌动进度条。这些工具将帮助开发者提升开发体验和技术理解。
890

被折叠的 条评论
为什么被折叠?



