第一阶段 整体处理(走整体创建的流程)

第二阶段 创建对象(具体创建个体对象的过程)
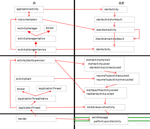
博客介绍了对象创建的两个阶段,第一阶段进行整体处理,遵循整体创建流程;第二阶段进行具体的对象创建,即创建个体对象的过程。
第一阶段 整体处理(走整体创建的流程)

第二阶段 创建对象(具体创建个体对象的过程)
1175
1063
701
1124
3104

被折叠的 条评论
为什么被折叠?