缘起
最近,项目里出现了一个奇怪的编译错误。乍看错误提示,真有丈二的和尚,摸不着头脑的感觉。解决之后,又是这么的合情合理。具体是什么样的问题呢?一起来看看吧。
说明: 实际项目中的错误隐藏的更深,完全没有相关的错误提示。因为不方便用项目代码演示,准备了一个简单的例子,大家可以新建一个控制台工程,并把下面的代码粘贴到对应的文件里。
示例代码简介
示例代码比较简单,共有五个关键文件,加起来不到 40 行代码。大家可以先观察一下代码,思考编译是否会遇到问题。
// NameCollisionDemo.cpp
#include "ModifyInfoTest.h"
int wmain(int argc, wchar_t* argv[])
{
Test();
return 0;
}
// ModifyInfo.h
#pragma once
class CModifyInfo
{
public:
enum class eSource { None = 0, BayWindow, Beam };
CModifyInfo(eSource source_) : source(source_) {}
eSource source;
};
// ModifyInfoTest.h
#pragma once
#include "ModifyInfo.h"
#include "UiMacros.h"
static void Test()
{
CModifyInfo info1(CModifyInfo::eSource::BayWindow);
CModifyInfo info2(CModifyInfo::eSource::Beam);
}
// UiMacros.h
#pragma once
#include "BayWindowUiMacros.h"
// BayWindowUiMacros.h
#pragma once
#define BayWindow "Ui.BayWindow"
初识错误
用 vs 打开工程后,编译,报错如下:
大家能从图中得到什么信息呢?
第一行提示
error C2059: syntax error : '::'。语法错误?第二行提示
error C2589: 'string' : illegal token on right side of '::'在::右侧有非法符号?第三行提示
IntelliSense: expected an identifier。期待一个标识符?
注意:第三行是 IntelliSense 提示的,不是真正意义上的错误。IntelliSense 提示的错误对是否能成功编译没有影响。注意看图标,不是 大红叉。第三行给出了出错文件(ModifyInfoTest.h)及行号( 6 ),列号 45。书中暗表,这个提示是最接近出错地点的。
关键的悬浮提示
对照代码仔细检查,没问题啊。BayWindow 确实在 SourceType 中定义了,大小写也没问题。使用 Visual AssistX 的快捷键 alt + g 能正常跳转到定义。这是什么情况?如果我们把鼠标放到 BayWindow 上,有可能会看到下图中的提示:
Oops,怎么 BayWindow 变成了一个宏?应该是在编译到这条语句前,遇到了一个名字为 BayWindow 的宏。我们接下来的任务是找到这个宏是在哪里定义的,又为什么会出现在这条语句前。
说明: 在实际项目里通过什么方法看都是正常的。alt + g 和 F12 都能正常跳转到定义,鼠标悬停提示也正常。应该是实际的工程太复杂了,智能感知不好使了!
深入调查
在 solution 范围搜索关键字 BayWindow。可以勾选 Match whole word(全字匹配)和 Match case (大小写匹配) 排除无关的信息。
纳尼?没有这个宏。大写的尴尬(不要问我怎么写)!原来,我们指定搜索范围为 Entire Solution 的时候,vs 只会搜索已经添加到工程的文件。我们需要指定搜索范围为 Entire Solution ( Including External Items )。这样就可以搜到没加到工程里,但是被 include 的头文件了。搜索结果如下图:
好了,至此我们已经知道 BayWindow 宏定义在 BayWindowUiMacros.h 中了。我们的下一个目标是:找出为什么在编译出错语句前,BayWindow 宏就被定义了。
应该是在出问题的代码前面的某个位置包含了 BayWindowUiMacros.h。我们需要找到这个关键的 #include BayWindowUiMacros.h 语句。
我们可以搜索 BayWindowUiMacros.h,发现只有 UiMacros.h 包含了 BayWindowUiMacros.h。继续搜索 UiMacros.h,我们发现在 ModifyInfoTest.h 的第 3 行包含了 UiMacros.h。
至此,我们查清了来龙去脉——在 ModifyInfoTest.h 的第 3 行包含了 UiMacros.h,从而间接包含了 BayWindowUiMacros.h,里面定义了名为 BayWindow 的宏。第 6 行的 BayWindow 在预处理阶段被当成宏处理了,所以第 6 行就变成了 WallModifyInfoEx info1(WallModifyInfoEx::SourceType::"Ui.BayWindow")。
到底是不是这样的呢?有没有办法验证我们的猜测呢?
说明: 在实际工程中,头文件的包含关系极有可能比这个简单的示例工程复杂的多。手动排查绝对是体力活!我在解决项目里的编译问题的时候,是通过下面的方法排查的。在准备示例工程的时候,通过悬浮提示发现了居然直接提示有问题的地方是一个宏,大大降低了排查难度。有时候,智能感知还是挺有用的。
杀手锏
解决这种问题有一个可以称得上杀手锏的设置 —— Preprocess to a File。这个设置可以把预处理后的文件以编译单元(.cpp, .c等)为单位输出到 Intermediate Directory (中间目录)。可以在工程设置里修改中间目录的值。
在工程上,右键 -> 属性 打开工程设置。然后设置 Configuration Properties -> C/C++ -> Preprocessor 中的 Preprocess to a File 为 Yes(/P) 就可以把预处理的结果输出到中间目录了。
上图中右侧黄色高亮的两个选项会影响生成的中间文件的内容,Preprocess Suppress Line Numbers 为 Yes(/P) 表示输出的中间文件不包含行号信息,Keep Comments 为 True 表示保留注释,否则不保留。
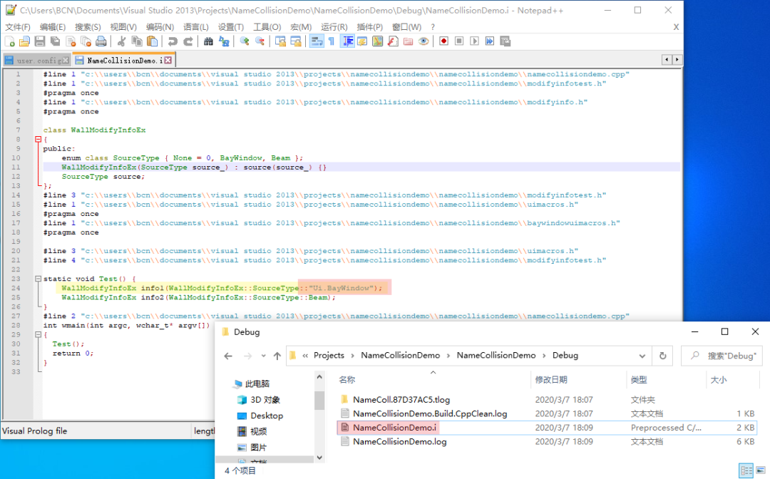
设置好后,重新编译。就可以生成 .i 文件了。让我们一起查看下生成的中间文件(我生成的时候,输出了行号信息):
我们发现,有问题的那一行居然变成了 WallModifyInfoEx info1(WallModifyInfoEx::SourceType::"Ui.BayWindow")。证实了我们的猜想。
说明:
我们怎么知道应该看哪个中间文件呢?真实的项目里,会有 N 多个源文件,我们不可能每个文件都检查一遍。我们可以根据上一篇文章里介绍的
输出窗口的Build Order定位到错误出现在哪个源文件中。示例工程比较简单,就省略了这一步。在真实项目里,生成的中间文件会很大。基本不可能用肉眼看,需要靠搜索关键字定位。我们可以把
Keep Comments设置为True,然后在出问题的哪一行的后面写一个带特殊标记的注释,搜索特殊标记就可以了。
总结
要充分利用
IDE给出的提示,Intellisense还是很有用的,虽然在大工程里经常性的失效。定义宏的时候,尽量全大写,这样与其它名字冲突的机率会小很多。
源文件必须添加到工程文件中,但是头文件不是必须添加到工程文件里的。
搜索范围指定为
Entire Solution ( Including External Items ),可以在没添加到工程中的头文件中搜索。Preprocess to a File可以输出预处理后的文件。
猜你喜欢:
VS 系列:
善用 vs 中的错误列表和输出窗口,高效查找 C++ 多工程编译错误
排错系列:
排错实战——使用process explorer替换任务管理器
排错实战——通过对比分析sysinternals事件修复程序功能异常
转储文件系列:
使用 VMware + win10 + VirtualKD + windbg 从零搭建双机内核调试环境
调试系列:
调试实战——你知道怎么使用DebugView查看调试信息吗?
调试实战——崩溃在ComFriendlyWaitMtaThreadProc
调试实战——使用windbg调试崩溃在ole32!CStdMarshal::DisconnectSrvIPIDs
欢迎留言交流
C++编译错误C2059解决实战:非法token解析
本文介绍了在遇到C++编译错误C2059时,如何通过错误提示、代码审查和预处理文件分析定位问题。通过一个实例展示了错误出现在宏定义冲突上,提出利用IDE功能、调整编译设置来辅助排错的策略,强调了正确管理和避免宏定义冲突的重要性。


3472

被折叠的 条评论
为什么被折叠?



