个人理解:建造者模式就是为了建造一些复杂的类,他们是通过一些基础类而组成的,使用者可以无感地创建复杂的对象。
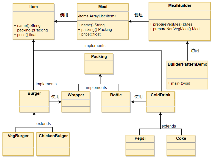
- 比如说:我们假设一个快餐店的商业案例,其中,一个典型的套餐可以是一个汉堡(Burger)和一杯冷饮(Cold drink)。汉堡(Burger)可以是素食汉堡(Veg Burger)或鸡肉汉堡(Chicken Burger),它们是包在纸盒中。冷饮(Cold drink)可以是可口可乐(coke)或百事可乐(pepsi),它们是装在瓶子中。
- 亦或:很多装修公司都会给出⾃家的套餐服务,⼀般有;欧式豪华、轻奢⽥园、现代简约等等,⽽这些套餐的后⾯是不同的商品的组合。例如;⼀级&⼆级吊顶、多乐⼠涂料、圣象地板、⻢可波罗地砖等等,按照不同的套餐的价格选取不同的品牌组合,最终再按照装修⾯积给出⼀个整体的报价。
例子:快餐店(源自https://www.runoob.com/design-pattern/builder-pattern.html)

创建一个表示食物条目接口:
public interface Item {
public String name();
public Packing packing();
public float price();
}
创建一个表示食物包装的接口:
public interface Packing {
public String pack();
}
创建食物包装的实体类(纸盒和瓶装)
public class Wrapper implements Packing {
@Override
public String pack() {
return "Wrapper";
}
}
public class Bottle implements Packing {
@Override
public String pack() {
return "Bottle";
}
}
创建实现tiem接口的抽象类(汉堡),提供纸盒包装方法和价格方法。
public abstract class Burger implements Item {
@Override
public Packing packing() {
return new Wrapper();
}
@Override
public abstract float price();
}
创建实现tiem接口的抽象类(可乐),提供瓶装方法和价格方法。
public abstract class ColdDrink implements Item {
@Override
public Packing packing() {
return new Bottle();
}
@Override
public abstract float price();
}
创建扩展汉堡实体类(素食汉堡)
public class VegBurger extends Burger {
@Override
public float price() {
return 25.0f;
}
@Override
public String name() {
return "Veg Burger";
}
}
创建扩展汉堡实体类(鸡肉汉堡)
public class ChickenBurger extends Burger {
@Override
public float price() {
return 50.5f;
}
@Override
public String name() {
return "Chicken Burger";
}
}
创建扩展可乐实体类(可口可乐)
public class Coke extends ColdDrink {
@Override
public float price() {
return 30.0f;
}
@Override
public String name() {
return "Coke";
}
}
创建扩展可乐实体类(百事可乐)
public class Pepsi extends ColdDrink {
@Override
public float price() {
return 35.0f;
}
@Override
public String name() {
return "Pepsi";
}
}
创建一个 Meal 类,带有上面定义的 Item 对象。
import java.util.ArrayList;
import java.util.List;
public class Meal {
private List<Item> items = new ArrayList<Item>();
public void addItem(Item item){
items.add(item);
}
public float getCost(){
float cost = 0.0f;
for (Item item : items) {
cost += item.price();
}
return cost;
}
public void showItems(){
for (Item item : items) {
System.out.print("Item : "+item.name());
System.out.print(", Packing : "+item.packing().pack());
System.out.println(", Price : "+item.price());
}
}
}
创建一个 MealBuilder 类,实际的 builder 类负责创建 Meal 对象。
public class MealBuilder {
public Meal prepareVegMeal (){
Meal meal = new Meal();
meal.addItem(new VegBurger());
meal.addItem(new Coke());
return meal;
}
public Meal prepareNonVegMeal (){
Meal meal = new Meal();
meal.addItem(new ChickenBurger());
meal.addItem(new Pepsi());
return meal;
}
}
测试类
public class BuilderPatternDemo {
public static void main(String[] args) {
MealBuilder mealBuilder = new MealBuilder();
Meal vegMeal = mealBuilder.prepareVegMeal();
System.out.println("Veg Meal");
vegMeal.showItems();
System.out.println("Total Cost: " +vegMeal.getCost());
Meal nonVegMeal = mealBuilder.prepareNonVegMeal();
System.out.println("\n\nNon-Veg Meal");
nonVegMeal.showItems();
System.out.println("Total Cost: " +nonVegMeal.getCost());
}
}
输出
Veg Meal
Item : Veg Burger, Packing : Wrapper, Price : 25.0
Item : Coke, Packing : Bottle, Price : 30.0
Total Cost: 55.0
Non-Veg Meal
Item : Chicken Burger, Packing : Wrapper, Price : 50.5
Item : Pepsi, Packing : Bottle, Price : 35.0
Total Cost: 85.5
灵魂所在:
Meal类中的List items来存储各个Item,并且实现了累加计算价格和遍历展示套餐明细的功能。
MealBuilder类中来组装不同的套餐。
本文介绍了建造者模式,其用于建造由基础类组成的复杂类,使用者可无感创建对象。以快餐店套餐和装修公司套餐为例说明,还给出了快餐店案例的代码实现,包括创建食物条目、包装接口及实体类等,最后展示了不同套餐的输出结果。
230





