1.在Biwen.QuickApi中整合一个极简的发布订阅(事件总线)
2.NETCore中实现一个轻量无负担的极简任务调度ScheduleTask
3.我封装的一个REPR库 Biwen.QuickApi
4.
MySurvey 问卷调查, 一个简单的Biwen.QuickApi示例项目
MySurvey 项目
很久没更新我的博客了,之前开发的Biwen.QuickApi微框架 一直没有开发一个示例项目,最近有点时间,写了一个示例项目稍微介绍下,
项目地址 欢迎Star: https://github.com/vipwan/MySurvey
项目简介
这是一个基于 Biwen.QuickApi 库开发的问卷调查系统示例项目。该项目展示了如何使用 Biwen.QuickApi 快速构建现代化的 Web API。
Biwen.QuickApi 简介
Biwen.QuickApi 是一个开箱即用的 .NET Web API 微型开发框架,它提供了一种简单而优雅的方式来构建 Web API。主要特点包括:
-
快速开发
- 使用特性(Attribute)快速定义 API 路由和元数据
- 支持 OpenAPI文档自动生成
- 内置请求验证和响应处理
- etc.
-
功能丰富
- 支持 API 审计(AuditApi)
- 支持特性开关(FeatureGate)
- 集成 FluentValidation 进行请求验证
- 支持 Mapster 进行对象映射
- etc.
-
易于集成
- 与 ASP.NET Core 完美集成
- 支持依赖注入
- 支持中间件扩展
- etc.
项目实现原理
本项目通过以下方式使用 Biwen.QuickApi:
-
API 定义
[QuickApi("/api/endpoint")] [OpenApiMetadata("API 名称", "API 描述")] [AuditApi] public class MyApi : BaseQuickApi -
依赖注入配置
builder.Services.AddBiwenQuickApis(o => o.RoutePrefix = "api"); -
中间件配置
app.UseBiwenQuickApis();
项目初衷
本项目旨在展示 Biwen.QuickApi 在实际应用中的使用方式,通过一个完整的问卷调查系统来演示:
- 如何快速构建 RESTful API
- 如何处理复杂的业务逻辑
- 如何实现 API 的安全性和可维护性
- 如何集成其他 Biwen 生态系统的组件(如 Biwen.Settings)
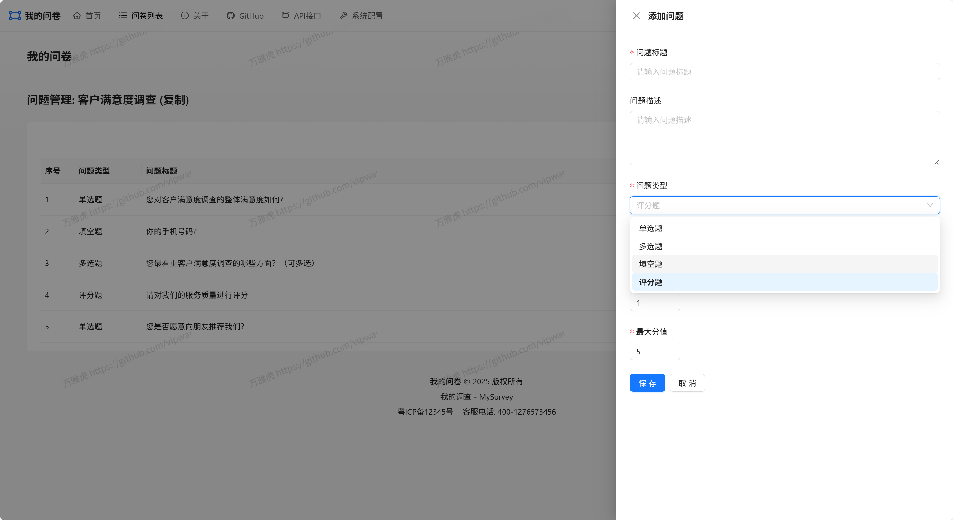
功能截图




提供多种题型

导出的答卷

集成OpenApi文档

集成Biwen.Settings

部署说明
如果你需要部署这个项目, 请按照以下步骤进行:
1.发布项目到服务器
2.复制客户端项目(mysurvey.client)生成的dist文件夹到服务器wwwroot文件夹
949

被折叠的 条评论
为什么被折叠?



