文章目录
一、认识 ThreadLocal 线程局部存储
1、ThreadLocal 特点
ThreadLocal 提供了一种特殊的线程安全方式。
使用 ThreadLocal 时,每个线程可以通过 ThreadLocal get 或 ThreadLocal set 方法访问资源在当前线程的副本,而不会与其他线程产生资源竞争。
这意味着 ThreadLocal 并不考虑如何解决资源竞争,而是 为每个线程分配独立的资源副本,从根本上避免发生资源冲突,是一种无锁的线程安全方法。
用一个表格总结 ThreadLocal 的 API
| public API | 描述 |
|---|---|
set(T) | 设置当前线程的副本 |
T get() | 获取当前线程的副本 |
void remove() | 移除当前线程的副本 |
ThreadLocal<S> withInitial(Supplier<S>) | 创建 ThreadLocal 并指定缺省值创建工厂 |
protected API | 描述 |
T initialValue() | 设置缺省值 |
2、如何实现线程隔离
ThreadLocal 在每个线程的 Thread 对象实例数据中分配独立的 内存区域,当我们访问 ThreadLocal 时,本质上是在访问当前线程的 Thread 对象上的实例数据。
不同线程访问的是不同的实例数据,因此实现线程隔离。
Thread 对象中这块数据就是一个使用线性探测的 ThreadLocalMap 散列表,ThreadLocal 对象本身就作为散列表的 Key,而 Value 是资源的副本。
当我们访问 ThreadLocal 时,就是先获取当前线程实例数据中的 ThreadLocalMap 散列表,再通过当前 ThreadLocal 作为 Key 去匹配键值对。
// 获取当前线程的副本
public T get() {
// 先获取当前线程实例数据中的 ThreadLocalMap 散列表
Thread t = Thread.currentThread();
ThreadLocalMap map = getMap(t);
// 通过当前 ThreadLocal 作为 Key 去匹配键值对
ThreadLocalMap.Entry e = map.getEntry(this);
}
// 获取线程 t 的 threadLocals 字段,即 ThreadLocalMap 散列表
ThreadLocalMap getMap(Thread t) {
return t.threadLocals;
}
// 静态内部类
static class ThreadLocalMap {
// 详细源码分析见下文 ...
}
// Thread 对象的实例数据
ThreadLocal.ThreadLocalMap threadLocals = null;
ThreadLocal.ThreadLocalMap inheritableThreadLocals = null;
// 线程退出之前,会置空threadLocals变量,以便随后GC
private void exit() {
// ...
threadLocals = null;
inheritableThreadLocals = null;
inheritedAccessControlContext = null;
// ...
}
示意图
3、继承父线程的局部存储
在业务开发过程中,我们可能希望子线程可以访问主线程中的 ThreadLocal 数据,然而 ThreadLocal 是线程隔离的,包括父子线程之间也是线程隔离的。
为此,ThreadLocal 提供了一个相似的子类 InheritableThreadLocal
ThreadLocal 和 InheritableThreadLocal 分别对应于线程对象上的两块内存区域
- ThreadLocal 字段:在所有线程间隔离
- InheritableThreadLocal 字段: 子线程会继承父线程的
在 InheritableThreadLocal 中,可以重写 childValue() 方法修改拷贝到子线程的数据

InhertableThreadLocal区域在拷贝后依然是线程隔离的,子线程的写不会影响到父线程,反之亦然
拷贝过程是在父线程执行的,虽然方法写在子线程中,但是是在父线程中执行的,子线程调用start()后执行
4、自动清理与内存泄漏问题

ThreadLocal 提供具有自动清理数据的能力,具体分为 2 个颗粒度:
-
自动清理散列表:ThreadLocal 数据是 Thread 对象的实例数据,当线程执行结束后,就会跟随 Thread 对象 GC 而被清理
-
自动清理无效的键值对:ThreadLocal 是使用弱键的动态散列表,当 Key 对象不再被持有强引用时,垃圾收集器会按照弱引用策略自动回收 Key 对象,并在下次访问 ThreadLocal 时清理无效键值对。

引用关系的示意图
自动清理无效键值对会存在 “滞后性”,在滞后的这段时间内,无效的键值对数据没有及时回收,就发生内存泄漏
-
如果创建 ThreadLocal 的线程一直持续运行,整个散列表的数据就会一致存在。比如线程池中的线程是复用的,这部分复用线程中的 ThreadLocal 数据就不
会被清理
-
如果在数据无效后没有再访问过 ThreadLocal 对象,那么自然就没有机会触发清理
-
即使访问 ThreadLocal 对象,也不一定会触发清理
所以,虽然 ThreadLocal 提供了自动清理无效数据的能力,但是为了避免内存泄漏,在业务开发中应该及时调用 ThreadLocal的remove() 清理无效的局部存储
/**
* Remove the entry for key.
*/
private void remove(ThreadLocal<?> key) {
Entry[] tab = table;
int len = tab.length;
int i = key.threadLocalHashCode & (len-1);
for (Entry e = tab[i];
e != null;
e = tab[i = nextIndex(i, len)]) {
if (e.get() == key) {
e.clear(); // 清理
expungeStaleEntry(i);
return;
}
}
}
5、ThreadLocal 使用场景
场景1 – 无锁线程安全:ThreadLocal 提供了一种特殊的 线程安全 方式,从根本上避免资源竞争,也体现了空间换时间的思想;
场景2 – 线程级别单例:一般的单例对象是对整个进程可见的,使用 ThreadLocal 也可以实现线程级别的单例
场景3 – 共享参数:如果一个模块有非常多地方需要使用同一个变量,相比
6、阿里巴巴编程规约
强制规约 1
SimpleDateFormate 是线程不安全的类,一般不要定义为 static 变量。
如果定义为 static,必须加锁,或者使用 DateUtils 工具类(使用 ThreadLocal 做线程隔离)。
package com.cui.commonboot.onlytest;
import com.alibaba.excel.util.DateUtils;
import java.text.DateFormat;
import java.text.SimpleDateFormat;
import java.util.Date;
public class Test05 {
// 使用ThreadLocal做隔离
private static final ThreadLocal<DateFormat> df = new ThreadLocal<DateFormat>() {
@Override
protected DateFormat initialValue() {
return new SimpleDateFormat("yyyy-MM-dd");
}
};
public static void main(String[] args) {
String format = df.get().format(new Date());
System.out.println(format);
}
}
DateUtils底层

强制规约 2
必须回收自定义的 ThreadLocal 变量,尤其在线程池场景下,线程经常被反复用,如果不清理自定义的 ThreadLocal 变量,则可能会影响后续业务逻辑和造成内存泄漏等问题。
尽量在代码中使用 try-finally 回收,在 finally 中调用 remove() 方法
参阅规约
ThreadLocal 变量建议使用 static 全局变量,可以保证变量在类初始化时创建,所有实例可以共享同一个静态变量
二、ThreadLocal 源码分析
1、ThreadLocal 属性
ThreadLocal 只有一个 threadLocalHashCode散列值属性:
- ThreadLocalHashCode 相当于 ThreadLocal 的自定义散列值,在创建 ThreadLocal 对象时,会调用 nextHashCode() 方法分配一个散列值
- ThreadLocal 每次调用 nextHashCode() 方法都会将散列值追加 HASH_INCREMENT,并记录在一个全局的原子整型 nextHashCode 中
- ThreadLocal 的散列值序列为:0、HASH_INCREMENT、HASH_INCREMENT * 2、HASH_INCREMENT * 3、…
public class ThreadLocal<T> {
// 为什么 ThreadLocal 不重写 hashCode()
// ThreadLocal 的散列值,类似于重写 Object#hashCode()
private final int threadLocalHashCode = nextHashCode();
// 全局原子整型,每调用一次 nextHashCode() 累加一次
private static AtomicInteger nextHashCode = new AtomicInteger();
// 为什么 ThreadLocal 散列值的增量是 0x61c88647?
private static final int HASH_INCREMENT = 0x61c88647;
private static int nextHashCode() {
// 返回上一次 nextHashCode 的值,并累加 HASH_INCREMENT
return nextHashCode.getAndAdd(HASH_INCREMENT);
}
}
static class ThreadLocalMap {
...;
}
🙋🏻♀️疑问 1:为什么 ThreadLocal 不重写 hashCode()?
如果重写 Object#hashCode(),那么 threadLocalHashCode 散列值就会对所有散列表生效。
而 threadLocalHashCode 散列值是专门针对数组为 2 的整数幂的散列表设计的,在其他散列表中不一定表现良好。
因此 ThreadLocal 没有重写 Object#hashCode(),让 threadLocalHashCode 散列值只在 ThreadLocal 内部的 ThreadLocalMap 使用。
public class ThreadLocal<T> {
// ThreadLocal 未重写 hashCode(),因为这样会对所有的散列表生效
@Override
public int hashCode() {
return threadLocalHashCode;
}
}
🙋🏻♀️疑问 2:为什么使用 ThreadLocal 作为散列表的 Key,而不是常规思维用 Thread Id 作为 Key?
如果使用 Thread Id 作为 Key,那么就需要在每个 ThreadLocal 对象中维护散列表,而不是每个线程维护一个散列表
此时,当多个线程并发访问同一个 ThreadLocal 对象中的散列表时,就需要通过加锁保证线程安全。
而 ThreadLocal 的方案让每个线程访问独立的散列表,就可以从根本上规避线程竞争。
2、ThreadLocal API

在 ThreadLocal 的 API 会通过 getMap() 方法获取当前线程的 Thread 对象中的 threadLocals 字段,这是线程隔离的关键
public ThreadLocal() {
// do nothing
}
// 子类可重写此方法设置缺省值(方法命名为 defaultValue 获取更贴切)
protected T initialValue() {
// 默认不提供缺省值
return null;
}
// 帮助方法:不重写 ThreadLocal 也可以设置缺省值
// supplier:缺省值创建工厂
public static <S> ThreadLocal<S> withInitial(Supplier<? extends S> supplier) {
return new SuppliedThreadLocal<>(supplier);
}
// 1. 获取当前线程的副本
public T get() {
Thread t = Thread.currentThread();
// getMap线程隔离的关键
ThreadLocalMap map = getMap(t);
if (map != null) {
// 存在匹配的Entry
ThreadLocalMap.Entry e = map.getEntry(this);
if (e != null) {
T result = (T)e.value;
return result;
}
}
// 未命中,则获取并设置缺省值(即缺省值采用懒初始化策略)
return setInitialValue();
}
// 获取并设置缺省值
private T setInitialValue() {
T value = initialValue();
// 其实源码中是并不是直接调用set(),而是复制了一份 set() 方法的源码
// 这是为了防止子类重写 set() 方法后改变缺省值逻辑
set(value);
return value;
}
// 2. 设置当前线程的副本
public void set(T value) {
Thread t = Thread.currentThread();
ThreadLocalMap map = getMap(t);
if (map != null)
map.set(this, value);
else
// 直到设置值的时候才创建(即 ThreadLocalMap 采用懒初始化策略)
createMap(t, value);
}
// 3. 移除当前线程的副本
public void remove() {
ThreadLocalMap m = getMap(Thread.currentThread());
if (m != null)
m.remove(this);
}
// ====> 线程隔离关键
ThreadLocalMap getMap(Thread t) {
// 重点:获取当前线程的 threadLocals 字段
return t.threadLocals;
}
// ThreadLocal 缺省值帮助类
static final class SuppliedThreadLocal<T> extends ThreadLocal<T> {
private final Supplier<? extends T> supplier;
SuppliedThreadLocal(Supplier<? extends T> supplier) {
this.supplier = Objects.requireNonNull(supplier);
}
// 重写 initialValue() 以设置缺省值
@Override
protected T initialValue() {
return supplier.get();
}
}
3、InheritableThreadLocal工作原理
父线程在创建子线程时,在子线程的构造方法中会批量将父线程的有效键值对数据拷贝到子线程,因此子线程可以复用父线程的局部存储。
// Thread 对象的实例数据
ThreadLocal.ThreadLocalMap threadLocals = null;
ThreadLocal.ThreadLocalMap inheritableThreadLocals = null;
// 构造方法
public Thread() {
init(null, null, "Thread-" + nextThreadNum(), 0);
}
private void init(ThreadGroup g, Runnable target, String name, long stackSize, AccessControlContext acc, boolean inheritThreadLocals) {
...
if (inheritThreadLocals && parent.inheritableThreadLocals != null)
// 拷贝父线程的 InheritableThreadLocal 散列表
this.inheritableThreadLocals = ThreadLocal.createInheritedMap(parent.inheritableThreadLocals);
...
}
// 带 Map 的构造方法
static ThreadLocalMap createInheritedMap(ThreadLocalMap parentMap) {
return new ThreadLocalMap(parentMap);
}
static class ThreadLocalMap {
private ThreadLocalMap(ThreadLocalMap parentMap) {
Object value = key.childValue(e.value);
...
}
}
InheritableThreadLocal 在拷贝父线程散列表的过程中,会调用 InheritableThreadLocal#childValue() 尝试转换为子线程需要的数据
默认是直接传递,可以重写这个方法修改拷贝的数据。
public class InheritableThreadLocal<T> extends ThreadLocal<T> {
// 参数:父线程的数据
// 返回值:拷贝到子线程的数据,默认为直接传递
protected T childValue(T parentValue) {
return parentValue;
}
...;
}
三、ThreadLocalMap 源码分析
ThreadLocalMap 是 ThreadLocal 内部使用的散列表,也是 ThreadLocal 的静态内部类
1、ThreadLocalMap 属性

可以看到,散列表必备底层数组 table、键值对数量 size、扩容阈值 threshold 等属性都有,并且也要求数组的长度是2 的整数倍。
主要区别在于 Entry 节点上

🙋🏻♀️疑问 4:为什么 Key 是弱引用,而不是 Entry 或 Value 是弱引用
首先,Entry 一定要持有强引用,而不能持有弱引用。这是因为 Entry 是 ThreadLocalMap 内部维护数据结构的实现细节,并不会暴露到 ThreadLocalMap 外部,即除了 ThreadLocalMap 本身之外没有其它地方持有 Entry 的强引用。所以,如果持有 Entry 的弱引用,即使 ThreadLocalMap 外部依然在使用 Key 对象,ThreadLocalMap 内部依然会回收键值对,这与预期不符。
其次,不管是 Key 还是 Value 使用弱引用都可以实现自动清理,至于使用哪一种方法各有优缺点,适用场景也不同。
Key 弱引用的优点是外部不需要持有 Value 的强引用,缺点是存在 “重建 Key 不等价” 问题。
由于 ThreadLocal 的应用场景是线程局部存储,我们没有重建多个 ThreadLocal 对象指向同一个键值对的需求,也没有重写 Object#equals() 方法,所以不存在重建 Key 的问题,使用 Key 弱引用更方便。
| 类型 | 优点 | 缺点 | 场景 |
|---|---|---|---|
| Key 弱引用 | 外部不需要持有 Value 的强引用,使用更简单 | 重建 Key 不等价 | 未重写 equals |
| Value 弱引用 | 重建 Key 等价 | 外部需要持有 Value 的强引用 | 重写 equals |
2、构造方法
ThreadLocalMap 有两个构造方法:
- 带收割键值对的构造方法:在首次添加元素或首次查询数据生成缺省值时,才会调用此构造方法创建 ThreadLocalMap 对象,并添加首个键值对
- 带 Map 的构造方法:在创建子线程时,父线程会调用此构造方法创建 ThreadLocalMap 对象,并添加批量浮现出 ThreadLocalMap 中的有效键值对。
// 带首个键值对的构造方法
void createMap(Thread t, T firstValue) {
t.threadLocals = new ThreadLocalMap(this, firstValue);
}
// 带 Map 的构造方法
static ThreadLocalMap createInheritedMap(ThreadLocalMap parentMap) {
return new ThreadLocalMap(parentMap);
}
static class ThreadLocalMap {
// -> 带首个键值对的构造方法
ThreadLocalMap(ThreadLocal<?> firstKey, Object firstValue) {
// 创建底层数组(默认长度为 16)
table = new Entry[INITIAL_CAPACITY];
// 散列值转数组下标
int i = firstKey.threadLocalHashCode & (INITIAL_CAPACITY - 1);
// 添加首个元素(首个元素一定不会冲突)
table[i] = new Entry(firstKey, firstValue);
// 键值对数量
size = 1;
// 设置扩容阈值
setThreshold(INITIAL_CAPACITY);
}
// -> 带 Map 的构造方法
// 创建子线程的时候用这个
private ThreadLocalMap(ThreadLocalMap parentMap) {
Entry[] parentTable = parentMap.table;
int len = parentTable.length;
// 设置扩容阈值
setThreshold(len);
// 创建底层数组(使用 parent 的长度)
table = new Entry[len];
// 逐个添加键值对
for (int j = 0; j < len; j++) {
Entry e = parentTable[j];
if (e != null) {
// 如果键值对的 Key 被回收,则跳过
ThreadLocal<Object> key = (ThreadLocal<Object>) e.get();
if (key != null) {
// 构造新的键值对
Object value = key.childValue(e.value);
Entry c = new Entry(key, value);
// 散列值转数组下标
int h = key.threadLocalHashCode & (len - 1);
// 处理散列冲突
while (table[h] != null)
// 线性探测
h = nextIndex(h, len);
table[h] = c;
// 键值对数量
size++;
}
}
}
}
}
3、开放寻址法
-
添加键值对:先将散列值取余映射到数组下标,然后从数组下标位置开始探测与目标 Key 相等的节点。
- 如果找到,则将旧 Value 替换成新 Value,否则沿着数组顺序线性探测。直到线性探测遇到空闲位置,则说明节点不存在,需要添加新节点
- 如果在添加键值对后数组没有空闲位置,就触发扩容
-
查找键值对:查找类似
- 也是先将散列值映射到数组下标,然后从数组下标位置开始线性探测。
- 直到线性然测遇到空闲位置,则说明节点不存在
-
删除键值对:删除类似
- 由于查找操作在遇到空闲位置时,会认为键值对不存在散列表中,如果删除操作时 真删除,就会使得一组连续段产生断层;导致查找操作失败。
- 因此,删除操作要做 假删除,删除操作只是将节点标记为 Deleted,查找操作在遇到 Deleted 标记的节点时会继续向下探测。

可以看到,在线性探测中的 连续段 非常重要
线性探测在判断节点是否存在于散列表时,并不是线性遍历整个数组,而只会线性遍历从散列值映射的数组下标后的连续段。
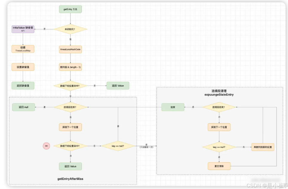
4、获取方法 getEntry

static class ThreadLocalMap {
// 获取 Key 匹配的键值对
private Entry getEntry(ThreadLocal<?> key) {
// 散列值转数组下标
int i = key.threadLocalHashCode & (table.length - 1);
Entry e = table[i];
if (e != null && e.get() == key)
// 数组下标直接命中,则直接返回,也不清理无效数据
return e;
else
// 线性探测,并且清理连续段中无效数据
return getEntryAfterMiss(key, i, e);
}
// -> 线性探测,并且清理连续段中无效数据
private Entry getEntryAfterMiss(ThreadLocal<?> key, int i, Entry e) {
Entry[] tab = table;
int len = tab.length;
while (e != null) {
ThreadLocal<?> k = e.get();
if (k == key)
// 命中
return e;
if (k == null)
// Key 对象被回收,触发连续段清理
// 连续段清理在一个 while 循环中只会触发一次,因为这个段中 k == null 的节点都被清理出去了
// 如果连续段清理后,i 位置为 null,那么目标节点一定不存在
expungeStaleEntry(i);
else
// 未命中,探测下一个位置
i = nextIndex(i, len);
e = tab[i];
}
return null;
}
// -> 清理连续段中无效数据
// staleSlot:起点
private int expungeStaleEntry(int staleSlot) {
Entry[] tab = table;
int len = tab.length;
// 清理无效节点(起点一定是无效节点)
tab[staleSlot].value = null;
tab[staleSlot] = null;
size--;
// 线性探测直到遇到空闲位置
Entry e;
int i;
for (i = nextIndex(staleSlot, len); (e = tab[i]) != null; i = nextIndex(i, len)) {
ThreadLocal<?> k = e.get();
if (k == null) {
// 清理无效节点
e.value = null;
tab[i] = null;
size--;
} else {
// 再散列有效节点
int h = k.threadLocalHashCode & (len - 1);
if (h != i) {
tab[i] = null;
while (tab[h] != null)
h = nextIndex(h, len);
tab[h] = e;
}
}
}
return i;
}
// -> 线性探测下一个数组位置
private static int nextIndex(int i, int len) {
return ((i + 1 < len) ? i + 1 : 0);
}
}
🙋🏻♀️疑问 5:为什么要对有效节点再散列呢?
线性探测只会遍历连续段,而清理无效节点会导致连续段产生断层。
如果没有对有效节点做再散列,那么有效节点在下次查询时就有可能探测不到了。
5、添加方法 set
流程非常复杂,主要步骤概括为 6步:
- 先将散列值映射到数组下标,并且开始线性探测;
- 如果探测中遇到目标节点,则将旧 Value 更新为新 Value
- 如果探测中遇到无效节点,则会调用 replaceStaleEntry() 清理连续段并添加键值对
- 如果未探测到目标节点或无效节点,则创建并添加新节点
- 添加新节点后调用 cleanSomeSlots() 方法清理部分数据
- 如果没有发生清理并且达到扩容阈值,则触发 rehash() 扩容

static class ThreadLocalMap {
private void set(ThreadLocal<?> key, Object value) {
Entry[] tab = table;
int len = tab.length;
// 1、散列值转数组下标
int i = key.threadLocalHashCode & (len-1);
// 线性探测
for (Entry e = tab[i]; e != null; e = tab[i = nextIndex(i, len)]) {
ThreadLocal<?> k = e.get();
if (k == key) {
// 2、命中,将旧 Value 替换为新 Value
e.value = value;
return;
}
if (k == null) {
// 3、清理无效节点,并插入键值对
replaceStaleEntry(key, value, i);
return;
}
}
// 4、如果未探测到目标节点或无效节点,则创建并添加新节点
tab[i] = new Entry(key, value);
int sz = ++size;
// cleanSomeSlots:清理部分数据
// 5、添加新节点后调用 cleanSomeSlots() 方法清理部分数据
if (!cleanSomeSlots(i, sz /*有效数据个数*/) && sz >= threshold)
// 6、如果没有发生清理并且达到扩容阈值,则触发 rehash() 扩容
rehash();
}
// -> 3、清理无效节点,并插入键值对
// key-value:插入的键值对
private void replaceStaleEntry(ThreadLocal<?> key, Object value, int staleSlot) {
Entry[] tab = table;
int len = tab.length;
Entry e;
// slotToExpunge:记录清理的起点
int slotToExpunge = staleSlot;
// 3.1 向前探测找到连续段中的第一个无效节点
for (int i = prevIndex(staleSlot, len); (e = tab[i]) != null; i = prevIndex(i, len))
if (e.get() == null)
slotToExpunge = i;
// 3.2 向后探测目标节点
for (int i = nextIndex(staleSlot, len); (e = tab[i]) != null; i = nextIndex(i, len)) {
ThreadLocal<?> k = e.get();
if (k == key) {
// 3.2.1 命中,将目标节点替换到 staleSlot 位置
e.value = value;
tab[i] = tab[staleSlot];
tab[staleSlot] = e;
// 3.2.2 如果连续段在 staleSlot 之前没有无效节点,则从 staleSlot 的下一个无效节点开始清理
if (slotToExpunge == staleSlot)
slotToExpunge = i;
// 3.2.3 如果连续段中还有其他无效节点,则清理
// expungeStaleEntry:连续段清理
// cleanSomeSlots:对数式清理
cleanSomeSlots(expungeStaleEntry(slotToExpunge), len);
return;
}
// 如果连续段在 staleSlot 之前没有无效节点,则从 staleSlot 的下一个无效节点开始清理
if (k == null && slotToExpunge == staleSlot)
slotToExpunge = i;
}
// 3.3 创建新节点并插入 staleSlot 位置
tab[staleSlot].value = null;
tab[staleSlot] = new Entry(key, value);
// 3.4 如果连续段中还有其他无效节点,则清理
if (slotToExpunge != staleSlot)
cleanSomeSlots(expungeStaleEntry(slotToExpunge), len /*数组长度*/);
}
// 5、对数式清理
// i:起点
// n:数组长度或有效数据个数
private boolean cleanSomeSlots(int i, int n) {
boolean removed = false;
Entry[] tab = table;
int len = tab.length;
do {
i = nextIndex(i, len);
Entry e = tab[i];
if (e != null && e.get() == null) {
// 发现无效节点,重新探测 log2(len)
n = len;
removed = true;
// 连续段清理
i = expungeStaleEntry(i);
}
} while ( (n >>>= 1) != 0); // 探测 log2(len)
return removed;
}
}
6、扩容方法 rehash
在添加方法中,如果添加键值对后散列值的长度超过扩容阈值,就会调用 rehash() 方法扩容,主体流程分为3步:
- 先完整扫描列表清理无效数据,清理后用较低的阈值判断是否需要扩容
- 创建新数组
- 将旧数组上无效的节点忽略,将有效的节点在散列到新数组上

static class ThreadLocalMap {
// 扩容(在容量到达 threshold 扩容阈值时调用)
private void rehash() {
// 1、全数组清理
expungeStaleEntries();
// 2、用较低的阈值判断是否需要扩容
if (size >= threshold - threshold / 4)
// 3、真正执行扩容
resize();
}
// -> 1、完整散列表清理
private void expungeStaleEntries() {
Entry[] tab = table;
int len = tab.length;
for (int j = 0; j < len; j++) {
Entry e = tab[j];
if (e != null && e.get() == null)
// 很奇怪为什么不修改 j 指针
expungeStaleEntry(j);
}
}
// -> 3、真正执行扩容
private void resize() {
Entry[] oldTab = table;
// 扩容为 2 倍
int oldLen = oldTab.length;
int newLen = oldLen * 2;
Entry[] newTab = new Entry[newLen];
int count = 0;
for (int j = 0; j < oldLen; ++j) {
Entry e = oldTab[j];
if (e != null) {
ThreadLocal<?> k = e.get();
if (k == null) {
// 清除无效键值的 Value
e.value = null; // Help the GC
} else {
// 将旧数组上的键值对再散列到新数组上
int h = k.threadLocalHashCode & (newLen - 1);
while (newTab[h] != null)
h = nextIndex(h, newLen);
newTab[h] = e;
count++;
}
}
}
// 计算扩容后的新容量和新扩容阈值
setThreshold(newLen);
size = count;
table = newTab;
}
}
🎉 可见只有扩容会触发完整散列表清理,其他情况都不能保证清理,甚至不会触发
7、移除方法 remove
ThreadLocalMap 的移除方法是添加方法的逆运算,ThreadLocalMap 也没有做动态缩容
与常规的移除操作不同的是,ThreadLocalMap 在删除时会执行 expungeStaleEntry() 清除无效节点,并对连续段中的有效节点做再散列
所以 ThreadLocalMap 是 “真删除”。
static class ThreadLocalMap {
// 移除
private void remove(ThreadLocal<?> key) {
Entry[] tab = table;
int len = tab.length;
// 散列值转数组下标
int i = key.threadLocalHashCode & (len-1);
// 线性探测
for (Entry e = tab[i]; e != null; e = tab[i = nextIndex(i, len)]) {
if (e.get() == key) {
// 清除弱引用关系
e.clear();
// 清理连续段
expungeStaleEntry(i);
return;
}
}
}
}
8、复杂度分析
总结下 ThreadLocalMap 的时间复杂度,以下 K 为连续段的长度,N 是数组长度。
- 获取方法:平均时间复杂度为 O(K)
- 添加方法:平均时间复杂度为 O(K),在触发扩容的添加操作中时间复杂度为 O(N),基于摊还分析后时间复杂度依然是 O(K);
- 移除方法:移除是 真删除,平均时间复杂度为 O(K)
四、总结
1、ThreadLocal 是一种特殊的无锁线程安全方式,通过 为每个线程分配独立的资源副本,从根本上避免发生资源冲突
2、ThreadLocal 在所有线程间隔离,InheritableThreadLocal 在创建子线程时会拷贝父线程中 InheritableThreadLocal 的有效键值对
3、虽然 ThreadLocal 提供了自动清理数据的能力,但是 自动清理存在滞后性。为了避免内存泄漏,在业务开发中应该及时调用 remove 清理无效的局部存储
4、ThreadLocal 是采用线性探测解决散列冲突的散列表
Java中ThreadLocal的全面解析



371

被折叠的 条评论
为什么被折叠?



