问题引出:app抽奖活动问题
请编写程序完成app抽奖活动,具体要求如下:
加入每参加一次这个活动都要扣除用户五十积分,中奖概率是10%
奖品数量固定,抽完就不能抽奖
活动有四个状态:可以抽奖、不能抽奖、发放奖品和奖品领完
活动的四个状态转换关系图

状态模式的基本介绍
状态模式(state pattern):它主要用来解决对象在多种状态转换时,需要对外输出不同的行为的问题,状态和行为是一一对应的,状态之间可以相互转换
当一个对象的内在状态改变时,允许改变其行为,这个对象是改变了其类,

角色与职责
● Context环境角色:维护一个State实例,这个实例定义了当前状态
● State抽象状态角色:定义一个接口,封装与Context的一个特点接口相关行为
● ConcreteState具体状态角色:实现一个与Context的一个状态相关行为
状态模式解决app抽奖问题
应用实例要求完成app抽奖活动项目,使用状态模式
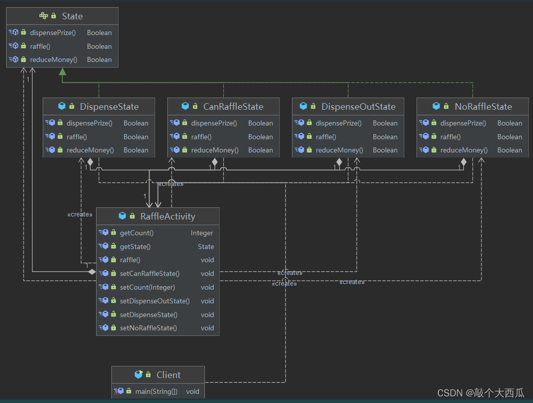
思路分析和图解(类图)
定义一个接口叫状态接口,它的每个状态都实现,
接口有扣除积分方法,抽奖方法,发放奖品方法


/**
* 抽象状态角色
*/
public interface State {
Boolean reduceMoney();
Boolean raffle();
Boolean dispensePrize();
}
/**
* 不能抽奖状态类
*/
public class NoRaffleState implements State {
private RaffleActivity raffleActivity;
// 模拟数据库积分值
private int integral = 100;
public NoRaffleState(RaffleActivity raffleActivity) {
this.raffleActivity = raffleActivity;
}
@Override
public Boolean reduceMoney() {
if (integral < 50) {
System.out.println("您的积分余额不足~");
return false;
}
integral -= 50;
raffleActivity.setCanRaffleState();
System.out.println("已扣除50积分,可以进行抽奖啦~");
return true;
}
@Override
public Boolean raffle() {
System.out.println("当前无法进行抽奖~");
return false;
}
@Override
public Boolean dispensePrize() {
System.out.println("当前无法领取奖品~");
return false;
}
}
/**
* 可以抽奖状态类
*/
public class CanRaffleState implements State {
private RaffleActivity raffleActivity;
public CanRaffleState(RaffleActivity raffleActivity) {
this.raffleActivity = raffleActivity;
}
@Override
public Boolean reduceMoney() {
System.out.println("已扣除50积分,可以进行抽奖啦~");
return false;
}
@Override
public Boolean raffle() {
if (new Random().nextInt(10) == 0) {
raffleActivity.setDispenseState();
System.out.println("恭喜您,中奖了~");
return true;
}
raffleActivity.setNoRaffleState();
System.out.println("很遗憾,您没有中奖~");
return false;
}
@Override
public Boolean dispensePrize() {
System.out.println("尚未进行抽奖,无法领取奖品!");
return false;
}
}
/**
* 发放奖品状态类
*/
public class DispenseState implements State {
private RaffleActivity raffleActivity;
public DispenseState(RaffleActivity raffleActivity) {
this.raffleActivity = raffleActivity;
}
@Override
public Boolean reduceMoney() {
System.out.println("已经进行过抽奖啦!");
return false;
}
@Override
public Boolean raffle() {
System.out.println("已经进行过抽奖啦!");
return false;
}
@Override
public Boolean dispensePrize() {
if (raffleActivity.getCount() <= 0) {
raffleActivity.setDispenseOutState();
System.out.println("今日奖品已领完,明天再来吧~");
return false;
}
raffleActivity.setNoRaffleState();
System.out.println("奖品领取成功~");
return true;
}
}
/**
* 奖品领完状态类
*/
public class DispenseOutState implements State {
private RaffleActivity raffleActivity;
public DispenseOutState(RaffleActivity raffleActivity) {
this.raffleActivity = raffleActivity;
}
@Override
public Boolean reduceMoney() {
System.out.println("今日奖品已领完,明天再来吧~");
return false;
}
@Override
public Boolean raffle() {
System.out.println("今日奖品已领完,明天再来吧~");
return false;
}
@Override
public Boolean dispensePrize() {
System.out.println("今日奖品已领完,明天再来吧~");
return false;
}
}
/**
* 发放奖品状态类
*/
public class DispenseState implements State {
private RaffleActivity raffleActivity;
public DispenseState(RaffleActivity raffleActivity) {
this.raffleActivity = raffleActivity;
}
@Override
public Boolean reduceMoney() {
System.out.println("已经进行过抽奖啦!");
return false;
}
@Override
public Boolean raffle() {
System.out.println("已经进行过抽奖啦!");
return false;
}
@Override
public Boolean dispensePrize() {
if (raffleActivity.getCount() <= 0) {
raffleActivity.setDispenseOutState();
System.out.println("今日奖品已领完,明天再来吧~");
return false;
}
raffleActivity.setNoRaffleState();
System.out.println("奖品领取成功~");
return true;
}
}
/**
* 奖品领完状态类
*/
public class DispenseOutState implements State {
private RaffleActivity raffleActivity;
public DispenseOutState(RaffleActivity raffleActivity) {
this.raffleActivity = raffleActivity;
}
@Override
public Boolean reduceMoney() {
System.out.println("今日奖品已领完,明天再来吧~");
return false;
}
@Override
public Boolean raffle() {
System.out.println("今日奖品已领完,明天再来吧~");
return false;
}
@Override
public Boolean dispensePrize() {
System.out.println("今日奖品已领完,明天再来吧~");
return false;
}
}
RaffleActivity raffleActivity = new RaffleActivity(2);
// 第一次抽奖
System.out.println("======第一次抽奖======");
raffleActivity.raffle();
// 第二次抽奖
System.out.println("======第二次抽奖======");
raffleActivity.raffle();
// 第三次抽奖
System.out.println("======第三次抽奖======");
raffleActivity.raffle();
//======第一次抽奖======
//已扣除50积分,可以进行抽奖啦~
//很遗憾,您没有中奖~
//======第二次抽奖======
//已扣除50积分,可以进行抽奖啦~
//恭喜您,中奖了~
//奖品领取成功~
//======第三次抽奖======
//您的积分余额不足~
状态模式的注意事项和细节
代码有很强的可读性:状态模式将每个状态的行为封装到对应的一个类中
方便维护:将容易产生问题的if-else语句删除了,如果把每个状态的行为都放到一个类中,每次调用方法时都要判断当前是什么状态,不但会产出很多if-else语句,而且容易出错
符合开闭原则,容易增删状态
缺点
会产生很多类:每个状态都要一个对应的类,当状态过多时会产生很多类,加大维护难度
应用场景
当一个事件或者对象有很多种状态,状态之间会相互转换,对不同的状态要求有不同的行为时,可以考虑使用状态模式
本文详细介绍了如何使用状态模式设计一个app的抽奖活动,包括状态转移、接口定义和四个状态类的实现,以提高代码可读性和维护性。

被折叠的 条评论
为什么被折叠?



