摘 要
电影推荐系统的设计与实现是基于Django框架的电影信息管理与推荐平台。该系统旨在为用户提供个性化的电影推荐服务,根据用户的偏好和需求,推荐适合的电影信息和讲座。系统采用Django框架开发,利用其强大的数据处理和系统用户功能,实现了用户注册登录、查看电影信息等核心功能。通过对用户的历史浏览和收藏行为进行分析,系统可以给用户推荐符合其兴趣的电影信息,提高用户的电影体验。此外,系统还提供了管理员端管理电影信息、电影分类、购票信息、盈利信息等功能,以保证系统的准确性和实用性。经过系统测试和实际应用,验证了系统的稳定性和功能完整性。该系统的研究成果对于提高电影信息的管理和推荐精准度具有重要意义,同时也为Django框架在电影领域的应用提供了一个有益的探索。未来的工作可以进一步完善系统的功能,提升用户体验,拓展系统的适用范围,以满足不断增长的电影信息管理和推荐需求。
关键词:Django;电影推荐;个性化
Abstract
The design and implementation of a movie recommendation system is a movie information management and recommendation platform based on the Django framework. The system aims to provide personalized movie recommendation services for users, recommending suitable movie information and lectures based on their preferences and needs. The system is developed using the Django framework and utilizes its powerful data processing and system user functions to achieve core functions such as user registration, login, and viewing movie information. By analyzing users' browsing and bookmarking behavior, the system can recommend movie information that meets their interests and improve their movie experience. In addition, the system also provides administrator side management of movie information, movie classification, ticket purchase information, profit information and other functions to ensure the accuracy and practicality of the system. After system testing and practical application, the stability and functional integrity of the system have been verified. The research results of this system are of great significance for improving the management and recommendation accuracy of movie information, and also provide a useful exploration for the application of Django framework in the field of movies. Future work can further improve the functionality of the system, enhance user experience, expand the scope of application of the system, and meet the growing demand for movie information management and recommendation.
key word: Django; Movie recommendations; individualization
目录
作为时代的一股洪流,电影产业的飞速发展与观众对个性化内容需求的日益增长,使电影推荐系统成为当前社会各界关注的热点话题。电影推荐系统通过分析用户行为和偏好,提供符合用户兴趣的内容选择,不仅在娱乐消费领域展现出巨大潜力,也在人工智能技术应用方面引发了广泛的讨论。随着社会的不断演进和技术的进步,电影推荐系统的影响正在逐步深化。从传统基于规则的推荐方法,到融合机器学习和深度学习的智能算法,推荐系统的演化反映了技术与社会需求的紧密结合。当前,推荐系统已成为提升用户体验、优化资源分配的重要工具,并将在未来推动电影产业格局的重塑。本文着眼于理论与实践的交汇,围绕基于Django框架的电影推荐系统设计与实现展开研究。在理论层面,本文将梳理相关领域的研究进展,探讨推荐系统的核心算法与实现方式;在实践层面,结合实际开发过程,对系统架构、功能设计与实现细节进行全面分析与总结,力求为相关领域的研究与开发提供参考。
近年来,个性化推荐技术的迅猛发展已成为不可忽视的趋势,这使得我们不得不意识到,在当前信息爆炸与电影产业快速增长的社会环境下,对电影推荐系统的研究具有紧迫性和不可或缺的重要性。电影推荐系统的构建与优化,不仅影响用户获取内容的便捷性与精准性,更关乎整个电影行业的资源分配效率与市场健康发展。这一议题已经成为社会数字化转型的重要组成部分,而如果不加以妥善研究与应用,可能导致用户体验下降、资源浪费以及市场同质化等问题,从而直接影响到电影行业的可持续发展,并对社会文化的多样性与创新产生制约。因此,对电影推荐系统的研究与实现具有深远的社会价值与技术意义。本文试图以一种前瞻性的方式,深入探讨基于Django框架的电影推荐系统的设计与实现,结合详尽的理论研究与开发实践,明晰系统构建中的核心问题及解决路径,为个性化推荐技术在电影领域的应用提供有针对性的参考方案。通过该研究,期望推动电影产业智能化水平的进一步提升,促进用户需求与资源供给的高效对接,为社会数字经济的发展与文化传播的进步贡献力量。
提高用户观影体验:电影推荐系统通过分析用户的观影历史、评分等数据,结合电影作品的类型、评分等信息,为用户提供个性化的电影推荐。这有助于用户更轻松地发现符合自己口味的电影作品,从而提高观影体验。
促进电影产业发展:个性化的推荐服务能够增加用户对电影平台的粘性,提高用户的活跃度和留存率。同时,通过推荐系统,电影平台可以更好地推广和宣传优秀的电影作品,促进电影产业的繁荣发展。
推动技术创新:电影推荐系统的研究和实现涉及多个技术领域,包括数据挖掘、Web开发等。通过不断的技术创新和优化,可以推动这些技术领域的发展和应用。
实现智能化管理:对于电影平台而言,推荐系统可以实现智能化的内容管理和用户管理。通过分析用户的行为和偏好,平台可以更好地了解用户需求,优化内容布局和推荐策略,提高运营效率和用户满意度。
国内电影推荐系统的研究起步较晚,但发展迅速,近年来取得了丰硕的成果。早期的研究主要集中在协同过滤算法的改进上,例如针对用户评分数据稀疏性问题,提出了基于用户聚类、项目聚类、矩阵分解等方法的改进算法。近年来,随着深度学习技术的兴起,国内学者也开始探索将深度学习应用于电影推荐系统中,并取得了显著的效果。例如,利用卷积神经网络提取电影海报特征,利用循环神经网络建模用户观影序列,以及利用注意力机制捕捉用户兴趣变化等。此外,国内学者还结合中国本土文化特点,开发了基于情感分析、社交网络分析等技术的电影推荐系统。
国外电影推荐系统的研究起步较早,技术相对成熟。早期的研究主要集中在基于内容的推荐算法和协同过滤算法上。近年来,国外学者也开始将深度学习技术应用于电影推荐系统中,并取得了领先的成果。例如,Netflix 利用深度学习技术构建了基于用户观影历史和电影特征的个性化推荐模型,显著提升了推荐效果。此外,国外学者还积极探索将强化学习、迁移学习等技术应用于电影推荐系统中,以进一步提高推荐的准确性和多样性。
总体而言,国内电影推荐系统的研究与国外相比还存在一定差距,但发展势头良好。未来,随着人工智能技术的不断发展,电影推荐系统将更加智能化、个性化和多元化,为用户带来更好的观影体验。
当本系统前端部分基于MVVM模式进行开发,采用B/S模式,后端部分基于python的Django框架进行开发。
前端部分:前端框架采用了比较流行的渐进式JavaScript框架Vue.js。使用Vue-Router和Vuex实现动态路由和全局状态管理,Ajax实现前后端通信,Element UI组件库使页面快速成型,可适应PC端、平板端、手机端等不同屏幕大小尺寸的完美布局展示。
后端部分:采用Django作为开发框架,同时集成Redis等相关技术。
MVVM是Model-View-ViewModel的简写。它本质上就是MVC 的改进版。MVVM 就是将其中的View 的状态和行为抽象化,让我们将视图 UI 和业务逻辑分开。当然这些事 ViewModel 已经帮我们做了,它可以取出 Model 的数据同时帮忙处理 View 中由于需要展示内容而涉及的业务逻辑。微软的WPF带来了新的技术体验,如Silverlight、音频、视频、3D、动画……,这导致了软件UI层更加细节化、可定制化。同时,在技术层面,WPF也带来了 诸如Binding、Dependency Property、Routed Events、Command、DataTemplate、ControlTemplate等新特性。MVVM(Model-View-ViewModel)框架的由来便是MVP(Model-View-Presenter)模式与WPF结合的应用方式时发展演变过来的一种新型架构框架。它立足于原有MVP框架并且把WPF的新特性糅合进去,以应对客户日益复杂的需求变化。
B/S结构(Browser/Server,浏览器/服务器模式),是WEB兴起后的一种网络结构模式,WEB浏览器是客户端最主要的应用软件。这种模式统一了客户端,将系统功能实现的核心部分集中到服务器上,简化了系统的开发、维护和使用。客户机上只要安装一个浏览器,如Chrome、Safari、Microsoft Edge、Netscape Navigator或Internet Explorer,服务器安装SQL Server、Oracle、MYSQL等数据库。浏览器通过Web Server同数据库进行数据交互。
Django是高水准的Python编程语言驱动的一个开源模型.视图,控制器风格的Web应用程序框架,它起源于开源社区。使用这种架构,程序员可以方便、快捷地创建高品质、易维护、数据库驱动的应用程序。这也正是OpenStack的Horizon组件采用这种架构进行设计的主要原因。另外,在Django框架中,还包含许多功能强大的第三方插件,使得Django具有较强的可扩展性。Django 项目源自一个在线新闻 Web 站点,于 2005 年以开源的形式被释放出来。Django 框架的核心组件有:
(1)用于创建模型的对象关系映射;
(2)为最终用户设计较好的管理界面;
(3)URL 设计;
(4)设计者友好的模板语言;
(5)缓存系统。
Django(发音:[`dʒæŋɡəʊ]) 是用python语言写的开源web开发框架(open source web framework),它鼓励快速开发,并遵循MVC设计。Django遵守BSD版权,初次发布于2005年7月, 并于2008年9月发布了第一个正式版本1.0 。
Django 根据比利时的爵士音乐家Django Reinhardt命名,他是一个吉普赛人,主要以演奏吉它为主,还演奏过小提琴等。
由于Django在近年来的迅速发展,应用越来越广泛,被著名IT开发杂志SD Times评选为2013 SD Times 100,位列“API、库和框架”分类第6位,被认为是该领域的佼佼者。
Mysql的语言是非结构化的,用户可以在数据上进行工作。MySQL因为其速度、可靠性和适应性而备受关注。大多数人都认为在不需要事务化处理的情况下,MySQL是管理内容最好的选择。并且因为Mysql的语言和结构比较简单,但是功能和存储信息量很强大,所以得到了普遍的应用。
Mysql数据库在编程过程中的作用是很广泛的,为用户进行数据查询带来了方便。Mysql数据库的应用因其灵活性强,功能强大,所以在实现某功能时只需要一小段代码,而不像其他程序需要编写大段代码。总体来说,Mysql数据库的语言相对要简洁很多。
数据流程分析主要就是数据存储的储藏室,它是在计算机上进行的,而不是现实中的储藏室。数据的存放是按固定格式,而不是无序的,其定义就是:长期有固定格式,可以共享的存储在计算机存储器上。数据库管理主要是数据存储、修改和增加以及数据表的建立。为了保证系统数据的正常运行,一些有能力的处理者可以进行管理而不需要专业的人来处理。数据表的建立,可以对数据表中的数据进行调整,数据的重新组合及重新构造,保证数据的安全性。介于数据库的功能强大等特点,本系统的开发主要应用了Mysql进行对数据的管理。
开发任何一个系统,都要对其可行性进行分析,对其时间和资源上的限制进行考虑,这样可以减少系统开发的风险。同时,分析之后不仅能够合理的运用人力,还能在各方面资源的消耗上得到节省。下面就对技术、经济和社会三个方面来介绍。
基于Python的电影推荐系统在技术上是完全可行的。Django作为一个成熟的Python Web框架,提供了丰富的功能和工具,使得开发人员能够快速构建稳定、高效的Web应用程序。此外,Python作为一种广泛使用的编程语言,具有强大的数据处理和分析能力,可以很好地满足电影推荐系统的需求。
从经济角度来看,基于Python的电影推荐系统具有较高的投资回报率。相比于其他传统的检索方式,智能化的推荐系统能够更好地满足用户需求,提高用户满意度和忠诚度,从而带来更多的商业机会和收益。同时,由于Django和Python的开源性质,系统的开发和运行成本相对较低,企业可以通过合理的资源投入和运营管理,实现系统的快速部署和推广。
从社会角度来看,基于Python的电影推荐系统也具有较高的可行性。随着电影产业的不断发展,用户对个性化的电影推荐服务的需求日益增加。该系统通过收集用户的观影历史、喜好和评价等数据,生成个性化的电影推荐结果,从而满足用户的需求,通过该系统,用户可以更轻松地发现符合自己口味的电影内容,提高观影体验。
-
- 功能需求分析
基于Python的电影推荐系统针对注册用户和管理员进行了详细的功能需求分析,以确保系统的实用性和易用性。以下是针对注册用户和管理员的具体功能需求:
1.注册用户功能需求分析:
登录注册:用户可以通过手机号、邮箱等方式进行注册,并设置密码。注册成功后,系统会发送验证短信或邮件至用户提供的手机号或邮箱。
首页:展示系统的核心信息,包括电影资讯、电影信息等。用户可以在首页浏览和搜索电影信息。
公告信息:查看系统消息、活动通知等,提醒用户关注的重要信息。
电影资讯:提供各类电影资讯,帮助用户了解电影行业的最新动态和趋势。
电影信息:提供电影信息列表,用户可以点击感兴趣的电影信息,进行收藏、点赞、评论等操作。
我的账户:用户可以查看和修改自己的个人信息,如头像、昵称、密码等。
个人中心:包括用户的收藏夹功能,方便用户保存感兴趣的电影信息、购票信息。
2.管理员功能需求分析
后台首页:管理员含有的功能有后台首页、系统用户、电影分类管理、电影信息管理、购票信息管理、盈利信息管理、系统管理(轮播图管理)、公告信息管理、资源管理(电影资讯、资讯分类)等功能。
系统用户:管理员可以管理系统的用户,包括添加新用户、删除用户、修改用户信息等。
电影分类管理:管理员可以查看、编辑电影分类列表,也可以添加新的电影分类。
电影信息管理:管理员可以查看和管理电影信息列表,也可以添加新的电影信息。
购票信息管理:管理员可以查看和管理购票信息列表。
盈利信息管理:管理员可以查看和管理盈利信息列表,可以提交盈利信息。
系统管理:管理员可以管理系统轮播图设置等。
公告信息管理:管理员可以发布和管理公告信息,包括编辑公告内容、设置发布时间等。
资源管理:管理员可以管理系统的各种资源,如电影资讯、资讯分类等。可以对资源进行添加、删除、修改等操作,以满足系统的日常维护和管理需求。
-
- 性能需求分析
评判一个系统好坏的一项重要指标就是性能,下面是对此系统的一些性能进行阐述。
1.系统的安全性和稳定性: 基于Python的电影推荐系统在管理权限上有着严格的控制,即想登录此平台进行操作,则必须要有操作权限,没有权限的用户是不可能登录平台查看任何的信息和数据,从而确保了系统的安全性。
2.数据的完整性和准确性:第一个是各项记录信息的完整性,信息记录的内容可以为空;第二个是各项信息数据之间相互联系的准确性;第三个是数据在不同记录信息的一致性
3.用户操作系统简单方便:在系统开发中按照“简单易用”的原则,能够使用户对系统的使用一目了然,既能保证用户使用,同时又能保证维护人员方便维护。
系统的用例展示的是系统功能与用户之间的关系,通过用例的方式能够直观的展示出来,本基于Python的电影推荐系统的完整UML用例图如下所示。
注册用户用例图如下所示。

图3-1 注册用户用例图
管理员用例图如下所示。

图3-2 管理员用例图
本电影推荐及分析系统选择B/S结构(Browser/Server,浏览器/服务器结构)和基于Web服务两种模式。适合在互联网上进行操作,只要用户能连网,任何时间、任何地点都可以进行系统的操作使用。系统工作原理图如图4-1所示:

图3-1 系统工作原理图
根据对系统的功能的分析,可以总结基于Python的电影推荐系统的具体功能模块包括下面的几个主要的功能模块:该系统主要从两大模块进行设计的,首先就是用户参与操作需要的模块,此外还需要有管理员用到的模块,两者之间不是互相独立的,他们之间有着密切的联系,同数据库表中的数据连接起来进行操作。每个模块访问相同的数据库,但访问的表不同。系统的各个功能模块是根据所收集的资料研究得到的。在以上分析功能的基础上,系统模块分为多个模块。注册用户含有的功能有登录注册、首页、公告信息、电影资讯、电影信息、我的账户、个人中心(个人首页、收藏、购票信息)等功能,管理员含有的功能有后台首页、系统用户、电影分类管理、电影信息管理、购票信息管理、盈利信息管理、系统管理(轮播图管理)、公告信息管理、资源管理(电影资讯、资讯分类)等功能。
系统的功能结构图如下图所示。

图3-2系统功能结构图
E-R图一般是由实体、实体的属性与联系三个要素组成的。在规划系统中所使用的数据库实体对象及实体E-R图,则需要通过对系统的需求分析、业务流程设计和系统功能结构来确定的。
总体ER图如下图所示。
图4-3总体ER图
将实体属性模型转换为关系数据库应该遵循以下几个原则:
1.一个实体转换后要对应一个关系。
2.所有的主键必须要定义为非空(not null)。
3.针对二元联系也应该按照一对多、弱对实、一对一和多对多等联系来定义外键。
得到数据库的关系后,设计如下表结构。
| 编号 | 名称 | 数据类型 | 长度 | 小数位 | 允许空值 | 主键 | 默认值 | 说明 |
| 1 | token_id | int | 10 | 0 | N | Y | 临时访问牌ID | |
| 2 | token | varchar | 64 | 0 | Y | N | 临时访问牌 | |
| 3 | info | text | 65535 | 0 | Y | N | ||
| 4 | maxage | int | 10 | 0 | N | N | 2 | 最大寿命:默认2小时 |
| 5 | create_time | timestamp | 19 | 0 | N | N | CURRENT_TIMESTAMP | 创建时间: |
| 6 | update_time | timestamp | 19 | 0 | N | N | CURRENT_TIMESTAMP | 更新时间: |
| 7 | user_id | int | 10 | 0 | N | N | 0 | 用户编号: |
| 编号 | 名称 | 数据类型 | 长度 | 小数位 | 允许空值 | 主键 | 默认值 | 说明 |
| 1 | article_id | mediumint | 8 | 0 | N | Y | 文章id:[0,8388607] | |
| 2 | title | varchar | 125 | 0 | N | Y | 标题:[0,125]用于文章和html的title标签中 | |
| 3 | type | varchar | 64 | 0 | N | N | 0 | 文章分类:[0,1000]用来搜索指定类型的文章 |
| 4 | hits | int | 10 | 0 | N | N | 0 | 点击数:[0,1000000000]访问这篇文章的人次 |
| 5 | praise_len | int | 10 | 0 | N | N | 0 | 点赞数 |
| 6 | create_time | timestamp | 19 | 0 | N | N | CURRENT_TIMESTAMP | 创建时间: |
| 7 | update_time | timestamp | 19 | 0 | N | N | CURRENT_TIMESTAMP | 更新时间: |
| 8 | source | varchar | 255 | 0 | Y | N | 来源:[0,255]文章的出处 | |
| 9 | url | varchar | 255 | 0 | Y | N | 来源地址:[0,255]用于跳转到发布该文章的网站 | |
| 10 | tag | varchar | 255 | 0 | Y | N | 标签:[0,255]用于标注文章所属相关内容,多个标签用空格隔开 | |
| 11 | content | longtext | 2147483647 | 0 | Y | N | 正文:文章的主体内容 | |
| 12 | img | varchar | 255 | 0 | Y | N | 封面图 | |
| 13 | description | text | 65535 | 0 | Y | N | 文章描述 |
| 编号 | 名称 | 数据类型 | 长度 | 小数位 | 允许空值 | 主键 | 默认值 | 说明 |
| 1 | type_id | smallint | 5 | 0 | N | Y | 分类ID:[0,10000] | |
| 2 | display | smallint | 5 | 0 | N | N | 100 | 显示顺序:[0,1000]决定分类显示的先后顺序 |
| 3 | name | varchar | 16 | 0 | N | N | 分类名称:[2,16] | |
| 4 | father_id | smallint | 5 | 0 | N | N | 0 | 上级分类ID:[0,32767] |
| 5 | description | varchar | 255 | 0 | Y | N | 描述:[0,255]描述该分类的作用 | |
| 6 | icon | text | 65535 | 0 | Y | N | 分类图标: | |
| 7 | url | varchar | 255 | 0 | Y | N | 外链地址:[0,255]如果该分类是跳转到其他网站的情况下,就在该URL上设置 | |
| 8 | create_time | timestamp | 19 | 0 | N | N | CURRENT_TIMESTAMP | 创建时间: |
| 9 | update_time | timestamp | 19 | 0 | N | N | CURRENT_TIMESTAMP | 更新时间: |
| 编号 | 名称 | 数据类型 | 长度 | 小数位 | 允许空值 | 主键 | 默认值 | 说明 |
| 1 | auth_id | int | 10 | 0 | N | Y | 授权ID: | |
| 2 | user_group | varchar | 64 | 0 | Y | N | 用户组: | |
| 3 | mod_name | varchar | 64 | 0 | Y | N | 模块名: | |
| 4 | table_name | varchar | 64 | 0 | Y | N | 表名: | |
| 5 | page_title | varchar | 255 | 0 | Y | N | 页面标题: | |
| 6 | path | varchar | 255 | 0 | Y | N | 路由路径: | |
| 7 | parent | varchar | 64 | 0 | Y | N | 父级菜单 | |
| 8 | parent_sort | int | 10 | 0 | N | N | 0 | 父级菜单排序 |
| 9 | position | varchar | 32 | 0 | Y | N | 位置: | |
| 10 | mode | varchar | 32 | 0 | N | N | _blank | 跳转方式: |
| 11 | add | tinyint | 3 | 0 | N | N | 1 | 是否可增加: |
| 12 | del | tinyint | 3 | 0 | N | N | 1 | 是否可删除: |
| 13 | set | tinyint | 3 | 0 | N | N | 1 | 是否可修改: |
| 14 | get | tinyint | 3 | 0 | N | N | 1 | 是否可查看: |
| 15 | field_add | text | 65535 | 0 | Y | N | 添加字段: | |
| 16 | field_set | text | 65535 | 0 | Y | N | 修改字段: | |
| 17 | field_get | text | 65535 | 0 | Y | N | 查询字段: | |
| 18 | table_nav_name | varchar | 500 | 0 | Y | N | 跨表导航名称: | |
| 19 | table_nav | varchar | 500 | 0 | Y | N | 跨表导航: | |
| 20 | option | text | 65535 | 0 | Y | N | 配置: | |
| 21 | create_time | timestamp | 19 | 0 | N | N | CURRENT_TIMESTAMP | 创建时间: |
| 22 | update_time | timestamp | 19 | 0 | N | N | CURRENT_TIMESTAMP | 更新时间: |
| 编号 | 名称 | 数据类型 | 长度 | 小数位 | 允许空值 | 主键 | 默认值 | 说明 |
| 1 | code_token_id | int | 10 | 0 | N | Y | ||
| 2 | token | varchar | 255 | 0 | Y | N | ||
| 3 | code | varchar | 255 | 0 | Y | N | 验证码 | |
| 4 | expire_time | timestamp | 19 | 0 | N | N | CURRENT_TIMESTAMP | 失效时间 |
| 5 | create_time | timestamp | 19 | 0 | N | N | CURRENT_TIMESTAMP | 创建时间 |
| 6 | update_time | timestamp | 19 | 0 | N | N | CURRENT_TIMESTAMP | 更新时间: |
| 编号 | 名称 | 数据类型 | 长度 | 小数位 | 允许空值 | 主键 | 默认值 | 说明 |
| 1 | collect_id | int | 10 | 0 | N | Y | 收藏ID: | |
| 2 | user_id | int | 10 | 0 | N | N | 0 | 收藏人ID: |
| 3 | source_table | varchar | 255 | 0 | Y | N | 来源表: | |
| 4 | source_field | varchar | 255 | 0 | Y | N | 来源字段: | |
| 5 | source_id | int | 10 | 0 | N | N | 0 | 来源ID: |
| 6 | title | varchar | 255 | 0 | Y | N | 标题: | |
| 7 | img | varchar | 255 | 0 | Y | N | 封面: | |
| 8 | create_time | timestamp | 19 | 0 | N | N | CURRENT_TIMESTAMP | 创建时间: |
| 9 | update_time | timestamp | 19 | 0 | N | N | CURRENT_TIMESTAMP | 更新时间: |
| 编号 | 名称 | 数据类型 | 长度 | 小数位 | 允许空值 | 主键 | 默认值 | 说明 |
| 1 | comment_id | int | 10 | 0 | N | Y | 评论ID: | |
| 2 | user_id | int | 10 | 0 | N | N | 0 | 评论人ID: |
| 3 | reply_to_id | int | 10 | 0 | N | N | 0 | 回复评论ID:空为0 |
| 4 | content | longtext | 2147483647 | 0 | Y | N | 内容: | |
| 5 | nickname | varchar | 255 | 0 | Y | N | 昵称: | |
| 6 | avatar | varchar | 255 | 0 | Y | N | 头像地址:[0,255] | |
| 7 | create_time | timestamp | 19 | 0 | N | N | CURRENT_TIMESTAMP | 创建时间: |
| 8 | update_time | timestamp | 19 | 0 | N | N | CURRENT_TIMESTAMP | 更新时间: |
| 9 | source_table | varchar | 255 | 0 | Y | N | 来源表: | |
| 10 | source_field | varchar | 255 | 0 | Y | N | 来源字段: | |
| 11 | source_id | int | 10 | 0 | N | N | 0 | 来源ID: |
| 编号 | 名称 | 数据类型 | 长度 | 小数位 | 允许空值 | 主键 | 默认值 | 说明 |
| 1 | hits_id | int | 10 | 0 | N | Y | 点赞ID: | |
| 2 | user_id | int | 10 | 0 | N | N | 0 | 点赞人: |
| 3 | create_time | timestamp | 19 | 0 | N | N | CURRENT_TIMESTAMP | 创建时间: |
| 4 | update_time | timestamp | 19 | 0 | N | N | CURRENT_TIMESTAMP | 更新时间: |
| 5 | source_table | varchar | 255 | 0 | Y | N | 来源表: | |
| 6 | source_field | varchar | 255 | 0 | Y | N | 来源字段: | |
| 7 | source_id | int | 10 | 0 | N | N | 0 | 来源ID: |
| 编号 | 名称 | 数据类型 | 长度 | 小数位 | 允许空值 | 主键 | 默认值 | 说明 |
| 1 | movie_classification_id | int | 10 | 0 | N | Y | 电影分类ID | |
| 2 | movie_type | varchar | 64 | 0 | N | N | 电影类型 | |
| 3 | create_time | datetime | 19 | 0 | N | N | CURRENT_TIMESTAMP | 创建时间 |
| 4 | update_time | timestamp | 19 | 0 | N | N | CURRENT_TIMESTAMP | 更新时间 |
| 编号 | 名称 | 数据类型 | 长度 | 小数位 | 允许空值 | 主键 | 默认值 | 说明 |
| 1 | movie_information_id | int | 10 | 0 | N | Y | 电影信息ID | |
| 2 | theater_number | varchar | 64 | 0 | Y | N | 放映厅号 | |
| 3 | venue_name | varchar | 64 | 0 | Y | N | 场次名称 | |
| 4 | movie_title | varchar | 64 | 0 | Y | N | 电影名称 | |
| 5 | movie_type | varchar | 64 | 0 | Y | N | 电影类型 | |
| 6 | release_time | date | 10 | 0 | Y | N | 上映时间 | |
| 7 | movie_ticket_prices | double | 9 | 2 | Y | N | 0.00 | 电影票价 |
| 8 | movie_cover | varchar | 255 | 0 | Y | N | 电影封面 | |
| 9 | directors_name | varchar | 64 | 0 | Y | N | 导演姓名 | |
| 10 | film_duration | varchar | 64 | 0 | Y | N | 影片时长 | |
| 11 | film_introduction | text | 65535 | 0 | Y | N | 影片简介 | |
| 12 | movie_actors | text | 65535 | 0 | Y | N | 影片演员 | |
| 13 | movie_details | longtext | 2147483647 | 0 | Y | N | 影片详情 | |
| 14 | hits | int | 10 | 0 | N | N | 0 | 点击数 |
| 15 | praise_len | int | 10 | 0 | N | N | 0 | 点赞数 |
| 16 | collect_len | int | 10 | 0 | N | N | 0 | 收藏数 |
| 17 | comment_len | int | 10 | 0 | N | N | 0 | 评论数 |
| 18 | recommend | int | 10 | 0 | N | N | 0 | 智能推荐 |
| 19 | ticket_purchase_information_limit_times | int | 10 | 0 | N | N | 0 | 购票限制次数 |
| 20 | profit_information_limit_times | int | 10 | 0 | N | N | 0 | 盈利分析限制次数 |
| 21 | create_time | datetime | 19 | 0 | N | N | CURRENT_TIMESTAMP | 创建时间 |
| 22 | update_time | timestamp | 19 | 0 | N | N | CURRENT_TIMESTAMP | 更新时间 |
| 编号 | 名称 | 数据类型 | 长度 | 小数位 | 允许空值 | 主键 | 默认值 | 说明 |
| 1 | notice_id | mediumint | 8 | 0 | N | Y | 公告id: | |
| 2 | title | varchar | 125 | 0 | N | N | 标题: | |
| 3 | content | longtext | 2147483647 | 0 | Y | N | 正文: | |
| 4 | create_time | timestamp | 19 | 0 | N | N | CURRENT_TIMESTAMP | 创建时间: |
| 5 | update_time | timestamp | 19 | 0 | N | N | CURRENT_TIMESTAMP | 更新时间: |
| 编号 | 名称 | 数据类型 | 长度 | 小数位 | 允许空值 | 主键 | 默认值 | 说明 |
| 1 | praise_id | int | 10 | 0 | N | Y | 点赞ID: | |
| 2 | user_id | int | 10 | 0 | N | N | 0 | 点赞人: |
| 3 | create_time | timestamp | 19 | 0 | N | N | CURRENT_TIMESTAMP | 创建时间: |
| 4 | update_time | timestamp | 19 | 0 | N | N | CURRENT_TIMESTAMP | 更新时间: |
| 5 | source_table | varchar | 255 | 0 | Y | N | 来源表: | |
| 6 | source_field | varchar | 255 | 0 | Y | N | 来源字段: | |
| 7 | source_id | int | 10 | 0 | N | N | 0 | 来源ID: |
| 8 | status | bit | 1 | 0 | N | N | 1 | 点赞状态:1为点赞,0已取消 |
| 编号 | 名称 | 数据类型 | 长度 | 小数位 | 允许空值 | 主键 | 默认值 | 说明 |
| 1 | profit_information_id | int | 10 | 0 | N | Y | 盈利信息ID | |
| 2 | theater_number | varchar | 64 | 0 | Y | N | 放映厅号 | |
| 3 | venue_name | varchar | 64 | 0 | Y | N | 场次名称 | |
| 4 | movie_title | varchar | 64 | 0 | Y | N | 电影名称 | |
| 5 | movie_type | varchar | 64 | 0 | Y | N | 电影类型 | |
| 6 | movie_ticket_prices | double | 9 | 2 | Y | N | 0.00 | 电影票价 |
| 7 | statistical_date | date | 10 | 0 | Y | N | 统计日期 | |
| 8 | total_revenue | double | 9 | 2 | Y | N | 0.00 | 收入总额 |
| 9 | total_cost | double | 9 | 2 | Y | N | 0.00 | 成本总额 |
| 10 | profit_amount | double | 9 | 2 | Y | N | 0.00 | 盈利金额 |
| 11 | profit_details | text | 65535 | 0 | Y | N | 盈利明细 | |
| 12 | create_time | datetime | 19 | 0 | N | N | CURRENT_TIMESTAMP | 创建时间 |
| 13 | update_time | timestamp | 19 | 0 | N | N | CURRENT_TIMESTAMP | 更新时间 |
| 14 | source_table | varchar | 255 | 0 | Y | N | 来源表 | |
| 15 | source_id | int | 10 | 0 | Y | N | 来源ID | |
| 16 | source_user_id | int | 10 | 0 | Y | N | 来源用户 |
| 编号 | 名称 | 数据类型 | 长度 | 小数位 | 允许空值 | 主键 | 默认值 | 说明 |
| 1 | registered_user_id | int | 10 | 0 | N | Y | 注册用户ID | |
| 2 | user_name | varchar | 64 | 0 | Y | N | 用户姓名 | |
| 3 | user_gender | varchar | 64 | 0 | Y | N | 用户性别 | |
| 4 | examine_state | varchar | 16 | 0 | N | N | 已通过 | 审核状态 |
| 5 | user_id | int | 10 | 0 | N | N | 0 | 用户ID |
| 6 | create_time | datetime | 19 | 0 | N | N | CURRENT_TIMESTAMP | 创建时间 |
| 7 | update_time | timestamp | 19 | 0 | N | N | CURRENT_TIMESTAMP | 更新时间 |
| 编号 | 名称 | 数据类型 | 长度 | 小数位 | 允许空值 | 主键 | 默认值 | 说明 |
| 1 | schedule_id | smallint | 5 | 0 | N | Y | 日程ID:[0,32767] | |
| 2 | content | varchar | 255 | 0 | Y | N | 日程内容 | |
| 3 | scheduled_time | datetime | 19 | 0 | Y | N | 计划时间 | |
| 4 | user_id | int | 10 | 0 | N | N | 用户id | |
| 5 | create_time | datetime | 19 | 0 | Y | N | 创建时间 | |
| 6 | update_time | datetime | 19 | 0 | Y | N | 更新时间 |
| 编号 | 名称 | 数据类型 | 长度 | 小数位 | 允许空值 | 主键 | 默认值 | 说明 |
| 1 | score_id | int | 10 | 0 | N | Y | 评分ID: | |
| 2 | user_id | int | 10 | 0 | N | N | 0 | 评分人: |
| 3 | nickname | varchar | 64 | 0 | Y | N | 昵称: | |
| 4 | score_num | double | 5 | 2 | N | N | 0.00 | 评分: |
| 5 | create_time | timestamp | 19 | 0 | N | N | CURRENT_TIMESTAMP | 创建时间: |
| 6 | update_time | timestamp | 19 | 0 | N | N | CURRENT_TIMESTAMP | 更新时间: |
| 7 | source_table | varchar | 255 | 0 | Y | N | 来源表: | |
| 8 | source_field | varchar | 255 | 0 | Y | N | 来源字段: | |
| 9 | source_id | int | 10 | 0 | N | N | 0 | 来源ID: |
| 编号 | 名称 | 数据类型 | 长度 | 小数位 | 允许空值 | 主键 | 默认值 | 说明 |
| 1 | slides_id | int | 10 | 0 | N | Y | 轮播图ID: | |
| 2 | title | varchar | 64 | 0 | Y | N | 标题: | |
| 3 | content | varchar | 255 | 0 | Y | N | 内容: | |
| 4 | url | varchar | 255 | 0 | Y | N | 链接: | |
| 5 | img | varchar | 255 | 0 | Y | N | 轮播图: | |
| 6 | hits | int | 10 | 0 | N | N | 0 | 点击量: |
| 7 | create_time | timestamp | 19 | 0 | N | N | CURRENT_TIMESTAMP | 创建时间: |
| 8 | update_time | timestamp | 19 | 0 | N | N | CURRENT_TIMESTAMP | 更新时间: |
表ticket_purchase_information (购票信息)
| 编号 | 名称 | 数据类型 | 长度 | 小数位 | 允许空值 | 主键 | 默认值 | 说明 |
| 1 | ticket_purchase_information_id | int | 10 | 0 | N | Y | 购票信息ID | |
| 2 | order_number | varchar | 64 | 0 | Y | N | 订单编号 | |
| 3 | theater_number | varchar | 64 | 0 | Y | N | 放映厅号 | |
| 4 | venue_name | varchar | 64 | 0 | Y | N | 场次名称 | |
| 5 | movie_title | varchar | 64 | 0 | Y | N | 电影名称 | |
| 6 | movie_type | varchar | 64 | 0 | Y | N | 电影类型 | |
| 7 | movie_ticket_prices | double | 9 | 2 | Y | N | 0.00 | 电影票价 |
| 8 | ticket_purchasing_users | int | 10 | 0 | Y | N | 0 | 购票用户 |
| 9 | user_name | varchar | 64 | 0 | Y | N | 用户姓名 | |
| 10 | quantity_of_tickets_purchased | double | 9 | 2 | Y | N | 0.00 | 购票数量 |
| 11 | total_order_price | double | 9 | 2 | Y | N | 0.00 | 订单总价 |
| 12 | remarks_information | text | 65535 | 0 | Y | N | 备注信息 | |
| 13 | pay_state | varchar | 16 | 0 | N | N | 未支付 | 支付状态 |
| 14 | pay_type | varchar | 16 | 0 | Y | N | 支付类型: 微信、支付宝、网银 | |
| 15 | create_time | datetime | 19 | 0 | N | N | CURRENT_TIMESTAMP | 创建时间 |
| 16 | update_time | timestamp | 19 | 0 | N | N | CURRENT_TIMESTAMP | 更新时间 |
| 17 | source_table | varchar | 255 | 0 | Y | N | 来源表 | |
| 18 | source_id | int | 10 | 0 | Y | N | 来源ID | |
| 19 | source_user_id | int | 10 | 0 | Y | N | 来源用户 |
| 编号 | 名称 | 数据类型 | 长度 | 小数位 | 允许空值 | 主键 | 默认值 | 说明 |
| 1 | upload_id | int | 10 | 0 | N | Y | 上传ID | |
| 2 | name | varchar | 64 | 0 | Y | N | 文件名 | |
| 3 | path | varchar | 255 | 0 | Y | N | 访问路径 | |
| 4 | file | varchar | 255 | 0 | Y | N | 文件路径 | |
| 5 | display | varchar | 255 | 0 | Y | N | 显示顺序 | |
| 6 | father_id | int | 10 | 0 | Y | N | 0 | 父级ID |
| 7 | dir | varchar | 255 | 0 | Y | N | 文件夹 | |
| 8 | type | varchar | 32 | 0 | Y | N | 文件类型 |
| 编号 | 名称 | 数据类型 | 长度 | 小数位 | 允许空值 | 主键 | 默认值 | 说明 |
| 1 | user_id | int | 10 | 0 | N | Y | 用户ID:[0,8388607]用户获取其他与用户相关的数据 | |
| 2 | state | smallint | 5 | 0 | N | N | 1 | 账户状态:[0,10](1可用|2异常|3已冻结|4已注销) |
| 3 | user_group | varchar | 32 | 0 | Y | N | 所在用户组:[0,32767]决定用户身份和权限 | |
| 4 | login_time | timestamp | 19 | 0 | N | N | CURRENT_TIMESTAMP | 上次登录时间: |
| 5 | phone | varchar | 11 | 0 | Y | N | 手机号码:[0,11]用户的手机号码,用于找回密码时或登录时 | |
| 6 | phone_state | smallint | 5 | 0 | N | N | 0 | 手机认证:[0,1](0未认证|1审核中|2已认证) |
| 7 | username | varchar | 16 | 0 | N | N | 用户名:[0,16]用户登录时所用的账户名称 | |
| 8 | nickname | varchar | 16 | 0 | Y | N | 昵称:[0,16] | |
| 9 | password | varchar | 64 | 0 | N | N | 密码:[0,32]用户登录所需的密码,由6-16位数字或英文组成 | |
| 10 | | varchar | 64 | 0 | Y | N | 邮箱:[0,64]用户的邮箱,用于找回密码时或登录时 | |
| 11 | email_state | smallint | 5 | 0 | N | N | 0 | 邮箱认证:[0,1](0未认证|1审核中|2已认证) |
| 12 | avatar | varchar | 255 | 0 | Y | N | 头像地址:[0,255] | |
| 13 | open_id | varchar | 255 | 0 | Y | N | 针对获取用户信息字段 | |
| 14 | create_time | timestamp | 19 | 0 | N | N | CURRENT_TIMESTAMP | 创建时间: |
| 编号 | 名称 | 数据类型 | 长度 | 小数位 | 允许空值 | 主键 | 默认值 | 说明 |
| 1 | group_id | mediumint | 8 | 0 | N | Y | 用户组ID:[0,8388607] | |
| 2 | display | smallint | 5 | 0 | N | N | 100 | 显示顺序:[0,1000] |
| 3 | name | varchar | 16 | 0 | N | N | 名称:[0,16] | |
| 4 | description | varchar | 255 | 0 | Y | N | 描述:[0,255]描述该用户组的特点或权限范围 | |
| 5 | source_table | varchar | 255 | 0 | Y | N | 来源表: | |
| 6 | source_field | varchar | 255 | 0 | Y | N | 来源字段: | |
| 7 | source_id | int | 10 | 0 | N | N | 0 | 来源ID: |
| 8 | register | smallint | 5 | 0 | Y | N | 0 | 注册位置: |
| 9 | create_time | timestamp | 19 | 0 | N | N | CURRENT_TIMESTAMP | 创建时间: |
| 10 | update_time | timestamp | 19 | 0 | N | N | CURRENT_TIMESTAMP | 更新时间: |
为确保系统安全性,系统操作员只有在登录界面输入正确的用户名、密码、权限以及验证码,单击“登录”按钮后才能够进入本系统的主界面。
用户登录流程图如下所示。

图5-1用户登录流程图
登录界面如下图所示。

图5-2登录界面
登录代码如下:
def Login(self, ctx):
print("===================登录=====================")
ret = {
"error": {
"code": 70000,
"message": "账户不存在",
}
}
body = ctx.body
password = md5hash(body["password"]) or ""
obj = service_select("user").Get_obj(
{"username": body["username"]}, {"like": False}
)
if obj:
user_group = service_select("user_group").Get_obj({'name': obj['user_group']}, {"like": False})
if user_group and user_group['source_table'] != '':
user_obj = service_select(user_group['source_table']).Get_obj({"user_id": obj['user_id']}, {"like": False})
if user_obj['examine_state'] == '未通过':
ret = {
"error": {
"code": 70000,
"message": "账户未通过审核",
}
}
return ret
if user_obj['examine_state'] == '未审核':
ret = {
"error": {
"code": 70000,
"message": "账户未审核",
}
}
return ret
if obj["state"] == 1:
if obj["password"] == password:
timeout = timezone.now()
timestamp = int(time.mktime(timeout.timetuple())) * 1000
token = md5hash(str(obj["user_id"]) + "_" + str(timestamp))
ctx.request.session[token] = obj["user_id"]
service_select("access_token").Add(
{"token": token, "user_id": obj["user_id"]}
)
obj["token"] = token
ret = {
"result": {"obj": obj}
}
else:
ret = {
"error": {
"code": 70000,
"message": "密码错误",
}
}
else:
ret = {
"error": {
"code": 70000,
"message": "用户账户不可用,请联系管理员",
}
}
return ctx.response(json.dumps(ret, ensure_ascii=False))
用户输入用户名、密码、电话、姓名等必填信息后,点击注册按钮完成用户的注册。
用户注册流程图如下所示。

图5-3用户注册流程图
用户注册界面如下图所示。

图5-4用户注册界面
注册代码如下:
def Register(self, ctx):
print("===================注册=====================")
userService = service_select("user")
body = ctx.body
if "username" not in body and body["username"] == '':
return ctx.response(json.dumps({
"error": {
"code": 70000,
"message": "用户名不能为空",
}
}, ensure_ascii=False))
if "user_group" not in body and body["user_group"] == '':
return ctx.response(json.dumps({
"error": {
"code": 70000,
"message": "用户组不能为空",
}
}, ensure_ascii=False))
if "password" not in body and body["password"] == '':
return ctx.response(json.dumps({
"error": {
"code": 70000,
"message": "密码不能为空",
}
}, ensure_ascii=False))
post_param = body
post_param['nickname'] = body["nickname"] or ""
post_param['password'] = md5hash(body["password"])
obj = userService.Get_obj({"username": post_param['username']}, {"like": False})
if obj:
return ctx.response(json.dumps({
"error": {
"code": 70000,
"message": "用户名已存在",
}
}, ensure_ascii=False))
ret = {
"error": {
"code": 70000,
"message": "注册失败",
}
}
bl = userService.Add(post_param)
if bl:
ret = {
"result": {
"bl": True,
"message": "注册成功"
}
}
return ctx.response(json.dumps(ret, ensure_ascii=False))
-
-
- 前台首页模块的实现
-
首页:展示系统的核心信息,包括电影资讯、电影信息等。用户可以在首页浏览和搜索电影信息,其主界面展示如下图5-5所示。

图5-5前台首页界面
-
-
- 电影信息模块的实现
-
电影信息:提供电影信息列表,用户可以点击感兴趣的电影信息,进行收藏、点赞、评论等操作。界面如下图所示。

图5-6电影信息界面
-
-
- 电影资讯模块的实现
-
电影资讯:展示电影资讯列表,用户可以根据自己的兴趣收藏、点赞、评论,,界面如下图5-8所示。

图5-7电影资讯详情界面图
系统系统用户主要是对新用户的添加和旧用户的删除。新用户的添加主要是指添加用户名称并确定其密码;旧用户的删除也是从下拉菜单中找到对应的用户名称将其删除。不论是新用户添加还是旧用户的删除,这个权限只有管理员具有。
系统用户流程图如下所示。

图5-8系统用户流程图
系统用户界面如下图所示。

图5-9注册系统用户界面
-
-
- 系统首页模块的实现
-
系统首页,管理员登录后台系统后,可以管理后台首页、系统用户、电影分类管理、电影信息管理、系统管理(轮播图管理)、公告信息管理、资源管理(电影资讯、资讯分类)等功能。
系统首页界面如下图所示。

图5-10系统首页界面
-
-
- 电影分类管理模块的实现
-
电影分类管理:管理员可以查看、编辑电影分类列表,也可以添加新的电影分类。界面如下图所示。

图5-11电影分类管理详情界面
-
-
- 电影信息管理模块的实现
-
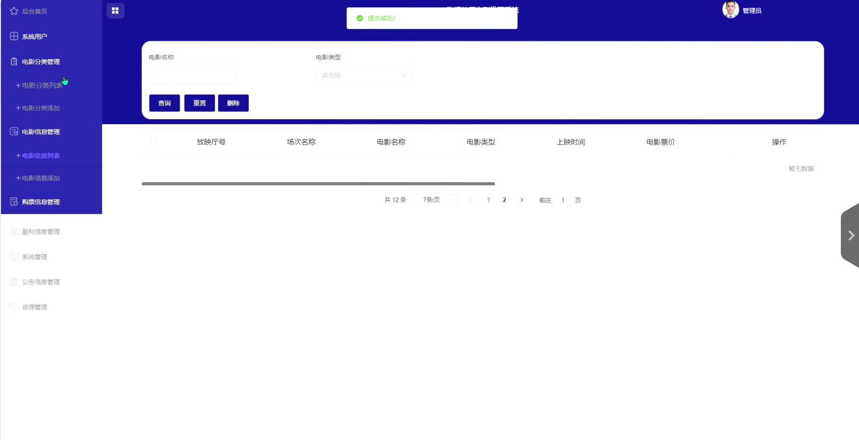
电影信息管理:管理员可以查看和管理电影信息列表,也可以添加新的电影信息。如下图所示。

图5-12电影信息管理列表界面
购票信息管理:管理员可以查看和管理购票信息列表。购票信息管理界面如下图所示。

图5-13购票信息管理列表界面图
盈利信息管理:管理员可以查看和管理盈利信息列表,可以提交盈利信息。如下图所示。

图5-14盈利信息管理列表界面图
管理员点击“系统管理”这一菜单会显示轮播图这一个子菜单,管理员可以对前台展示的轮播图进行设置,界面如下图所示。

图5-15 系统管理界面图
系统测试是用于检查软件的质量、性能、可靠性等是否符合用户需求。一套严谨的、规范的、完善的测试过程将大大提高软件的质量、可信度、可靠性,降低软件的出错率,降低用户风险系数。通过在计算机上对系统进行测试试验并从中发现此系统中存在的问题和错误然后加以修改,使之更加符合用户需求。
1.测试的目的是通过测试来发现程序在执行过程中的错误的过程。
2.好的测试方案是可以检验出还未被发现的错误的方案。
3.好的测试是发现了到目前为止还未被发现的错误的测试。
4.该系统能够完成电影信息推荐、购票信息管理、盈利信息管理、系统管理(轮播图管理)、公告信息管理、资源管理等功能,做到所开发的系统操作简单,尽量使系统操作不受用户对电脑知识水平的限制。
下表是系统登录功能测试用例,检测了用户名和密码的不同的输入情况,观察系统的响应情况。得出该功能达到了设计目标。
表6-1 系统登录功能测试用例
| 功能描述 | 用于系统登录 | |
| 测试目的 | 检测登录时的合法性检查 | |
| 测试数据以及操作 | 预期结果 | 实际结果 |
| 输入的用户名和密码带有非法字符 | 提示用户名或者密码错误 | 与预期结果一致 |
| 输入的用户名或者密码为空 | 提示用户名或者密码错误 | 与预期结果一致 |
| 输入的用户名和密码不存在 | 提示用户名或者密码错误 | 与预期结果一致 |
| 输入正确的用户名和密码 | 登录成功 | 与预期结果一致 |
下表是注册功能测试用例,检测了各种数据的输入情况,观察系统的响应情况。得出该功能达到了设计目标。
表6-2 注册功能测试用例
| 功能描述 | 用于用户注册 | |
| 测试目的 | 检测用户注册时的合法性检查 | |
| 测试数据以及操作 | 预期结果 | 实际结果 |
| 输入的手机号不合法 | 提示请输入正确的手机号码 | 与预期结果一致 |
| 输入的字段为空 | 提示必填项不能为空 | 与预期结果一致 |
| 输入的密码少于6位 | 提示密码必须为6-12位 | 与预期结果一致 |
| 输入的密码大于12位 | 提示密码必须为6-12位 | 与预期结果一致 |
下表是电影信息管理功能的测试用例,检测了管理中对电影信息的增加,删除,修改,查询操作是否成功运行。观察系统的响应情况,得出该功能也达到了设计目标,系统运行正确。
前置条件;管理员登录系统。
表6-3 电影信息管理的测试用例
| 功能描述 | 用于电影信息管理 | |
| 测试目的 | 检测电影信息管理时的各种操作的运行情况 | |
| 测试数据以及操作 | 预期结果 | 实际结果 |
| 点击添加电影信息,必填项合法输入,点击保存 | 提示添加成功 | 与预期结果一致 |
| 点击添加电影信息,必填项输入不合法,点击保存 | 提示必填项不能为空 | 与预期结果一致 |
| 点击修改电影信息,必填项修改为空,点击保存 | 提示必填项不能为空 | 与预期结果一致 |
| 点击修改电影信息,必填项输入不合法,点击保存 | 提示必填项不能为空 | 与预期结果一致 |
| 点击删除电影信息,选择电影信息删除 | 提示删除成功 | 与预期结果一致 |
| 点击搜索电影信息,输入存在的电影信息名 | 查找出电影信息 | 与预期结果一致 |
| 点击搜索电影信息,输入不存在的电影信息名 | 不显示电影信息 | 与预期结果一致 |
经过对此系统的测试,得出该系统足以满足注册用户日常需求,在功能项目和操作等方面也能满足管理员对于注册用户的管理。但是,还有很多功能有待添加,这个系统仅能满足大部分的需求,还需要对此系统的功能更进一步的完善,这样使用起来才能更加的完美。
在开发本基于Python的电影推荐系统之前,首先通过网上查询现有的电影推荐系统功能、线下通过问卷调查的方式,了解注册用户对电影推荐的具体需求,对系统的开发背景以及电影推荐及分析系统的研究现状进行研究,设计了本基于Python的电影推荐系统具体实现的功能;确定好功能后,第二步就是开发工具的选择,在设计本基于Python的电影推荐系统的时候,采用了现下比较流程的Pythong语言、Django框架,数据的存储方面采用的是开源的MYSQL。接下来就是对系统需求的分析,在文中主要通过对基于Python的电影推荐系统进行可行性、性能、功能、用例、业务流程五个方面进行分析,确定了本基于Python的电影推荐系统的具体功能,功能确定后就是对系统的设计以及数据库等方面,最终完成系统的开发,对系统进行测试总结。
在开发本基于Python的电影推荐系统的过程中我成长了很多,学习到了很多书本上没有的知识,目前系统虽然已经完成,但是还有许多地方需要改进,比如界面布局方面,代码的编写方面,都可以进一步完善,由于自己专业知识的浅薄,系统做的并不是十分完美,以后我会不断进行学习,对系统进行完善,希望有机会能够投入到学校的使用当中,给同学们提供便利。
参考文献
[1]李光明,杨攀攀,古婵.基于Flink的动态感知用户兴趣漂移的电影推荐系统[J].电子器件,2024,47(05):1425-1433.
[2]Bazargani M ,H.Alizadeh S ,Masoumi B .Group deep neural network approach in semantic recommendation system for movie recommendation in networks online[J].Electronic Commerce Research,2024,(prepublish):1-40.
[3]蒋亚平.基于Spark的电影推荐系统关键技术研究与应用[J].电脑编程技巧与维护,2024,(08):47-49.DOI:10.16184/j.cnki.comprg.2024.08.015.
[4]刘磊.基于知识图谱和增量学习的实时电影推荐系统[D].杭州电子科技大学,2024.
[5]尹建凯.基于深度学习和协同过滤的电影推荐系统设计与实现[D].华东师范大学,2024.
[6]朱文倩.基于用户意图的序列推荐系统研究与应用[D].北京邮电大学,2024.DOI:10.26969/d.cnki.gbydu.2024.000738.
[7]钟礼.基于知识图谱的电影推荐系统的设计与实现[D].西南科技大学,2024.DOI:10.27415/d.cnki.gxngc.2024.001218.
[8]阙乃源.基于人脸多特征信息的嵌入式电影推荐系统[D].南昌大学,2024.DOI:10.27232/d.cnki.gnchu.2024.000516.
[9]成伟.基于BMRC-细粒度情感分析的电影推荐系统设计与实现[D].河北经贸大学,2024.DOI:10.27106/d.cnki.ghbju.2024.000984.
[10]岳瑞波.基于深度学习的个性化电影推荐系统算法与应用研究[D].三峡大学,2024.DOI:10.27270/d.cnki.gsxau.2024.000173.
[11]Zhang Q ,Abisado M.A Novel Context-Aware Deep Learning Algorithm for Enhanced Movie Recommendation Systems[J].Mathematical Modelling of Engineering Problems,2023,10(6):
[12]黄奕宸.基于用户画像的电影推荐系统的设计与实现[J].铜仁学院学报,2023,25(06):75-83+108.
[13]张佳伟.基于深度学习与多目标优化的电影推荐系统研究[D].南京邮电大学,2023.DOI:10.27251/d.cnki.gnjdc.2023.001994.
[14]张宁.基于Spark的电影推荐系统设计与实现[D].西安电子科技大学,2023.DOI:10.27389/d.cnki.gxadu.2023.003276.
[15]牛妍辉.基于知识图谱的个性化电影推荐系统的研究与实现[D].石河子大学,2023.DOI:10.27332/d.cnki.gshzu.2023.001275.
[16]刘英东.基于知识图谱的电影推荐系统研究[D].山西大学,2023.DOI:10.27284/d.cnki.gsxiu.2023.000669.
[17]阿荣.基于混合推荐的电影推荐系统的设计与实现[D].北京邮电大学,2023.DOI:10.26969/d.cnki.gbydu.2023.001034.
[18]高琛博.基于序列化推荐算法的电影推荐系统的设计与实现[D].北京邮电大学,2023.DOI:10.26969/d.cnki.gbydu.2023.001203.
[19]刘晓伟.基于协同过滤的个性化电影推荐系统[D].山东大学,2023.DOI:10.27272/d.cnki.gshdu.2023.007011.
[20]潘良杰.基于Flink的电影推荐系统的研究与实现[D].厦门理工学院,2023.DOI:10.27866/d.cnki.gxlxy.2023.000335.
致谢
在此论文完成之际,感谢我的指导老师。在指导老师的网页设计课上,当时我学到了很多东西,这对于我实习过程中也打了一定的基础,而且指导老师对于我的设计也提出许多建议,并予以悉心的指导,对于一些细小的问题都耐心的指导我去完善,授予我写论文的交流消息,时常的鼓励我,另外感谢教导我完善此项目的前端同学,对于这个项目,我是边学习边实现完成的,有许多东西开始并不是很明白,但前端开发的同学非常耐心的引导我去将这个项目完成,在系统的后端开发中,所用到的后台开发技术也时常会给我讲解,助于我更好的将论文完成,在此对帮助到我的同学和一直予以教导的指导老师致以衷心的感谢,祝事业有成。
点赞+收藏+关注 →私信领取本源代码、数据库
关注博主下篇更精彩
一键三连!!!
一键三连!!!
一键三连!!!
感谢一键三连!!!
1039

被折叠的 条评论
为什么被折叠?



