背景介绍
在 Linux 内核网络开发过程中,网络丢包问题是一个常见的挑战。传统的网络抓包工具(如 tcpdump)虽然能够帮助开发者定位问题,但其效率较低,且在深度网络问题定位方面能力有限。随着 eBPF 技术的快速发展,出现了更高级的问题跟踪能力。字节跳动 STE 团队基于此技术开发了下一代内核网络抓包工具: netcap (net capture,内部原名:xcap),并正式对外开源:GitHub - bytedance/netcap
与 tcpdump 工具只能作用于内核网络协议栈准备发包和收包的固定点相比,netcap 可以几乎跟踪整个内核网络协议栈(有 skb 作为参数的函数)。字节跳动 STE 团队使用 tcpdump 语法作为过滤条件,以 skb(socket buffer)为上下文,可以轻松掌握整个报文在内核网络协议栈的完整踪迹,从而帮助开发者大大提高内核网络丢包问题的定位效率。
使用举例
使用方式举例:
例 1:查看 ip 10.227.0.45 的 icmp 包是否到达内核预期的函数调用点, 这样做的好处是:在定位排查网络问题的时候,可以方便的缩小怀疑范围,提高效率。
netcap skb -f icmp_rcv@1 -i eth0 -e "host 10.227.0.45" -t "-nnv"
其中 -f 后面的参数是 kprobe 或者 tracepoint 的具体函数(默认是 kprobe),并且需要告诉 netcap,skb 在这个函数 (本例是 icmp_rcv) 的第几个参数(从 1 开始),本例是第 1 个。
-i 后面是指 skb 的 dev 参数对应的网卡,这里要谨慎使用,因为有些函数的 skb 是没有设置 dev 的。
-e 的参数是 tcpdump 的过滤语法。
-t 的参数是 tcpdump 的显示方式,netcap 并没有自己显示数据包内容,而是借用了 tcpdump 的显示方式。
例 2:查看内核对于 tcp 端口 9000 的报文的丢包位置:
netcap skb -f tracepoint:skb:kfree_skb -e "tcp port 9000" -S
其中 -f 后面的参数是 kprobe 或者 tracepoint 的具体函数,tracepoint 不需要传递 skb 是第几个参数。
-S 表示连带着打印出此调用的 stack,本例中通过 stack 可以看到是哪里丢包的。
举个例子,在机器上配置一个丢包的 iptables 规则把来访的 tcp 9000 的包丢掉,如下图所示:
iptables -A INPUT -p tcp --dport 9000 -j DROP
然后使用 netcap 上面的命令观察丢包情况:

其它命令行参数可以通过阅读开源代码的 README 或命令 netcap help skb 来详细了解。
-
设计与实现
3.1 主体框架
netcap 通过 kprobe /tracepoint 方式实现函数的 hook,通过函数参数获取 skb 和 sock 关键结构体,拿到网络包的数据,通过 bpf map 和用户态进行数据传递。

3.2 实现原理
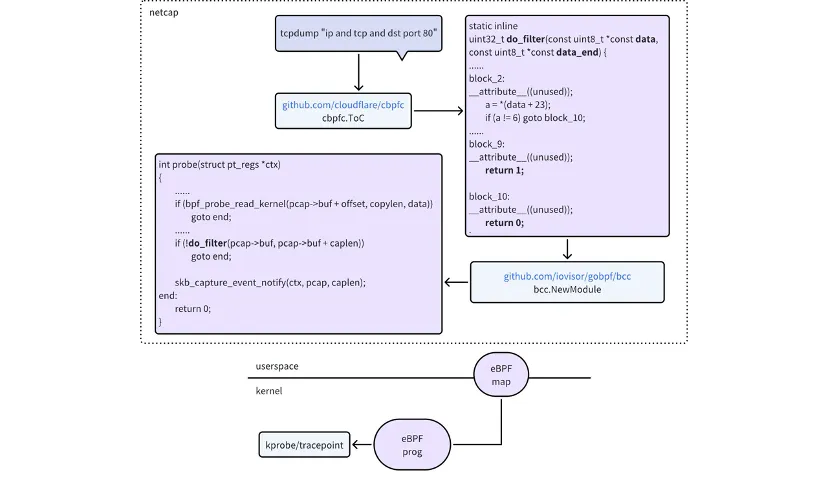
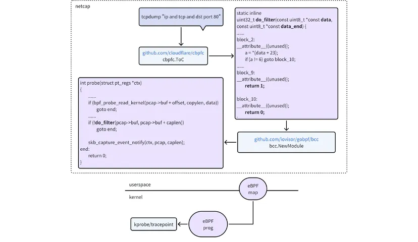
netcap 的 工作原理大体如下:在 eBPF 程序中完成数据包的过滤,找出 tcpdump 语法过滤的包,然后把这个包给到 netcap 应用程序,netcap 应用程序再把这个包发去给 tcpdump 显示,或者直接输出 pcap 文件。如下图所示:

3.2.1 如何按 tcpdump 语法过滤
tcpdump 的过滤语法是基于 cBPF 的,使用开源库:https://github.com/cloudflare/cbpfc 这里可以把 tcpdump 的过滤语法转化成一个 C 函数,这个 C 函数可以嵌入到 netcap 的 eBPF 的程序中。转成 C 函数的基本原理如下:先利用 libpcap 库把 tcpdump 过滤语法转成 cBPF 指令码,然后基于此指令码转化成 C 语言的函数。如下图所示:

3.2.2 如何把数据包内容用 tcpdump 显示出来
netcap 程序启动后,也会启动一个 tcpdump 的程序,tcpdump 的标准输入接收 pcap 格式的输入流,然后以不同的参数(例如 -e 是显示 mac 地址)从其标准输出打印出解析后的格式。如下图所示:

3.2.3 如何找到数据包的内容
在内核中,是用 skb 来描述数据包的,找到 skb 中所指定的不同 header 的位置,就可以找到整个数据包,skb 的结构大体如下所示:

3.2.4 发送方向数据包不完整,如何过滤数据包
在发送数据包的时候,例如 __ip_finish_output 函数,有时未填充完整的 eth 头、ip 头、tcp 头,那么是怎么得到完整的包呢?
netcap 会尽力根据 skb 的 sock 结构来推导,还原数据包,此时抓出来的包有些非关键信息会与实际情况不一致(比如 ip 头的 id 字段)。skb 通过 sock 来推导数据包内容的逻辑大体如下图所示:

4. 其他用法及扩展
4.1 多 Trace 点汇总分析
netcap 可以统计数据包经过多个点的时间,然后汇总输出,从而分析性能,举个例子,使用下面的命令:
netcap skb -f tracepoint:net:netif_receive_skb,ip_local_deliver@1,ip_local_deliver_finish@3,icmp_rcv@1 -e "host 10.227.0.72 and icmp" -i eth0 --gather --gather-output-color cyan
可以观察到输出如下,根据到达 trace 点的时间,就能够分析出数据包性能损耗在哪里,或者在哪里可能引入了延迟。

4.2 扩展功能
用户可以自定义自己的过滤函数和输出函数,这里举例如下,
netcap skb -f icmp_rcv@1 -e "host 10.227.0.72" -i eth0 --user-filter skb_user_filter.c --user-action skb_user_action.c --user-output-color green
其中扩展过滤文件 skb_user_filter.c 如下:
// Return 0 means it's not need, pls filter out it.
static inline int xcap_user_filter(void *ctx, void *pkt, u16 trace_index)
{
return 1;
}
这个扩展函数的返回值如果是 0,表示在 tcpdump 语法的过滤后,再进行一次用户自定义过滤,比如可以方便的写几行脚本,然后按照 skb->mark 来过滤。
其中扩展输出文件 skb_user_action.c 如下:
struct xcap_user_extend {
int a; // format: 0x%x
uint32_t b; //
int64_t c;
uint8_t x1; // format: %c
uint8_t x2; // format: 0x%x
uint16_t x3; // format: 0x%x
};
// Return 0 means not need to ouput
static inline int xcap_user_action(void *ctx, void *pkt, u32 pkt_len, struct xcap_user_extend *user, u16 trace_index)
{
user->a = 0x12345678;
user->b = 1000;
user->c = 2002;
user->x1 = 'M';
user->x2 = 0x11;
user->x3 = 0xabcd;
return 1;
}
其中 struct xcap_user_extend 是用户自定义的结构体,想输出什么信息,就在这个结构体定义并赋值即可。结构体可支持的类型如下 (注:不支持指针,也不支持数组):int8_t, uint8_t, char, int16_t, uint16_t, int, uint32_t,int64_t, uint64_t 。
这样就可以附带一些信息输出了,如下图:

未来展望
在开发者的日常工作中,网络抓包工具成为了网络工程师、测试工程师等必备的技能之一,字节跳动 STE 团队开源的 netcap 网络抓包工具,期望能够帮助大家提高定位内核网络丢包问题的效率,非常欢迎开发者们一起加入并贡献 PR,共同推进开源项目发展。未来我们也将在以下几个方向进行优化,敬请关注。
- 对 DPDK 的进一步支持,由于 usdt 的上游库存在问题,故无法支持应用程序的 usdt,有兴趣的读者可以修改支持。
- 对多内核版本的统一支持。
- 在自定义输出的时候,数据包较多的情况下,会出现打印错乱,原因是 tcpdump 的输出信息和用户自定义的输出信息共同使用了标准输出,未来也将针对该问题做后续优化。
背景介绍
在 Linux 内核网络开发过程中,网络丢包问题是一个常见的挑战。传统的网络抓包工具(如 tcpdump)虽然能够帮助开发者定位问题,但其效率较低,且在深度网络问题定位方面能力有限。随着 eBPF 技术的快速发展,出现了更高级的问题跟踪能力。字节跳动 STE 团队基于此技术开发了下一代内核网络抓包工具: netcap (net capture,内部原名:xcap),并正式对外开源:GitHub - bytedance/netcap
与 tcpdump 工具只能作用于内核网络协议栈准备发包和收包的固定点相比,netcap 可以几乎跟踪整个内核网络协议栈(有 skb 作为参数的函数)。字节跳动 STE 团队使用 tcpdump 语法作为过滤条件,以 skb(socket buffer)为上下文,可以轻松掌握整个报文在内核网络协议栈的完整踪迹,从而帮助开发者大大提高内核网络丢包问题的定位效率。
使用举例
使用方式举例:
例 1:查看 ip 10.227.0.45 的 icmp 包是否到达内核预期的函数调用点, 这样做的好处是:在定位排查网络问题的时候,可以方便的缩小怀疑范围,提高效率。
netcap skb -f icmp_rcv@1 -i eth0 -e "host 10.227.0.45" -t "-nnv"其中 -f 后面的参数是 kprobe 或者 tracepoint 的具体函数(默认是 kprobe),并且需要告诉 netcap,skb 在这个函数 (本例是 icmp_rcv) 的第几个参数(从 1 开始),本例是第 1 个。
-i 后面是指 skb 的 dev 参数对应的网卡,这里要谨慎使用,因为有些函数的 skb 是没有设置 dev 的。
-e 的参数是 tcpdump 的过滤语法。
-t 的参数是 tcpdump 的显示方式,netcap 并没有自己显示数据包内容,而是借用了 tcpdump 的显示方式。
例 2:查看内核对于 tcp 端口 9000 的报文的丢包位置:
netcap skb -f tracepoint:skb:kfree_skb -e "tcp port 9000" -S其中 -f 后面的参数是 kprobe 或者 tracepoint 的具体函数,tracepoint 不需要传递 skb 是第几个参数。
-S 表示连带着打印出此调用的 stack,本例中通过 stack 可以看到是哪里丢包的。
举个例子,在机器上配置一个丢包的 iptables 规则把来访的 tcp 9000 的包丢掉,如下图所示:
iptables -A INPUT -p tcp --dport 9000 -j DROP然后使用 netcap 上面的命令观察丢包情况:

其它命令行参数可以通过阅读开源代码的 README 或命令
netcap help skb来详细了解。 -
设计与实现
-
3.1 主体框架
netcap 通过 kprobe /tracepoint 方式实现函数的 hook,通过函数参数获取 skb 和 sock 关键结构体,拿到网络包的数据,通过 bpf map 和用户态进行数据传递。

3.2 实现原理
netcap 的 工作原理大体如下:在 eBPF 程序中完成数据包的过滤,找出 tcpdump 语法过滤的包,然后把这个包给到 netcap 应用程序,netcap 应用程序再把这个包发去给 tcpdump 显示,或者直接输出 pcap 文件。如下图所示:

3.2.1 如何按 tcpdump 语法过滤
tcpdump 的过滤语法是基于 cBPF 的,使用开源库:https://github.com/cloudflare/cbpfc 这里可以把 tcpdump 的过滤语法转化成一个 C 函数,这个 C 函数可以嵌入到 netcap 的 eBPF 的程序中。转成 C 函数的基本原理如下:先利用 libpcap 库把 tcpdump 过滤语法转成 cBPF 指令码,然后基于此指令码转化成 C 语言的函数。如下图所示:

3.2.2 如何把数据包内容用 tcpdump 显示出来
netcap 程序启动后,也会启动一个 tcpdump 的程序,tcpdump 的标准输入接收 pcap 格式的输入流,然后以不同的参数(例如 -e 是显示 mac 地址)从其标准输出打印出解析后的格式。如下图所示:

3.2.3 如何找到数据包的内容
在内核中,是用 skb 来描述数据包的,找到 skb 中所指定的不同 header 的位置,就可以找到整个数据包,skb 的结构大体如下所示:

3.2.4 发送方向数据包不完整,如何过滤数据包
在发送数据包的时候,例如 __ip_finish_output 函数,有时未填充完整的 eth 头、ip 头、tcp 头,那么是怎么得到完整的包呢?
netcap 会尽力根据 skb 的 sock 结构来推导,还原数据包,此时抓出来的包有些非关键信息会与实际情况不一致(比如 ip 头的 id 字段)。skb 通过 sock 来推导数据包内容的逻辑大体如下图所示:

4. 其他用法及扩展
4.1 多 Trace 点汇总分析
netcap 可以统计数据包经过多个点的时间,然后汇总输出,从而分析性能,举个例子,使用下面的命令:
netcap skb -f tracepoint:net:netif_receive_skb,ip_local_deliver@1,ip_local_deliver_finish@3,icmp_rcv@1 -e "host 10.227.0.72 and icmp" -i eth0 --gather --gather-output-color cyan可以观察到输出如下,根据到达 trace 点的时间,就能够分析出数据包性能损耗在哪里,或者在哪里可能引入了延迟。

4.2 扩展功能
用户可以自定义自己的过滤函数和输出函数,这里举例如下,
netcap skb -f icmp_rcv@1 -e "host 10.227.0.72" -i eth0 --user-filter skb_user_filter.c --user-action skb_user_action.c --user-output-color green其中扩展过滤文件 skb_user_filter.c 如下:
// Return 0 means it's not need, pls filter out it. static inline int xcap_user_filter(void *ctx, void *pkt, u16 trace_index) { return 1; }这个扩展函数的返回值如果是 0,表示在 tcpdump 语法的过滤后,再进行一次用户自定义过滤,比如可以方便的写几行脚本,然后按照 skb->mark 来过滤。
其中扩展输出文件 skb_user_action.c 如下:
struct xcap_user_extend { int a; // format: 0x%x uint32_t b; // int64_t c; uint8_t x1; // format: %c uint8_t x2; // format: 0x%x uint16_t x3; // format: 0x%x }; // Return 0 means not need to ouput static inline int xcap_user_action(void *ctx, void *pkt, u32 pkt_len, struct xcap_user_extend *user, u16 trace_index) { user->a = 0x12345678; user->b = 1000; user->c = 2002; user->x1 = 'M'; user->x2 = 0x11; user->x3 = 0xabcd; return 1; }其中 struct xcap_user_extend 是用户自定义的结构体,想输出什么信息,就在这个结构体定义并赋值即可。结构体可支持的类型如下 (注:不支持指针,也不支持数组):int8_t, uint8_t, char, int16_t, uint16_t, int, uint32_t,int64_t, uint64_t 。
这样就可以附带一些信息输出了,如下图:

未来展望
在开发者的日常工作中,网络抓包工具成为了网络工程师、测试工程师等必备的技能之一,字节跳动 STE 团队开源的 netcap 网络抓包工具,期望能够帮助大家提高定位内核网络丢包问题的效率,非常欢迎开发者们一起加入并贡献 PR,共同推进开源项目发展。未来我们也将在以下几个方向进行优化,敬请关注。
- 对 DPDK 的进一步支持,由于 usdt 的上游库存在问题,故无法支持应用程序的 usdt,有兴趣的读者可以修改支持。
- 对多内核版本的统一支持。
- 在自定义输出的时候,数据包较多的情况下,会出现打印错乱,原因是 tcpdump 的输出信息和用户自定义的输出信息共同使用了标准输出,未来也将针对该问题做后续优化。
背景介绍
在 Linux 内核网络开发过程中,网络丢包问题是一个常见的挑战。传统的网络抓包工具(如 tcpdump)虽然能够帮助开发者定位问题,但其效率较低,且在深度网络问题定位方面能力有限。随着 eBPF 技术的快速发展,出现了更高级的问题跟踪能力。字节跳动 STE 团队基于此技术开发了下一代内核网络抓包工具: netcap (net capture,内部原名:xcap),并正式对外开源:GitHub - bytedance/netcap
与 tcpdump 工具只能作用于内核网络协议栈准备发包和收包的固定点相比,netcap 可以几乎跟踪整个内核网络协议栈(有 skb 作为参数的函数)。字节跳动 STE 团队使用 tcpdump 语法作为过滤条件,以 skb(socket buffer)为上下文,可以轻松掌握整个报文在内核网络协议栈的完整踪迹,从而帮助开发者大大提高内核网络丢包问题的定位效率。
使用举例
使用方式举例:
例 1:查看 ip 10.227.0.45 的 icmp 包是否到达内核预期的函数调用点, 这样做的好处是:在定位排查网络问题的时候,可以方便的缩小怀疑范围,提高效率。
netcap skb -f icmp_rcv@1 -i eth0 -e "host 10.227.0.45" -t "-nnv"其中 -f 后面的参数是 kprobe 或者 tracepoint 的具体函数(默认是 kprobe),并且需要告诉 netcap,skb 在这个函数 (本例是 icmp_rcv) 的第几个参数(从 1 开始),本例是第 1 个。
-i 后面是指 skb 的 dev 参数对应的网卡,这里要谨慎使用,因为有些函数的 skb 是没有设置 dev 的。
-e 的参数是 tcpdump 的过滤语法。
-t 的参数是 tcpdump 的显示方式,netcap 并没有自己显示数据包内容,而是借用了 tcpdump 的显示方式。
例 2:查看内核对于 tcp 端口 9000 的报文的丢包位置:
netcap skb -f tracepoint:skb:kfree_skb -e "tcp port 9000" -S其中 -f 后面的参数是 kprobe 或者 tracepoint 的具体函数,tracepoint 不需要传递 skb 是第几个参数。
-S 表示连带着打印出此调用的 stack,本例中通过 stack 可以看到是哪里丢包的。
举个例子,在机器上配置一个丢包的 iptables 规则把来访的 tcp 9000 的包丢掉,如下图所示:
iptables -A INPUT -p tcp --dport 9000 -j DROP然后使用 netcap 上面的命令观察丢包情况:

其它命令行参数可以通过阅读开源代码的 README 或命令
netcap help skb来详细了解。 -
设计与实现
-
3.1 主体框架
netcap 通过 kprobe /tracepoint 方式实现函数的 hook,通过函数参数获取 skb 和 sock 关键结构体,拿到网络包的数据,通过 bpf map 和用户态进行数据传递。

3.2 实现原理
netcap 的 工作原理大体如下:在 eBPF 程序中完成数据包的过滤,找出 tcpdump 语法过滤的包,然后把这个包给到 netcap 应用程序,netcap 应用程序再把这个包发去给 tcpdump 显示,或者直接输出 pcap 文件。如下图所示:

3.2.1 如何按 tcpdump 语法过滤
tcpdump 的过滤语法是基于 cBPF 的,使用开源库:https://github.com/cloudflare/cbpfc 这里可以把 tcpdump 的过滤语法转化成一个 C 函数,这个 C 函数可以嵌入到 netcap 的 eBPF 的程序中。转成 C 函数的基本原理如下:先利用 libpcap 库把 tcpdump 过滤语法转成 cBPF 指令码,然后基于此指令码转化成 C 语言的函数。如下图所示:

3.2.2 如何把数据包内容用 tcpdump 显示出来
netcap 程序启动后,也会启动一个 tcpdump 的程序,tcpdump 的标准输入接收 pcap 格式的输入流,然后以不同的参数(例如 -e 是显示 mac 地址)从其标准输出打印出解析后的格式。如下图所示:

3.2.3 如何找到数据包的内容
在内核中,是用 skb 来描述数据包的,找到 skb 中所指定的不同 header 的位置,就可以找到整个数据包,skb 的结构大体如下所示:

3.2.4 发送方向数据包不完整,如何过滤数据包
在发送数据包的时候,例如 __ip_finish_output 函数,有时未填充完整的 eth 头、ip 头、tcp 头,那么是怎么得到完整的包呢?
netcap 会尽力根据 skb 的 sock 结构来推导,还原数据包,此时抓出来的包有些非关键信息会与实际情况不一致(比如 ip 头的 id 字段)。skb 通过 sock 来推导数据包内容的逻辑大体如下图所示:

4. 其他用法及扩展
4.1 多 Trace 点汇总分析
netcap 可以统计数据包经过多个点的时间,然后汇总输出,从而分析性能,举个例子,使用下面的命令:
netcap skb -f tracepoint:net:netif_receive_skb,ip_local_deliver@1,ip_local_deliver_finish@3,icmp_rcv@1 -e "host 10.227.0.72 and icmp" -i eth0 --gather --gather-output-color cyan可以观察到输出如下,根据到达 trace 点的时间,就能够分析出数据包性能损耗在哪里,或者在哪里可能引入了延迟。

4.2 扩展功能
用户可以自定义自己的过滤函数和输出函数,这里举例如下,
netcap skb -f icmp_rcv@1 -e "host 10.227.0.72" -i eth0 --user-filter skb_user_filter.c --user-action skb_user_action.c --user-output-color green其中扩展过滤文件 skb_user_filter.c 如下:
// Return 0 means it's not need, pls filter out it. static inline int xcap_user_filter(void *ctx, void *pkt, u16 trace_index) { return 1; }这个扩展函数的返回值如果是 0,表示在 tcpdump 语法的过滤后,再进行一次用户自定义过滤,比如可以方便的写几行脚本,然后按照 skb->mark 来过滤。
其中扩展输出文件 skb_user_action.c 如下:
struct xcap_user_extend { int a; // format: 0x%x uint32_t b; // int64_t c; uint8_t x1; // format: %c uint8_t x2; // format: 0x%x uint16_t x3; // format: 0x%x }; // Return 0 means not need to ouput static inline int xcap_user_action(void *ctx, void *pkt, u32 pkt_len, struct xcap_user_extend *user, u16 trace_index) { user->a = 0x12345678; user->b = 1000; user->c = 2002; user->x1 = 'M'; user->x2 = 0x11; user->x3 = 0xabcd; return 1; }其中 struct xcap_user_extend 是用户自定义的结构体,想输出什么信息,就在这个结构体定义并赋值即可。结构体可支持的类型如下 (注:不支持指针,也不支持数组):int8_t, uint8_t, char, int16_t, uint16_t, int, uint32_t,int64_t, uint64_t 。
这样就可以附带一些信息输出了,如下图:

未来展望
在开发者的日常工作中,网络抓包工具成为了网络工程师、测试工程师等必备的技能之一,字节跳动 STE 团队开源的 netcap 网络抓包工具,期望能够帮助大家提高定位内核网络丢包问题的效率,非常欢迎开发者们一起加入并贡献 PR,共同推进开源项目发展。未来我们也将在以下几个方向进行优化,敬请关注。
- 对 DPDK 的进一步支持,由于 usdt 的上游库存在问题,故无法支持应用程序的 usdt,有兴趣的读者可以修改支持。
- 对多内核版本的统一支持。
- 在自定义输出的时候,数据包较多的情况下,会出现打印错乱,原因是 tcpdump 的输出信息和用户自定义的输出信息共同使用了标准输出,未来也将针对该问题做后续优化。
4578

被折叠的 条评论
为什么被折叠?



