Arbess 是一款国产开源免费的 CI/CD 工具,支持免费私有化部署,轻量、简洁易用。本文将详细介绍流水线配置结束后,如何开启流水线运行评审,以及企业微信通知评审人。
1、Arbess 安装与配置
1.1 安装
本文以CentOS操作系统为例。
- 下载,服务端安装包含Agent安装,CentOS安装包下载地址:Arbess下载,点击CentOS下载,下载完成后得到类似tiklab-arbess-x.x.x.rpm的文件。
- 安装,上传到服务器上,在文件同级目录执行命令安装。
rpm -ivh tiklab-arbess-x.x.x.rpm
- 启动,系统默认安装路径为/opt目录,进入/opt/tiklab-arbess/bin目录下,执行./arbess start即可启动成功。
启动Arbess系统
使用 http://ip:9200 进行访问。使用初始用户名密码admin\123456登录,首次登录需要修改管理员密码。成功登录后展示Arbess首页。
Arbess首页
1.2 配置流水线
Arbess流水线采用可视化设计,实现Java项目自动化部署,在流水线中配置通用git代码、构建安装包并部署主机。创建流水线,进入流水线设计页面进行操作。
- 添加通用git源码任务
服务集成添加完毕之后,进入流水线设计,点击新阶段→源码→通用git。需要填入任务名称、Git版本、Git仓库地址、分支、通用Git授权信息等。
添加源码任务
| 字段 | 描述 |
| 任务名称 | 任务名称清晰地标识项目或对象。 |
| Git版本 | Arbess所在服务器Git安装路径。 |
| Git仓库地址 | 通用Git地址。 |
| 仓库 | 选择授权信息后点击仓库,程序会自动获取凭证权限下的仓库列表,管理者只需选择需要配置的仓库即可。 |
| 通用git服务 | 通用Git授权信息。 |
- 配置Maven构建任务
代码扫描添加完毕之后,添加构建安装包任务。根据代码构建方式选择Maven构建,点击新阶段→构建→Maven构建。输入构建信息,输入完成后,点击空白处进行保存。
配置Maven构建任务
| 字段 | 描述 |
| 任务名称 | 任务名称清晰地标识项目或对象。 |
| JDK版本 | Arbess所在服务器JDK安装路径。 |
| Maven版本 | Arbess所在服务器Maven安装路径。 |
| 模块地址 | 构建路径,默认为${DEFAULT_CODE_ADDRESS},也可输入绝对路径。 |
| 执行命令 | 执行Maven构建的命令。 |
- 配置主机部署任务
点击新阶段→部署→主机部署。输入部署信息,部署的内容可以使用变量,添加变量后使用${变量名称}进行引用,输入完成后,点击空白处进行保存。
配置主机部署任务
| 字段 | 描述 |
| 任务名称 | 任务名称清晰地标识项目或对象。默认主机部署。 |
| 主机地址 | 部署主机远程SSH认证凭证。 |
| 部署文件 | 需要部署的文件,可以写绝对路径,也可以写泛路径,泛路径需要配合部署文件规则来匹配到部署文件。 |
| 部署文件匹配规则 | 文件匹配规则,支持正则表达式。 |
| 部署位置 | 部署远程主机位置。 |
| 部署命令 | 文件部署命令。 |
至此流水线设计完毕,下面介绍流水线发布审核配置。
2、消息配置
2.1 发送方式配置
配置流水线发布通知企业微信,需要配置企业微信机器人Hook地址。企业微信管理员在企业微信打开任意一个群聊 --> 右上角新建机器人 --> 输入信息完成 即可获取机器人Hook地址。
添加机器人
获取机器人Hook地址后,进入Arbess系统设置消息页面,配置企业微信机器人hook链接。
配置企业机器人
2.2 通知方案配置
配置完成后,配置通知方案。点击需要配置的方案名称,进入配置页面。
配置通知方案
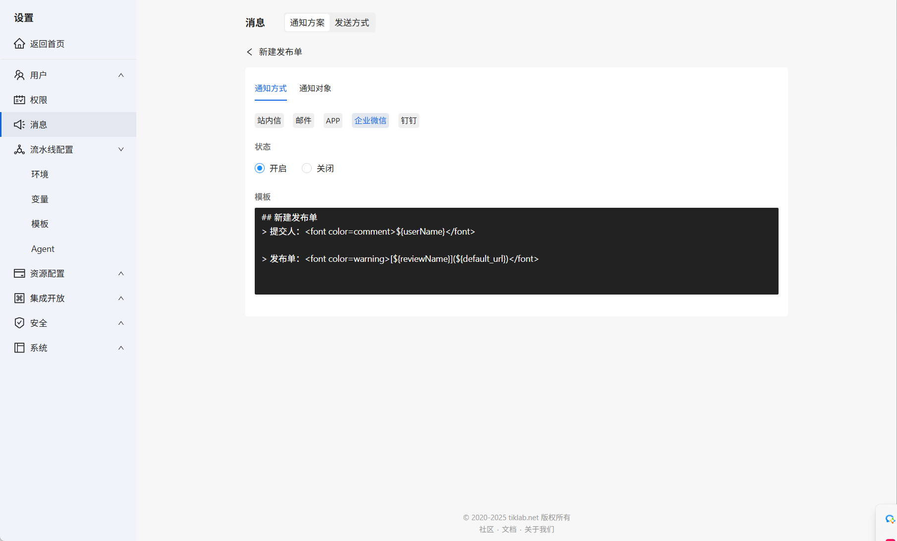
可同时开启站内信、邮箱、APP、企业微信、钉钉消息通知。
通知方案
其中企业微信通知方案遵循Markdown文档格式,可自行修改模版。
3、发布评审
消息配置完成后,还需要开启流水线发布审核,进入流水线详情,在流水线设置的评审,开启当前流水线评审并配置评审人。
开启流水线评审
流水线评审开启后,在流水线设计页面可提交评审。

提交评审
提交的评审在流水线发布页面显示评审。

开始评审
点击开始评审,会向企业微信发送消息通知。
消息通知
点击消息通知的链接,可快速进入评审页面。
评审不通过不允许运行流水线,评审通过之后,可以对流水线进行运行。

流水线评审
4、运行流水线
- 运行流水线
流水线评审通过后,可以对流水线进行执行。
完成评审
运行流水线
流水线运行同时,可以点击相关流水线,查看运行实时日志。
查看详细日志
至此,使用Arbess成功搭建流水线,开启流水线发布评审,并使用企业微信通知评审人进行评审。

1198

被折叠的 条评论
为什么被折叠?



