关于BruteShark
BruteShark是一款功能强大的网络安全取证分析工具(NFAT),在该工具的帮助下,广大研究人员可以轻松地对网络流量(主要是PCAP文件,但也可以从网络接口直接实时捕捉流量)进行深度处理和审查。该工具的功能主要包括密码提取、网络映射构建、TCP回话重建和提取加密密码的哈希等,该工具设置还可以将提取出的加密密码哈希转换为Hashcat格式来执行暴力破解测试。
该工具的主要目标是为负责网络流量分析的安全研究人员和网络管理员提供安全解决方案,同时也可以识别出潜在的网络安全薄弱点。
目前,BruteShark提供了两个可用版本,即一个基于GUI的应用程序(Windows)和一个命令行工具(Windows和Linux)。
除此之外,该项目所提供的解决方案中,有很多项目和组件都可以单独用作分析Linux或Windows网络流量的基础设施。
功能介绍
1、提取和编码用户名和密码(HTTP、FTP、Telnet、IMAP、SMTP等);
2、提取身份验证哈希并使用Hashcat(Kerberos、NTLM、CRAM-MD5、HTTP摘要…)进行破解;
3、构建可视化网络结构图(包含网络节点、开放端口、域用户等);
4、提取DNS查询;
5、重构所有的TCP & UDP会话;
6、文件分割;
7、提取VoIP通话(SIP、RTP);
工具下载
Windows
首先,我们需要下载并安装下列依赖组件:
1、Npcap驱动程序(安装好最新版本的Wireshark后将默认安装好Npcap);
2、.NET Core Runtime
桌面版本:BruteSharkDesktop Windows 安装包(64 Bit)
命令行工具版本:BruteSharkCli Windows 10可执行程序
【→所有资源关注我,私信回复“资料”获取←】> 1、网络安全学习路线> 2、电子书籍(白帽子)> 3、安全大厂内部视频> 4、100份src文档> 5、常见安全面试题> 6、ctf大赛经典题目解析> 7、全套工具包> 8、应急响应笔记
Linux
首先,我们需要下载并安装下列依赖组件:
1、libpcap驱动程序
接下来,使用下列命令下载BruteSharkCli:
wget https://github.com/odedshimon/BruteShark/releases/latest/download/BruteSharkCli
./BruteSharkCli
工具使用
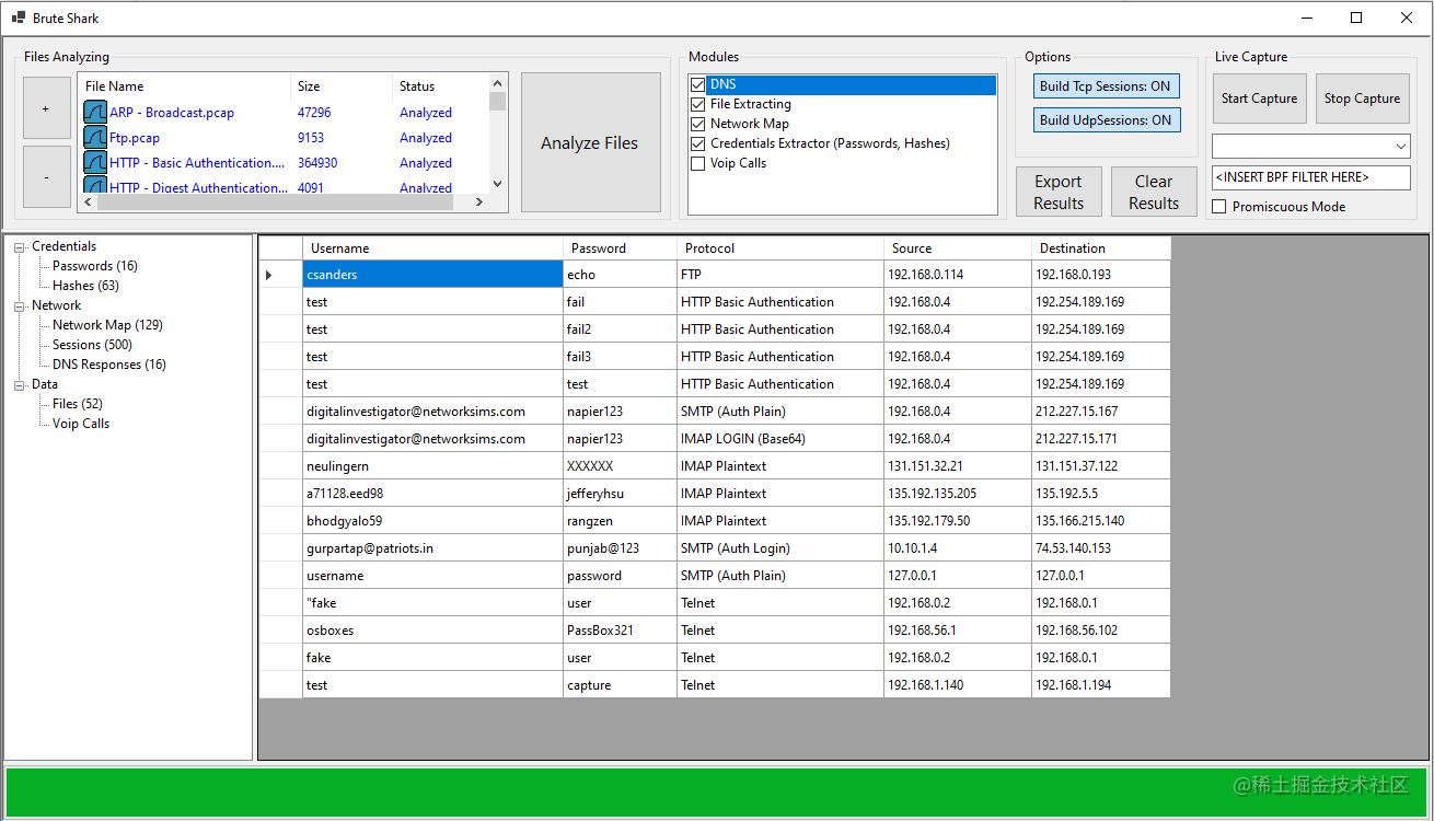
BruteSharkDesktop桌面端的使用就比较简单了,大家按照图示界面操作即可。我们主要介绍BruteSharkCli命令行工具的使用。
打印帮助菜单:
BruteSharkCli --help
从目录中的全部文件获取凭证数据,密码和哈希将会打印至stdout:
BruteSharkCli -m Credentials -d "C:\Users\King\Desktop\Pcap Files"
从目录中的全部文件获取凭证数据,并导出提取到的哈希至Hashcat输入文件中:
BruteSharkCli -m Credentials,NetworkMap,FileExtracting -d C:\Users\King\Desktop\Pcap_Examples -o C:\Users\King\Desktop\Results
对目录中的全部文件运行多个功能模块,并导出所有结果:
BruteSharkCli -m Credentials,NetworkMap,FileExtracting -d C:\Users\King\Desktop\Pcap_Examples -o C:\Users\King\Desktop\Results
嗅探一个名为“Wi-Fi”的接口,运行多个模块,然后将所有结果导出至一个目录(按下CTRL+ C键停止嗅探后,才会生成导出结果):
BruteSharkCli -l Wi-Fi -m Credentials,NetworkMap,FileExtracting,DNS -o C:\Users\King\Desktop\Test Export
工具运行截图
哈希提取
构建网络结构图
文件分割
密码提取
重构所有TCP会话
提取VoIP通话
BruteShark是一款强大的网络安全取证分析工具,适用于提取密码、构建网络地图、还原TCP会话等,支持Windows和Linux平台。该工具旨在为安全研究人员提供便捷的网络流量分析,帮助识别潜在安全威胁。
4066

被折叠的 条评论
为什么被折叠?



