SAP BW4基础入门篇
- 写在前言
- 一、BW4怎么进入
- 安装
- 安装BW插件,选择help-Install New Software
- 进入BW
- 二、简单数据源初接触
- 1.创建本地文件系统数据源
- 1.1 创建源系统
- 1.2 创建应用程序组件
- 1.3 创建数据源
- 1.4 上传业务数据
- 1.5 上传主数据
- 1.5.1 上传主数据属性,选择数据源类别为主数据属性
- 1.5.2 上传主数据文本,选择数据源类别为主数据文本
- 2.创建自定义表的数据源
- 2.1 SAP SE11建表并维护数据
- 2.2 SAP RSO2维护数据源
- 三、建信息对象、DSO、转换规则和DTP
- 1.信息对象
- 2.关键指标
- 3 ADSO建立
- 3.创建转换
- 4.创建DTP
- 4属性的数据源以及加载
- 4.1 以物料为例,建数据源,关联信息对象
- 4.2 创建transform
- 4.3 创建DTP并执行
- 4.4 查看监控
写在前言
当前接触SAP算了3年了,从项目开始学习,逐渐了解其他专业,原计划就此长期干SAP,因为某些原因只能暂时搁置,把BW4的相关学习过程记录下来,防止忘记。
首先大力感谢小FRANKLINK提供的测试环境,这些内容基本上都在这套环境上进行的 演练。
一、BW4怎么进入
示例:pandas 是基于NumPy 的一种工具,该工具是为了解决数据分析任务而创建的。
安装
具体安装软件可参考官网下载。
1.双击一路安装,没特殊说明的。
安装BW插件,选择help-Install New Software

输入地址SAP Development Tools for Eclipse 2020-03 - https://tools.hana.ondemand.com/2020-03

点击next-》finish,没特殊的内容。
进入BW

新建

选择自己的链接方式,这里默认读的是SAP LOGON的维护的地址。


输入密码


二、简单数据源初接触
1.创建本地文件系统数据源
1.1 创建源系统


选择文件

如下:

1.2 创建应用程序组件


1.3 创建数据源

输入源系统名称

选择NONE

选择业务数据

这儿主要输入的区别如下:

1.4 上传业务数据
本次基本上没用到信息对象,都是一些CSV的自建字段,正常ECC 的老BW是要每个字段都关联信息对象的。

本次示例导入数据如下:

各字段信息如下:暂时不做信息对象关联,只做字段信息

激活后,可以预览数据

1.5 上传主数据
1.5.1 上传主数据属性,选择数据源类别为主数据属性
客户主数据属性:


物料主数据属性:


1.5.2 上传主数据文本,选择数据源类别为主数据文本
注意语言用信息对象0LANGU,文本描述一般用0TXTSH信息对象
客户文本

物料文本

物料组文本

销售人员文本

2.创建自定义表的数据源
2.1 SAP SE11建表并维护数据


2.2 SAP RSO2维护数据源
没权限,暂时没法实验了
三、建信息对象、DSO、转换规则和DTP
1.信息对象
客户及属性,属性的字段长度可以设置大点,按需设置


物料及属性


销售订单号

销售订单行

销售人员

2.关键指标
价格引用的货币的信息对象

数量引用的数量信息对象

金额应用的货币

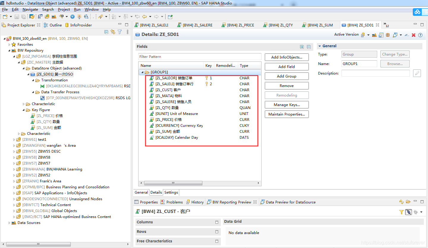
3 ADSO建立
基本上引用的信息对象

3.创建转换

4.创建DTP

执行即可

执行结果如下:

管理并激活数据


查看激活后数据,右键DSO,查看report data

4属性的数据源以及加载
4.1 以物料为例,建数据源,关联信息对象

4.2 创建transform

4.3 创建DTP并执行

4.4 查看监控


主数据不用激活,可以直接到信息对象中。

737

被折叠的 条评论
为什么被折叠?



