Hystrix是Netflix开源的一个限流熔断的项目、主要有以下功能:
隔离(线程池隔离和信号量隔离):限制调用分布式服务的资源使用,某一个调用的服务出现问题不会影响其他服务调用。 优雅的降级机制:超时降级、资源不足时(线程或信号量)降级,降级后可以配合降级接口返回托底数据。
融断:当失败率达到阀值自动触发降级(如因网络故障/超时造成的失败率高),熔断器触发的快速失败会进行快速恢复。
缓存:提供了请求缓存、请求合并实现。支持实时监控、报警、控制(修改配置)愿意了解源码的朋友直接求求交流分享技术 一七九一七四三三八零
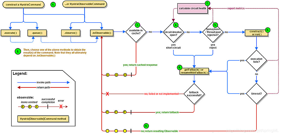
下面是他的工作流程:

Hystrix主要有4种调用方式:
toObservable() 方法 :未做订阅,只是返回一个Observable 。
observe() 方法 :调用 #toObservable() 方法,并向 Observable 注册 rx.subjects.ReplaySubject 发起订阅。
queue() 方法 :调用 #toObservable() 方法的基础上,调用:Observable#toBlocking() 和 BlockingObservable#toFuture()
返回 Future 对象
execute() 方法 :调用 #queue() 方法的基础上,调用 Future#get() 方法,同步返回 #run() 的执行结果。
主要的执行逻辑:
1.每次调用创建一个新的HystrixCommand,把依赖调用封装在run()方法中.
2.执行execute()/queue做同步或异步调用.
3.判断熔断器(circuit-breaker)是否打开,如果打开跳到步骤8,进行降级策略,如果关闭进入步骤.
4.判断线程池/队列/信号量是否跑满,如果跑满进入降级步骤8,否则继续后续步骤.
5.调用HystrixCommand的run方法.运行依赖逻辑
依赖逻辑调用超时,进入步骤8.
6.判断逻辑是否调用成功。返回成功调用结果;调用出错,进入步骤8.
7.计算熔断器状态,所有的运行状态(成功, 失败, 拒绝,超时)上报给熔断器,用于统计从而判断熔断器状态.
8.getFallback()降级逻辑。以下四种情况将触发getFallback调用:
run()方法抛出非HystrixBadRequestException异常。
run()方法调用超时
熔断器开启拦截调用
线程池/队列/信号量是否跑满
没有实现getFallback的Command将直接抛出异常,fallback降级逻辑调用成功直接返回,降级逻辑调用失败抛出异常.
9.返回执行成功结果
168万+

被折叠的 条评论
为什么被折叠?



