在上一个task中,我们对baseline进行了逐行精读,我们学会了使用AI工具来帮助我们更快更好地学习。另外我们制作了一个话剧连环画,同时我们对零代码文生图平台secpter webui也有了一个初步的理解。
我们今天的任务是了解微调的基本原理,然后我们会对微调的各种参数有一个更加清楚的了解,来实现一个更好的效果,并且在这个Task中会给大家介绍一下文生图的工作流平台工具ComfyUI,来实现一个更加高度定制的文生图。
加油,大家坚持住,行百里者半九十,成功就在眼前了。
那么事不宜迟, 我们现在就开始吧!
part1:工具初探一ComfyUI应用场景探索
1. 初识ComfyUI
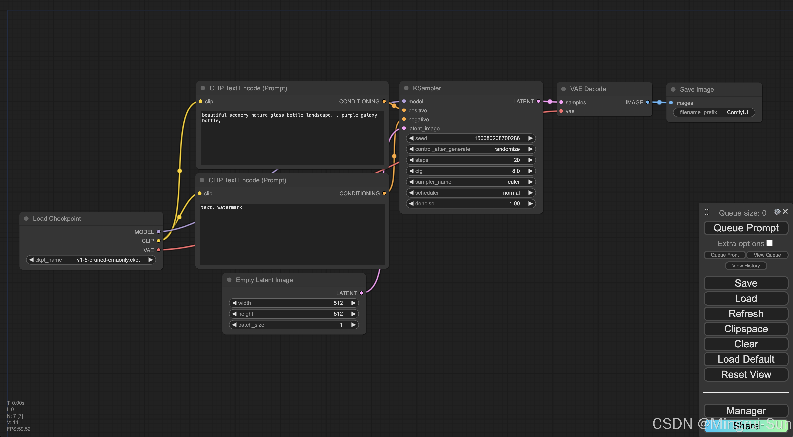
1.1 什么是ComfyUI
GUI 是 "Graphical User Interface"(图形用户界面)的缩写。简单来说,GUI 就是你在电脑屏幕上看到的那种有图标、按钮和菜单的交互方式。
ComfyUI 是GUI的一种,是基于节点工作的用户界面,主要用于操作图像的生成技术,ComfyUI 的特别之处在于它采用了一种模块化的设计,把图像生成的过程分解成了许多小的步骤,每个步骤都是一个节点。这些节点可以连接起来形成一个工作流程,这样用户就可以根据需要定制自己的图像生成过程。
1 万字系统剖析ComfyUI | Stable Diffusion:GUI全盘点 | ComfyUI系统性教程原理篇04 | Ai+建筑_哔哩哔哩_bilibili
1.2 ComfyUI核心模块
核心模块由模型加载器、提示词管理器、采样器、解码器。
本小节内容来自魔搭社区,具体内容可点击查看:魔搭官方教程
模型加载器:Load Checkpoint用于加载基础的模型文件,包含了Model、CLIP、VAE三部分。
CLIP模块将文本类型的输入变为模型可以理解的latent space embedding作为模型的输入。
解码器:VAE模块的作用是将Latent space中的embedding解码为像素级别的图像。
采样器:用于控制模型生成图像,不同的采样取值会影响最终输出图像的质量和多样性。采样器可以调节生成过程的速度和质量之间的平衡。
Stable Diffusion的基本原理是通过降噪的方式(如完全的噪声图像),将一个原本的噪声信号变为无噪声的信号(如人可以理解的图像)。其中的降噪过程涉及到多次的采样。采样的系数在KSampler中配置:
-
seed:控制噪声产生的随机种子
-
control_after_generate:控制seed在每次生成后的变化
-
steps:降噪的迭代步数,越多则信号越精准,相对的生成时间也越长
-
cfg:classifier free guidance决定了prompt对于最终生成图像的影响有多大。更高的值代表更多地展现prompt中的描述。
-
denoise: 多少内容会被噪声覆盖 sampler_name、scheduler:降噪参数。
1.3 ComfyUI图片生成流程

1.4 ComfyUI的优势
模块化和灵活性:ComfyUI 提供了一个模块化的系统,用户可以通过拖放不同的模块来构建复杂的工作流程。这种灵活性允许用户根据自己的需求自由组合和调整模型、输入、输出、和其他处理步骤。
可视化界面:ComfyUI 提供了直观的图形界面,使得用户能够更清晰地理解和操作复杂的 AI 模型和数据流。这对没有编程背景的用户特别有帮助,使他们能够轻松构建和管理工作流程。
多模型支持:ComfyUI 支持多个不同的生成模型,用户可以在同一平台上集成和切换使用不同的模型,从而实现更广泛的应用场景。
调试和优化:通过其可视化界面,ComfyUI 使得调试生成过程变得更简单。用户可以轻松地追踪数据流,识别并解决问题,从而优化生成结果。
开放和可扩展:ComfyUI 是一个开源项目,具有高度的可扩展性。开发者可以根据需要编写新的模块或插件,扩展系统功能,并根据项目需求进行定制。
用户友好性:尽管其功能强大,但 ComfyUI 仍然保持了用户友好性,即使对于复杂任务,也能以相对简单的方式完成,使其成为生成式 AI 工作流程管理的有力工具。
2. 20分钟速通安装ComfyUI
在这里,我们依旧选择使用魔搭社区提供的Notebook和免费的GPU算力体验来体验ComfyUI。

2.1 下载脚本代码文件
下载安装ComfyUI的执行文件和task1中微调完成Lora文件
git lfs install
git clone https://www.modelscope.cn/datasets/maochase/kolors_test_comfyui.git
mv kolors_test_comfyui/* ./
rm -rf kolors_test_comfyui/
mkdir -p /mnt/workspace/models/lightning_logs/version_0/checkpoints/
mv epoch=0-step=500.ckpt /mnt/workspace/models/lightning_logs/version_0/checkpoints/

2.2 进入ComfyUI的安装文件

2.3 一键执行安装程序
(大约10min)


2.4 进入预览界面
当执行到最后一个节点的内容输出了一个访问的链接的时候,复制链接到浏览器中访问
PS:如果链接访问白屏,或者报错,就等一会再访问重试,程序可能没有正常启动完毕
注意:到这里还不能生成图片哦,要完成接下来的操作才可以。



3. 浅尝ComfyUI工作流
3.1 不带Lora的工作流样例
Step1:下载工作流脚本
👇请下载工作流脚本👇 需加载到刚刚安装的comfyUI上
Step2:加载模型,并完成第一次生图
PS:首次点击生成图片会加载资源,时间较长,大家耐心等待



3.2 带Lora的工作流样例
工作流脚本(带Lora训练)
-
这里的Lora是我们Task1微调训练出来的文件
-
地址是:/mnt/workspace/models/lightning_logs/version_0/checkpoints/epoch=0-step=500.ckpt
-
大家如有有其他的Lora文件,可以在下面截图Lora文件地址区域更换成自己的地址

4. 自我学习,快速提升
4.1 资源网站
| 名称 | 链接地址 |
| 在魔搭使用ComfyUI,玩转AIGC! | https://modelscope.cn/headlines/article/429 |
| ComfyUI的官方地址 | https://github.com/comfyanonymous/ComfyUI |
| ComfyUI官方示范 | https://comfyanonymous.github.io/ComfyUI_examples/ |
| 别人的基础工作流示范 | https://github.com/cubiq/ComfyUI_Workflows |
| https://github.com/wyrde/wyrde-comfyui-workflows | |
| 工作流分享网站 | https://comfyworkflows.com/ |
| 推荐一个比较好的comfyui的github仓库网站 | https://github.com/ZHO-ZHO-ZHO/ComfyUI-Workflows-ZHO?tab=readme-ov-file |
4.2 魔搭官方教程
2.2ComfyUI应用场景探索_哔哩哔哩_bilibili
Part2:Lora微调
1. Lora简介
LoRA (Low-Rank Adaptation) 微调是一种用于在预训练模型上进行高效微调的技术。它可以通过高效且灵活的方式实现模型的个性化调整,使其能够适应特定的任务或领域,同时保持良好的泛化能力和较低的资源消耗。这对于推动大规模预训练模型的实际应用至关重要。
1.1 Lora微调的原理
LoRA通过在预训练模型的关键层中添加低秩矩阵来实现。这些低秩矩阵通常被设计成具有较低维度的参数空间,这样它们就可以在不改变模型整体结构的情况下进行微调。在训练过程中,只有这些新增的低秩矩阵被更新,而原始模型的大部分权重保持不变。
具体可以参考下面视频,对Lora的原理讲的比较通俗易懂。
通俗易懂理解全量微调和LoRA微调_哔哩哔哩_bilibili
1.2 Lora微调的优势
快速适应新任务
在特定领域有少量标注数据的情况下,也可以有效地对模型进行个性化调整,可以迅速适应新的领域或特定任务。
保持泛化能力
LoRA通过微调模型的一部分,有助于保持模型在未见过的数据上的泛化能力,同时还能学习到特定任务的知识。
资源效率
LoRA旨在通过仅微调模型的部分权重,而不是整个模型,从而减少所需的计算资源和存储空间。
2. Lora详解
2.1 Task2中的的微调代码
import os
cmd = """
python DiffSynth-Studio/examples/train/kolors/train_kolors_lora.py \ # 选择使用可图的Lora训练脚本DiffSynth-Studio/examples/train/kolors/train_kolors_lora.py
--pretrained_unet_path models/kolors/Kolors/unet/diffusion_pytorch_model.safetensors \ # 选择unet模型
--pretrained_text_encoder_path models/kolors/Kolors/text_encoder \ # 选择text_encoder
--pretrained_fp16_vae_path models/sdxl-vae-fp16-fix/diffusion_pytorch_model.safetensors \ # 选择vae模型
--lora_rank 16 \ # lora_rank 16 表示在权衡模型表达能力和训练效率时,选择了使用 16 作为秩,适合在不显著降低模型性能的前提下,通过 LoRA 减少计算和内存的需求
--lora_alpha 4.0 \ # 设置 LoRA 的 alpha 值,影响调整的强度
--dataset_path data/lora_dataset_processed \ # 指定数据集路径,用于训练模型
--output_path ./models \ # 指定输出路径,用于保存模型
--max_epochs 1 \ # 设置最大训练轮数为 1
--center_crop \ # 启用中心裁剪,这通常用于图像预处理
--use_gradient_checkpointing \ # 启用梯度检查点技术,以节省内存
--precision "16-mixed" # 指定训练时的精度为混合 16 位精度(half precision),这可以加速训练并减少显存使用
""".strip()
os.system(cmd) # 执行可图Lora训练
2.2 参数详情表
| 参数名称 | 参数值 | 说明 |
|
| models/kolors/Kolors/unet/diffusion_pytorch_model.safetensors | 指定预训练UNet模型的路径 |
|
| models/kolors/Kolors/text_encoder | 指定预训练文本编码器的路径 |
|
| models/sdxl-vae-fp16-fix/diffusion_pytorch_model.safetensors | 指定预训练VAE模型的路径 |
|
| 16 | 设置LoRA的秩(rank),影响模型的复杂度和性能 |
|
| 4 | 设置LoRA的alpha值,控制微调的强度 |
|
| data/lora_dataset_processed | 指定用于训练的数据集路径 |
|
| ./models | 指定训练完成后保存模型的路径 |
|
| 1 | 设置最大训练轮数为1 |
|
| 启用中心裁剪,用于图像预处理 | |
|
| 启用梯度检查点,节省显存 | |
|
| "16-mixed" | 设置训练时的精度为混合16位精度(half precision) |
2.3 UNet、VAE和文本编码器的协作关系
-
UNet:负责根据输入的噪声和文本条件生成图像。在Stable Diffusion模型中,UNet接收由VAE编码器产生的噪声和文本编码器转换的文本向量作为输入,并预测去噪后的噪声,从而生成与文本描述相符的图像
-
VAE:生成模型,用于将输入数据映射到潜在空间,并从中采样以生成新图像。在Stable Diffusion中,VAE编码器首先生成带有噪声的潜在表示,这些表示随后与文本条件一起输入到UNet中
-
文本编码器:将文本输入转换为模型可以理解的向量表示。在Stable Diffusion模型中,文本编码器使用CLIP模型将文本提示转换为向量,这些向量与VAE生成的噪声一起输入到UNet中,指导图像的生成过程
Part3 如何准备一个高质量的数据集
当我们进行图片生成相关的工作时,选择合适的数据集是非常重要的。如何找到适合自己的数据集呢,这里给大家整理了一些重要的参考维度,希望可以帮助你快速找到适合的数据集:
1. 明确你的需求和目标
-
关注应用场景:确定你的模型将被应用到什么样的场景中(例如,艺术风格转换、产品图像生成、医疗影像合成等)。
-
关注数据类型:你需要什么样的图片?比如是真实世界的照片还是合成图像?是黑白的还是彩色的?是高分辨率还是低分辨率?
-
关注数据量:考虑你的任务应该需要多少图片来支持训练和验证。
2. 数据集来源整理
以下渠道来源均需要考虑合规性问题,请大家在使用数据集过程中谨慎选择。
| 来源类型 | 推荐 |
| 公开的数据平台 | 魔搭社区内开放了近3000个数据集,涉及文本、图像、音频、视频和多模态等多种场景,左侧有标签栏帮助快速导览,大家可以看看有没有自己需要的数据集。
其他数据平台推荐:
|
| 使用API或爬虫获取 |
|
| 数据合成 | 利用现有的图形引擎(如Unity、Unreal Engine)或特定软件生成合成数据,这在训练某些类型的模型时非常有用。 最近Datawhale联合阿里云天池,做了一整套多模态大模型数据合成的学习,欢迎大家一起交流。从零入门多模态大模型数据合成 |
| 数据增强 | 对于较小的数据集,可以通过旋转、翻转、缩放、颜色变换等方式进行数据增强。 |
| 购买或定制 | 如果你的应用是特定领域的,比如医学影像、卫星图像等,建议从靠谱的渠道购买一些数据集。 |
Part4 Prompt优化及Lora模型
torch.manual_seed(0)
image = pipe(
prompt="现实场景,C罗穿着葡萄牙国家队球衣,带领队友们在2026年世界杯决赛场上奋力拼搏,目光坚定,全场球迷欢呼",
negative_prompt="失败、沮丧、空旷的球场、低清晰度、不协调的动作",
cfg_scale=4,
num_inference_steps=50, height=1024, width=1024,
)
image.save("1.jpg")
torch.manual_seed(1)
image = pipe(
prompt="现实场景,C罗在训练场上带领葡萄牙国家队进行赛前训练,挥汗如雨,队友们紧随其后,气氛紧张而有序",
negative_prompt="丑懒散、混乱、设施简陋、模糊、动作不连贯",
cfg_scale=4,
num_inference_steps=50, height=1024, width=1024,
)
image.save("2.jpg")
torch.manual_seed(2)
image = pipe(
prompt="现实场景,C罗在更衣室激励队友,激情澎湃,队友们纷纷响应,信心满满",
negative_prompt="消极、沉闷、脏乱的更衣室、低对比度、表情僵硬",
cfg_scale=4,
num_inference_steps=50, height=1024, width=1024,
)
image.save("3.jpg")
torch.manual_seed(5)
image = pipe(
prompt="现实场景,C罗在2026年世界杯决赛场上,关键时刻头球破门,为葡萄牙队锁定胜局面",
negative_prompt="失误、失望、空旷的球场、模糊、动作不协调",
cfg_scale=4,
num_inference_steps=50, height=1024, width=1024,
)
image.save("4.jpg")
torch.manual_seed(0)
image = pipe(
prompt="现实场景,C罗在赛后新闻发布会上,手捧2026年世界杯奖杯,笑容满面,与队友们分享喜悦",
negative_prompt="沮丧、混乱、简陋的发布会现场、低对比度、表情不自然",
cfg_scale=4,
num_inference_steps=50, height=1024, width=1024,
)
image.save("5.jpg")
torch.manual_seed(1)
image = pipe(
prompt="现实场景,C罗在夺冠游行中,与球迷互动,高举奖杯,庆祝胜利",
negative_prompt="冷清、混乱、简陋的庆祝现场、低清晰度、不自然的互动",
cfg_scale=4,
num_inference_steps=50, height=1024, width=1024,
)
image.save("6.jpg")
torch.manual_seed(7)
image = pipe(
prompt="现实场景,C罗在训练场上,独自练习任意球,为世界杯决赛做好准备",
negative_prompt="懒散、场地破损、模糊、动作不连贯、表情不专",
cfg_scale=4,
num_inference_steps=50, height=1024, width=1024,
)
image.save("7.jpg")
torch.manual_seed(0)
image = pipe(
prompt="现实场景,C罗在2026年世界杯决赛场上,带领葡萄牙国家队战胜对手,夺冠瞬间,全场沸腾",
negative_prompt="失败、沮丧、空旷的球场、低对比度、不协调的动作",
cfg_scale=4,
num_inference_steps=50, height=1024, width=1024,
)
image.save("8.jpg")



被折叠的 条评论
为什么被折叠?



