作者简介:大家好,我是smart哥,前中兴通讯、美团架构师,现某互联网公司CTO
联系qq:184480602,加我进群,大家一起学习,一起进步,一起对抗互联网寒冬
学习必须往深处挖,挖的越深,基础越扎实!
阶段1、深入多线程
阶段2、深入多线程设计模式
阶段3、深入juc源码解析
码哥源码部分
码哥讲源码-原理源码篇【2024年最新大厂关于线程池使用的场景题】
码哥讲源码-原理源码篇【揭秘join方法的唤醒本质上决定于jvm的底层析构函数】
码哥源码-原理源码篇【Doug Lea为什么要将成员变量赋值给局部变量后再操作?】
码哥讲源码【谁再说Spring不支持多线程事务,你给我抽他!】
打脸系列【020-3小时讲解MESI协议和volatile之间的关系,那些将x86下的验证结果当作最终结果的水货们请闭嘴】
我前面讲,简单给大家介绍了的 HTTPS 握手过程,但是还不够细!
只讲了比较基础的部分,所以这次我们再来深入一下 HTTPS,用 实战抓包 的方式,带大家再来窥探一次 HTTPS。

# TLS 握手过程
HTTP 由于是明文传输,所谓的明文,就是说客户端与服务端通信的信息都是肉眼可见的,随意使用一个抓包工具都可以截获通信的内容。
所以安全上存在以下三个风险:
- 窃听风险,比如通信链路上可以获取通信内容,用户号容易没。
- 篡改风险,比如强制植入垃圾广告,视觉污染,用户眼容易瞎。
- 冒充风险,比如冒充淘宝网站,用户钱容易没。
HTTP S 在 HTTP 与 TCP 层之间加入了 TLS 协议,来解决上述的风险。

TLS 协议是如何解决 HTTP 的风险的呢?
- 信息加密: HTTP 交互信息是被加密的,第三方就无法被窃取;
- 校验机制:校验信息传输过程中是否有被第三方篡改过,如果被篡改过,则会有警告提示;
- 身份证书:证明淘宝是真的淘宝网;
可见,有了 TLS 协议,能保证 HTTP 通信是安全的了,那么在进行 HTTP 通信前,需要先进行 TLS 握手。TLS 的握手过程,如下图:

上图简要概述了 TLS 的握手过程,其中每一个「框」都是一个记录(record),记录是 TLS 收发数据的基本单位,类似于 TCP 里的 segment。多个记录可以组合成一个 TCP 包发送,所以 通常经过「四个消息」就可以完成 TLS 握手,也就是需要 2个 RTT 的时延 ,然后就可以在安全的通信环境里发送 HTTP 报文,实现 HTTPS 协议。
所以可以发现,HTTPS 是应用层协议,需要先完成 TCP 连接建立,然后走 TLS 握手过程后,才能建立通信安全的连接。
事实上,不同的密钥交换算法,TLS 的握手过程可能会有一些区别。
这里先简单介绍下密钥交换算法,因为考虑到性能的问题,所以双方在加密应用信息时使用的是对称加密密钥,而对称加密密钥是不能被泄漏的,为了保证对称加密密钥的安全性,所以使用非对称加密的方式来保护对称加密密钥的协商,这个工作就是密钥交换算法负责的。
接下来,我们就以最简单的 RSA 密钥交换算法,来看看它的 TLS 握手过程。
# RSA 握手过程
传统的 TLS 握手基本都是使用 RSA 算法来实现密钥交换的,在将 TLS 证书部署服务端时,证书文件其实就是服务端的公钥,会在 TLS 握手阶段传递给客户端,而服务端的私钥则一直留在服务端,一定要确保私钥不能被窃取。
在 RSA 密钥协商算法中,客户端会生成随机密钥,并使用服务端的公钥加密后再传给服务端。根据非对称加密算法,公钥加密的消息仅能通过私钥解密,这样服务端解密后,双方就得到了相同的密钥,再用它加密应用消息。
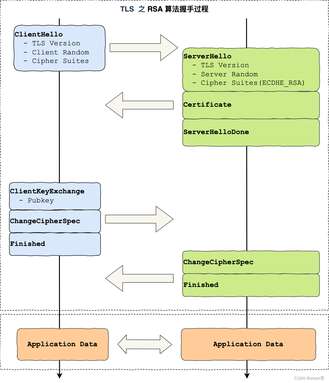
我用 Wireshark 工具抓了用 RSA 密钥交换的 TLS 握手过程,你可以从下面看到,一共经历了四次握手:

对应 Wireshark 的抓包,我也画了一幅图,你可以从下图很清晰地看到该过程:

那么,接下来针对每一个 TLS 握手做进一步的介绍。
# TLS 第一次握手
客户端首先会发一个「 Client Hello 」消息,字面意思我们也能理解到,这是跟服务器「打招呼」。

消息里面有客户端使用的 TLS 版本号、支持的密码套件列表,以及生成的 随机数(Client Random) ,这个随机数会被服务端保留,它是生成对称加密密钥的材料之一。
# TLS 第二次握手
当服务端收到客户端的「Client Hello」消息后,会确认 TLS 版本号是否支持,和从密码套件列表中选择一个密码套件,以及生成 随机数(Server Random) 。
接着,返回「 Server Hello 」消息,消息里面有服务器确认的 TLS 版本号,也给出了随机数(Server Random),然后从客户端的密码套件列表选择了一个合适的密码套件。

可以看到,服务端选择的密码套件是 “Cipher Suite: TLS_RSA_WITH_AES_128_GCM_SHA256”。
这个密码套件看起来真让人头晕,好一大串,但是其实它是有固定格式和规范的。基本的形式是「 密钥交换算法 + 签名算法 + 对称加密算法 + 摘要算法 」, 一般 WITH 单词前面有两个单词,第一个单词是约定密钥交换的算法,第二个单词是约定证书的验证算法。比如刚才的密码套件的意思就是:
- 由于 WITH 单词只有一个 RSA,则说明握手时密钥交换算法和签名算法都是使用 RSA;
- 握手后的通信使用 AES 对称算法,密钥长度 128 位,分组模式是 GCM;
- 摘要算法 SHA256 用于消息认证和产生随机数;
就前面这两个客户端和服务端相互「打招呼」的过程,客户端和服务端就已确认了 TLS 版本和使用的密码套件,而且你可能发现客户端和服务端都会各自生成一个随机数,并且还会把随机数传递给对方。
那这个随机数有啥用呢?其实这两个随机数是后续作为生成「会话密钥」的条件,所谓的会话密钥就是数据传输时,所使用的对称加密密钥。
然后,服务端为了证明自己的身份,会发送「 Server Certificate 」给客户端,这个消息里含有数字证书。

随后,服务端发了「 Server Hello Done 」消息,目的是告诉客户端,我已经把该给你的东西都给你了,本次打招呼完毕。

# 客户端验证证书
在这里刹个车,客户端拿到了服务端的数字证书后,要怎么校验该数字证书是真实有效的呢?
# 数字证书和 CA 机构
在说校验数字证书是否可信的过程前,我们先来看看数字证书是什么,一个数字证书通常包含了:
- 公钥;
- 持有者信息;
- 证书认证机构(CA)的信息;
- CA 对这份文件的数字签名及使用的算法;
- 证书有效期;
- 还有一些其他额外信息;
那数字证书的作用,是用来认证公钥持有者的身份,以防止第三方进行冒充。说简单些,证书就是用来告诉客户端,该服务端是否是合法的,因为只有证书合法,才代表服务端身份是可信的。
我们用证书来认证公钥持有者的身份(服务端的身份),那证书又是怎么来的?又该怎么认证证书呢?
为了让服务端的公钥被大家信任,服务端的证书都是由 CA (Certificate Authority,证书认证机构)签名的,CA 就是网络世界里的公安局、公证中心,具有极高的可信度,所以由它来给各个公钥签名,信任的一方签发的证书,那必然证书也是被信任的。
之所以要签名,是因为签名的作用可以避免中间人在获取证书时对证书内容的篡改。
# 数字证书签发和验证流程
如下图图所示,为数字证书签发和验证流程:

CA 签发证书的过程,如上图左边部分:
- 首先 CA 会把持有者的公钥、用途、颁发者、有效时间等信息打成一个包,然后对这些信息进行 Hash 计算,得到一个 Hash 值;
- 然后 CA 会使用自己的私钥将该 Hash 值加密,生成 Certificate Signature,也就是 CA 对证书做了签名;
- 最后将 Certificate Signature 添加在文件证书上,形成数字证书;
客户端校验服务端的数字证书的过程,如上图右边部分:
- 首先客户端会使用同样的 Hash 算法获取该证书的 Hash 值 H1;
- 通常浏览器和操作系统中集成了 CA 的公钥信息,浏览器收到证书后可以使用 CA 的公钥解密 Certificate Signature 内容,得到一个 Hash 值 H2 ;
- 最后比较 H1 和 H2,如果值相同,则为可信赖的证书,否则则认为证书不可信。
# 证书链
但事实上,证书的验证过程中还存在一个证书信任链的问题,因为我们向 CA 申请的证书一般不是根证书签发的,而是由中间证书签发的,比如百度的证书,从下图你可以看到,证书的层级有三级:

对于这种三级层级关系的证书的验证过程如下:
- 客户端收到 baidu.com 的证书后,发现这个证书的签发者不是根证书,就无法根据本地已有的根证书中的公钥去验证 baidu.com 证书是否可信。于是,客户端根据 baidu.com 证书中的签发者,找到该证书的颁发机构是 “GlobalSign Organization Validation CA - SHA256 - G2”,然后向 CA 请求该中间证书。
- 请求到证书后发现 “GlobalSign Organization Validation CA - SHA256 - G2” 证书是由 “GlobalSign Root CA” 签发的,由于 “GlobalSign Root CA” 没有再上级签发机构,说明它是根证书,也就是自签证书。应用软件会检查此证书有否已预载于根证书清单上,如果有,则可以利用根证书中的公钥去验证 “GlobalSign Organization Validation CA - SHA256 - G2” 证书,如果发现验证通过,就认为该中间证书是可信的。
- “GlobalSign Organization Validation CA - SHA256 - G2” 证书被信任后,可以使用 “GlobalSign Organization Validation CA - SHA256 - G2” 证书中的公钥去验证 baidu.com 证书的可信性,如果验证通过,就可以信任 baidu.com 证书。
在这四个步骤中,最开始客户端只信任根证书 GlobalSign Root CA 证书的,然后 “GlobalSign Root CA” 证书信任 “GlobalSign Organization Validation CA - SHA256 - G2” 证书,而 “GlobalSign Organization Validation CA - SHA256 - G2” 证书又信任 baidu.com 证书,于是客户端也信任 baidu.com 证书。
总括来说,由于用户信任 GlobalSign,所以由 GlobalSign 所担保的 baidu.com 可以被信任,另外由于用户信任操作系统或浏览器的软件商,所以由软件商预载了根证书的 GlobalSign 都可被信任。

操作系统里一般都会内置一些根证书,比如我的 MAC 电脑里内置的根证书有这么多:

这样的一层层地验证就构成了一条信任链路,整个证书信任链验证流程如下图所示:

最后一个问题,为什么需要证书链这么麻烦的流程?Root CA 为什么不直接颁发证书,而是要搞那么多中间层级呢?
这是为了确保根证书的绝对安全性,将根证书隔离地越严格越好,不然根证书如果失守了,那么整个信任链都会有问题。
# TLS 第三次握手
客户端验证完证书后,认为可信则继续往下走。
接着,客户端就会生成一个新的 随机数 (pre-master) ,用服务器的 RSA 公钥加密该随机数,通过「 Client Key Exchange 」消息传给服务端。

服务端收到后,用 RSA 私钥解密,得到客户端发来的随机数 (pre-master)。
至此, 客户端和服务端双方都共享了三个随机数,分别是 Client Random、Server Random、pre-master 。
于是,双方根据已经得到的三个随机数,生成 会话密钥(Master Secret) ,它是对称密钥,用于对后续的 HTTP 请求/响应的数据加解密。
生成完「会话密钥」后,然后客户端发一个「 Change Cipher Spec 」,告诉服务端开始使用加密方式发送消息。

然后,客户端再发一个「 Encrypted Handshake Message(Finishd) 」消息,把之前所有发送的数据做个 摘要 ,再用会话密钥(master secret)加密一下,让服务器做个验证,验证加密通信「是否可用」和「之前握手信息是否有被中途篡改过」。

可以发现,「Change Cipher Spec」之前传输的 TLS 握手数据都是明文,之后都是对称密钥加密的密文。
# TLS 第四次握手
服务器也是同样的操作,发「 Change Cipher Spec 」和「 Encrypted Handshake Message 」消息,如果双方都验证加密和解密没问题,那么握手正式完成。
最后,就用「会话密钥」加解密 HTTP 请求和响应了。
# RSA 算法的缺陷
使用 RSA 密钥协商算法的最大问题是不支持前向保密 。
因为客户端传递随机数(用于生成对称加密密钥的条件之一)给服务端时使用的是公钥加密的,服务端收到后,会用私钥解密得到随机数。所以一旦服务端的私钥泄漏了,过去被第三方截获的所有 TLS 通讯密文都会被破解。
为了解决这个问题,后面就出现了 ECDHE 密钥协商算法,我们现在大多数网站使用的正是 ECDHE 密钥协商算法,关于 ECDHE 握手的过程,将在下一篇揭晓。
636

被折叠的 条评论
为什么被折叠?



