概述
Web Server中文名称叫网页服务器或web服务器。WEB服务器也称为WWW(WORLD WIDE WEB)服务器,主要功能是提供网上信息浏览服务。
Web Server可解析HTTP协议,当Web服务器接收到一个HTTP请求(request),会返回一个HTTP响应(response),支持响应静态页面或者图片,如可支持返回一个HTML页面。或者把动态响应(dynamic response)的产生委托(delegate)给一些其它的程序例如CGI脚本。
本文介绍基于WSDL文件模拟客户端和服务端方法,工具和文件见附件1。
Webservice常用模拟方法
1.Webservice客户端模拟
- 下图中,点击New SOAP Project新建一个SOAP工程,客户端直接使用已提供的WSDL文件进行初始化。

- 如下图,点击Browse选择从本地文件创建,选择一个wsdl文件,即xml结尾的文件;点击打开,自动加载当前文件。输入ProjectName(工程名),点击ok,工程创建成功。

创建成功,如下图,左侧展示提供的所有接口,客户端模拟成功。下图中可查看服务端路径Service Eenpoints。

2.Webservice服务端模拟
方法1
已完成客户端模拟前提下,在下图中点击New SOAP MockVice新建一个服务端。

弹出服务名称编辑界面,如下图,默认已填入服务端名称,可自行修改。

编辑完服务名称,点击确定,新建一个服务端成功,如下图,左侧新增一个MockService1的服务。

双击此MockService1,弹出下图窗口。

点击弹出窗口中的设置按钮,如下图弹出服务参数设置界面,可设置服务路径Path,端口Port和主机Host,设置完成点击ok。

创建好的MockService1右键,新建一个MockOperation。

下图中选择一个需要响应的接口,点击确定。

双击MockService1,弹出运行界面,如下图,点击运行按钮可以看到提示running on port 8080(设置的服务端端口),服务模拟成功。

客户端和服务端进行测试,如下图,请求界面,路径设置与服务端路径一致,点击请求按钮,服务端返回响应参数,如下图。
方法2
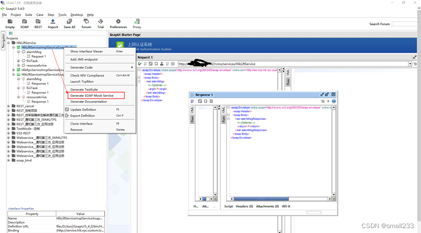
已创建好的客户端右键,点击Generate SOAP MockService模拟该客户端显示接口的服务端。


如下图,设置对应的响应参数,点击Ok。

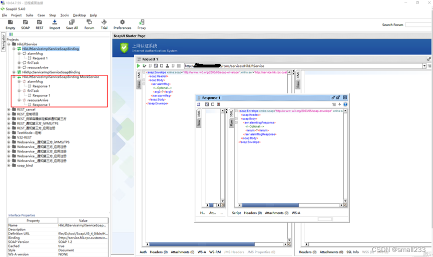
如下图,左侧新增一个对应的服务,点击运行服务,模拟服务端成功。
3.webservice同时模拟客户端和服务端
下图中点击New SOAP Project新建一个soapui工程。


下图中输入创建工程名,点击ok。

工程创建成功,左侧可以看到新建的工程。

点击已创建的工程,弹出窗口中点击Add WSDL。

下图中选择wsdl文件路径,勾选第一个创建客户端选项和第三个创建服务端选项,点击ok。

如下图,弹出服务端设置界面,设置合理服务端路径path、端口Port,点击ok,左侧加载模拟的客户端接口。
如下图,弹出服务名称设置界面,设置服务名,点击确定。

如下图,左侧加载响应的接口服务,运行服务,接口服务端模拟成功
本文详细介绍了如何基于WSDL文件模拟WebServer的客户端和服务端。通过新建SOAP项目,利用WSDL文件加载接口,创建并配置MockService来实现服务的模拟。客户端可以直接使用WSDL文件初始化,而服务端可以通过多种方法设置响应参数,进行运行和测试。
3万+






