一、引言
1.1 声明
声明:
本文章仅供学习交流使用,不提供完整代码,严禁用于商业用途和非法用途,否则由此产生的一切后果均与本人无关,请各位自觉遵守相关法律法规。
本文章未经许可禁止转载,禁止任何二次修改(加工)后的传播;若有侵权,联系删除。
交流、合作请留言,24小时内回复!
1.2 简介
测试用例地址:aHR0cHM6Ly93d3cuZ2VldGVzdC5jb20vc2hvdw==

1.3 代办
由于时间有限,本文目前只描述了思路和自己实际用到的部分代码,未完成所有内容的撰写,后续有时间再补充。
二、实现方式
验证码的请求和验证相关过程已在其他文章中涉及过,本文不再赘述,若有需要可查阅:
极验4代无感的js逆向分析
极验点选click3.1.0所对应fullpage.js的逆向分析
通过分析可知需要识别的信息如下:
5种物体:球、圆锥、圆柱体、正方体、多面体。
5种颜色:红色、蓝色、绿色、黄色、灰色。
2种尺寸:大、小。
4个方位:前、后、左、右。
描述语句有3种:
[尺寸] [颜色] [物体]
在 [尺寸] [颜色] [物体] [方位] 的 [尺寸] [颜色] [物体]
与 [尺寸] [颜色] [物体] 有相同 (大小/颜色/形状) 的 [尺寸] [颜色] [物体]
2.1 labelimg标记
只标注5种物体类别,不标记颜色、尺寸等。
由于物体类别较少,且每张图片中会有多次的标注,因此最终标记了100张图片进行训练。

2.2 yolo训练
预设了300轮训练,在104轮之后,模型效果就已经没有明显提升了,因此在154轮时 提前终止了训练。


2.3 识别
物体形状的识别 已经相对准确,准确率达到了98%+。
需要实现的是,找到 被 尺寸 方位 颜色 等属性 限定之后的最终物体。
下图为模型对物体形状的识别

自己实现对物体颜色和相对位置的识别

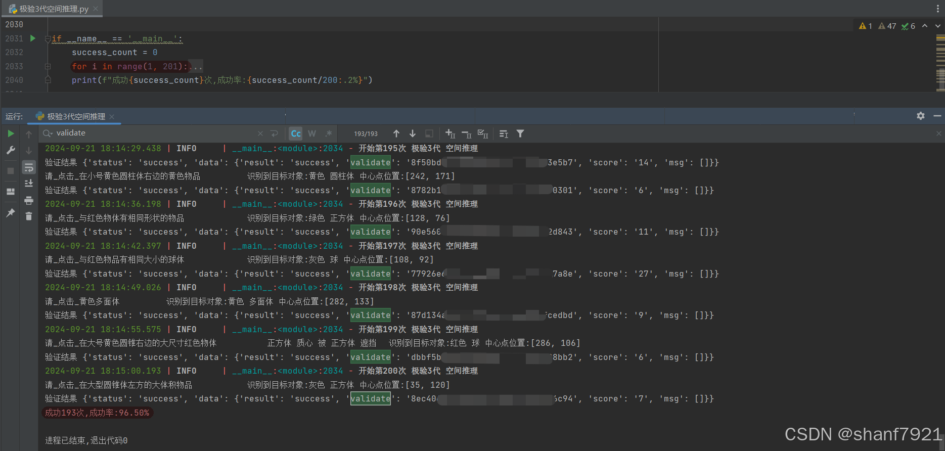
2.4 通过率96.5%
测试200次,通过193次。
失败的7次中,有5次未获取到验证码{'status': 'error', 'error': 'not proof', 'user_error': '网络不给力', 'error_code': 'error_21'},另2次分别是颜色和位置识别错误。

本文介绍基于Python的视觉检测实现方式。需识别5种物体、5种颜色、2种尺寸和4个方位,用labelimg标记100张图片,yolo训练预设300轮,154轮提前终止。物体形状识别准确率超98%,测试200次通过率96.5%,部分因未获取验证码、颜色和位置识别错误失败。
2225

被折叠的 条评论
为什么被折叠?



