对这个文件
![]()
先放到查壳工具中看有没有壳等
这里用的是exeinfope

可以看见是64位,不带壳的
于是放到ida中分析

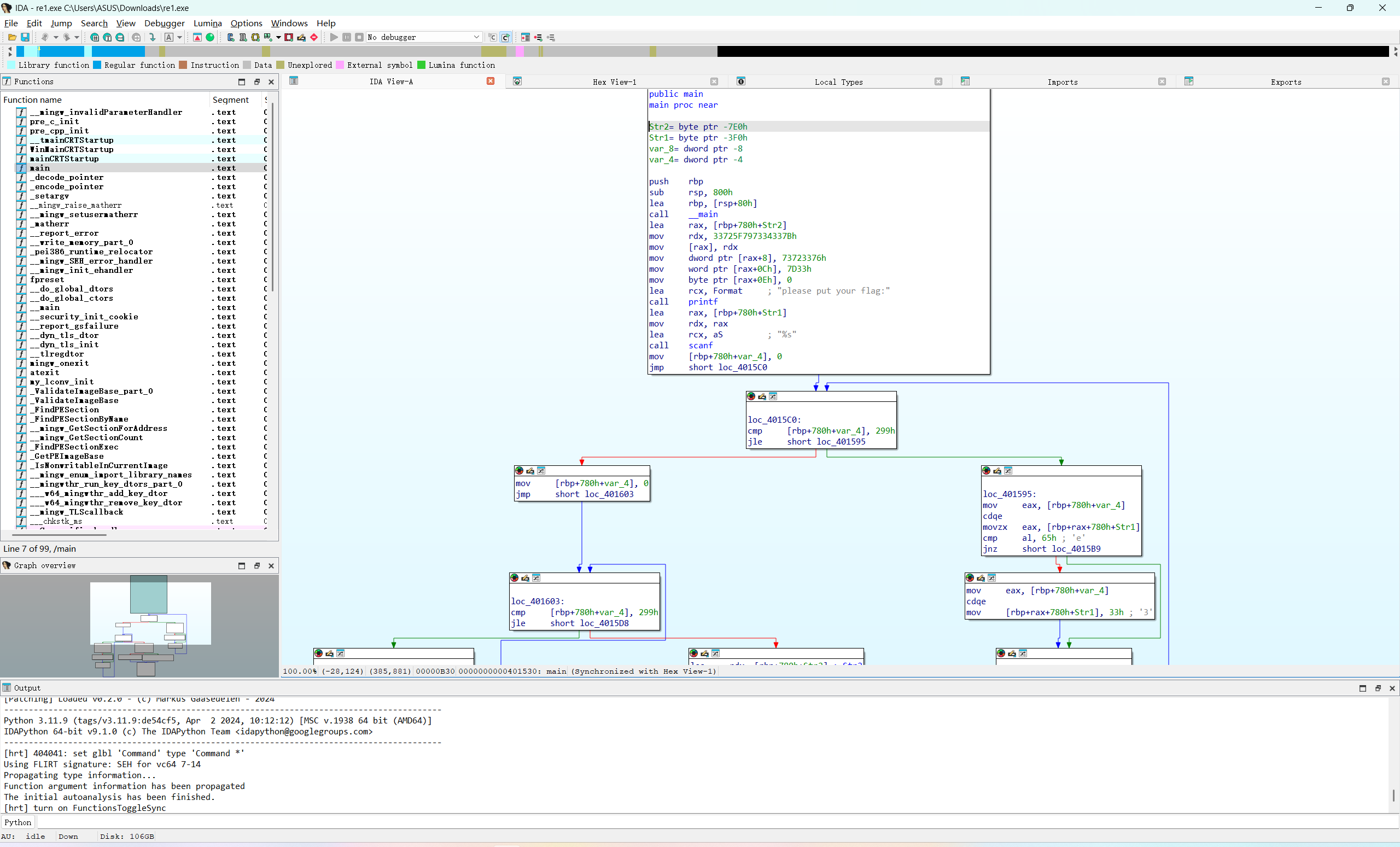
刚进去是这样,我们要找到它的main函数

在左侧栏中ctrl+f快速查找,输入main
按下tab

可以看到它的代码
而其中

这些数字是可以用ascll码替换的
我们选中,按r

接下来我们分析:
程序定义了字符串str2,其值为 {34sy_r3v3rs3}
然后读取用户输入到 Str1
接下来两个循环
第一个循环:将 Str1 中的所有字符 'e'(ASCII 101)替换为 '3'(ASCII 51)
第二个循环:将 Str1 中的所有字符 'a'(ASCII 97)替换为 '4'(ASCII 52)
最后,程序比较修改后的 Str1 和 Str2。如果相等,输出 "you are right!",否则输出 "you are wrong!"。
827

被折叠的 条评论
为什么被折叠?



