目录
前言
一、下载安装
- 下载
- 安装
二、 汉化
- Install Package
- ChineseLocalzations
三、激活
- 进入hexed网站编辑
- 编辑改码
- 另存为
四、 运行
- successfully
总结
前言
怕以后忘了,上操作!
一、下载安装
- 下载
Sublime Text_4官网地址:http://www.sublimetext.com/
点击Download
点击Windows进行下载

- 安装
选择安装路径,点击Next

再次点击Next

点击Install

点击Finish,安装完成。

二、汉化
- install Package
首先找到我们之前安装的路径,打开Sublime
点击Tools,下滑至Install Package Control并点击

当然了,也可以使用快捷键Ctrl+Shift+P(秉承着时间宝贵的理念)
点击Install Package Control 来安装
过一会会显示 Package Control 安装完成

点击Preferences划至 Package Control 并点击
这里也可以使用快捷键的方式

接下来会弹出搜索框,输入install敲下回车

- ChineseLocalization
紧接着又弹出搜索框,输入 ChineseLocalization 点击


这样汉化就OK啦

三、激活
- 进入hexed网站编辑
网址:https://hexed.it/
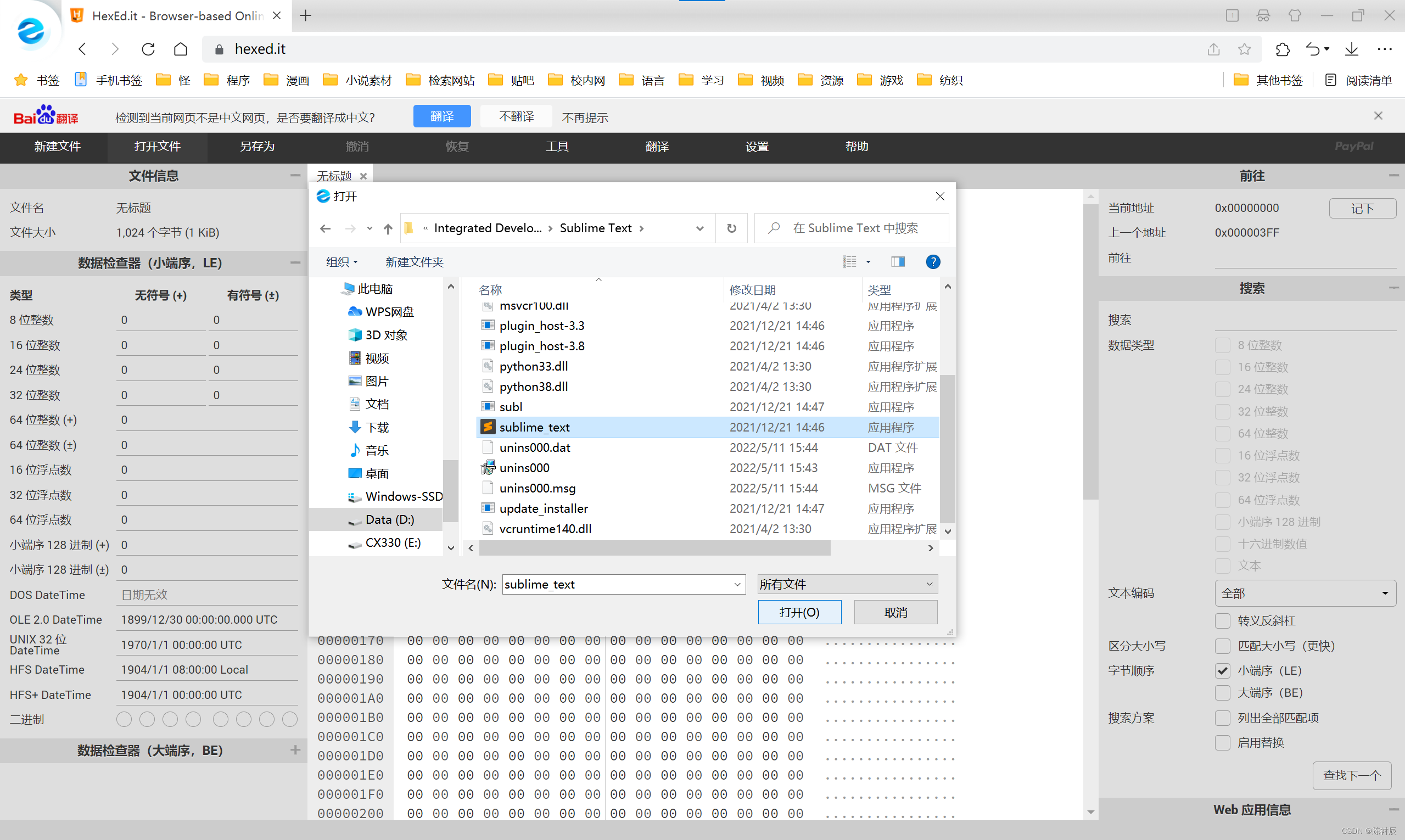
进入网站后,点击打开文件,找到你们安装的路径,打开

- 编辑改码
点击搜索,输入80 78 05 00 0f 94 C1 回车并将其修改成C6 40 05 01 48 85 C9
注意:不同版本对应替换的内容不同,以上替换代码仅针对4126版本,其他版本可自行查阅搜索,输入时空格不要漏!!!

- 另存为
点击另存为,点击sublime_text.exe保存替换(不替换也行,但是文件名字别重复)

四、运行
- successfully
我这里是另起了个名,右键单击管理员身份运行

点击更多信息,仍要运行


OK,来点击 帮助-关于

这里显示Registered说明已成功激活了!

总结
这里对文章进行总结:
以上就是今天要讲的内容,本文仅仅简单介绍了关于Sublime Text4 安装_汉化_激活,大家喜欢的话留个👍!


1万+





