操作用到
tomcat服务器
软件:notepad++、MySQL Workbench 5.2 ce
驱动:mysql-connector-java-5.1.39-bin.jar
具体操作流程
1、首先要启动tomacat服务器。双击下图中startup.bat文件,就启动了Tomacat服务器。

检测是否成功连接到服务器
1.简单创建JSP文件,先选择首选项设置下。

在“新建”这里编码选择“UTF-8”,格式选择“Windows”,默认语言选择“JSP”,设置好后关闭

点击文件另存为,命名为“select”



127.0.0.1代表本机回送地址,或者填“localhost”.

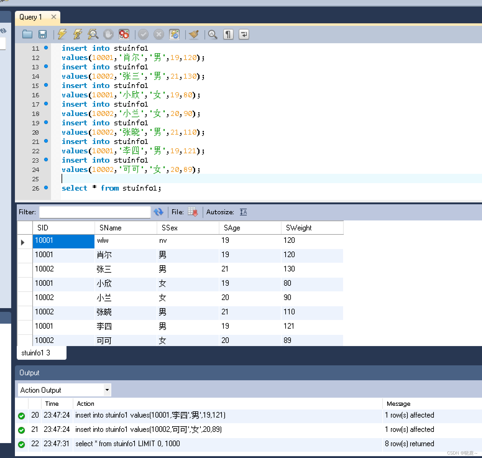
打开MySQL Workbench 5.2 ce;编写代码
|
运行成功

返回select.jsp编写的代码。

将mysql-connector-java-5.1.39-bin.jar放到tomcat/lib目录下,加了之后,关闭tomcat服务器,又重新开始开启tomcat服务器。在浏览器上测试代码是否有错。出现如下面所示,说明代码无误。

中途出现一些问题,测试连接数据库是否正常。测试代码
|
测试显示:

···问题已解决。
操作完成结果图:

本次完整代码:
|
该教程详细介绍了如何启动Tomcat服务器,创建JSP文件,使用MySQLWorkbench建立student数据库并插入数据,然后通过JDBC在JSP中测试数据库连接,展示从数据库获取数据并显示在网页上的过程。
2399

被折叠的 条评论
为什么被折叠?



