第一章 绪论
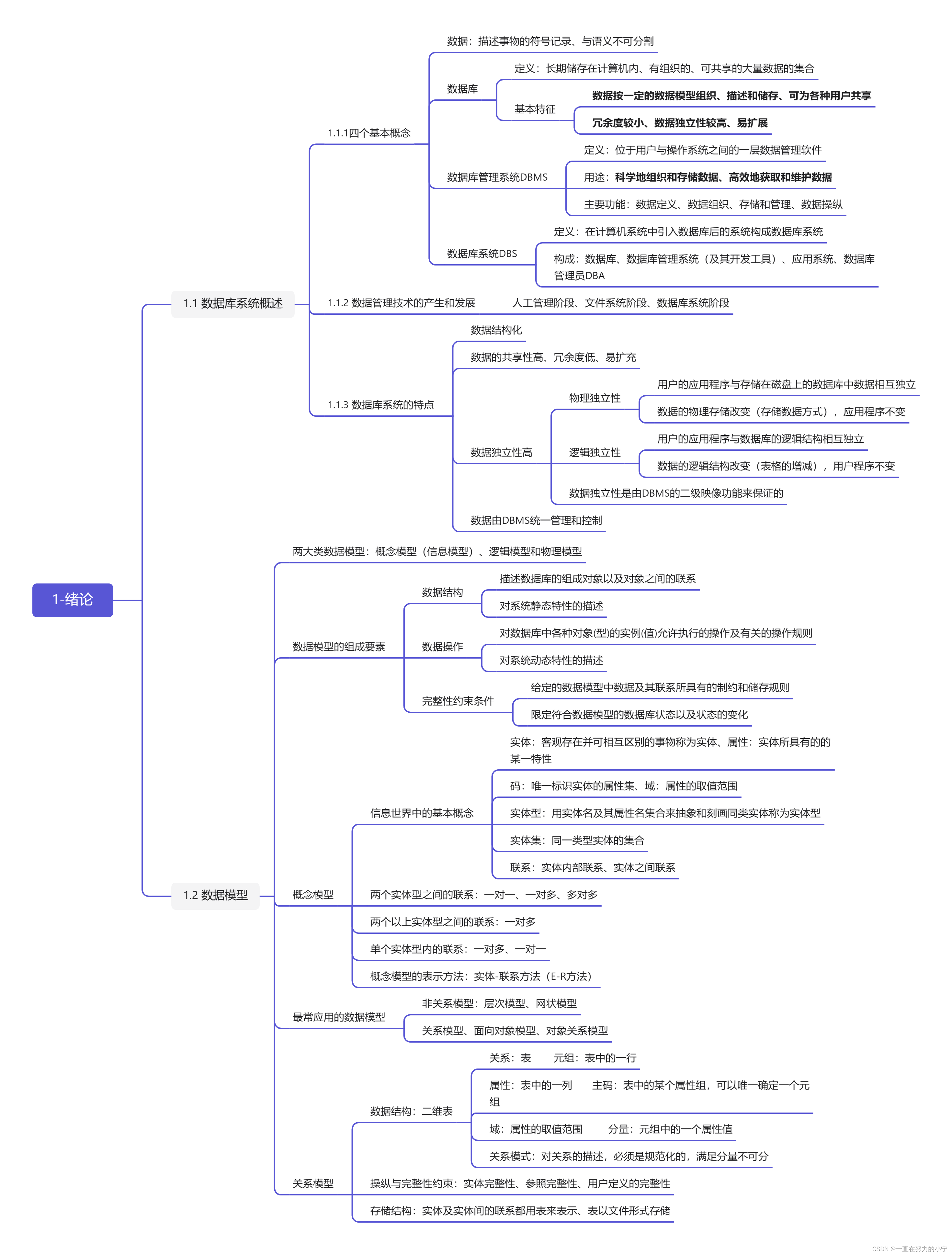
1. 四个基本概念:数据、数据库、数据库管理系统、数据库系统?
2. 数据库的定义和基本特征?
3. 数据库管理系统DBMS的主要功能?
4. 数据库系统的构成?
5. 数据库系统的特点?
6. 两大类数据模型?
7. 数据模型的组成要素?
8. 概念模型-信息世界中的基本概念?
9. 关系数据模型的数据结构?
10. 关系数据模型的操纵与完整性约束?

第二章 关系数据库
本文介绍了数据库系统的四大基本概念,详细阐述了数据库的定义及其基本特征,并深入探讨了数据库管理系统(DBMS)的主要功能与数据库系统的构成。同时,文章还概述了数据库系统的特点、两大类数据模型及数据模型的组成要素。
1. 四个基本概念:数据、数据库、数据库管理系统、数据库系统?
2. 数据库的定义和基本特征?
3. 数据库管理系统DBMS的主要功能?
4. 数据库系统的构成?
5. 数据库系统的特点?
6. 两大类数据模型?
7. 数据模型的组成要素?
8. 概念模型-信息世界中的基本概念?
9. 关系数据模型的数据结构?
10. 关系数据模型的操纵与完整性约束?

1万+
2万+
4246
279
873

被折叠的 条评论
为什么被折叠?