1.创建转换

2.配置生成记录

3.配置增加序列

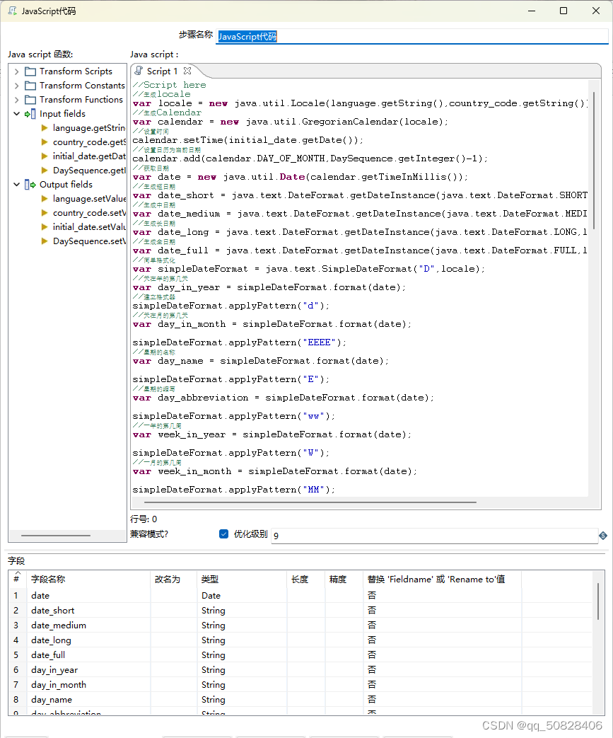
4.配置JavaScript代码

5.配置表输出

6.运行转换

该流程涉及创建转换,配置记录生成、序列增加、JavaScript代码及表输出,最后运行转换。此过程旨在为博客生成新标题、摘要、关键词和标签,确保信息精炼且相关。新标题需突出核心内容,摘要包含关键信息,关键词按重要性降序排列并聚焦信息技术,新标签则代表相关细分技术领域。
1.创建转换

2.配置生成记录

3.配置增加序列

4.配置JavaScript代码

5.配置表输出

6.运行转换

354
3505
4215

被折叠的 条评论
为什么被折叠?