
一、git管理代码库查看历史版本代码差异的意义:
**为什么要查看历史版本与当前代码的代码差异?**
- git管理代码通常应用于多人协同开发中,当你和你的同事对项目中某个模块功能都有开发时,在提交代码或者拉取代码时,难免会出现代码相互覆盖的问题,那么如果因为代码覆盖导致功能出现BUG,就得查看历史版本代码与工作区的代码的差异,找出被覆盖的代码片段,解决问题(找到问题出现原因避免相互甩锅);
- 当然对于目前的开发环境来说,很多时候都是一个人独立负责某个模块或者某个项目,那么当我们在每次上传代码时,可能也会因为与上一版本代码对比修改了很多代码片段,并且很多时候不会很清晰的记忆到修改的每一处代码,如果出现历史版本功能正常,当前版本功能异常的情况,那么在有必要的情况下,为了解决问题就不得不去对比历史代码差异,帮助我们更好的去找到问题所在之处。

一般情况下:我们在pull代码或者push代码后,都会显示一个这样的代码差异文件细则;只能粗略的查看本次提交或拉取涉及的相关文件,后续想要查看两个版本代码差异就得通过下面介绍方法来实现。
二、git查看历史版本代码差异的方法:
- 使用终端git命令实现;
(1)在git push或者git pull后 ,通过git log命令打印出当前版本之前所有的历史代码提交记录;
git log

(2)执行完第一步后,可以看到我们的代码是最新版本,并且可以查看到各历史版本的代码提交 commit 版本序号 ,当我们需对比上一个版本的代码差异时,我们可以使用命令 git diff【版本序号】 ,版本序号即 commit 后的字符串,输入前六位即可。
git diff【版本序号】


如上图所示,绿色代码即为当前版本修改后的代码,红色代码为历史版本被修改的代码。
- 使用VScode自带可视化工具查看;
**相比第一种终端git命令来说,在代码差异查看上更具可观性,能跟清晰对比代码差异;**
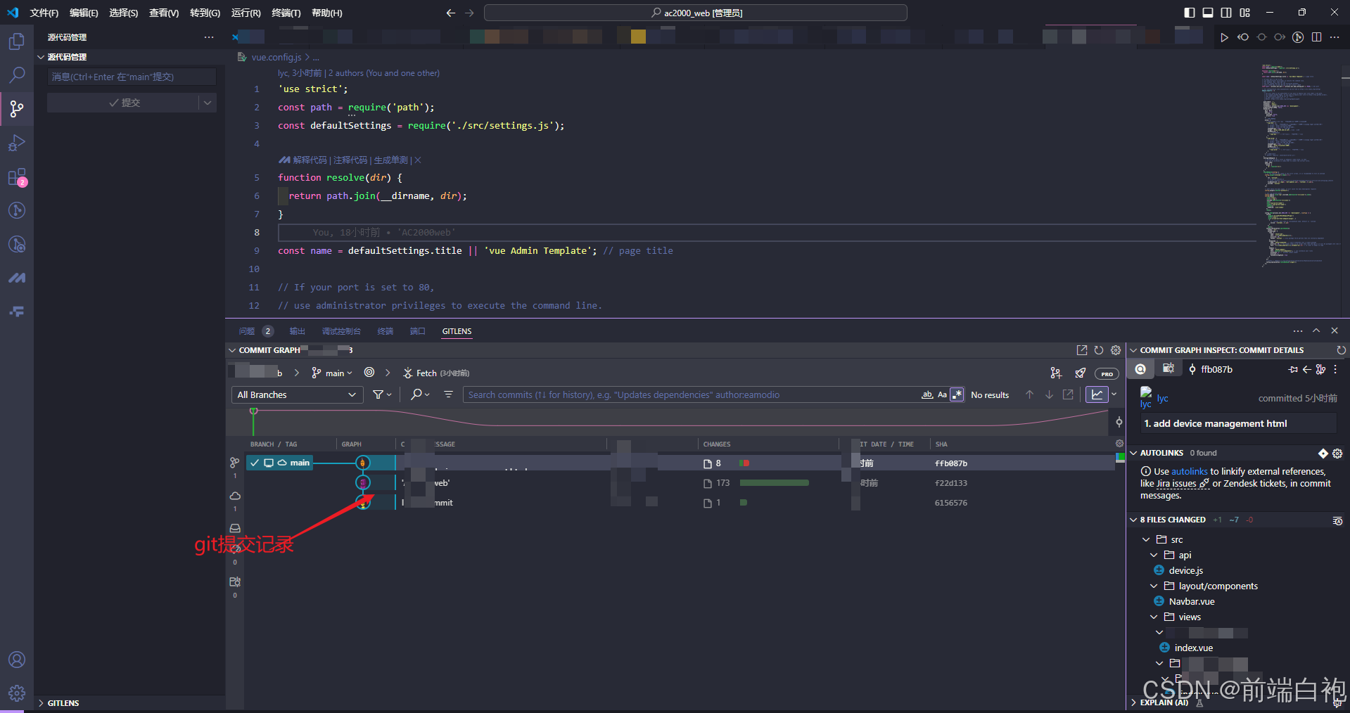
(1)在vscode左侧菜单栏找到git管理工具点击,找到源代码管理右侧第二个图标按钮“Show Commit Graph”并点击;

(2)出现如下界面,显示了当前代码和之前所有的代码版本信息;

(3)右击最近的一次提交记录,也就是当前版本代码记录,点击Open Change然后点击Open All Changes

(4)出现如下图所示,可以直观查看代码差异对比;

到处即可实现git管理代码对比历史版本代码差异;
三、相关git使用文章介绍:
1.程序员必备!10款实用便捷的Git可视化管理工具
2.代码管理工具的扛把子-Git
3.gitlab分支操作记录怎么查 gitlab查看提交记录
589

被折叠的 条评论
为什么被折叠?



