文章目录
一、Spring Bean的生命周期
Spring Bean的生命周期是从 Bean 实例化之后,即通过反射创建出对象之后,到Bean成为一个完整对象,最终存储到单例池中,这个过程被称为Spring Bean的生命周期。Spring Bean的生命周期大体上分为三个阶段:
⚫ Bean的实例化阶段:Spring框架会取出BeanDefinition的信息进行判断当前Bean的范围是否是singleton的,是否不是延迟加载的,是否不是FactoryBean等,最终将一个普通的singleton的Bean通过反射进行实例化;
⚫ Bean的初始化阶段:Bean创建之后还仅仅是个"半成品",还需要对Bean实例的属性进行填充、执行一些Aware接口方法、执行BeanPostProcessor方法、执行InitializingBean接口的初始化方法、执行自定义初始化init方法等。该阶段是Spring最具技术含量和复杂度的阶段,Aop增强功能,后面要学习的Spring的注解功能等、spring高频面试题Bean的循环引用问题都是在这个阶段体现的;
⚫ Bean的完成阶段:经过初始化阶段,Bean就成为了一个完整的Spring Bean,被存储到单例池singletonObjects中去了,即完成了Spring Bean的整个生命周期。
由于Bean的初始化阶段的步骤比较复杂,所以着重研究Bean的初始化阶段
Spring Bean的初始化过程涉及如下几个过程:
⚫ Bean实例的属性填充
⚫ Aware接口属性注入
⚫ BeanPostProcessor的before()方法回调
⚫ InitializingBean接口的初始化方法回调
⚫ 自定义初始化方法init回调
⚫ BeanPostProcessor的after()方法回调
PS:通过代码验证上述初始化顺序… …
Bean实例属性填充
BeanDefinition中也对当前Bean实体的注入信息进行了存储,存到了propertyValues中,例如UserService中注入了userDao,则userDao被存入propertyValues中,封装在BeanDefinition中:
<!--注意:配置bean标签有先后顺序之分,谁配置在前,先执行谁的实例化方法-->
<bean id="userService" class="com.itheima.service.impl.UserServiceImpl">
<property name="userDao" ref="userDao"/>
</bean>
<bean id="userDao" class="com.itheima.dao.impl.UserDaoImpl"></bean>

Spring在进行属性注入时,会分为如下几种情况:
⚫ 注入普通属性,String、int或存储基本类型的集合时,直接通过set方法的反射设置进去;
⚫ 注入单向对象引用属性时,从容器中getBean获取后通过set方法反射设置进去,如果容器中没有,则先创建被注入对象Bean实例(完成整个生命周期)后,再进行注入操作;(例如上面的UserService中注入了userDao)
⚫ 注入双向对象引用属性时,就比较复杂了,涉及到循环引用(循环依赖)问题,下面会详细阐述解决方案。
注入双向对象引用属性,代码验证后,分析出UserService与UserDao实例化与初始化的顺序如下:

多个实体之间相互依赖并形成闭环的情况就叫做"循环依赖",也叫做"循环引用"
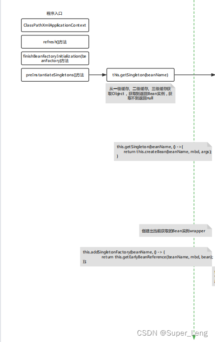
Spring提供了 三级缓存(3个Map) 存储 完整Bean实例 和 半成品Bean实例 ,用于解决循环引用问题
在DefaultListableBeanFactory的上四级父类DefaultSingletonBeanRegistry中提供如下三个Map:
public class DefaultSingletonBeanRegistry ... {
// 1、最终存储单例Bean成品的容器,即实例化和初始化都完成的Bean,称之为"一级缓存"
Map<String, Object> singletonObjects = new ConcurrentHashMap(256);
// 2、早期Bean单例池,缓存半成品对象,且当前对象已经被其他对象引用了,称之为"二级缓存"
Map<String, Object> earlySingletonObjects = new ConcurrentHashMap(16);
// 3、单例Bean的工厂池,缓存半成品对象,对象未被引用,使用时再通过工厂创建Bean,称之为"三级缓存"
// 将bean包装成ObjectFactory对象,后面再调用ObjectFactory中的getObject方法延迟创建bean
Map<String, ObjectFactory<?>> singletonFactories = new HashMap(16);
}
// ObjectFactor接口源码
@FunctionalInterface
public interface ObjectFactory<T> {
T getObject() throws BeansException;
}
// FactoryBean接口中也有getObject方法用来延迟创建bean,当调用getObject方法时才开始创建Bean
public interface FactoryBean<T> {
String OBJECT_TYPE_ATTRIBUTE = "factoryBeanObjectType";
@Nullable
T getObject() throws Exception;
@Nullable
Class<?> getObjectType();
default boolean isSingleton() {
return true;
}
}
UserService和UserDao循环依赖的过程结合上述三级缓存描述一下
⚫ UserService 实例化对象,但尚未初始化,将UserService存储到三级缓存;
⚫ UserService 属性注入,需要UserDao,从缓存中获取,一、二、三级都没有UserDao;
⚫ UserDao实例化对象,但尚未初始化,将UserDao存储到三级缓存;
⚫ UserDao属性注入,需要UserService,从三级缓存获取UserService,UserService从三级缓存移入二级缓存;
⚫ UserDao执行其他生命周期过程,最终成为一个完成Bean,存储到一级缓存,删除二三级缓存;
⚫ UserService 注入UserDao;
⚫ UserService执行其他生命周期过程,最终成为一个完成Bean,存储到一级缓存,删除二三级缓存。
1.bean都会先存到三级缓存中

2.引用三级缓存中的bean,并移到二级缓存

3.创建好的bean存到一级缓存,删除对应的二三级缓存


源码流程

放大图片


常用的Aware接口
Aware接口是一种框架辅助属性注入的一种思想,其他框架中也可以看到类似的接口。框架具备高度封装性,我们接触到的一般都是业务代码,一个底层功能API不能轻易的获取到,但是这不意味着永远用不到这些对象,如果用到了,就可以使用框架提供的类似Aware的接口,让框架给我们注入该对象。

Spring IoC 整体流程总结


本文深入探讨Spring框架下Bean的生命周期,包括实例化、初始化及完成阶段,并解析Bean属性填充、循环依赖解决机制等内容。

1048





