在数字化时代,信息技术的飞速发展给我们带来了巨大的便利,但同时也带来了新的隐患和威胁。网络安全问题日益突出,黑客攻击、数据泄露等事件频频发生,给个人、企事业单位和国家带来了巨大的损失。为保障网络安全,护网行动应运而生。
2016,2017,… ,到2023,作为护网行动开展的第8个年头,从少部分单位参与,到如今的“全民网络安全演练时代”,正确认识护网行动,有助于构建网络安全坚实防线。
什么是护网行动?
**护网行动是一项由公安部牵头的,以检测企事业单位的网络安全防护能力为目的,**针对全国范围的真实网络目标为对象的网络安全攻防演练活动。
在活动实施过程中,公安部会负责组织攻防两方进行演练,即红蓝对抗。红队为攻击方,一般由来自国家的网安等专门从事网络安全的技术人员、厂商的渗透技术人员组成。蓝队为防守方,一般会在企事业单位名单中抽取一些单位参与。进攻方会在一定期限内对防守方发动网络攻击,以检测防守方存在的安全漏洞。通过与进攻方进行对抗可以有针对性的改进,以提升企事业单位网络、系统以及设备等的安全防护能力。

什么是“实战攻防演习”
每支队伍3-5 人组成,明确目标系统,不限制攻击路径。
提交漏洞不得分,获取权限、数据才能得分。
禁止的行为
能使用DDOS 攻击,部分目标系统需要在非常规攻击时段进行攻击操作;
不能使用破坏性的物理入侵,但针对如无人值守变电站、智能电表等均在测试范围之内;
不能使用有感染及多进程守护功能的木马;
重要业务系统进行攻击操作前需要向指挥部进行请示;

护网行动的目的
1、提升网络安全意识
2、加强网络安全基础设施建设
3、强化网络安全管理和监控
4、建立网络安全法规和标准
护网行动的类别
护网一般按照行政级别进行分类,大致分为国家级护网,省级护网、市级护网;此外,金融行业等对于网络安全要求较高的行业,也会在内部展开护网行动。
护网行动的时间
不同级别的护网行动开始时间和持续时间都不一样。以国家级护网为例,护网行动一般来说都是每年的7、8月左右开始,持续2~3周的时间。省级的持续时间相对要短一些,大概在2周左右,再低级的就是1周左右。
护网行动的演进历史

护网行动规则
攻击靶标由各单位自报或公安部指定,公安部一般提前3 周通知各单位参演靶标,以及攻击的起始时间与结束时间,各单位可在期间进行防御准 备。
红蓝对抗
| 红蓝对抗 | 红队 | 蓝队 |
|---|---|---|
| 人员组成 | 由公安部组织包括: | |
| * 国家信息安全队伍、军队 | ||
| 科研机构 | ||
| 测评机构 | ||
| * 安全公司 等共几十支队。 | 由护网单位自行组织 | |
| 安全专家进行针对性防御。 | ||
| 人员组织 | 3-5 人一组, | |
| 每组对一个目标进行攻击。 | 护网单位运维人员 | |
| 护网单位项目组成员 | ||
| 安全厂商安全工程师 | ||
| 攻击方式 | ||
| 防守方式 | 不限攻击方式, | |
| 但攻击过程受到监控。 | 不限防御方式,监控全网的攻击。 | |
| 及时发现并处置,避免内部系统被攻陷。 |
指挥部拟对攻防双方进行评分考核。对防守方评分的总体原则是:
根据安全防护能力强弱对防守方进行排名;
初始分5000 分; 目标系统被拿下不参加排名,即护网失败;
攻击方提交报告1 小时内, 防守方发现来自攻击方的行为并上报,将不扣分;
主要考核参演单位监测发现能力、应急处置能力与公安机关配合能力。
防守方减分规则
获取权限类:

防守方加分规则

防守方避免减分技巧
| 技巧 |
|---|
| * 非所属资产必须上诉;(合作企业资产带有单位名称/logo,不再负责运营管理的资产等)。 |
| 被判别为敏感数据但非数据库泄露的扣分项选择性上诉; |
| 被判别为内网资产的扣分项,要求提供证明是我方资产; |
要点:
态度严谨
无确凿证据,拒不承认
防守方主动得分技巧
| 技巧 |
|---|
| * 关注文件沙箱的告警日志,分析业务系统/邮箱流量获取的恶意样本; |
| * 关注高危漏洞告警,如注入、命令执行、反序列化,系统提取等漏洞。 |
要点:
严格按照标准,提供充足证明
防守方实用提示
IP 封禁是简单有效的防护方式;
内网资产监测与防护极为重要;
遇到国外地址进行攻击一律封禁,虽无法得分但具有真实防护效果;
沙箱设备能覆盖木马攻击和邮件攻击,建议设置专人专职进行样本分析;
提交报告需包含关键内容:源IP,事件类型,流量分析(全流量),有样本需附上样本及分析报告,切忌只截设备告警图;
建立快速沟通渠道,避免耽误上报时间;
…
护网行动工作

备战阶段
减少护网被攻击面
主动发现安全风险
闭环潜伏安全隐患
了解自身安全现状
完善安全监控能力
提高安全防护能力
…
安全加固
上设备

安全配置
具体工作

临战阶段
建立护网保障机制
熟悉应急响应流程
提高内部安全意识
检验护网保障能力
磨合护网保障团队
主动改进自身不足
…
具体工作

决战阶段
避免非必要的减分项 提前进行攻击拦截 主动获取各项加分项 …
具体工作

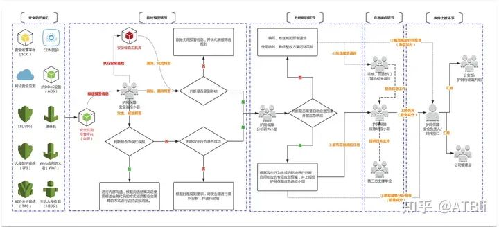
image-20220612214733540
工作流程

image-20220612214903360
总结阶段
闭环护网安全风险 吸取护网经验教训 备战后续护网保障 …
具体工作

护网行动的重要性
网络是信息传播的重要渠道,而网络安全问题的出现会直接威胁到信息的安全性和完整性。护网行动是国家应对网络安全问题所做的重要布局之一,其首要目标是保护个人和企业的信息安全,维护网络秩序和稳定,保障国家安全和社会稳定。网络安全涉及个人隐私、财产安全、国家机密等重要领域,因此护网行动的重要性不言而喻。
在网络安全威胁不断演化和增强的情况下,开展护网行动,不断加强网络安全的研究和技术创新,对及时应对新的网络安全威胁有着重要的意义。
护网行动的影响
护网行动是国家政府组织的,所有参与的单位的表现将会进行排名,如果在护网中失利,将会对单位未来评优评先等工作造成不良影响。护网行动重视领导者的管理决策,参与护网行动的企业或单位的业务系统如果被攻击者轻易攻陷,可能会导致领导者被免职。
比如之前一个金融证券单位在护网行动中,网络系统被攻破了,导致该单位的二号领导直接被免职。在护网行动中失利带来的影响和整体付出的代价是十分沉重的。
近几年来,**护网行动的实施取得了显著的成果,通过开展护网行动,各企事业单位的网络安全意识逐渐加强,网络安全技术得到了快速发展,网络安全的防护措施越来越健全,网络安全防护取得了明显改善。**不过,随着大数据、物联网、云计算的快速发展,愈演愈烈的网络攻击已成为网络安全的新挑战,我们要不断加强相关技术的研究和创新,以便应对日益增长的网络安全威胁。

护网零基础学习资料包⬇️
-
成长路线图&学习规划
-
配套视频教程
-
SRC&黑客文籍
-
护网行动资料
-
黑客必读书单
-
面试题合集
282G《网络安全/黑客技术入门学习大礼包》,可以扫描下方二维码免费领取!

1.成长路线图&学习规划
要学习一门新的技术,作为新手一定要先学习成长路线图,方向不对,努力白费。
对于从来没有接触过网络安全的同学,我们帮你准备了详细的学习成长路线图&学习规划。可以说是最科学最系统的学习路线,大家跟着这个大的方向学习准没问题。


2.视频教程
很多朋友都不喜欢晦涩的文字,我也为大家准备了视频教程,其中一共有21个章节,每个章节都是当前板块的精华浓缩。


3.SRC&黑客文籍
大家最喜欢也是最关心的SRC技术文籍&黑客技术也有收录
SRC技术文籍:

黑客资料由于是敏感资源,这里不能直接展示哦!
4.护网行动资料
其中关于HW护网行动,也准备了对应的资料,这些内容可相当于比赛的金手指!

5.黑客必读书单
**

**
6.面试题合集
当你自学到这里,你就要开始思考找工作的事情了,而工作绕不开的就是真题和面试题。

更多内容为防止和谐,可以扫描获取~

朋友们需要全套共282G的《网络安全/黑客技术入门学习大礼包》,可以扫描下方二维码免费领取!

1816

被折叠的 条评论
为什么被折叠?



