本文深入解析了RAG技术的5种企业级解决方案,从基础的Naive RAG到智能化的Agentic RAG,详细阐述每种方案的核心原理、技术选型及适用场景。无论你是刚入门的小白还是寻求技术突破的程序员,这份指南都能帮你理解为何大多数企业RAG系统表现不佳,并根据实际需求选择最适合的技术路径,让你的知识库告别’智障’,真正发挥智能问答的威力。

你的RAG还得练
想象一下,当你的知识库面临导入大量的文档,需要你进行整理切片,而现有的RAG宛如智障一般总是答非所问。
你有没有想过,不是RAG不行,而是你还没入门呐!不相信?那么今天我们就来扒一扒,RAG的5种企业级解决方案,看看你是不是在第一层。

Naive RAG(初级RAG)
1、原理介绍
Naive RAG是RAG技术中最基础的一种方式。它的核心原理很简单,就是在生成文本之前,先从外部知识源(如文档数据库)中检索相关信息,然后将这些信息与用户的输入一起输入到语言模型中,让语言模型根据这些信息生成回答。简单来说,就是先找信息,再用信息生成答案。

优点: 实现起来相对简单,成本较低。对于一些简单的知识检索和问答场景,能够快速给出较为准确的回答。
缺点: 检索的准确性依赖于知识源的质量和检索算法的好坏。如果知识源不准确或者检索算法不够优化,可能会检索到无关的信息,从而影响生成结果的质量。
2、技术选型方案
- 知识源:可以选择结构化的数据库,如关系型数据库,也可以选择非结构化的文档库,如文本文件、PDF等。
- 检索算法:可以使用基于关键词的检索算法,如布尔检索,也可以使用基于向量的检索算法,如余弦相似度检索。
- 语言模型:可以选择开源的语言模型,如DeepSeek-R1、Qw等模型,也可以使用商业模型系列。
3、适应场景
面向小型企业的客服人员,需要回答客户关于产品基本信息的问题。可以使用Naive RAG,将产品的说明书、常见问题解答等文档作为知识源,当客户提问时,快速检索相关信息并生成回答。这样可以提高客服的工作效率,减少人工回答的时间。

Advanced RAG(高级 RAG)
1、原理介绍
Advanced RAG在Naive RAG的基础上进行了改进。它不仅仅是简单地检索信息,还会对检索到的信息进行进一步的处理和筛选。比如,它会对信息进行排序,优先选择相关性更高的信息;还会对信息进行整合,去除冗余和重复的内容。然后再将处理后的信息与用户输入一起输入到语言模型中生成回答。

优点: 能够提高检索信息的质量,从而提高生成回答的准确性和相关性。相比Naive RAG,它对复杂问题的处理能力更强。
缺点: 实现相对复杂,需要更多的计算资源和技术支持。而且对检索和信息处理算法的要求较高,如果算法不够优化,可能会导致处理时间过长。
3、技术选型方案
- 知识源:与Naive RAG类似,但可以选择更丰富、更准确的知识源,如专业的知识库、学术数据库等。
- 检索算法:可以使用更复杂的基于语义的检索算法,如基于Transformer的检索模型。
- 信息处理算法:可以使用机器学习算法,如聚类算法、排序算法等对信息进行处理。
3、适应场景
假如你是一家金融机构的分析师,需要分析市场趋势并撰写报告。你可以使用Advanced RAG,从大量的金融新闻、研究报告等知识源中检索相关信息,经过排序、筛选和整合后,再让语言模型生成分析报告。这样可以提高报告的质量和准确性。

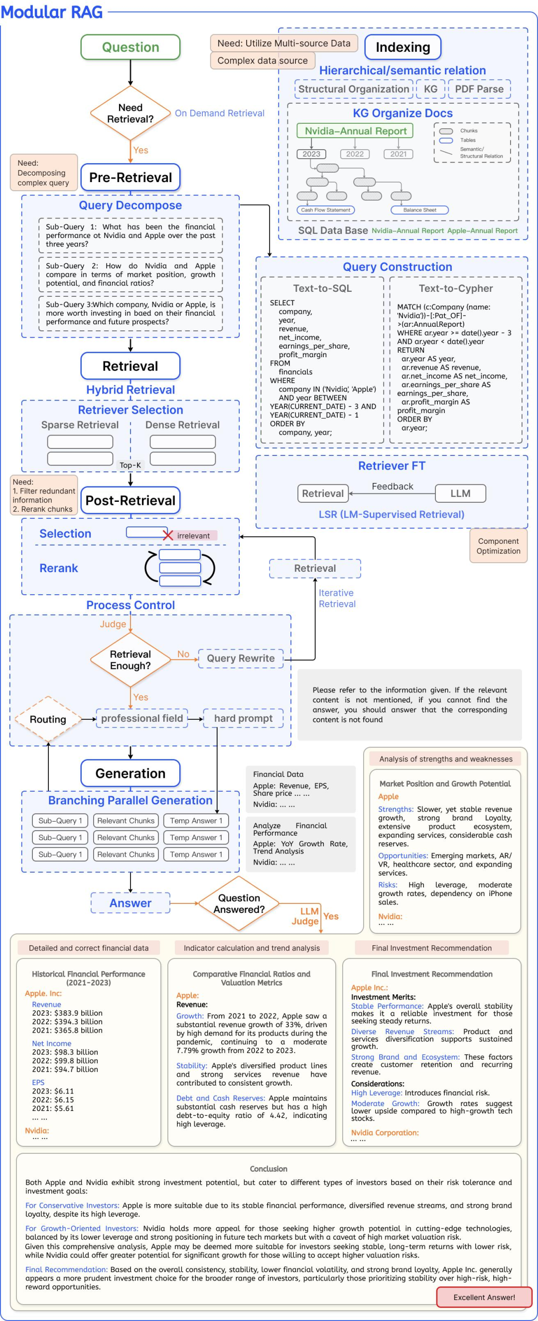
Modular RAG(模块RAG)
1、原理介绍
Modular RAG将RAG系统拆分成多个模块,每个模块负责不同的功能,如检索模块、信息处理模块、生成模块等。这些模块可以独立开发和优化,并且可以根据不同的需求进行组合和配置。通过这种模块化的设计,使得RAG系统更加灵活和可扩展。

优点: 具有很高的灵活性和可扩展性。可以根据不同的应用场景和需求,选择合适的模块进行组合,从而实现个性化的RAG系统。而且每个模块可以独立优化,提高了系统的整体性能。
缺点: 系统的架构设计和模块之间的协调管理比较复杂。需要更多的开发和维护成本,对开发人员的技术水平要求也较高。
2、技术选型方案
- 模块设计:根据不同的功能需求,设计不同的模块,如基于规则的检索模块、基于深度学习的信息处理模块等。
- 模块接口:定义清晰的模块接口,确保模块之间可以高效地进行数据交互和通信。
- 配置管理:使用配置文件或配置管理工具,对模块的组合和参数进行管理。
3、适应场景
在面向企业或用户的智能客服场景,可以使用Modular RAG,根据不同的业务需求,选择合适的检索模块、信息处理模块和生成模块进行组合。对于热门商品的问答,可以选择快速检索模块;对于复杂的订单处理问题,可以选择更强大的信息处理模块。这样可以提高客服系统的性能和用户体验。

GraphRAG (图 RAG)
1、原理介绍
GraphRAG利用图数据库来存储和表示知识。图数据库中的节点表示实体,边表示实体之间的关系。在进行检索时,它可以利用图的结构信息,更全面地理解知识之间的关联。然后根据这些关联信息,检索相关的知识并输入到语言模型中生成回答。

优点: 能够更好地处理复杂的知识关系,对于需要理解知识之间关联的场景,如知识图谱问答、语义推理等,具有很大的优势。可以提供更丰富、更准确的回答。
缺点: 图数据库的构建和维护比较复杂,需要专业的知识和技术。而且图的查询和检索算法相对复杂,计算成本较高。
2、技术选型方案
- 图数据库:可以选择开源的图数据库,如Neo4j,也可以选择商业的图数据库,如JanusGraph。
- 图查询算法:可以使用基于图遍历的算法,如广度优先搜索、深度优先搜索等,也可以使用基于图嵌入的算法,如Node2Vec。
3、适应场景
在生物制药等严谨场景,需要从大量的生物医学文献中查找相关的研究成果和药物靶点信息。可以使用GraphRAG,将生物医学知识构建成图数据库,通过图的结构信息,更准确地检索到相关的知识。比如,当你查询某种疾病的治疗方法时,它可以根据疾病、药物、基因等实体之间的关系,提供更全面的信息。

Agentic RAG (智能体 RAG)
1、原理介绍
Agentic RAG引入了智能体的概念。智能体可以根据用户的输入和当前的任务,自主地进行决策和行动。它不仅可以从外部知识源中检索信息,还可以与其他智能体或系统进行交互,获取更多的信息和资源。然后根据这些信息,生成更智能、更个性化的回答。
优点: 具有很高的智能性和自主性。可以根据不同的用户需求和场景,灵活地调整检索和生成策略,提供更个性化的服务。能够处理复杂的任务和问题。
缺点: 智能体的设计和开发比较复杂,需要考虑智能体的决策机制、交互协议等多个方面。而且智能体之间的协调和管理也比较困难。
2、技术选型方案
- 智能体框架:可以选择开源的智能体框架,如langchain4j,Spring AI 也可以根据需求自行开发智能体框架。
- 决策算法:可以使用基于规则的决策算法,也可以使用基于机器学习的决策算法,如强化学习。
3、适应场景
在文旅等个性化的定制场景,可以使用Agentic RAG,智能体可以根据客户的预算、兴趣爱好、旅游时间等信息,自主地从旅游景点数据库、酒店数据库等知识源中检索相关信息,并与交通系统、票务系统等其他智能体进行交互,获取最新的票务信息和交通情况。然后根据这些信息,为客户生成个性化的旅游方案。

RAG技术的不同实现方式,如Naive RAG、Advanced RAG 、Modular RAG 、GraphRAG (图 RAG)、Agentic RAG (智能体 RAG),各有其特点和适用场景。

根据不完全统计,大部分企业或者开发目前都是聚焦在NaiveRAG阶段,这也是知识库智障的根本原因,当然在实际应用中,我们需要根据具体的需求和场景,选择合适的RAG方式。
好了,今天的分享就到这里,感谢各位吴彦祖和刘亦菲。如果这期内容你觉得不错,请随手**“关注”、“点赞”和“在看”** 吧,创作不易,感谢喜欢!
如何学习大模型 AI ?
由于新岗位的生产效率,要优于被取代岗位的生产效率,所以实际上整个社会的生产效率是提升的。
但是具体到个人,只能说是:
“最先掌握AI的人,将会比较晚掌握AI的人有竞争优势”。
这句话,放在计算机、互联网、移动互联网的开局时期,都是一样的道理。
作为一名从业五年的资深大模型算法工程师,我经常会收到一些评论和私信,我是小白,学习大模型该从哪里入手呢?我自学没有方向怎么办?这个地方我不会啊。如果你也有类似的经历,一定要继续看下去!这些问题啊,也不是三言两语啊就能讲明白的。
所以我综合了大模型的所有知识点,给大家带来一套全网最全最细的大模型零基础教程。在做这套教程之前呢,我就曾放空大脑,以一个大模型小白的角度去重新解析它,采用基础知识和实战项目相结合的教学方式,历时3个月,终于完成了这样的课程,让你真正体会到什么是每一秒都在疯狂输出知识点。
这份完整版的大模型 AI 学习资料已经上传优快云,朋友们如果需要可以微信扫描下方优快云官方认证二维码免费领取【保证100%免费】


第一阶段(10天):初阶应用
该阶段让大家对大模型 AI有一个最前沿的认识,对大模型 AI 的理解超过 95% 的人,可以在相关讨论时发表高级、不跟风、又接地气的见解,别人只会和 AI 聊天,而你能调教 AI,并能用代码将大模型和业务衔接。
- 大模型 AI 能干什么?
- 大模型是怎样获得「智能」的?
- 用好 AI 的核心心法
- 大模型应用业务架构
- 大模型应用技术架构
- 代码示例:向 GPT-3.5 灌入新知识
- 提示工程的意义和核心思想
- Prompt 典型构成
- 指令调优方法论
- 思维链和思维树
- Prompt 攻击和防范
- …
第二阶段(30天):高阶应用
该阶段我们正式进入大模型 AI 进阶实战学习,学会构造私有知识库,扩展 AI 的能力。快速开发一个完整的基于 agent 对话机器人。掌握功能最强的大模型开发框架,抓住最新的技术进展,适合 Python 和 JavaScript 程序员。
- 为什么要做 RAG
- 搭建一个简单的 ChatPDF
- 检索的基础概念
- 什么是向量表示(Embeddings)
- 向量数据库与向量检索
- 基于向量检索的 RAG
- 搭建 RAG 系统的扩展知识
- 混合检索与 RAG-Fusion 简介
- 向量模型本地部署
- …
第三阶段(30天):模型训练
恭喜你,如果学到这里,你基本可以找到一份大模型 AI相关的工作,自己也能训练 GPT 了!通过微调,训练自己的垂直大模型,能独立训练开源多模态大模型,掌握更多技术方案。
到此为止,大概2个月的时间。你已经成为了一名“AI小子”。那么你还想往下探索吗?
- 为什么要做 RAG
- 什么是模型
- 什么是模型训练
- 求解器 & 损失函数简介
- 小实验2:手写一个简单的神经网络并训练它
- 什么是训练/预训练/微调/轻量化微调
- Transformer结构简介
- 轻量化微调
- 实验数据集的构建
- …
第四阶段(20天):商业闭环
对全球大模型从性能、吞吐量、成本等方面有一定的认知,可以在云端和本地等多种环境下部署大模型,找到适合自己的项目/创业方向,做一名被 AI 武装的产品经理。
- 硬件选型
- 带你了解全球大模型
- 使用国产大模型服务
- 搭建 OpenAI 代理
- 热身:基于阿里云 PAI 部署 Stable Diffusion
- 在本地计算机运行大模型
- 大模型的私有化部署
- 基于 vLLM 部署大模型
- 案例:如何优雅地在阿里云私有部署开源大模型
- 部署一套开源 LLM 项目
- 内容安全
- 互联网信息服务算法备案
- …
学习是一个过程,只要学习就会有挑战。天道酬勤,你越努力,就会成为越优秀的自己。
如果你能在15天内完成所有的任务,那你堪称天才。然而,如果你能完成 60-70% 的内容,你就已经开始具备成为一名大模型 AI 的正确特征了。
这份完整版的大模型 AI 学习资料已经上传优快云,朋友们如果需要可以微信扫描下方优快云官方认证二维码免费领取【保证100%免费】

914

被折叠的 条评论
为什么被折叠?



