此博客用于个人学习,来源于网上,对知识点进行一个整理。
1. 乐优商城介绍:
1.1 项目介绍:
- 乐优商城是一个全品类的电商购物网站(B2C)。
- 用户可以在线购买商品、加入购物车、下单。
- 可以评论已购买商品。
- 管理员可以在后台管理商品的上下架、促销活动。
- 管理员可以监控商品销售状况。
- 客服可以在后台处理退款操作。
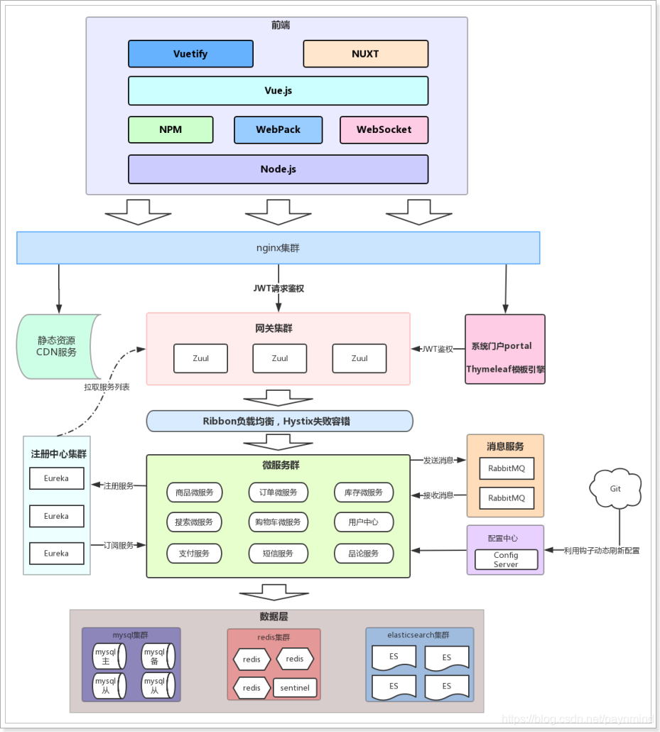
1.2 系统架构:

整个乐优商城可以分为两部分:后台管理系统、前台门户系统。
-
后台管理系统:
- 后台系统主要包含以下功能:
- 商品管理,包括商品分类、品牌、商品规格等信息的管理
- 销售管理,包括订单统计、订单退款处理、促销活动生成等
- 用户管理,包括用户控制、冻结、解锁等
- 权限管理,整个网站的权限控制,采用 JWT 鉴权方案,对用户及 API 进行权限控制
- 统计,各种数据的统计分析展示
- 后台系统会采用前后端分离开发,而且整个后台管理系统会使用 Vue.js 框架搭建出单页应用(SPA)。
- 后台系统主要包含以下功能:
-
前台门户系统:
- 前台门户面向的是客户,包含与客户交互的一切功能。例如:
- 搜索商品
- 加入购物车
- 下单
- 评价商品等等
- 前台系统我们会使用 Thymeleaf 模板引擎技术来完成页面开发。出于 SEO 优化的考虑,我们将不采用单页应用。
- 前台门户面向的是客户,包含与客户交互的一切功能。例如:
无论是前台还是后台系统,都共享相同的微服务集群,包括:
- 商品微服务:商品及商品分类、品牌、库存等的服务
- 搜索微服务:实现搜索功能
- 订单微服务:实现订单相关
- 购物车微服务:实现购物车相关功能
- 用户中心:用户的登录注册等功能
- Eureka注册中心
- Zuul网关服务
- …
2. 项目搭建:
2.1 创建父工程:
创建统一的父工程:leyou,用来管理依赖及其版本,注意是创建project,而不是module。
pom.xml 为:
<?xml version="1.0" encoding="UTF-8"?>
<project xmlns="http://maven.apache.org/POM/4.0.0"
xmlns:xsi="http://www.w3.org/2001/XMLSchema-instance"
xsi:schemaLocation="http://maven.apache.org/POM/4.0.0 http://maven.apache.org/xsd/maven-4.0.0.xsd">
<modelVersion>4.0.0</modelVersion>
<groupId>com.leyou.parent</groupId>
<artifactId>leyou</artifactId>
<packaging>pom</packaging>
<version>1.0.0-SNAPSHOT</version>
<name>leyou</name>
<description>Demo project for Spring Boot</description>
<parent>
<groupId>org.springframework.boot</groupId>
<artifactId>spring-boot-starter-parent</artifactId>
<version>2.0.7.RELEASE</version>
<relativePath/> <!-- lookup parent from repository -->
</parent>
<properties>
<project.build.sourceEncoding>UTF-8</project.build.sourceEncoding>
<project.reporting.outputEncoding>UTF-8</project.reporting.outputEncoding>
<java.version>1.8</java.version>
<spring-cloud.version>Finchley.SR2</spring-cloud.version>
<mybatis.starter.version>1.3.2</mybatis.starter.version>
<mapper.starter.version>2.0.2</mapper.starter.version>
<druid.starter.version>1.1.9</druid.starter.version>
<mysql.version>8.0.16</mysql.version>
<pageHelper.starter.version>1.2.3</pageHelper.starter.version>
<leyou.latest.version>1.0.0-SNAPSHOT</leyou.latest.version>
<fastDFS.client.version>1.26.1-RELEASE</fastDFS.client.version>
</properties>
<dependencyManagement>
<dependencies>
<!-- springCloud -->
<dependency>
<groupId>org.springframework.cloud</groupId>
<artifactId>spring-cloud-dependencies</artifactId>
<version>${spring-cloud.version}</version>
<type>pom</type>
<scope>import</scope>
</dependency>
<!-- mybatis启动器 -->
<dependency>
<groupId>org.mybatis.spring.boot</groupId>
<artifactId>mybatis-spring-boot-starter</artifactId>
<version>${mybatis.starter.version}</version>
</dependency>
<!-- 通用Mapper启动器 -->
<dependency>
<groupId>tk.mybatis</groupId>
<artifactId>mapper-spring-boot-starter</artifactId>
<version>${mapper.starter.version}</version>
</dependency>
<!-- 分页助手启动器 -->
<dependency>
<groupId>com.github.pagehelper</groupId>
<artifactId>pagehelper-spring-boot-starter</artifactId>
<version>${pageHelper.starter.version}</version>
</dependency>
<!-- mysql驱动 -->
<dependency>
<groupId>mysql</groupId>
<artifactId>mysql-connector-java</artifactId>
<version>${mysql.version}</version>
</dependency>
<!--FastDFS客户端-->
<dependency>
<groupId>com.github.tobato</groupId>
<artifactId>fastdfs-client</artifactId>
<version>${fastDFS.client.version}</version>
</dependency>
</dependencies>
</dependencyManagement>
<build>
<plugins>
<plugin>
<groupId>org.springframework.boot</groupId>
<artifactId>spring-boot-maven-plugin</artifactId>
</plugin>
</plugins>
</build>
</project>
在父工程中引入了 SpringCloud 等,很多以后需要用到的依赖,以后创建的子工程就不需要自己引入了。
2.2 创建 EurekaServer:
1)创建工程:
在父工程 leyou 下新建 module,填写项目坐标,我们的项目名称为 leyou-registry,选择安装目录,因为是聚合项目,目录应该是在父工程 leyou 的下面。
2)添加依赖:
<?xml version="1.0" encoding="UTF-8"?>
<project xmlns="http://maven.apache.org/POM/4.0.0"
xmlns:xsi="http://www.w3.org/2001/XMLSchema-instance"
xsi:schemaLocation="http://maven.apache.org/POM/4.0.0 http://maven.apache.org/xsd/maven-4.0.0.xsd">
<parent>
<artifactId>leyou</artifactId>
<groupId>com.leyou.parent</groupId>
<version>1.0.0-SNAPSHOT</version>
</parent>
<modelVersion>4.0.0</modelVersion>
<groupId>com.leyou.common</groupId>
<artifactId>leyou-registry</artifactId>
<version>1.0.0-SNAPSHOT</version>
<dependencies>
<dependency>
<groupId>org.springframework.cloud</groupId>
<artifactId>spring-cloud-starter-netflix-eureka-server</artifactId>
</dependency>
</dependencies>
</project>
3)编写启动类:
@SpringBootApplication
@EnableEurekaServer
public class LeyouRegistryApplication {
public static void main(String[] args) {
SpringApplication.run(LeyouRegistryApplication.class, args);
}
}
4)配置文件:
server:
port: 10086
spring:
application:
name: leyou-registry
eureka:
client:
service-url:
defaultZone: http://127.0.0.1:${server.port}/eureka
register-with-eureka: false # 把自己注册到eureka服务列表
fetch-registry: false # 拉取eureka服务信息
server:
enable-self-preservation: false # 关闭自我保护
eviction-interval-timer-in-ms: 5000 # 每隔5秒钟,进行一次服务列表的清理
2.3 创建 Zuul 网关:
1)创建工程:
选择 maven 方式创建 Module,然后填写项目名称,我们命名为:leyou-gateway。
2)添加依赖:
需要添加 Zuul 和 EurekaClient 的依赖。
<?xml version="1.0" encoding="UTF-8"?>
<project xmlns="http://maven.apache.org/POM/4.0.0"
xmlns:xsi="http://www.w3.org/2001/XMLSchema-instance"
xsi:schemaLocation="http://maven.apache.org/POM/4.0.0 http://maven.apache.org/xsd/maven-4.0.0.xsd">
<parent>
<artifactId>leyou</artifactId>
<groupId>com.leyou.parent</groupId>
<version>1.0.0-SNAPSHOT</version>
</parent>
<modelVersion>4.0.0</modelVersion>
<groupId>com.leyou.common</groupId>
<artifactId>leyou-gateway</artifactId>
<version>1.0.0-SNAPSHOT</version>
<dependencies>
<dependency>
<groupId>org.springframework.cloud</groupId>
<artifactId>spring-cloud-starter-netflix-zuul</artifactId>
</dependency>
<dependency>
<groupId>org.springframework.cloud</groupId>
<artifactId>spring-cloud-starter-netflix-eureka-client</artifactId>
</dependency>
<!-- springboot提供微服务检测接口,默认对外提供几个接口 -->
<dependency>
<groupId>org.springframework.boot</groupId>
<artifactId>spring-boot-starter-actuator</artifactId>
</dependency>
</dependencies>
</project>
3)编写启动类:
@SpringBootApplication
@EnableDiscoveryClient
@EnableZuulProxy
public class LeyouGatewayApplication {
public static void main(String[] args) {
SpringApplication.run(LeyouGatewayApplication.class, args);
}
}
4)配置文件:
server:
port: 10010
spring:
application:
name: leyou-gateway
eureka:
client:
registry-fetch-interval-seconds: 5
service-url:
defaultZone: http://127.0.0.1:10086/eureka
zuul:
prefix: /api # 路由路径前缀
2.4 创建商品微服务:
既然是一个全品类的电商购物平台,那么核心自然就是商品。因此我们要搭建的第一个服务,就是商品微服务。其中会包含对于商品相关的一系列内容的管理,包括:
- 商品分类管理
- 品牌管理
- 商品规格参数管理
- 商品管理
- 库存管理
1)微服务的结构:
与商品的品类相关,我们的工程命名为 leyou-item 。
需要注意的是,我们的 leyou-item 是一个微服务,那么将来肯定会有其它系统需要来调用服务中提供的接口,获取的接口数据,也需要对应的实体类来封装,因此肯定也会使用到接口中关联的实体类。因此这里我们需要使用聚合工程,将要提供的接口及相关实体类放到独立子工程中,以后别人引用的时候,只需要知道坐标即可。
我们会在leyou-item中创建两个子工程:
- leyou-item-interface:主要是对外暴露的接口及相关实体类。
- leyou-item-service:所有业务逻辑及内部使用接口。

2)创建 leyou-item :
使用 maven,以 leyou 为父工程,建立 module,因为是聚合工程,所以把项目打包方式设置为 pom。
<?xml version="1.0" encoding="UTF-8"?>
<project xmlns="http://maven.apache.org/POM/4.0.0"
xmlns:xsi="http://www.w3.org/2001/XMLSchema-instance"
xsi:schemaLocation="http://maven.apache.org/POM/4.0.0 http://maven.apache.org/xsd/maven-4.0.0.xsd">
<parent>
<artifactId>leyou</artifactId>
<groupId>com.leyou.parent</groupId>
<version>1.0.0-SNAPSHOT</version>
</parent>
<modelVersion>4.0.0</modelVersion>
<groupId>com.leyou.item</groupId>
<artifactId>leyou-item</artifactId>
<version>1.0.0-SNAPSHOT</version>
<!-- 打包方式为pom -->
<packaging>pom</packaging>
</project>
3) 在 leyou-item 下创建 leyou-item-interface,先不添加依赖,目前还不需要导入。
4)在 leyou-item 下创建 leyou-item-service,在其中添加依赖:
思考一下我们需要什么?
- Eureka 客户端
- web 启动器
- mybatis 启动器
- 通用 mapper 启动器
- 分页助手启动器
- 连接池,我们用默认的 Hykira
- mysql 驱动
- leyou-item-interface 中的实体类
<?xml version="1.0" encoding="UTF-8"?>
<project xmlns="http://maven.apache.org/POM/4.0.0"
xmlns:xsi="http://www.w3.org/2001/XMLSchema-instance"
xsi:schemaLocation="http://maven.apache.org/POM/4.0.0 http://maven.apache.org/xsd/maven-4.0.0.xsd">
<parent>
<artifactId>leyou-item</artifactId>
<groupId>com.leyou.item</groupId>
<version>1.0.0-SNAPSHOT</version>
</parent>
<modelVersion>4.0.0</modelVersion>
<groupId>com.leyou.item</groupId>
<artifactId>leyou-item-service</artifactId>
<version>1.0.0-SNAPSHOT</version>
<dependencies>
<!-- web启动器 -->
<dependency>
<groupId>org.springframework.boot</groupId>
<artifactId>spring-boot-starter-web</artifactId>
</dependency>
<!-- eureka客户端 -->
<dependency>
<groupId>org.springframework.cloud</groupId>
<artifactId>spring-cloud-starter-netflix-eureka-client</artifactId>
</dependency>
<!-- mybatis的启动器 -->
<dependency>
<groupId>org.mybatis.spring.boot</groupId>
<artifactId>mybatis-spring-boot-starter</artifactId>
</dependency>
<!-- 通用mapper启动器 -->
<dependency>
<groupId>tk.mybatis</groupId>
<artifactId>mapper-spring-boot-starter</artifactId>
</dependency>
<!-- 分页助手启动器 -->
<dependency>
<groupId>com.github.pagehelper</groupId>
<artifactId>pagehelper-spring-boot-starter</artifactId>
</dependency>
<!-- jdbc启动器 -->
<dependency>
<groupId>org.springframework.boot</groupId>
<artifactId>spring-boot-starter-jdbc</artifactId>
</dependency>
<!-- mysql驱动 -->
<dependency>
<groupId>mysql</groupId>
<artifactId>mysql-connector-java</artifactId>
</dependency>
<dependency>
<groupId>com.leyou.item</groupId>
<artifactId>leyou-item-interface</artifactId>
<version>1.0.0-SNAPSHOT</version>
</dependency>
<!-- springboot检测服务启动器 -->
<dependency>
<groupId>org.springframework.boot</groupId>
<artifactId>spring-boot-starter-actuator</artifactId>
</dependency>
</dependencies>
</project>
5)编写启动和配置:
只有 leyou-item-service 是需要启动的,只需要在其中编写启动类。
@SpringBootApplication
@EnableDiscoveryClient
public class LeyouItemServiceApplication {
public static void main(String[] args) {
SpringApplication.run(LeyouItemServiceApplication.class, args);
}
}
全局配置文件:
server:
port: 8081
spring:
application:
name: item-service
datasource:
url: jdbc:mysql://localhost:3306/leyou
username: root
password: root
hikari:
max-lifetime: 28830000 # 一个连接的生命时长(毫秒),超时而且没被使用则被释放(retired),缺省:30分钟
maximum-pool-size: 9 # 连接池中允许的最大连接数。缺省值:10
eureka:
client:
service-url:
defaultZone: http://127.0.0.1:10086/eureka
instance:
lease-renewal-interval-in-seconds: 5 # 5秒钟发送一次心跳
lease-expiration-duration-in-seconds: 10 # 10秒不发送就过期
2.5 添加商品微服务的路由规则:
将商品微服务添加到路由规则到 Zuul 中,修改 leyou-gateway 工程的 application.yml 配置文件。
zuul:
prefix: /api # 路由路径前缀
routes:
item-service: /item/** # 商品微服务的映射路径
2.6 添加通用工具模块:
有些工具或通用的约定内容,我们希望各个服务共享,因此需要创建一个工具模块 —— leyou-common。,用于以后在其中定义工具类,方便服务。
本文介绍了一个全品类电商购物平台乐优商城的系统架构,包括前后台系统功能、微服务集群设计与项目搭建过程,如Eureka注册中心、Zuul网关及商品微服务的创建。
1090

被折叠的 条评论
为什么被折叠?



