awesome-cto 堪称CTO和研发副总裁的宝典。它囊括了从招聘到技术架构的全面资源,特别适合初创企业。提供实践与理论结合的指南,助你迅速上手。行业领袖经验分享,让你少走弯路。可快速获取管理技巧,资深技术领导则能优化团队效率。无论新手老手,此处皆有收获!
1. build-your-own-x
- 今日新增星标:680
- 总星标数:333,531
主要编程语言:Markdown
这个开源项目旨在通过从零开始重建你喜爱的技术来深入掌握编程。它汇集了大量详细的教程,涵盖从3D渲染器到区块链、操作系统、游戏引擎等多个领域的项目。每个项目都提供了逐步指南,帮助开发者从底层理解这些技术的实现原理。通过动手实践,开发者可以真正掌握这些技术的核心概念。无论是初学者还是经验丰富的开发者,都能从中找到适合自己的挑战和知识。
2. awesome-cto
- 今日新增星标:506
- 总星标数:27,450
这是一个为首席技术官(CTO)和研发副总裁精心挑选的资源列表,特别关注初创企业和高增长公司。项目涵盖了从技术职位管理、招聘、团队管理到技术架构和开发流程等多个方面的内容。它提供了大量关于如何成功担任CTO角色、管理技术团队以及推动项目发展的实用资源。列表中的内容不仅包括理论知识,还有来自行业领袖的实践经验分享。无论是新手CTO还是经验丰富的技术领导者,都能从中获得有价值的参考和启发。
3. scira
- 今日新增星标:212
- 总星标数:4,976
主要编程语言:TypeScript
Scira 是一款极简风格的人工智能搜索引擎,利用 Vercel AI SDK 和多种大型语言模型(如 Grok 2.0)帮助用户快速获取互联网信息。它整合了 Tavily AI 等工具,支持网页搜索、特定网址查询、天气预报、代码执行、地图定位等功能。项目基于 Next.js 和 Tailwind CSS 构建,提供了丰富的开发环境和 AI 模型集成。用户可以通过简单的设置将 Scira 设为默认搜索引擎,享受智能化的搜索体验。项目支持本地部署和二次开发,适合开发者快速上手和扩展功能。
4. cypress
- 今日新增星标:132
- 总星标数:47,980
主要编程语言:JavaScript
GitHub - cypress-io/cypress: Fast, easy and reliable testing for anything that runs in a browser.
Cypress 是一个快速、简单且可靠的测试工具,专为运行在浏览器中的任何应用设计。它提供了便捷的安装方式,支持通过 npm、yarn 或 pnpm 进行安装。Cypress 不仅支持测试运行,还提供了丰富的社区资源和开发者工具,帮助用户轻松上手并持续改进测试流程。此外,它还支持集成测试状态和数量的徽章,方便项目展示测试情况。Cypress 致力于为现代网页应用提供高效的测试解决方案。
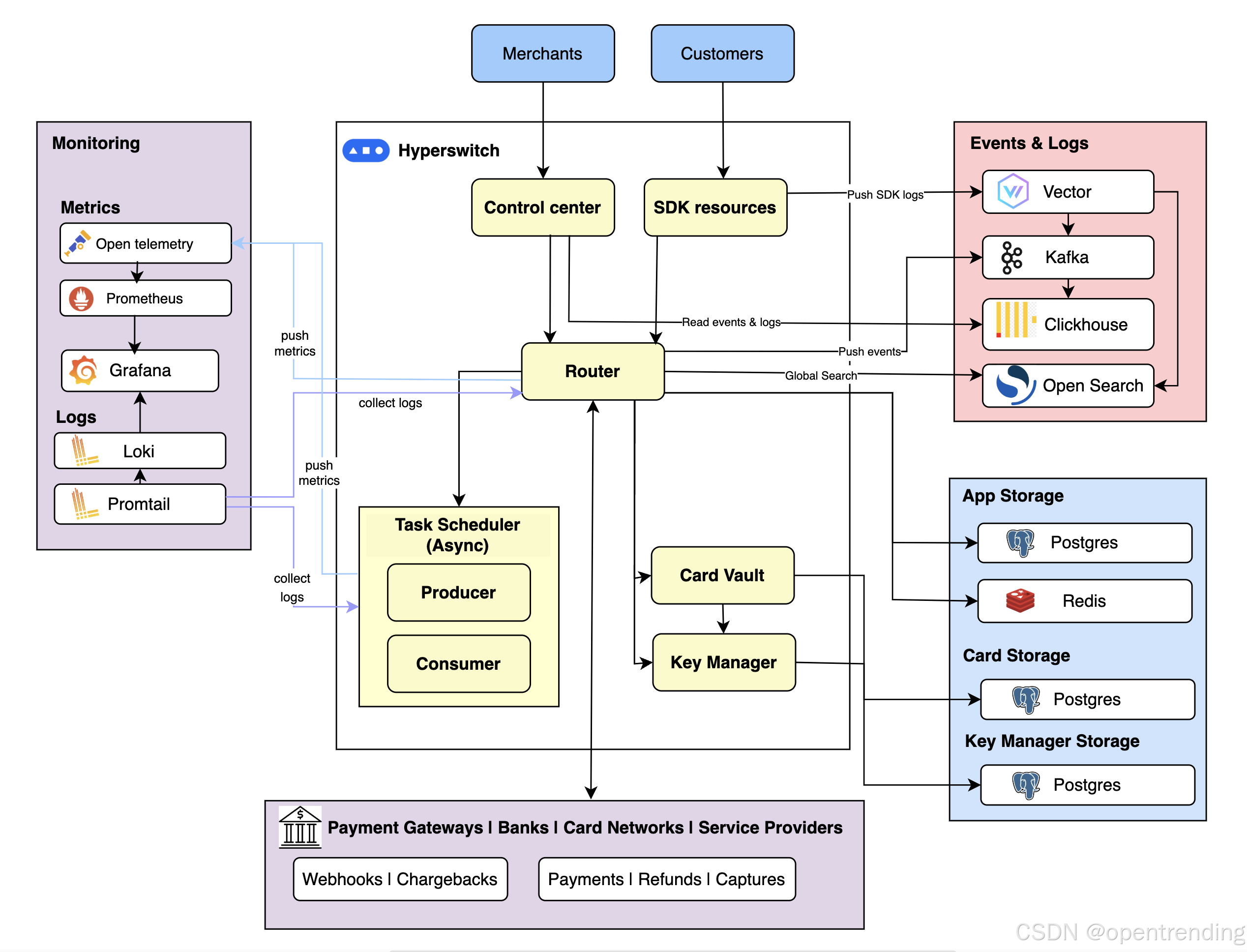
5. hyperswitch
- 今日新增星标:129
- 总星标数:13,688
主要编程语言:Rust
Hyperswitch 是一个用 Rust 编写的开源支付网关,旨在实现快速、可靠且经济高效的支付处理。它提供了一个统一的 API,支持多种支付流程,包括授权、认证、退款和争议处理等。项目还包括前端 SDK 和控制中心,帮助用户管理支付流程和路由策略。Hyperswitch 的愿景是成为“支付的 Linux”,为全球支付生态提供可定制的基础设施。它由 Juspay 团队开发和维护,专注于支付多样性、开源和社区驱动。
6. 5d-diplomacy-with-multiverse-time-travel
- 今日新增星标:126
- 总星标数:690
主要编程语言:C#
5D Diplomacy With Multiverse Time Travel 是一款结合经典外交谈判和多维度时间旅行的策略游戏,玩家需要在不同时间线和宇宙中同时进行战略操作。游戏灵感来自经典的《Diplomacy》和《5D Chess With Multiverse Time Travel》,玩家可以通过说服、背叛和跨时空支持来实现胜利。游戏支持多人模式和沙盒模式,玩家可以自由探索复杂的多维度决策。项目提供Docker和手动安装两种方式,方便玩家快速上手。游戏规则在经典外交的基础上增加了多维度移动和裁决机制,带来全新的策略体验。
7. markitdown
- 今日新增星标:123
- 总星标数:36,831
主要编程语言:HTML
GitHub - microsoft/markitdown: Python tool for converting files and office documents to Markdown.
MarkItDown 是一个 Python 工具,用于将各种文件和办公文档转换为 Markdown 格式。它支持 PDF、Word、Excel、PowerPoint、图像、音频、HTML 等多种文件类型,并支持通过插件扩展功能。MarkItDown 提供了命令行和 Python API 两种使用方式,开发者可以根据需求灵活调用。此外,它还集成了 Azure Document Intelligence 和大型语言模型(如 GPT),以增强文档处理的智能化能力。项目由微软 AutoGen 团队开发,鼓励社区贡献代码和插件。
8. GitHubDaily
- 今日新增星标:63
- 总星标数:34,182
GitHubDaily 是一个专注于分享 GitHub 上高质量、有趣且实用的开源技术教程、开发者工具、编程网站和技术资讯的项目。自 2015 年成立以来,该项目已累积分享了超过 8000 个开源项目,涵盖 AI 技术、学习教程、实用工具等多个领域。GitHubDaily 还通过多个社交媒体平台帮助开发者传播和挖掘优质开源项目的技术应用前景,旨在扩大技术视野并提升编程能力。
9. go
- 今日新增星标:46
- 总星标数:125,724
主要编程语言:Go
GitHub - golang/go: The Go programming language
Go 是一个开源编程语言,旨在简化软件开发的复杂性,帮助开发者构建简单、可靠且高效的软件。它提供了官方的二进制发行版,支持从源码安装。Go 项目由全球成千上万的开发者共同贡献,欢迎社区参与改进。其开发团队通过问题追踪器处理错误报告和建议,并为初学者提供了丰富的学习资源。Go 语言以其高效和易用性受到了广泛关注和应用。
10. unstract
- 今日新增星标:29
- 总星标数:3,675
主要编程语言:Python
Unstract 是一个基于大型语言模型(LLM)的无代码平台,专注于智能文档处理(IDP 2.0),帮助用户从非结构化文档中提取结构化数据。通过 Prompt Studio 进行高效的提示词工程,用户可以在短时间内开发和优化文档数据提取流程。平台支持将项目部署为 API 或 ETL 管道,实现自动化数据处理。Unstract 集成了多种 LLM 提供商、向量数据库和文本提取工具,确保灵活性和扩展性。通过简单的三步操作,用户可以快速启动工作流,优化复杂的业务文档处理任务。
11. validator
- 今日新增星标:11
- 总星标数:17,487
主要编程语言:Go
这是一个用于Go语言的结构体和字段验证库,支持跨字段、跨结构体、Map、Slice和Array等多层次的验证。它具有独特的特性,如深度验证、自定义字段类型处理、国际化错误消息和默认的Gin框架验证器。通过使用验证标签或自定义验证器,可以轻松实现复杂的验证逻辑。此外,它还提供了丰富的内置验证规则,涵盖字符串、网络、格式、比较等多个领域。项目社区活跃,持续维护,适合需要强大验证功能的Go项目。
公众号·开源热榜











5万+

被折叠的 条评论
为什么被折叠?



